Java面试必会之-SpringBoot(1)
一、基础
-
maven依赖配置
<parent> <groupId>org.springframework.boot</groupId> <artifactId>spring-boot-starter-parent</artifactId> <version>1.5.9.RELEASE</version> </parent> <dependencies> <dependency> <groupId>org.springframework.boot</groupId> <artifactId>spring-boot-starter-web</artifactId> </dependency> </dependencies> -
启动类
/** * @SpringBootApplication 来标注一个主程序类,说明这是一个Spring Boot应用 */ @SpringBootApplication public class HelloWorldMainApplication { public static void main(String[] args) { // Spring应用启动起来 SpringApplication.run(HelloWorldMainApplication.class,args); } } -
简化部署。SpringBoot内嵌Tomcat;将这个应用打成jar包,直接使用java -jar的命令进行执行;
<!-- 这个插件,可以将应用打包成一个可执行的jar包;--> <build> <plugins> <plugin> <groupId>org.springframework.boot</groupId> <artifactId>spring-boot-maven-plugin</artifactId> </plugin> </plugins> </build> -
@Target(ElementType.TYPE) @Retention(RetentionPolicy.RUNTIME) @Documented @Inherited @SpringBootConfiguration @EnableAutoConfiguration @ComponentScan(excludeFilters = { @Filter(type = FilterType.CUSTOM, classes = TypeExcludeFilter.class), @Filter(type = FilterType.CUSTOM, classes = AutoConfigurationExcludeFilter.class) }) public @interface SpringBootApplication {
@SpringBootApplication
-
@SpringBootApplication: Spring Boot应用标注在某个类上说明这个类是SpringBoot的主配置类,SpringBoot就应该运行这个类的main方法来启动SpringBoot应用;
-
SpringBootApplication源码
@Target(ElementType.TYPE) @Retention(RetentionPolicy.RUNTIME) @Documented @Inherited @SpringBootConfiguration @EnableAutoConfiguration @ComponentScan(excludeFilters = { @Filter(type = FilterType.CUSTOM, classes = TypeExcludeFilter.class), @Filter(type = FilterType.CUSTOM, classes = AutoConfigurationExcludeFilter.class) }) public @interface SpringBootApplication { -
@SpringBootConfiguration:Spring Boot的配置类;
标注在某个类上,表示这是一个Spring Boot的配置类;
其里面的@Configuration:配置类上来标注这个注解;
配置类 ----- 配置文件;配置类也是容器中的一个组件;@Component
-
@EnableAutoConfiguration:开启自动配置功能;
以前我们需要配置的东西,Spring Boot帮我们自动配置;@EnableAutoConfiguration告诉SpringBoot开启自动配置功能;这样自动配置才能生效;
@AutoConfigurationPackage @Import(EnableAutoConfigurationImportSelector.class) public @interface EnableAutoConfiguration {-
@AutoConfigurationPackage:自动配置包
// Spring的底层注解@Import:给容器中导入一个组件;导入的组件由AutoConfigurationPackages.Registrar.class;将主配置类 //(@SpringBootApplication标注的类)的所在包及下面所有子包里面的所有组件扫描到Spring容器 @Import(AutoConfigurationPackages.Registrar.class) public @interface AutoConfigurationPackage { -
@Import(EnableAutoConfigurationImportSelector.class);给容器中导入组件
- EnableAutoConfigurationImportSelector:导入哪些组件的选择器;
将所有需要导入的组件以全类名的方式返回;这些组件就会被添加到容器中;
会给容器中导入非常多的自动配置类(xxxAutoConfiguration);就是给容器中导入这个场景需要的所有组件,并配置好这些组件;

有了自动配置类,免去了我们手动编写配置注入功能组件等 工作;
SpringFactoriesLoader.loadFactoryNames(EnableAutoConfiguration.class,classLoader);
Spring Boot在启动的时候从类路径下的META-INF/spring.factories中获取EnableAutoConfiguration指定的值,将这些值作为自动配置类导入到容器中,自动配置类就生效,帮我们进行自动配置工作;以前我们需要自己配置的东西,自动配置类都帮我们;
J2EE的整体整合解决方案和自动配置都在spring-boot-autoconfigure-1.5.9.RELEASE.jar;
-
-
resources文件夹中目录结构
- static:保存所有的静态资源; js css images;
- templates:保存所有的模板页面;(Spring Boot默认jar包使用嵌入式的Tomcat,默认不支持JSP页面);可以使用模板引擎(freemarker、thymeleaf);
- application.properties:Spring Boot应用的配置文件;可以修改一些默认设置;
二、配置文件yml和properties
- 基本语法
k:(空格)v:表示一对键值对(空格必须有);
以空格的缩进来控制层级关系;只要是左对齐的一列数据,都是同一个层级的。属性和值也是大小写敏感;
server:
port: 8081
path: /hello
-
配置文件
javaBean:
/** * 将配置文件中配置的每一个属性的值,映射到这个组件中 * @ConfigurationProperties:告诉SpringBoot将本类中的所有属性和配置文件中相关的配置进行绑定; * prefix = "person":配置文件中哪个下面的所有属性进行一一映射 * * 只有这个组件是容器中的组件,才能容器提供的@ConfigurationProperties功能; * */ @Component @ConfigurationProperties(prefix = "person") public class Person { private String lastName; private Integer age; private Boolean boss; private Date birth; private Map<String,Object> maps; private List<Object> lists; private Dog dog;我们可以导入配置文件处理器,以后编写配置就有提示了
<!--导入配置文件处理器,配置文件进行绑定就会有提示--> <dependency> <groupId>org.springframework.boot</groupId> <artifactId>spring-boot-configuration-processor</artifactId> <optional>true</optional> </dependency> -
@Value获取值和@ConfigurationProperties获取值比较
@ConfigurationProperties @Value 功能 批量注入配置文件中的属性 一个个指定 松散绑定(松散语法,即大写用 -或__表示) 支持 不支持 SpEL 。如@Value(“#{10*5}“) 不支持 支持 JSR303数据校验(如@Email) 支持 不支持 复杂类型封装。如 @Value(“${person.maps}”) 支持 不支持 配置文件yml还是properties他们都能获取到值;
如果说,我们只是在某个业务逻辑中需要获取一下配置文件中的某项值,使用@Value;
如果说,我们专门编写了一个javaBean来和配置文件进行映射,我们就直接使用@ConfigurationProperties;
-
@PropertySource(value = {“classpath:xxx.properties”}) :加载properties配置文件 ,让配置文件里的数据生效
-
@ImportResource(locations = {“classpath: xxx.xml”}) :加载Spring的xml配置文件,让其生效
-
SpringBoot推荐的配置方式:注解,代替xml配置文件
- 在一个类中标注@Configuration,作为配置类
- @Bean :给容器添加组件,将方法的返回值添加到ioc容器中,容器中这个组件默认的 id 就是方法名
-
在主配置文件编写的时候,文件名可以是 application-{profile}.properties/yml。默认使用application.properties的配置;
-
yml支持多文档模式
server: port: 8081 spring: profiles: active: prod # active:激活该生产环境 --- server: port: 8083 spring: profiles: dev --- server: port: 8084 spring: profiles: prod #指定属于哪个环境激活指定profile:
-
1、在配置文件中指定 spring.profiles.active=dev
2、命令行:
java -jar spring-boot-02-config-0.0.1-SNAPSHOT.jar --spring.profiles.active=dev;
可以直接在测试的时候,配置传入命令行参数
3、虚拟机参数;在Run/Debug Configurations里的VM options配置参数:
-Dspring.profiles.active=dev
-
-
springboot 启动会扫描以下位置的application.properties或者application.yml文件作为Spring boot的默认配置文件
-
–file:./config/
-
–file:./
-
–classpath:/config/
-
–classpath:/
优先级由高到底,高优先级的配置会覆盖低优先级的配置;
-
-
SpringBoot会从这四个位置全部加载主配置文件;互补配置;
我们还可以通过spring.config.location来改变默认的配置文件位置
项目打包好以后,我们可以使用命令行参数的形式,启动项目的时候来指定配置文件的新位置;指定配置文件和默认加载的这些配置文件共同起作用形成互补配置;
java -jar spring-boot-02-config-02-0.0.1-SNAPSHOT.jar --spring.config.location=G:/application.properties -
外部配置加载顺序:
-
1.命令行参数。如在命令行打包时最后加上:--server.port=8086 --server.context-path=/xxx (可以配置项目访问路径)
-
由jar包外向jar包内进行寻找;
优先加载带profile
6.jar包外部的application-{profile}.properties或application.yml(带spring.profile)配置文件
7.jar包内 部的application-{profile}.properties或application.yml(带spring.profile)配置文件
再来加载不带profile
8.jar包外部的application.properties或application.yml(不带spring.profile)配置文件
9.jar包内部的application.properties或application.yml(不带spring.profile)配置文件
-
-
其他具体配置参考:参考官方文档
自动配置原理
-
@SpringBootApplication => EnableAutoConfiguration => EnableAutoConfigurationImportSelector.class
-
1)、SpringBoot启动的时候加载主配置类,开启了自动配置功能 @EnableAutoConfiguration
-
2)、@EnableAutoConfiguration 作用:
-
利用EnableAutoConfigurationImportSelector给容器中导入一些组件
-
可以查看EnableAutoConfigurationImportSelector的父类中的selectImports()方法的内容;
-
List
configurations = getCandidateConfigurations(annotationMetadata, attributes);获取候选的配置 -
// getCandidateConfigurations方法: SpringFactoriesLoader.loadFactoryNames() 扫描所有jar包类路径下 META-INF/spring.factories 把扫描到的这些文件的内容包装成properties对象 从properties中获取到EnableAutoConfiguration.class类(类名)对应的值,然后把他们添加在容器中
-
将 类路径下 META-INF/spring.factories 里面配置的所有EnableAutoConfiguration的值加入到了容器中;
每一个这样的 xxxAutoConfiguration类都是容器中的一个组件,都加入到容器中;用他们来做自动配置;
-
-
3)、每一个自动配置类进行自动配置功能;
4)、以HttpEncodingAutoConfiguration(Http编码自动配置)为例解释自动配置原理;
@Configuration //表示这是一个配置类,以前编写的配置文件一样,也可以给容器中添加组件 //启动指定类的ConfigurationProperties功能;将配置文件中对应的值和HttpEncodingProperties绑定;把HttpEncodingProperties加入到ioc容器中 @EnableConfigurationProperties(HttpEncodingProperties.class) //Spring底层@Conditional注解,如果满足指定的条件,整个配置类里面的配置就会生效;判断当前应用是否是web应用,如果是,当前配置类生效 @ConditionalOnWebApplication //判断当前项目有没有这个类CharacterEncodingFilter;SpringMVC中进行乱码解决的过滤器;有这个类当前配置类就生效 @ConditionalOnClass(CharacterEncodingFilter.class) //判断配置文件中是否存在某个配置 spring.http.encoding.enabled;如果不存在,判断也是成立的 //即使我们配置文件中不配置pring.http.encoding.enabled=true,也是默认生效的; @ConditionalOnProperty(prefix = "spring.http.encoding", value = "enabled", matchIfMissing = true) public class HttpEncodingAutoConfiguration { //他已经和SpringBoot的配置文件映射了 private final HttpEncodingProperties properties; //只有一个有参构造器的情况下,参数的值就会从容器中拿 public HttpEncodingAutoConfiguration(HttpEncodingProperties properties) { this.properties = properties; } @Bean //给容器中添加一个组件,这个组件的某些值需要从properties中获取 @ConditionalOnMissingBean(CharacterEncodingFilter.class) //判断容器没有这个组件,没有则执行该方法 public CharacterEncodingFilter characterEncodingFilter() { CharacterEncodingFilter filter = new OrderedCharacterEncodingFilter(); filter.setEncoding(this.properties.getCharset().name()); filter.setForceRequestEncoding(this.properties.shouldForce(Type.REQUEST)); filter.setForceResponseEncoding(this.properties.shouldForce(Type.RESPONSE)); return filter; }根据当前不同的条件判断,决定这个配置类是否生效?
一但这个配置类生效;这个配置类就会给容器中添加各种组件;这些组件的属性是从对应的properties类中获取的,这些类里面的每一个属性又是和配置文件绑定的;
5)、所有在配置文件中能配置的属性都是在xxxxProperties类中封装者‘;配置文件能配置什么就可以参照某个功能对应的这个属性类
@ConfigurationProperties(prefix = "spring.http.encoding") //从配置文件中获取指定的值和bean的属性进行绑定 public class HttpEncodingProperties { public static final Charset DEFAULT_CHARSET = Charset.forName("UTF-8");SpringBoot精髓:
1)、SpringBoot启动会加载大量的自动配置类
2)、我们看我们需要的功能有没有SpringBoot默认写好的自动配置类;
3)、我们再来看这个自动配置类中到底配置了哪些组件;(只要我们要用的组件有,我们就不需要再来配置了)
4)、给容器中自动配置类添加组件的时候,会从properties类中获取某些属性。我们就可以在配置文件中指定这些属性的值;
xxxxAutoConfigurartion:自动配置类;给容器中添加组件
xxxxProperties:封装配置文件中相关属
2、细节
1、@Conditional派生注解
作用:必须是@Conditional指定的条件成立,才给容器中添加组件,配置配里面的所有内容才生效;
| @Conditional扩展注解 | 作用(判断是否满足当前指定条件) |
|---|---|
| @ConditionalOnJava | 系统的java版本是否符合要求 |
| @ConditionalOnBean | 容器中存在指定Bean; |
| @ConditionalOnMissingBean | 容器中不存在指定Bean; |
| @ConditionalOnExpression | 满足SpEL表达式指定 |
| @ConditionalOnClass | 系统中有指定的类 |
| @ConditionalOnMissingClass | 系统中没有指定的类 |
| @ConditionalOnSingleCandidate | 容器中只有一个指定的Bean,或者这个Bean是首选Bean |
| @ConditionalOnProperty | 系统中指定的属性是否有指定的值 |
| @ConditionalOnResource | 类路径下是否存在指定资源文件 |
| @ConditionalOnWebApplication | 当前是web环境 |
| @ConditionalOnNotWebApplication | 当前不是web环境 |
| @ConditionalOnJndi | JNDI存在指定项 |
自动配置类必须在一定的条件下才能生效;
我们怎么知道哪些自动配置类生效;
我们可以通过在application配置文件中启用 debug=true属性;来让控制台打印自动配置报告,这样我们就可以很方便的知道哪些自动配置类生效;
=========================
AUTO-CONFIGURATION REPORT
=========================
Positive matches:(自动配置类启用的)
-----------------
DispatcherServletAutoConfiguration matched:
- @ConditionalOnClass found required class 'org.springframework.web.servlet.DispatcherServlet'; @ConditionalOnMissingClass did not find unwanted class (OnClassCondition)
- @ConditionalOnWebApplication (required) found StandardServletEnvironment (OnWebApplicationCondition)
...
Negative matches:(没有启动,没有匹配成功的自动配置类)
-----------------
ActiveMQAutoConfiguration:
Did not match:
- @ConditionalOnClass did not find required classes 'javax.jms.ConnectionFactory', 'org.apache.activemq.ActiveMQConnectionFactory' (OnClassCondition)
AopAutoConfiguration:
Did not match:
- @ConditionalOnClass did not find required classes 'org.aspectj.lang.annotation.Aspect', 'org.aspectj.lang.reflect.Advice' (OnClassCondition)
...
三、日志
1、日志框架
SpringBoot:底层是Spring框架,Spring框架默认是用JCL;‘
SpringBoot选用 SLF4j和logback;
2、SLF4j使用
1、如何在系统中使用SLF4j https://www.slf4j.org
以后开发的时候,日志记录方法的调用,不应该来直接调用日志的实现类,而是调用日志抽象层里面的方法;
给系统里面导入slf4j的jar和 logback的实现jar
import org.slf4j.Logger;
import org.slf4j.LoggerFactory;
public class HelloWorld {
public static void main(String[] args) {
Logger logger = LoggerFactory.getLogger(HelloWorld.class);
logger.info("Hello World");
}
}
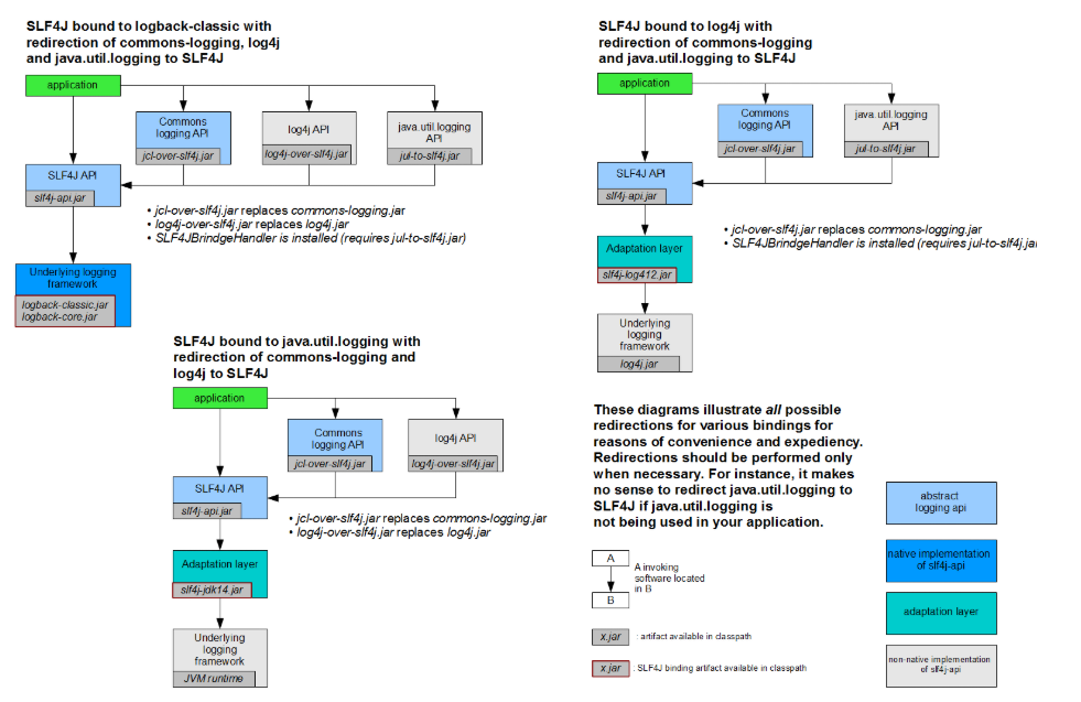
图示;

每一个日志的实现框架都有自己的配置文件。使用slf4j以后,配置文件还是做成日志实现框架自己本身的配置文件;
2、历史遗留问题

如何让系统中所有的日志都统一到slf4j;
1、将系统中其他日志框架先排除出去;
2、用中间包来替换原有的日志框架;
3、我们导入slf4j其他的实现
3、SpringBoot日志关系
SpringBoot使用它来做日志功能;
<dependency>
<groupId>org.springframework.boot</groupId>
<artifactId>spring-boot-starter-logging</artifactId>
</dependency>
底层依赖关系

总结:
1)、SpringBoot底层也是使用slf4j+logback的方式进行日志记录
2)、SpringBoot也把其他的日志都替换成了slf4j;
3)、中间替换包?
@SuppressWarnings("rawtypes")
public abstract class LogFactory {
static String UNSUPPORTED_OPERATION_IN_JCL_OVER_SLF4J = "http://www.slf4j.org/codes.html#unsupported_operation_in_jcl_over_slf4j";
static LogFactory logFactory = new SLF4JLogFactory();

4)、如果我们要引入其他框架?一定要把这个框架的默认日志依赖移除掉?
Spring框架用的是commons-logging;
<dependency>
<groupId>org.springframework</groupId>
<artifactId>spring-core</artifactId>
<exclusions>
<exclusion>
<groupId>commons-logging</groupId>
<artifactId>commons-logging</artifactId>
</exclusion>
</exclusions>
</dependency>
SpringBoot能自动适配所有的日志,而且底层使用slf4j+logback的方式记录日志,引入其他框架的时候,只需要把这个框架依赖的日志框架排除掉即可;
4、日志使用;
1、默认配置
SpringBoot默认帮我们配置好了日志;
//记录器
Logger logger = LoggerFactory.getLogger(getClass());
@Test
public void contextLoads() {
//日志的级别;
//由低到高 trace<debug<info<warn<error
//可以调整输出的日志级别;日志就只会在这个级别以以后的高级别生效
logger.trace("这是trace日志...");
logger.debug("这是debug日志...");
//SpringBoot默认给我们使用的是info级别的,没有指定级别的就用SpringBoot默认规定的级别;root级别
logger.info("这是info日志...");
logger.warn("这是warn日志...");
logger.error("这是error日志...");
}
日志输出格式:
%d表示日期时间,
%thread表示线程名,
%-5level:级别从左显示5个字符宽度
%logger{50} 表示logger名字最长50个字符,否则按照句点分割。
%msg:日志消息,
%n是换行符
-->
%d{yyyy-MM-dd HH:mm:ss.SSS} [%thread] %-5level %logger{50} - %msg%n
SpringBoot修改日志的默认配置
logging.level.com.atguigu=trace
#logging.path=
# 不指定路径在当前项目下生成springboot.log日志
# 可以指定完整的路径;
#logging.file=G:/springboot.log
# 在当前磁盘的根路径下创建spring文件夹和里面的log文件夹;使用 spring.log 作为默认文件
logging.path=/spring/log
# 在控制台输出的日志的格式
logging.pattern.console=%d{yyyy-MM-dd} [%thread] %-5level %logger{50} - %msg%n
# 指定文件中日志输出的格式
logging.pattern.file=%d{yyyy-MM-dd} === [%thread] === %-5level === %logger{50} ==== %msg%n
| logging.file | logging.path | Example | Description |
|---|---|---|---|
| (none) | (none) | 只在控制台输出 | |
| 指定文件名 | (none) | my.log | 输出日志到my.log文件 |
| (none) | 指定目录 | /var/log | 输出到指定目录的 spring.log 文件中 |
2、指定配置
给类路径下放上每个日志框架自己的配置文件即可;SpringBoot就不使用他默认配置的了
| Logging System | Customization |
|---|---|
| Logback | logback-spring.xml, logback-spring.groovy, logback.xml or logback.groovy |
| Log4j2 | log4j2-spring.xml or log4j2.xml |
| JDK (Java Util Logging) | logging.properties |
logback.xml:直接就被日志框架识别了;
logback-spring.xml:日志框架就不直接加载日志的配置项,由SpringBoot解析日志配置,可以使用SpringBoot的高级Profile功能
<springProfile name="staging">
<!-- configuration to be enabled when the "staging" profile is active -->
可以指定某段配置只在某个环境下生效
</springProfile>
如:
<appender name="stdout" class="ch.qos.logback.core.ConsoleAppender">
<!--
日志输出格式:
%d表示日期时间,
%thread表示线程名,
%-5level:级别从左显示5个字符宽度
%logger{50} 表示logger名字最长50个字符,否则按照句点分割。
%msg:日志消息,
%n是换行符
(最后要在application.properties配置文件里激活:spring.profiles.active=dev。也可以在Run/Debug Configuration的program arguments配置)
-->
<layout class="ch.qos.logback.classic.PatternLayout">
<springProfile name="dev">
<pattern>%d{yyyy-MM-dd HH:mm:ss.SSS} ----> [%thread] ---> %-5level %logger{50} - %msg%n</pattern>
</springProfile>
<springProfile name="!dev">
<pattern>%d{yyyy-MM-dd HH:mm:ss.SSS} ==== [%thread] ==== %-5level %logger{50} - %msg%n</pattern>
</springProfile>
</layout>
</appender>
如果使用logback.xml作为日志配置文件,还要使用profile功能,会有以下错误
no applicable action for [springProfile]
5、切换日志框架
可以按照slf4j的日志适配图,进行相关的切换;
slf4j+log4j的方式;
<dependency>
<groupId>org.springframework.boot</groupId>
<artifactId>spring-boot-starter-web</artifactId>
<exclusions>
<exclusion>
<artifactId>logback-classic</artifactId>
<groupId>ch.qos.logback</groupId>
</exclusion>
<exclusion>
<artifactId>log4j-over-slf4j</artifactId>
<groupId>org.slf4j</groupId>
</exclusion>
</exclusions>
</dependency>
<dependency>
<groupId>org.slf4j</groupId>
<artifactId>slf4j-log4j12</artifactId>
</dependency>
切换为log4j2
<dependency>
<groupId>org.springframework.boot</groupId>
<artifactId>spring-boot-starter-web</artifactId>
<exclusions>
<exclusion>
<artifactId>spring-boot-starter-logging</artifactId>
<groupId>org.springframework.boot</groupId>
</exclusion>
</exclusions>
</dependency>
<dependency>
<groupId>org.springframework.boot</groupId>
<artifactId>spring-boot-starter-log4j2</artifactId>
</dependency>
四、Web开发
1、简介
使用SpringBoot;
1)、创建SpringBoot应用,选中我们需要的模块;
2)、SpringBoot已经默认将这些场景配置好了,只需要在配置文件中指定少量配置就可以运行起来
3)、自己编写业务代码;
自动配置原理?
这个场景SpringBoot帮我们配置了什么?能不能修改?能修改哪些配置?能不能扩展?xxx
xxxxAutoConfiguration:帮我们给容器中自动配置组件;
@EnableConfigurationProperties(xxxProperties.class):将xxxProperties.class的属性与配置文件xxx.propertiess里的配置信息 绑定
xxxxProperties:配置类来封装配置文件的内容;
2、SpringBoot对静态资源的映射规则;
@ConfigurationProperties(prefix = "spring.resources", ignoreUnknownFields = false)
public class ResourceProperties implements ResourceLoaderAware {
//可以设置和静态资源有关的参数,缓存时间等
WebMvcAuotConfiguration:
@Override
public void addResourceHandlers(ResourceHandlerRegistry registry) {
if (!this.resourceProperties.isAddMappings()) {
logger.debug("Default resource handling disabled");
return;
}
Integer cachePeriod = this.resourceProperties.getCachePeriod();
if (!registry.hasMappingForPattern("/webjars/**")) {
customizeResourceHandlerRegistration(
registry.addResourceHandler("/webjars/**")
.addResourceLocations(
"classpath:/META-INF/resources/webjars/")
.setCachePeriod(cachePeriod));
}
String staticPathPattern = this.mvcProperties.getStaticPathPattern();
//静态资源文件夹映射
if (!registry.hasMappingForPattern(staticPathPattern)) {
customizeResourceHandlerRegistration(
registry.addResourceHandler(staticPathPattern)
.addResourceLocations(
this.resourceProperties.getStaticLocations())
.setCachePeriod(cachePeriod));
}
}
//配置欢迎页映射
@Bean
public WelcomePageHandlerMapping welcomePageHandlerMapping(
ResourceProperties resourceProperties) {
return new WelcomePageHandlerMapping(resourceProperties.getWelcomePage(),
this.mvcProperties.getStaticPathPattern());
}
//配置喜欢的图标
@Configuration
@ConditionalOnProperty(value = "spring.mvc.favicon.enabled", matchIfMissing = true)
public static class FaviconConfiguration {
private final ResourceProperties resourceProperties;
public FaviconConfiguration(ResourceProperties resourceProperties) {
this.resourceProperties = resourceProperties;
}
@Bean
public SimpleUrlHandlerMapping faviconHandlerMapping() {
SimpleUrlHandlerMapping mapping = new SimpleUrlHandlerMapping();
mapping.setOrder(Ordered.HIGHEST_PRECEDENCE + 1);
//所有 **/favicon.ico
mapping.setUrlMap(Collections.singletonMap("**/favicon.ico",
faviconRequestHandler()));
return mapping;
}
@Bean
public ResourceHttpRequestHandler faviconRequestHandler() {
ResourceHttpRequestHandler requestHandler = new ResourceHttpRequestHandler();
requestHandler
.setLocations(this.resourceProperties.getFaviconLocations());
return requestHandler;
}
}
1)、所有 /webjars/** ,都去 classpath:/META-INF/resources/webjars/ 找资源;
webjars:以jar包的方式引入静态资源;

localhost:8080/webjars/jquery/3.3.1/jquery.js
<!--引入jquery-webjar-->在访问的时候只需要写webjars下面资源的名称即可
<dependency>
<groupId>org.webjars</groupId>
<artifactId>jquery</artifactId>
<version>3.3.1</version>
</dependency>
2)、"/**" 访问当前项目的任何资源,都去(静态资源的文件夹)找映射
"classpath:/META-INF/resources/",
"classpath:/resources/",
"classpath:/static/",
"classpath:/public/"
"/":当前项目的根路径
localhost:8080/xxx 请求如果没有controller处理,则去静态资源文件夹里面找xxx
3)、欢迎页; 静态资源文件夹下的所有index.html页面;被"/**"映射;
localhost:8080/ 找index页面
4)、所有的 **/favicon.ico 都是在静态资源文件下找;
3、模板引擎
JSP、Velocity、Freemarker、Thymeleaf

SpringBoot推荐的Thymeleaf;
语法更简单,功能更强大;
1、引入thymeleaf;
<dependency>
<groupId>org.springframework.boot</groupId>
<artifactId>spring-boot-starter-thymeleaf</artifactId>
2.1.6
</dependency>
切换thymeleaf版本
<properties>
<thymeleaf.version>3.0.9.RELEASE</thymeleaf.version>
<!-- 布局功能的支持程序 thymeleaf3主程序 layout2以上版本 -->
<!-- thymeleaf2 layout1-->
<thymeleaf-layout-dialect.version>2.2.2</thymeleaf-layout-dialect.version>
</properties>
2、Thymeleaf使用
@ConfigurationProperties(prefix = "spring.thymeleaf")
public class ThymeleafProperties {
private static final Charset DEFAULT_ENCODING = Charset.forName("UTF-8");
private static final MimeType DEFAULT_CONTENT_TYPE = MimeType.valueOf("text/html");
public static final String DEFAULT_PREFIX = "classpath:/templates/";
public static final String DEFAULT_SUFFIX = ".html";
只要我们把HTML页面放在classpath:/templates/,thymeleaf就能自动渲染;
使用:
1、导入thymeleaf的名称空间
<html lang="en" xmlns:th="http://www.thymeleaf.org">
2、使用thymeleaf语法;
<html lang="en" xmlns:th="http://www.thymeleaf.org">
<head>
<meta charset="UTF-8">
<title>Title</title>
</head>
<body>
<h1>成功!</h1>
<!--th:text 将div里面的文本内容设置。hello从controller对应的方法参数map中获取,类似ModelAndView -->
<div th:text="${hello}">这是显示欢迎信息</div>
</body>
</html>
3、语法规则
1)、th:text;改变当前元素里面的文本内容;
th:任意html属性;来替换原生属性的值

2)、表达式?
Simple expressions:(表达式语法)
Variable Expressions: ${...}:获取变量值;OGNL;
1)、获取对象的属性、调用方法
2)、使用内置的基本对象:
#ctx : the context object.
#vars: the context variables.
#locale : the context locale.
#request : (only in Web Contexts) the HttpServletRequest object.
#response : (only in Web Contexts) the HttpServletResponse object.
#session : (only in Web Contexts) the HttpSession object.
#servletContext : (only in Web Contexts) the ServletContext object.
${session.foo}
3)、内置的一些工具对象:
#execInfo : information about the template being processed.
#messages : methods for obtaining externalized messages inside variables expressions, in the same way as they would be obtained using #{…} syntax.
#uris : methods for escaping parts of URLs/URIs
#conversions : methods for executing the configured conversion service (if any).
#dates : methods for java.util.Date objects: formatting, component extraction, etc.
#calendars : analogous to #dates , but for java.util.Calendar objects.
#numbers : methods for formatting numeric objects.
#strings : methods for String objects: contains, startsWith, prepending/appending, etc.
#objects : methods for objects in general.
#bools : methods for boolean evaluation.
#arrays : methods for arrays.
#lists : methods for lists.
#sets : methods for sets.
#maps : methods for maps.
#aggregates : methods for creating aggregates on arrays or collections.
#ids : methods for dealing with id attributes that might be repeated (for example, as a result of an iteration).
Selection Variable Expressions: *{...}:选择表达式:和${}在功能上是一样;
补充:配合 th:object="${session.user}:如:
<div th:object="${session.user}">
<p>Name: <span th:text="*{firstName}">Sebastian</span>.</p>
<p>Surname: <span th:text="*{lastName}">Pepper</span>.</p>
<p>Nationality: <span th:text="*{nationality}">Saturn</span>.</p>
</div>
遍历:
<span th:each="user:${users}"> [[${user}]] </span> // ‘[[]]’ 会转义字符,‘[()]’不会转义字符
Message Expressions: #{...}:获取国际化内容
Link URL Expressions: @{...}:定义URL;
@{/order/process(execId=${execId},execType='FAST')} // 项目地址前的url可忽略
Fragment Expressions: ~{...}:片段引用表达式
<div th:insert="~{commons :: main}">...</div>
Literals(字面量)
Text literals: 'one text' , 'Another one!' ,…
Number literals: 0 , 34 , 3.0 , 12.3 ,…
Boolean literals: true , false
Null literal: null
Literal tokens: one , sometext , main ,…
Text operations:(文本操作)
String concatenation: +
Literal substitutions: |The name is ${name}|
Arithmetic operations:(数学运算)
Binary operators: + , - , * , / , %
Minus sign (unary operator): -
Boolean operations:(布尔运算)
Binary operators: and , or
Boolean negation (unary operator): ! , not
Comparisons and equality:(比较运算)
Comparators: > , < , >= , <= ( gt , lt , ge , le )
Equality operators: == , != ( eq , ne )
Conditional operators:条件运算(三元运算符)
If-then: (if) ? (then)
If-then-else: (if) ? (then) : (else)
Default: (value) ?: (defaultvalue)
Special tokens:
No-Operation: _
4、SpringMVC自动配置
1. Spring MVC auto-configuration
Spring Boot 自动配置好了SpringMVC
以下是SpringBoot对SpringMVC的默认配置:(WebMvcAutoConfiguration)
-
Inclusion of
ContentNegotiatingViewResolverandBeanNameViewResolverbeans.- 自动配置了ViewResolver(视图解析器:根据方法的返回值得到视图对象(View),视图对象决定如何渲染(转发?重定向?))
- ContentNegotiatingViewResolver:组合所有的视图解析器的;
- 如何定制:我们可以自己给容器中添加一个视图解析器;自动的将其组合进来;
-
Support for serving static resources, including support for WebJars (see below).静态资源文件夹路径,webjars
-
Static
index.htmlsupport. 静态首页访问 -
Custom
Faviconsupport (see below). favicon.ico -
自动注册了 of
Converter,GenericConverter,Formatterbeans.- Converter:转换器; public String hello(User user):类型转换使用Converter
Formatter格式化器; 2017.12.17===Date;
@Bean
@ConditionalOnProperty(prefix = "spring.mvc", name = "date-format")//在文件中配置日期格式化的规则
public Formatter<Date> dateFormatter() {
return new DateFormatter(this.mvcProperties.getDateFormat());//日期格式化组件
}
自己添加的格式化器转换器,我们只需要放在容器中即可
-
Support for
HttpMessageConverters(see below).-
HttpMessageConverter:SpringMVC用来转换Http请求和响应的;User---Json;
-
HttpMessageConverters是从容器中确定;获取所有的HttpMessageConverter;自己给容器中添加HttpMessageConverter,只需要将自己的组件注册容器中(@Bean,@Component) 如:

-
-
Automatic registration of
MessageCodesResolver(see below).定义错误代码生成规则 -
Automatic use of a
ConfigurableWebBindingInitializerbean (see below).我们可以配置一个ConfigurableWebBindingInitializer来替换默认的;(添加到容器)
初始化WebDataBinder; 请求数据=====JavaBean;
org.springframework.boot.autoconfigure.web:web的所有自动配置场景;
If you want to keep Spring Boot MVC features, and you just want to add additional MVC configuration (interceptors, formatters, view controllers etc.) you can add your own @Configuration class of type WebMvcConfigurerAdapter, but without @EnableWebMvc. If you wish to provide custom instances of RequestMappingHandlerMapping, RequestMappingHandlerAdapter or ExceptionHandlerExceptionResolver you can declare a WebMvcRegistrationsAdapter instance providing such components.
If you want to take complete control of Spring MVC, you can add your own @Configuration annotated with @EnableWebMvc.
2、扩展SpringMVC
<mvc:view-controller path="/hello" view-name="success"/>
<mvc:interceptors>
<mvc:interceptor>
<mvc:mapping path="/hello"/>
<bean></bean>
</mvc:interceptor>
</mvc:interceptors>
编写一个配置类(@Configuration),是WebMvcConfigurerAdapter类型;不能标注@EnableWebMvc;
既保留了所有的自动配置,也能用我们扩展的配置;
//使用WebMvcConfigurerAdapter可以来扩展SpringMVC的功能,所有WebMvcConfigurerAdapter一起起作用
@Configuration
public class MyMvcConfig extends WebMvcConfigurerAdapter {
@Override
public void addViewControllers(ViewControllerRegistry registry) {
// super.addViewControllers(registry);
//浏览器发送 /atguigu 请求来到 success
registry.addViewController("/atguigu").setViewName("success");
}
}
原理:
1)、WebMvcAutoConfiguration是SpringMVC的自动配置类
2)、在做其他自动配置时会导入;@Import(EnableWebMvcConfiguration.class)
@Configuration
public static class EnableWebMvcConfiguration extends DelegatingWebMvcConfiguration {
private final WebMvcConfigurerComposite configurers = new WebMvcConfigurerComposite();
//从容器中获取所有的WebMvcConfigurer
@Autowired(required = false)
public void setConfigurers(List<WebMvcConfigurer> configurers) {
if (!CollectionUtils.isEmpty(configurers)) {
this.configurers.addWebMvcConfigurers(configurers);
//一个参考实现;将所有的WebMvcConfigurer相关配置都来一起调用;
@Override
// public void addViewControllers(ViewControllerRegistry registry) {
// for (WebMvcConfigurer delegate : this.delegates) {
// delegate.addViewControllers(registry);
// }
}
}
}
3)、容器中所有的WebMvcConfigurer都会一起起作用;
4)、我们的配置类也会被调用;
效果:SpringMVC的自动配置和我们的扩展配置都会起作用;
5、如何修改SpringBoot的默认配置
模式:
1)、SpringBoot在自动配置很多组件的时候,先看容器中有没有用户自己配置的(@Bean、@Component)如果有就用用户配置的,如果没有,才自动配置;如果有些组件可以有多个(ViewResolver)将用户配置的和自己默认的组合起来;
2)、在SpringBoot中会有非常多的xxxConfigurer帮助我们进行扩展配置
3)、在SpringBoot中会有很多的xxxCustomizer帮助我们进行定制配置
6、RestfulCRUD
1)、默认访问首页
//使用WebMvcConfigurer可以来扩展SpringMVC的功能
@Configuration
public class MyMvcConfig implements WebMvcConfigurer {
//所有的WebMvcConfigurerAdapter组件都会一起起作用
@Bean //将组件注册在容器
public WebMvcConfigurerAdapter webMvcConfigurerAdapter(){
WebMvcConfigurerAdapter adapter = new WebMvcConfigurerAdapter() {
@Override
public void addViewControllers(ViewControllerRegistry registry) {
registry.addViewController("/").setViewName("login");
registry.addViewController("/index.html").setViewName("login");
}
};
return adapter;
}
}
2)、国际化
1)、编写国际化配置文件,抽取页面需要显示的国际化消息

2)、SpringBoot底层自动配置好了管理国际化资源文件的组件;
@ConfigurationProperties(prefix = "spring.messages")
public class MessageSourceAutoConfiguration {
//我们的配置文件可以直接放在类路径下叫messages.properties;
private String basename = "messages";
@Bean
public MessageSource messageSource() {
ResourceBundleMessageSource messageSource = new ResourceBundleMessageSource();
if (StringUtils.hasText(this.basename)) {
//设置国际化资源文件的基础名(去掉语言国家代码_en_US)
messageSource.setBasenames(StringUtils.commaDelimitedListToStringArray(
StringUtils.trimAllWhitespace(this.basename)));
}
if (this.encoding != null) {
messageSource.setDefaultEncoding(this.encoding.name());
}
messageSource.setFallbackToSystemLocale(this.fallbackToSystemLocale);
messageSource.setCacheSeconds(this.cacheSeconds);
messageSource.setAlwaysUseMessageFormat(this.alwaysUseMessageFormat);
return messageSource;
}
3)、去页面获取国际化的值;标签内 #{} 获取国际化配置文件的数据 ,${} 从后台获取数据 ,@{} 发送后台请求
<body class="text-center">
<form class="form-signin" action="dashboard.html" th:action="@{/user/login}" method="post">
<img class="mb-4" th:src="@{/asserts/img/bootstrap-solid.svg}" src="asserts/img/bootstrap-solid.svg" alt="" width="72" height="72">
<h1 class="h3 mb-3 font-weight-normal" th:text="#{login.tip}">Please sign in</h1>
<!--判断-->
<p style="color: red" th:text="${msg}" th:if="${not #strings.isEmpty(msg)}"></p>
<label class="sr-only" th:text="#{login.username}">Username</label>
<input type="text" name="username" class="form-control" placeholder="Username" th:placeholder="#{login.username}" required="" autofocus="">
<label class="sr-only" th:text="#{login.password}">Password</label>
<input type="password" name="password" class="form-control" placeholder="Password" th:placeholder="#{login.password}" required="">
<div class="checkbox mb-3">
<label>
<input type="checkbox" value="remember-me"/> [[#{login.remember}]]
</label>
</div>
<button class="btn btn-lg btn-primary btn-block" type="submit" th:text="#{login.btn}">Sign in</button>
<p class="mt-5 mb-3 text-muted">© 2017-2018</p>
<a class="btn btn-sm" th:href="@{/index.html(l='zh_CN')}">中文</a>
<a class="btn btn-sm" th:href="@{/index.html(l='en_US')}">English</a>
</form>
</body>
效果:根据浏览器语言设置的信息切换了国际化;
原理:
国际化Locale(区域信息对象);LocaleResolver(获取区域信息对象);
@Bean
@ConditionalOnMissingBean
@ConditionalOnProperty(prefix = "spring.mvc", name = "locale")
public LocaleResolver localeResolver() {
// 从配置文件获取并解析区域信息
if (this.mvcProperties.getLocaleResolver() == WebMvcProperties.LocaleResolver.FIXED) {
return new FixedLocaleResolver(this.mvcProperties.getLocale());
}
// 默认从请求头中获取并解析区域信息
AcceptHeaderLocaleResolver localeResolver = new AcceptHeaderLocaleResolver();
localeResolver.setDefaultLocale(this.mvcProperties.getLocale());
return localeResolver;
}
默认的就是根据请求头带来的区域信息获取Locale进行国际化
4)、点击链接切换国际化
/**
* 可以在url地址上携带区域信息
*/
public class MyLocaleResolver implements LocaleResolver {
@Override
public Locale resolveLocale(HttpServletRequest request) {
String l = request.getParameter("l");
Locale locale = Locale.getDefault(); // 若url上的参数没有带区域信息 l,则使用请求头的
if(!StringUtils.isEmpty(l)){
String[] split = l.split("_");
locale = new Locale(split[0],split[1]);
}
return locale;
}
@Override
public void setLocale(HttpServletRequest request, HttpServletResponse response, Locale locale) {
}
}
@Bean
public LocaleResolver localeResolver(){
return new MyLocaleResolver();
}
}
3)、登陆
开发期间模板引擎页面修改以后,要实时生效
1)、禁用模板引擎的缓存
# 禁用缓存, 防止开发测试期间的修改短时间内没有生效
spring.thymeleaf.cache=false
2)、页面修改完成以后ctrl+f9:重新编译;
登陆错误消息的显示(当msg不为空时才有效)
<p style="color: red" th:text="${msg}" th:if="${not #strings.isEmpty(msg)}"></p>
4)、拦截器进行登陆检查
拦截器
/**
* 登陆检查,
*/
public class LoginHandlerInterceptor implements HandlerInterceptor {
//目标方法执行之前
@Override
public boolean preHandle(HttpServletRequest request, HttpServletResponse response, Object handler) throws Exception {
Object user = request.getSession().getAttribute("loginUser");
if(user == null){
//未登陆,返回登陆页面
request.setAttribute("msg","没有权限请先登陆");
request.getRequestDispatcher("/index.html").forward(request,response);
return false;
}else{
//已登陆,放行请求
return true;
}
}
@Override
public void postHandle(HttpServletRequest request, HttpServletResponse response, Object handler, ModelAndView modelAndView) throws Exception {
}
@Override
public void afterCompletion(HttpServletRequest request, HttpServletResponse response, Object handler, Exception ex) throws Exception {
}
}
注册拦截器
//所有的WebMvcConfigurerAdapter组件都会一起起作用
@Bean //将组件注册在容器
public WebMvcConfigurerAdapter webMvcConfigurerAdapter(){
WebMvcConfigurerAdapter adapter = new WebMvcConfigurerAdapter() {
@Override
public void addViewControllers(ViewControllerRegistry registry) {
registry.addViewController("/").setViewName("login");
registry.addViewController("/index.html").setViewName("login"); // 设置View映射信息
registry.addViewController("/main.html").setViewName("dashboard"); // 请求成功后到dashboard.html页面
}
//注册拦截器
@Override
public void addInterceptors(InterceptorRegistry registry) {
//super.addInterceptors(registry);
//静态资源; *.css , *.js
//SpringBoot已经做好了静态资源映射
registry.addInterceptor(new LoginHandlerInterceptor()).addPathPatterns("/**")
.excludePathPatterns("/index.html","/","/user/login"); // 拦截除了登录页面之外的请求到preHandle方法处理请求
}
};
return adapter;
}
5)、CRUD-员工列表
实验要求:
1)、RestfulCRUD:CRUD满足Rest风格;
URI: /资源名称/资源标识 HTTP请求方式区分对资源CRUD操作
添加:POST 修改:PUT 查询:GET 删除:DELETE
thymeleaf公共页面元素抽取
1、抽取公共片段
<div th:fragment="copy">
© 2011 The Good Thymes Virtual Grocery
</div>
2、引入公共片段
<div th:insert="~{footer :: copy}"></div>
~{templatename::selector}:模板名::选择器
~{templatename::fragmentname}:模板名::片段名
3、默认效果:
insert的公共片段在div标签中
如果使用th:insert等属性进行引入,可以不用写~{}:
行内写法可以加上:[[~{}]];[(~{})];
三种引入公共片段的th属性:
th:insert:将公共片段整个插入到声明引入的元素中
th:replace:将声明引入的元素替换为公共片段
th:include:将被引入的片段的内容包含进这个标签中
<footer th:fragment="copy">
© 2011 The Good Thymes Virtual Grocery
</footer>
引入方式
<html lang="en" xmlns:th="http://www.thymeleaf.org"> 引入th名称空间
<div th:insert="footer :: copy"></div>
<div th:replace="footer :: copy"></div>
<div th:include="footer :: copy"></div>
效果
<div>
<footer>
© 2011 The Good Thymes Virtual Grocery
</footer>
</div>
<footer>
© 2011 The Good Thymes Virtual Grocery
</footer>
<div>
© 2011 The Good Thymes Virtual Grocery
</div>
- 还可以使用选择器自定义片段id
引入片段的时候传入参数:
<nav class="col-md-2 d-none d-md-block bg-light sidebar" id="sidebar">
<div class="sidebar-sticky">
<ul class="nav flex-column">
<li class="nav-item">
<a class="nav-link active" <!-- 判断变量activeUri后设置a标签是否高亮 -->
th:class="${activeUri=='main.html'?'nav-link active':'nav-link'}"
href="#" th:href="@{/main.html}">
<svg xmlns="http://www.w3.org/2000/svg" width="24" height="24" viewBox="0 0 24 24" fill="none" stroke="currentColor" stroke-width="2" stroke-linecap="round" stroke-linejoin="round" class="feather feather-home">
<path d="M3 9l9-7 9 7v11a2 2 0 0 1-2 2H5a2 2 0 0 1-2-2z"></path>
<polyline points="9 22 9 12 15 12 15 22"></polyline>
</svg>
Dashboard <span class="sr-only">(current)</span>
</a>
</li>
<!--引入侧边栏;传入参数高亮判断变量activeUri-->
<div th:replace="commons/bar::#sidebar(activeUri='emps')"></div>
- 从后台拿到员工列表数据并展示
<tbody>
<tr th:each="emp:${emps}">
<td th:text="${emp.id}"></td>
<td>[[${emp.lastName}]]</td>
<td th:text="${emp.email}"></td>
<td th:text="${emp.gender}==0?'女':'男'"></td>
<td th:text="${emp.department.departmentName}"></td>
<td th:text="${#dates.format(emp.birth, 'yyyy-MM-dd HH:mm')}"></td>
<td>
<a class="btn btn-sm btn-primary" th:href="@{/emp/}+${emp.id}">编辑</a>
<button th:attr="del_uri=@{/emp/}+${emp.id}" class="btn btn-sm btn-danger deleteBtn">删除</button>
</td>
</tr>
</tbody>
6,7)、CRUD-员工添加修改
添加和修改页面
<!--需要区分是员工修改还是添加;-->
<form th:action="@{/emp}" method="post">
<!--发送put请求修改员工数据-->
<!--
1、SpringMVC中配置HiddenHttpMethodFilter;(SpringBoot自动配置好的)
2、页面创建一个post表单
3、创建一个input项,name="_method";值就是我们指定的请求方式
-->
<!-- 当接收到后台的emp不为空时,表示此时为修改请求,表单提交方式为修改put -->
<input type="hidden" name="_method" value="put" th:if="${emp!=null}"/>
<input type="hidden" name="id" th:if="${emp!=null}" th:value="${emp.id}"><!--修改请求提交需要传入id到后台,用于修改-->
<div class="form-group">
<label>LastName</label>
<input name="lastName" type="text" class="form-control" placeholder="zhangsan" th:value="${emp!=null}?${emp.lastName}"> 【${emp.name}为修改时从ModelMap获取的数据,这里用于数据回显】
</div>
<div class="form-group">
<label>Email</label>
<input name="email" type="email" class="form-control" placeholder="zhangsan@atguigu.com" th:value="${emp!=null}?${emp.email}">
</div>
<div class="form-group">
<label>Gender</label><br/>
<div class="form-check form-check-inline">
<input class="form-check-input" type="radio" name="gender" value="1" th:checked="${emp!=null}?${emp.gender==1}">
<label class="form-check-label">男</label>
</div>
<div class="form-check form-check-inline">
<input class="form-check-input" type="radio" name="gender" value="0" th:checked="${emp!=null}?${emp.gender==0}">
<label class="form-check-label">女</label>
</div>
</div>
<div class="form-group">
<label>department</label>
<!--提交的是部门的id-->
<select class="form-control" name="department.id"> 【name为javaBean属性名,表单提交后自动保存在请求方法参数的javabean里】
<option th:selected="${emp!=null}?${dept.id == emp.department.id}" th:value="${dept.id}" th:each="dept:${depts}" th:text="${dept.departmentName}">1</option>
</select>
</div>
<div class="form-group">
<label>Birth</label>
<input name="birth" type="text" class="form-control" placeholder="zhangsan" th:value="${emp!=null}?${#dates.format(emp.birth, 'yyyy-MM-dd HH:mm')}">
</div>
<button type="submit" class="btn btn-primary" th:text="${emp!=null}?'修改':'添加'">添加</button>
</form>
日期的格式化;SpringMVC将页面提交的值需要转换为指定的类型;
2017-12-12---Date; 类型转换,格式化;
默认日期是按照/的方式;
8)、CRUD-员工删除
<tr th:each="emp:${emps}">
<td th:text="${emp.id}"></td>
<td>[[${emp.lastName}]]</td>
<td th:text="${emp.email}"></td>
<td th:text="${emp.gender}==0?'女':'男'"></td>
<td th:text="${emp.department.departmentName}"></td>
<td th:text="${#dates.format(emp.birth, 'yyyy-MM-dd HH:mm')}"></td>
<td>
<a class="btn btn-sm btn-primary" th:href="@{/emp/}+${emp.id}">编辑</a>
<!-- 自定义属性del_uri -->
<button th:attr="del_uri=@{/emp/}+${emp.id}" class="btn btn-sm btn-danger deleteBtn">删除</button>
</td>
</tr>
<form id="deleteEmpForm" method="post">
<input type="hidden" name="_method" value="delete"/>
</form>
<script>
$(".deleteBtn").click(function(){
//删除当前员工,拼接action的uri
$("#deleteEmpForm").attr("action",$(this).attr("del_uri")).submit();
return false;
});
</script>
7、错误处理机制
1)、SpringBoot默认的错误处理机制
默认效果:
1)、浏览器,返回一个默认的错误页面

浏览器发送请求的请求头:

2)、如果是其他客户端,默认响应一个json数据


原理:
可以参照ErrorMvcAutoConfiguration;错误处理的自动配置;
给容器中添加了以下组件
1、DefaultErrorAttributes:
帮我们在页面共享信息;
@Override
public Map<String, Object> getErrorAttributes(RequestAttributes requestAttributes,
boolean includeStackTrace) {
Map<String, Object> errorAttributes = new LinkedHashMap<String, Object>();
errorAttributes.put("timestamp", new Date());
addStatus(errorAttributes, requestAttributes);
addErrorDetails(errorAttributes, requestAttributes, includeStackTrace);
addPath(errorAttributes, requestAttributes);
return errorAttributes;
}
2、BasicErrorController:处理默认/error请求
@Controller
@RequestMapping("${server.error.path:${error.path:/error}}")
public class BasicErrorController extends AbstractErrorController {
@RequestMapping(produces = "text/html")//产生html类型的数据;浏览器发送的请求来到这个方法处理
public ModelAndView errorHtml(HttpServletRequest request,
HttpServletResponse response) {
HttpStatus status = getStatus(request);
Map<String, Object> model = Collections.unmodifiableMap(getErrorAttributes(
request, isIncludeStackTrace(request, MediaType.TEXT_HTML)));
response.setStatus(status.value());
//去哪个页面作为错误页面;包含页面地址和页面内容
ModelAndView modelAndView = resolveErrorView(request, response, status, model);
return (modelAndView == null ? new ModelAndView("error", model) : modelAndView);
}
@RequestMapping
@ResponseBody //产生json数据,其他客户端来到这个方法处理;
public ResponseEntity<Map<String, Object>> error(HttpServletRequest request) {
Map<String, Object> body = getErrorAttributes(request,
isIncludeStackTrace(request, MediaType.ALL));
HttpStatus status = getStatus(request);
return new ResponseEntity<Map<String, Object>>(body, status);
}
3、ErrorPageCustomizer:
@Value("${error.path:/error}") // 如果没有配置error.path则默认为
private String path = "/error"; 系统出现错误以后来到error请求进行处理;(web.xml注册的错误页面规则)
4、DefaultErrorViewResolver:
@Override
public ModelAndView resolveErrorView(HttpServletRequest request, HttpStatus status,
Map<String, Object> model) {
ModelAndView modelAndView = resolve(String.valueOf(status), model);
if (modelAndView == null && SERIES_VIEWS.containsKey(status.series())) {
modelAndView = resolve(SERIES_VIEWS.get(status.series()), model);
}
return modelAndView;
}
private ModelAndView resolve(String viewName, Map<String, Object> model) {
//默认SpringBoot可以去找到一个页面? error/状态码
String errorViewName = "error/" + viewName;
//模板引擎可以解析这个页面地址就用模板引擎解析
TemplateAvailabilityProvider provider = this.templateAvailabilityProviders
.getProvider(errorViewName, this.applicationContext);
if (provider != null) {
//模板引擎可用的情况下返回到errorViewName指定的视图地址
return new ModelAndView(errorViewName, model);
}
//模板引擎不可用,就在静态资源文件夹下找errorViewName对应的页面 error/404.html
return resolveResource(errorViewName, model);
}
步骤:
一但系统出现4xx或者5xx之类的错误;ErrorPageCustomizer就会生效(定制错误的响应规则);就会来到/error请求;就会被BasicErrorController处理;
1)响应页面;去哪个页面是由DefaultErrorViewResolver解析得到的;
protected ModelAndView resolveErrorView(HttpServletRequest request,
HttpServletResponse response, HttpStatus status, Map<String, Object> model) {
//所有的ErrorViewResolver得到ModelAndView
for (ErrorViewResolver resolver : this.errorViewResolvers) {
ModelAndView modelAndView = resolver.resolveErrorView(request, status, model);
if (modelAndView != null) {
return modelAndView;
}
}
return null;
}
2)、如果定制错误响应:
1)、如何定制错误的页面;
1)、有模板引擎的情况下;error/状态码; 【将错误页面命名为 错误状态码.html 放在模板引擎文件夹里面的 error文件夹下】,发生此状态码的错误就会来到 对应的页面;
我们可以使用4xx和5xx作为错误页面的文件名来匹配这种类型的所有错误,精确优先(优先寻找精确的状态码.html);
页面能获取的信息;
timestamp:时间戳 在自定义的html页面显示:[[${timestamp}]]
status:状态码 在自定义的html页面显示:[[${status}]]
error:错误提示 在自定义的html页面显示:[[${error}]]
exception:异常对象 在自定义的html页面显示:[[${exception}]]
message:异常消息 在自定义的html页面显示:[[${message}]]
errors:JSR303数据校验的错误都在这里 在自定义的html页面显示:[[${errors}]]
2)、没有模板引擎(模板引擎找不到这个错误页面,,错误页面不放在templates目录下),静态资源文件夹下找;
3)、以上都没有错误页面,就是默认来到SpringBoot默认的错误提示页面;
2)、如何定制错误的json数据;
1)、自定义异常处理&返回定制json数据;
@ControllerAdvice
public class MyExceptionHandler {
@ResponseBody
@ExceptionHandler(UserNotExistException.class)
public Map<String,Object> handleException(Exception e){
Map<String,Object> map = new HashMap<>();
map.put("code","user.notexist");
map.put("message",e.getMessage());
return map;
}
}
//没有自适应效果...
2)、转发到/error进行自适应响应效果处理。在底层的BasicErrorController下会自动判断后进行响应处理
@ExceptionHandler(UserNotExistException.class)
public String handleException(Exception e, HttpServletRequest request){
Map<String,Object> map = new HashMap<>();
//传入我们自己的错误状态码 4xx 5xx,否则就默认是200,不会进入定制错误页面的解析流程
/**
* Integer statusCode = (Integer) request.getAttribute("javax.servlet.error.status_code");
*/
request.setAttribute("javax.servlet.error.status_code",500);
map.put("code","user.notexist"); // 保存到请求域中,供我们自己定义的ErrorAttributes获取
map.put("message",e.getMessage());
//转发到/error
return "forward:/error";
}
3)、将我们的定制数据携带出去;
出现错误以后,会来到/error请求,会被BasicErrorController处理,响应出去可以获取的数据是由getErrorAttributes得到的(是AbstractErrorController(ErrorController)规定的方法);
1、完全来编写一个ErrorController的实现类【或者是编写AbstractErrorController的子类】,放在容器中;
2、页面上能用的数据,或者是json返回能用的数据都是通过errorAttributes.getErrorAttributes得到;
容器中DefaultErrorAttributes.getErrorAttributes();默认进行数据处理的;
自定义ErrorAttributes
//给容器中加入我们自己定义的ErrorAttributes
@Component
public class MyErrorAttributes extends DefaultErrorAttributes {
// 返回的map就是页面和json能获取的字段
@Override
public Map<String, Object> getErrorAttributes(RequestAttributes requestAttributes, boolean includeStackTrace) {
Map<String, Object> map = super.getErrorAttributes(requestAttributes, includeStackTrace);
map.put("company","atguigu");
// 从请求域中获取由用户自定义异常处理方法handleException中保存的map,map中保存着自定义的json异常信息,0表示request域
Map<String,Object> ext = (Map<String, Object>) requestAttributes.getAttribute("ext", 0);
map.put("ext",ext); // map保存的键值对就可以以json数据返回在客户端
return map;
}
}
最终的效果:响应是自适应的,可以通过定制ErrorAttributes改变需要返回的内容,

8、配置嵌入式Servlet容器
SpringBoot默认使用Tomcat作为嵌入式的Servlet容器;

1)、如何定制和修改Servlet容器的相关配置;
方法1、修改和server有关的配置(ServerProperties【也是EmbeddedServletContainerCustomizer】);
server.port=8081
server.context-path=/crud
server.tomcat.uri-encoding=UTF-8
//通用的Servlet容器设置
server.xxx
//Tomcat的设置
server.tomcat.xxx
方法2、编写一个EmbeddedServletContainerCustomizer:嵌入式的Servlet容器的定制器;来修改Servlet容器的配置
@Bean //一定要将这个定制器加入到容器中
public EmbeddedServletContainerCustomizer embeddedServletContainerCustomizer(){
return new EmbeddedServletContainerCustomizer() {
//定制嵌入式的Servlet容器相关的规则
@Override
public void customize(ConfigurableEmbeddedServletContainer container) {
container.setPort(8083);
}
};
}
2)、注册Servlet三大组件【Servlet、Filter、Listener】
由于SpringBoot默认是以jar包的方式启动嵌入式的Servlet容器来启动SpringBoot的web应用,没有web.xml文件。
注册三大组件用以下方式
ServletRegistrationBean
//注册三大组件
@Bean
public ServletRegistrationBean myServlet(){ // MyServlet() 需extends HttpServlet
ServletRegistrationBean registrationBean = new ServletRegistrationBean(new MyServlet(),"/myServlet");
return registrationBean;
}
FilterRegistrationBean
@Bean
public FilterRegistrationBean myFilter(){
FilterRegistrationBean registrationBean = new FilterRegistrationBean();
registrationBean.setFilter(new MyFilter()); // MyFilter()需要implements Filter
registrationBean.setUrlPatterns(Arrays.asList("/hello","/myServlet"));
return registrationBean;
}
ServletListenerRegistrationBean
@Bean
public ServletListenerRegistrationBean myListener(){ // MyListener() 需要implements ServletContextListener
ServletListenerRegistrationBean<MyListener> registrationBean = new ServletListenerRegistrationBean<>(new MyListener());
return registrationBean;
}
SpringBoot帮我们自动配置SpringMVC的时候,自动的注册SpringMVC的前端控制器;DIspatcherServlet;
DispatcherServletAutoConfiguration中:
@Bean(name = DEFAULT_DISPATCHER_SERVLET_REGISTRATION_BEAN_NAME)
@ConditionalOnBean(value = DispatcherServlet.class, name = DEFAULT_DISPATCHER_SERVLET_BEAN_NAME)
public ServletRegistrationBean dispatcherServletRegistration(
DispatcherServlet dispatcherServlet) {
ServletRegistrationBean registration = new ServletRegistrationBean(
dispatcherServlet, this.serverProperties.getServletMapping());
//默认拦截: / 所有请求;包静态资源,但是不拦截jsp请求; /*才会拦截jsp
//可以通过server.servletPath来修改SpringMVC前端控制器默认拦截的请求路径
registration.setName(DEFAULT_DISPATCHER_SERVLET_BEAN_NAME);
registration.setLoadOnStartup(
this.webMvcProperties.getServlet().getLoadOnStartup());
if (this.multipartConfig != null) {
registration.setMultipartConfig(this.multipartConfig);
}
return registration;
}
2)、SpringBoot能不能支持其他的Servlet容器;
3)、替换为其他嵌入式Servlet容器

默认支持:
Tomcat(默认使用)
<dependency>
<groupId>org.springframework.boot</groupId>
<artifactId>spring-boot-starter-web</artifactId>
引入web模块默认就是使用嵌入式的Tomcat作为Servlet容器;
</dependency>
Jetty (适合长连接)
<!-- 引入web模块 -->
<dependency>
<groupId>org.springframework.boot</groupId>
<artifactId>spring-boot-starter-web</artifactId>
<exclusions>
<exclusion>
<artifactId>spring-boot-starter-tomcat</artifactId>
<groupId>org.springframework.boot</groupId>
</exclusion>
</exclusions>
</dependency>
<!--引入其他的Servlet容器-->
<dependency>
<artifactId>spring-boot-starter-jetty</artifactId>
<groupId>org.springframework.boot</groupId>
</dependency>
Undertow(不支持 JSP,适合高并发)
<!--引入其他的Servlet容器-->
<dependency>
<artifactId>spring-boot-starter-undertow</artifactId>
<groupId>org.springframework.boot</groupId>
</dependency>
4)、嵌入式Servlet容器自动配置原理;
EmbeddedServletContainerAutoConfiguration:嵌入式的Servlet容器自动配置?
@AutoConfigureOrder(Ordered.HIGHEST_PRECEDENCE)
@Configuration
@ConditionalOnWebApplication
@Import(BeanPostProcessorsRegistrar.class)
//导入BeanPostProcessorsRegistrar:Spring注解版;给容器中导入一些组件
//导入了EmbeddedServletContainerCustomizerBeanPostProcessor:
//后置处理器:bean初始化前后(创建完对象,还没属性赋值)执行初始化工作
public class EmbeddedServletContainerAutoConfiguration {
@Configuration
@ConditionalOnClass({ Servlet.class, Tomcat.class })//判断当前是否引入了Tomcat依赖;
@ConditionalOnMissingBean(value = EmbeddedServletContainerFactory.class, search = SearchStrategy.CURRENT)//判断当前容器没有用户自己定义EmbeddedServletContainerFactory:嵌入式的Servlet容器工厂;作用:创建嵌入式的Servlet容器
public static class EmbeddedTomcat {
@Bean
public TomcatEmbeddedServletContainerFactory tomcatEmbeddedServletContainerFactory() {
return new TomcatEmbeddedServletContainerFactory();
}
}
// Jetty容器生效
@Configuration
@ConditionalOnClass({ Servlet.class, Server.class, Loader.class,
WebAppContext.class })
@ConditionalOnMissingBean(value = EmbeddedServletContainerFactory.class, search = SearchStrategy.CURRENT)
public static class EmbeddedJetty {
@Bean
public JettyEmbeddedServletContainerFactory jettyEmbeddedServletContainerFactory() {
return new JettyEmbeddedServletContainerFactory();
}
}
@Configuration
@ConditionalOnClass({ Servlet.class, Undertow.class, SslClientAuthMode.class })
@ConditionalOnMissingBean(value = EmbeddedServletContainerFactory.class, search = SearchStrategy.CURRENT)
public static class EmbeddedUndertow {
@Bean
public UndertowEmbeddedServletContainerFactory undertowEmbeddedServletContainerFactory() {
return new UndertowEmbeddedServletContainerFactory();
}
}
1)、EmbeddedServletContainerFactory(嵌入式Servlet容器工厂)
public interface EmbeddedServletContainerFactory {
//获取嵌入式的Servlet容器
EmbeddedServletContainer getEmbeddedServletContainer(
ServletContextInitializer... initializers);
}

2)、EmbeddedServletContainer:(嵌入式的Servlet容器)

3)、以TomcatEmbeddedServletContainerFactory为例
@Override
public EmbeddedServletContainer getEmbeddedServletContainer(
ServletContextInitializer... initializers) {
//创建一个Tomcat
Tomcat tomcat = new Tomcat();
//配置Tomcat的基本环节
File baseDir = (this.baseDirectory != null ? this.baseDirectory
: createTempDir("tomcat"));
tomcat.setBaseDir(baseDir.getAbsolutePath());
Connector connector = new Connector(this.protocol);
tomcat.getService().addConnector(connector);
customizeConnector(connector);
tomcat.setConnector(connector);
tomcat.getHost().setAutoDeploy(false);
configureEngine(tomcat.getEngine());
for (Connector additionalConnector : this.additionalTomcatConnectors) {
tomcat.getService().addConnector(additionalConnector);
}
prepareContext(tomcat.getHost(), initializers);
//将配置好的Tomcat传入进去,返回一个EmbeddedServletContainer;并且启动Tomcat服务器
return getTomcatEmbeddedServletContainer(tomcat);
}
4)、我们对嵌入式容器的配置修改是怎么生效?
ServerProperties、EmbeddedServletContainerCustomizer
EmbeddedServletContainerCustomizer:定制器帮我们修改了Servlet容器的配置?
怎么修改的原理?
5)、容器中导入了EmbeddedServletContainerCustomizerBeanPostProcessor
//初始化之前(容器刚创建好,还未进行属性赋值)
@Override
public Object postProcessBeforeInitialization(Object bean, String beanName)
throws BeansException {
//如果当前初始化的是一个ConfigurableEmbeddedServletContainer类型的组件
if (bean instanceof ConfigurableEmbeddedServletContainer) {
postProcessBeforeInitialization((ConfigurableEmbeddedServletContainer) bean);
}
return bean;
}
private void postProcessBeforeInitialization(ConfigurableEmbeddedServletContainer bean) {
//获取所有的定制器,调用每一个定制器的customize方法来给Servlet容器进行属性赋值;
for (EmbeddedServletContainerCustomizer customizer : getCustomizers()) {
customizer.customize(bean);
}
}
private Collection<EmbeddedServletContainerCustomizer> getCustomizers() {
if (this.customizers == null) {
// Look up does not include the parent context
this.customizers = new ArrayList<EmbeddedServletContainerCustomizer>(
this.beanFactory
//从容器中获取所有这个类型的组件:EmbeddedServletContainerCustomizer
//定制Servlet容器,给容器中可以添加一个EmbeddedServletContainerCustomizer类型的组件
.getBeansOfType(EmbeddedServletContainerCustomizer.class,
false, false)
.values());
Collections.sort(this.customizers, AnnotationAwareOrderComparator.INSTANCE);
this.customizers = Collections.unmodifiableList(this.customizers);
}
return this.customizers;
}
ServerProperties也是定制器,它实现了 EmbeddedServletContainerCustomizer
步骤:
1)、SpringBoot根据导入的依赖情况,给容器中添加相应的EmbeddedServletContainerFactory【TomcatEmbeddedServletContainerFactory】
2)、容器中某个组件要创建对象就会惊动后置处理器;EmbeddedServletContainerCustomizerBeanPostProcessor;
只要是嵌入式的Servlet容器工厂,后置处理器就工作;
3)、后置处理器,从容器中获取所有的EmbeddedServletContainerCustomizer,调用定制器的定制方法
5)、嵌入式Servlet容器启动原理;
什么时候创建嵌入式的Servlet容器工厂?什么时候获取嵌入式的Servlet容器并启动Tomcat;
获取嵌入式的Servlet容器工厂:
1)、SpringBoot应用启动运行run方法
2)、refreshContext(context);SpringBoot刷新IOC容器【创建IOC容器对象,并初始化容器,创建容器中的每一个组件】;如果是web应用创建AnnotationConfigEmbeddedWebApplicationContext,否则:AnnotationConfigApplicationContext
3)、refresh(context);刷新刚才创建好的ioc容器;
public void refresh() throws BeansException, IllegalStateException {
synchronized (this.startupShutdownMonitor) {
// Prepare this context for refreshing.
prepareRefresh();
// Tell the subclass to refresh the internal bean factory.
ConfigurableListableBeanFactory beanFactory = obtainFreshBeanFactory();
// Prepare the bean factory for use in this context.
prepareBeanFactory(beanFactory);
try {
// Allows post-processing of the bean factory in context subclasses.
postProcessBeanFactory(beanFactory);
// Invoke factory processors registered as beans in the context.
invokeBeanFactoryPostProcessors(beanFactory);
// Register bean processors that intercept bean creation.
registerBeanPostProcessors(beanFactory);
// Initialize message source for this context.
initMessageSource();
// Initialize event multicaster for this context.
initApplicationEventMulticaster();
// Initialize other special beans in specific context subclasses.
onRefresh(); // 刷新容器:从而创建嵌入式的Servlet容器
// Check for listener beans and register them.
registerListeners();
// Instantiate all remaining (non-lazy-init) singletons.
finishBeanFactoryInitialization(beanFactory);
// Last step: publish corresponding event.
finishRefresh();
}
catch (BeansException ex) {
if (logger.isWarnEnabled()) {
logger.warn("Exception encountered during context initialization - " +
"cancelling refresh attempt: " + ex);
}
// Destroy already created singletons to avoid dangling resources.
destroyBeans();
// Reset 'active' flag.
cancelRefresh(ex);
// Propagate exception to caller.
throw ex;
}
finally {
// Reset common introspection caches in Spring's core, since we
// might not ever need metadata for singleton beans anymore...
resetCommonCaches();
}
}
}
4)、 onRefresh(); web的ioc容器重写了onRefresh方法
5)、webioc容器会创建嵌入式的Servlet容器;createEmbeddedServletContainer();
6)、获取嵌入式的Servlet容器工厂:
EmbeddedServletContainerFactory containerFactory = getEmbeddedServletContainerFactory();
从ioc容器中获取EmbeddedServletContainerFactory 组件;TomcatEmbeddedServletContainerFactory创建对象,后置处理器一看是这个对象,就获取所有的定制器来先定制Servlet容器的相关配置;
7)、使用容器工厂获取嵌入式的Servlet容器:this.embeddedServletContainer = containerFactory.getEmbeddedServletContainer(getSelfInitializer());
8)、嵌入式的Servlet容器创建对象并启动Servlet容器;
先启动嵌入式的Servlet容器,再将ioc容器中剩下没有创建出的对象获取出来;
IOC容器启动创建嵌入式的Servlet容器
9、使用外置的Servlet容器
嵌入式Servlet容器:应用打成可执行的jar
优点:简单、便携;
缺点:默认不支持JSP、优化定制比较复杂(使用定制器【ServerProperties、自定义EmbeddedServletContainerCustomizer】,自己编写嵌入式Servlet容器的创建工厂【EmbeddedServletContainerFactory】);
外置的Servlet容器:外面安装Tomcat---应用war包的方式打包;
步骤
1)、必须创建一个war项目;(利用idea创建好目录结构)
2)、将嵌入式的Tomcat指定为provided;(目标Tomcat环境已经有了,不需要在打包时带上tomcat)
<dependency>
<groupId>org.springframework.boot</groupId>
<artifactId>spring-boot-starter-tomcat</artifactId>
<scope>provided</scope>
</dependency>
3)、必须编写一个SpringBootServletInitializer的子类,并调用configure方法(固定写法)
public class extends SpringBootServletInitializer {
@Override
protected SpringApplicationBuilder configure(SpringApplicationBuilder application) {
//传入SpringBoot应用的主程序
return application.sources(SpringBoot04WebJspApplication.class);
}
}
4)、启动服务器就可以使用;
原理
jar包:执行SpringBoot主类的main方法,启动ioc容器,创建嵌入式的Servlet容器;
war包:启动服务器,服务器启动SpringBoot应用【SpringBootServletInitializer】,启动ioc容器;
servlet3.0(Spring注解版):
8.2.4 Shared libraries / runtimes pluggability:
规则:
1)、服务器启动(web应用启动)会创建当前web应用里面每一个jar包里面ServletContainerInitializer实例:
2)、ServletContainerInitializer的实现放在jar包的META-INF/services文件夹下,有一个名为javax.servlet.ServletContainerInitializer的文件,内容就是ServletContainerInitializer的实现类的全类名
3)、还可以使用@HandlesTypes,在应用启动的时候加载我们感兴趣的类;
流程:
1)、启动Tomcat
2)、org\springframework\spring-web\4.3.14.RELEASE\spring-web-4.3.14.RELEASE.jar!\META-INF\services\javax.servlet.ServletContainerInitializer:
Spring的web模块里面有这个文件:org.springframework.web.SpringServletContainerInitializer
3)、SpringServletContainerInitializer将@HandlesTypes(WebApplicationInitializer.class)标注的所有这个类型的类都传入到onStartup方法的Set<Class<?>>;为这些WebApplicationInitializer类型的类创建实例;
4)、每一个WebApplicationInitializer都调用自己的onStartup;

5)、相当于我们自定义的SpringBootServletInitializer的类会被创建对象,并执行onStartup方法
6)、SpringBootServletInitializer实例执行onStartup的时候会createRootApplicationContext;创建容器
protected WebApplicationContext createRootApplicationContext(
ServletContext servletContext) {
//1、创建SpringApplicationBuilder
SpringApplicationBuilder builder = createSpringApplicationBuilder();
StandardServletEnvironment environment = new StandardServletEnvironment();
environment.initPropertySources(servletContext, null);
builder.environment(environment);
builder.main(getClass());
ApplicationContext parent = getExistingRootWebApplicationContext(servletContext);
if (parent != null) {
this.logger.info("Root context already created (using as parent).");
servletContext.setAttribute(
WebApplicationContext.ROOT_WEB_APPLICATION_CONTEXT_ATTRIBUTE, null);
builder.initializers(new ParentContextApplicationContextInitializer(parent));
}
builder.initializers(
new ServletContextApplicationContextInitializer(servletContext));
builder.contextClass(AnnotationConfigEmbeddedWebApplicationContext.class);
//调用configure方法,子类重写了这个方法,将SpringBoot的主程序类传入了进来
builder = configure(builder);
//使用builder创建一个Spring应用
SpringApplication application = builder.build();
if (application.getSources().isEmpty() && AnnotationUtils
.findAnnotation(getClass(), Configuration.class) != null) {
application.getSources().add(getClass());
}
Assert.state(!application.getSources().isEmpty(),
"No SpringApplication sources have been defined. Either override the "
+ "configure method or add an @Configuration annotation");
// Ensure error pages are registered
if (this.registerErrorPageFilter) {
application.getSources().add(ErrorPageFilterConfiguration.class);
}
//启动Spring应用
return run(application);
}
7)、Spring的应用就启动并且创建IOC容器
public ConfigurableApplicationContext run(String... args) {
StopWatch stopWatch = new StopWatch();
stopWatch.start();
ConfigurableApplicationContext context = null;
FailureAnalyzers analyzers = null;
configureHeadlessProperty();
SpringApplicationRunListeners listeners = getRunListeners(args);
listeners.starting();
try {
ApplicationArguments applicationArguments = new DefaultApplicationArguments(
args);
ConfigurableEnvironment environment = prepareEnvironment(listeners,
applicationArguments);
Banner printedBanner = printBanner(environment);
context = createApplicationContext();
analyzers = new FailureAnalyzers(context);
prepareContext(context, environment, listeners, applicationArguments,
printedBanner);
//刷新IOC容器
refreshContext(context);
afterRefresh(context, applicationArguments);
listeners.finished(context, null);
stopWatch.stop();
if (this.logStartupInfo) {
new StartupInfoLogger(this.mainApplicationClass)
.logStarted(getApplicationLog(), stopWatch);
}
return context;
}
catch (Throwable ex) {
handleRunFailure(context, listeners, analyzers, ex);
throw new IllegalStateException(ex);
}
}
启动Servlet容器,再启动SpringBoot应用

浙公网安备 33010602011771号