React中生命周期钩子函数实例演示
生命周期钩子函数速查表
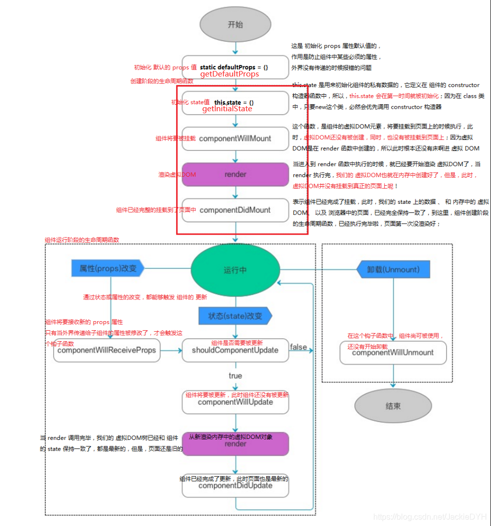
# React生命周期钩子函数
## 页面渲染期
* constructor 构造函数 在所有函数执行之前它先执行(数据接收 实现继承super(props))
* UNSAFE_componentWillMount 组件将要挂载(数据挂载之前 可以操作数据 不可以操作dom)
* render 页面渲染(渲染组件 和 html 标签)
* componentDidMount 组件挂载完成(数据挂载之后 可以操作数据和dom)
## 页面更新期
* UNSAFE_componentWillReceiveProps 父组件上状态变化时 会自动触发钩子函数 子组件可以由此决定是否接收数据(接收组件传入输入数据)
* shouldComponentUpdate 组件是否要更新数据,需要返回布尔值 true 跟新数据 false 不更新数据(检测组件内的变化 可以用作页面性能的优化(默认值为true))
* UNSAFE_componentWillUpdate 组件更新数据(组件更新之前调用)
* render 页面从新渲染(组件更新之后渲染组件)
* componentDidUpdate 组件数据更新完成(组件更新之后调用)
## 页面销毁期
* componentWillUnmount 页面销毁(组件销毁时调用 可以做一些内存的优化 [全局变量,闭包,计时器,事件])
只有类组件才有生命周期,函数组件没有生命周期
父组件
// 父组件
import React,{ Component } from 'react'
import Child from './child'
// 钩子函数执行顺序和编写顺序无关
export default class Parent extends Component{
// 页面渲染期
constructor(){
super()
this.state = {
msg:'',
showChild:true
}
console.log('构造函数执行了-constructor...')
}
// 严格模式下 不建议使用
UNSAFE_componentWillMount(){
console.log('组件将要挂载-componentWillMount...');
}
render(){
console.log('页面渲染了-render...');
let el = this.state.showChild ? <Child msg={ this.state.msg }/> : null
return(
<div>
<h1>parent组件</h1>
<input type="text" value={this.state.msg}
onChange={ (e)=>this.msgChange(e) }
/>
<p>{ this.state.msg }</p>
<button onClick={ ()=>this.setState({showChild:!this.state.showChild}) }>销毁</button>
<hr/>
{el}
</div>
)
}
componentDidMount(){
console.log('组件挂载完成-componentDidMount...');
}
// 页面更新期
shouldComponentUpdate(){
console.log('=================')
console.log('组件是否要更新数据吗?-shouldComponentUpdate...')
// 返回true 可以更新数据 false 不更新数据
return true;
}
UNSAFE_componentWillUpdate(){
console.log('组件将要更新数据-componentWillUpdate...')
}
msgChange(e){
// 更新数据
console.log('数据正在更新中...')
this.setState({
msg:e.target.value
})
}
// 还有个 render钩子函数 页面渲染
componentDidUpdate(){
console.log('组件数据更新完成-componentDidUpdate...')
}
}
子组件
// 子组件
import React, { Component } from 'react'
export default class Child extends Component {
// 渲染期
constructor() {
super()
console.log('子组件构造函数执行...')
}
render() {
console.log('子组件渲染了...')
return (
<div>
<h1>child子组件</h1>
<p>接收到父组件数据:{this.props.msg}</p>
</div>
)
}
UNSAFE_componentWillMount() {
console.log('子组件将要挂载...')
}
componentDidMount() {
console.log('子组件挂载完成...')
}
// 更新期
shouldComponentUpdate() {
console.log('子组件是否要更新数据?...')
return true
}
UNSAFE_componentWillUpdate() {
console.log('子组件将要更新数据...')
}
componentDidUpdate() {
console.log('子组件数据更新完成...')
}
// 放子组件 会自动执行 放父组件不会自动执行
UNSAFE_componentWillReceiveProps() {
console.log('子组件将要接收父组件传递的数据...')
}
// 页面销毁期
componentWillUnmount(){
console.log('子组件将要被销毁...')
}
}
GIF演示

本文来自博客园,作者:JackieDYH,转载请注明原文链接:https://www.cnblogs.com/JackieDYH/p/17634618.html

浙公网安备 33010602011771号