comfyui TensorRT SDXL微调模型试水
0.安装的时候直接指定onnx==1.16.0,uv不知道为啥会脑抽的给你安装1.17.0版本
1.不要试图用Clip_G去编码这个微调模型
2.作者在创建Engine文件后代码没有顺手清零TEMP目录,害的我磁盘爆了好几次,3060本来就就慢还让我我等了5次,5*700s=3500s一个小时差点没给我等没了😢
3.记得自己的参数,还有生成的文件在ComfyUI\ComfyUI\output\tensorrt目录下面
一定要对准了才能用,就是批数和生成的大小
4.这玩意真挺吃内存的,但好像我显存没用了?总不能是我低显存优化发力了吧
5.冷知识,这玩意自带workflows,路径是ComfyUI\custom_nodes\ComfyUI_TensorRT\workflows
6.磁盘发力了,对自己好点,用个好硬盘吧









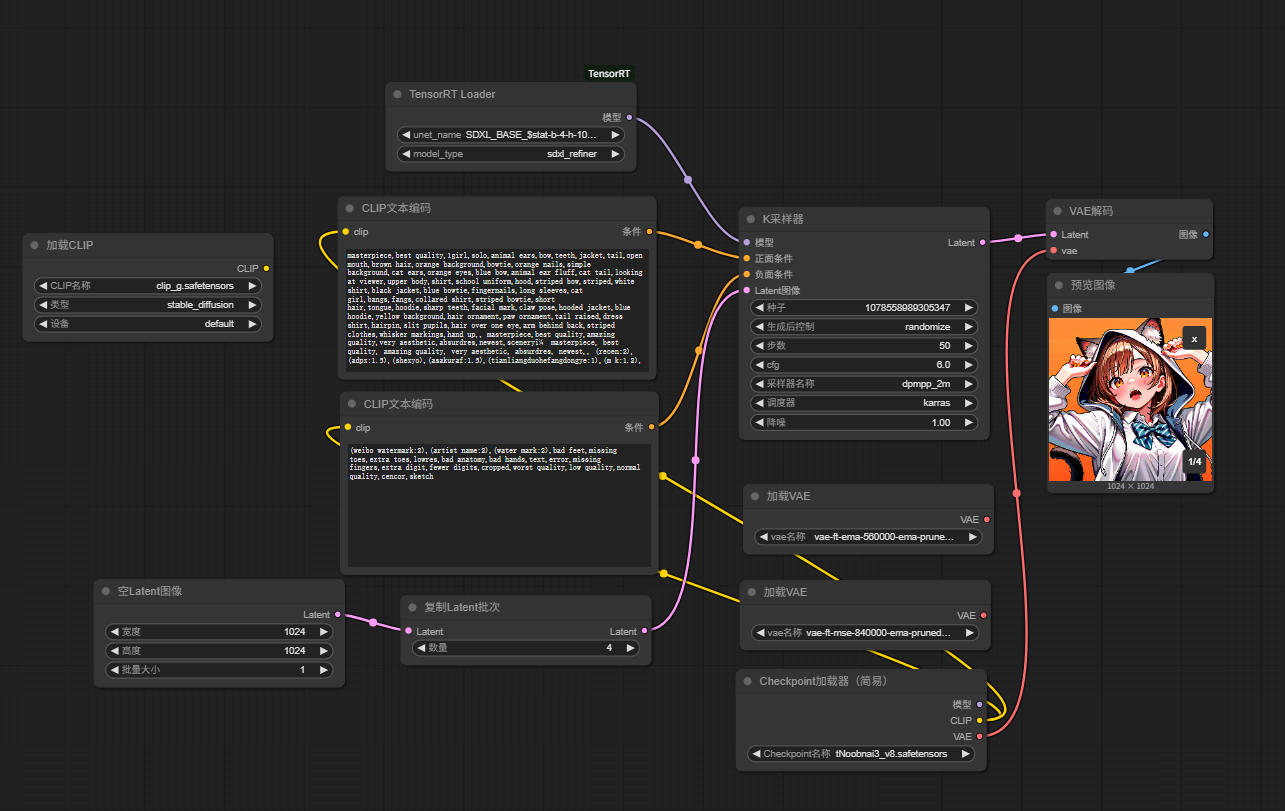
comfyui工作流:


浙公网安备 33010602011771号