【这次玩大了】Stable Diffusion 2025纯净版全套安装教程 零基础小白一键解锁AI绘图神器,让你秒变艺术大师!

我们今天不谈编程,也不谈程序人生,就来唠一唠AI绘图~~
Stable Diffusion 是什么 ♥️
Stable Diffusion,简称SD, 是一种基于深度学习的图像处理技术!
它属于称之为扩散模型diffusion model的深度学习AI,是生成模型的一种!
这意味着SD的核心作用就是生成类似于其训练数据的新数据, 对于SD来说,这个数据就是(图像)图片
简单的说 Stable Diffusion就是一种使用AI人工智能大模型进行绘画生成图片的工具, 你就这样理解即可!
虽然在2023年5月,Stable Diffusion已经可以生成视频,但我觉得它的主力还是生成图像!
Stable Diffusion的官网如下
https://beta.dreamstudio.ai/generate
如图

可以在这个网站上注册账号并体验Stable Diffusion的文本转图片功能,也就是根据我们输入的文本描述生成高质量的逼真图像! 当然我不建议这么做~因为,呵呵 懂的都懂!
通常情况下我们都会从GitHub上下载并在本地运行Stable Diffusion
这样我们就可以在本地环境中自由探索Stable Diffusion的各种功能,而不受在线平台的限制,提高自由度!
当然也有避免资源限制的问题存在,因为如果在线生成图像,那么如果用户增多了,可能由于资源限制,服务器负载、带宽等原因导致运行失败或性能下降,失去体验感, 而本地部署可以根据我们自己的硬件配置进行资源分配,确保SD的稳定运行, 这也属实吧服务端的压力直接给到我们客户端了! 👏👏👏
在下面的讲解中,我会给大家介绍如何在本地安装和部署Stable Diffusion
Stable Diffusion的优势是什么 🥇
首先,大家要知道图像生成AI不仅仅只有SD,还有很多,比如大名鼎鼎的Midjourney这我后期也会单独出一期给大家讲解,那为什么我们要先学习Stable Diffusion呢?
原因是因为它完全免费开源, 这对新手非常友好,使用它生成图像完全免费不限量,直接管饱,你说好不好?
并且目前你在大多数 网上搜索出来的图像生成AI都是基于SD进行开发的,所以你如果学好了SD那么市面上这些另类AI图像生成工具也能分分钟轻松入门,并且掌握它们!
而其他图像生成类AI工具,大多数都是要收费的,对新手也不友好!
它的应用领域也非常广泛,SD可以用于生成高质量的图像,例如: 自然景观、人脸、摄影作品..
另外SD还可以用于修复和增强图像,去除图像中的噪声,优化图像分辨率等功能,这些功能让SD在各个领域都具有潜在的应用价值,你说牛批不~
Stable Diffusion AI绘画带来的影响力 🌳
其实AI绘画的出现必定会对一些行业和岗位产生一定的影响,尤其是在设计、艺术创作领域~
比如平面设计、摄影行业等,Stable Diffusion可以用于海报设计,有效提升设计师的工作效率, 也可以给摄影师用来生成创意草稿、概念图或素材,节省大量时间和精力,帮助摄影师在市场竞争中脱颖而出!
怎么样是不是怕失业了?别担心 我以前说过的, 人类和AI之间应该是一种协作和合作的关系,让AI和人类共同发展,一起成就彼此, 而不是带来焦虑~
Stable Diffusion学习条件 🌈
本来按照严格的规定来说学习SD或者任何其他AI人工智能的工具,都需要熟悉和掌握以下知识点:
基础AI认知
首先,需要对机器学习、深度学习以及神经网络的基本概念有所了解, 特别是卷积神经网络(CNN)因为SD等图像生成模型通常基于CNN构建!
编程能力
熟练掌握一些编程语言,对学习AI工具会有极大的帮助,尤其是Python这一门编程语言,因为大部分深度学习框架都使用Python, 此外了解基本的编程概念,比如: 变量、函数、循环和面向对象编程这些概念都会在AI的使用中得到发挥和应用!
数学基础
哈哈哈哈哈哈! 说到数学这个东西很多人又要头痛了,也会劝退大部分人, 但是学习AI人工智能, 数学这个东西是必须的,而且要具备一定高的数学能力,例如: 线性代数、概率论、微积分这些数学知识和理论在深度学习中用于描述和优化模型有着重要作用!
训练数据
学习和了解如何准备和预处理数据, 对于我们要学习的SD这样的图像生成模型,我们需要准备大量的图像数据来训练模型!
硬件条件
你以为一台烂电脑可以流程的去运行AI人工智能的工具吗?
至少你要确保你的电脑具有足够的计算资源,特别是显卡GPU,因为显卡GPU能显著加速深度学习模型的训练和推理能力! 这里我简单的给大家推荐一下电脑配置, 当然你也可以简单化,我的意思就是有条件的情况下,配置越贵越好,一劳永逸!
CPU(处理器)
起码也是要24核32线程以上的CPU, 核心数越多,处理并行任务的能力越强,对于AI训练和推理过程中的多任务处理、数据并行等需求更为有利,优先选择最新一代或前几代的处理器,以确保性能和功耗的优化!
GPU(显卡)
这是我们AI人工智能的主角,对于AI学习和应用来说,显卡的性能至关重要
建议选择带有足够显存,至少8GB以上的独立显卡独显, 最好选择NVIDIA的RTX系列,比如: `RTX 30、40系列!
内存
内存的大小会直接影响AI模型的处理速度和稳定性, 这没什么说的直接上16GB以上的内存,如果预算充足,可以考虑32GB或64GB的内存! 我个人建议你霸气升到64GB,一步到位!
硬盘
直接选择固态硬盘(SSD)比机械硬盘(HDD)具有更快的读写速度,建议选择1TB起步,或2TB的SSD(固态)
以上就是电脑配置中比较重要的几个部件,其他的根据自己的喜好配置自定义即可!
怎么样,说了那么多学习条件是不是要把你劝退了?不用着急,也不是那么麻烦!
毕竟我觉得学习SD虽然有那么多条件,但是我可以告诉你,如果你是一台烂电脑也对编程和数学也不是很了解的情况下,依旧可以正常的去学习SD 因为在互联网上有很多关于SD和其他AI技术的免费或低成本学习资源。
这些资源包括教程、视频课程、博客文章、技术文档和开源项目等等~范围可以说是相当广泛,那么在这些资源的学习之下,其实对于一个刚刚入门AI技术的普通人来说,逐步深入到更高级应用, 让初学者即使在没有强大硬件或深厚背景知识的情况下也能入门!
并且很多开发者长年累月的不断努力优化和开源AI软件和工具,也让这些AI工具可以在较低配置的硬件环境上运行, 包括使用更高效的算法、减少内存占用和CPU使用等,所以你完全不用担心,我这次给大家讲解的教程就是用的烂电脑一台,配置如下
| 硬件 | 配置参数 |
|---|---|
| CPU | Intel(R) Core(TM) i7-4790 CPU @ 3.60GHz 3.60 GHz |
| 内存 | 32.0 GB |
| 显卡 | NVIDIA GeForce GTX 1060 6GB |
| 硬盘 | 2TB (机械) |
信不信我用这套配置照样给你把Stable Diffusion给跑起来~ 😎😎😎
当然我不建议有条件的你也这样干~😎😎 尽量来一套ROG全家桶吧! 尽可能玩得爽~
学习方法 🔥
学习SD或者其他的AI技术通常是一个渐进的过程, 一开始,我们可能只需要了解基本概念和原理,而不需要去理会复杂的编程或数学计算就可以把工具给使用起来!
随着学习的深入,可以逐渐边学习边掌握更多关于编程和数学的知识,然后把它们应用到AI项目的优化和扩展!
所以不要怕,老规矩, 跟着我的操作走!
好了不废话了,直接进入我们今天的主题~~ 全程无脑安装教程 😇😇😇
Stable Diffusion安装前期准备 ✈️
我们在本地安装SD之前还需要检查我们电脑上是否举报运行SD的必要条件!
听清楚,是必须、必要的条件, 没有这些 你的SD是跑不起来的!
那么接下来我就以win10系统为例, 进行环境配置,依赖下载、模型下载、运行问题解答等操作,把所有步骤整合到一起, 一步一步带你安装Stable Diffusion!
1.Python下载和安装
看过我之前的开发教程的朋友,你肯定知道如何去下载安装和部署Python环境
这里为了方便新手朋友,我再讲解一次!
具体步骤如下:
Python下载 🔻
这里我以win10系统为例, 但是先要去下载Python
官方地址: https://www.python.org/downloads/
这里我就下载Python3.10.7版本的
如图

下载好之后,是一个python-3.10.7-amd64.exe的文件
如图

目前Python已经更新到了3.12.1
Python 安装 ❤️
在win10中安装Python,其实很简单, 跟一般的软件安装差不多!
这里直接点击下载好的python-3.10.7-amd64.exe开始安装
然后选择自定义安装方式
如图

继续默认下一步:

然后自己选择一个安装路径!
如图

然后点击Install开始安装Python

完成Python安装!

Python 环境变量的配置 📚
你安装Python的路径很可能不在当前操作系统提供可执行文件的搜索路径中, 也是Path路径
配置这个环境变量可以让系统轻松帮你找到Python来执行!
在win10中具体步骤为如下:
点击我的电脑右键---->属性---->高级系统设置---->选择高级选项卡---->环境变量
这里我们就选择系统变量下的Path进行编辑
如图

然后把你安装Python的路径添加到Path当中,这里我的路径为:D:\Python 3.10.7 最后点击确定即可!
如图

当然你也可以配置一个PYTHONHOME的环境变量
也就是为了方便后期其他程序利于检索!
具体方法如下:
我们就在系统变量当中来新建一个变量

点击新建 输入:PYTHONHOME和安装路径, 然后确定
如图

然后选择Path编辑它, 把%PYTHONHOME% 添加到其中即可!
如图

接着我们来测试一下,
按下快捷键Win+R打开运行, 并且输入cmd 调出命令提示符,输入python
如图

如果出现上图提示 那么说明Python安装就完成了!
2.CUDA介绍
那什么又是CUDA呢? 为什么要安装它,为了节约时间,这里我简单给大家介绍一下!
在我们学习SD时,还要知道一个东西,它就是CUDA,因为CUDA是NVIDIA推出的用于GPU(显卡)上进行并行计算的平台和编程模型,简单的说它能提升Stable Diffusion这类深度学习模型的训练和推理速度提高算力!
这对于Stable Diffusion这种需要大量计算资源的深度学习模型来说是非常重要的
总之简单来说CUDA就是用来提高算力的,特别是针对NVIDIA GPU的并行计算能力进行加速!
CUDA 12.2.0下载
那么下载这个CUDA也不是我们随便就可以去下载的!
首先你要查看一下你的电脑显卡GPU支持的CUDA版本,不能乱下载!
我们可以先打开cmd命令行 输入以下命令进行查看
如下
nvidia-smi
如图

比如我这里显示的最高支持CUDA Version: 12.6
那么现在我们就可以去下载CUDA 12.6版本以下的都是可以的!
https://developer.nvidia.com/cuda-toolkit-archive
这里我就下载12.2.0版本的CUDA
如图

这里我们是Windows系统按照提示下载即可
如图

这里需要等待一下,文件有点大,下载好之后如下
如图

CUDA安装
安装就非常简单的了,直接无脑下一步即可
如下

稍作等待...


这里唯一我们要注意的就是这里,要选择自定义
如图

然后展开CUDA选项,把下面的Visual Studio Intergration这一项取消掉!
如图

然后分别设置一下安装路径
如图

开始安装!


完整完毕!

那么现在我们可以再次打开cmd命令行,输入以下命令,验证一下CUDA是否正确安装
例如: 查询CUDA版本号
nvcc --version
如图

查询CUDA环境变量配置
set CUDA
如图

看到这个信息说明我们的CUDA安装路径已经被配置到系统环境变量中去了!
如图

3.cuDNN 介绍
cuDNN全程 CUDA Deep Neural Network library 它是基于CUDA的深度学习GPU加速库
cuDNN提供了高效的深度神经网络计算能力,让GPU进行深度学习任务变得更加高效,它包含了一系列用于构建和训练深度神经网络的底层算法和优化的实现!
这里要特别注意, cuDNN依赖于CUDA版本,所以必须根据CUDA的版本选择相应的cuDNN库
总结来说,CUDA是用于高性能计算的通用并行计算架构,而cuDNN是基于CUDA的深度学习加速库,这两个东西共同支持在NVIDIA GPU上进行高效的计算任务!
cuDNN下载
官方下载地址 https://developer.nvidia.cn/rdp/cudnn-archive
如图

这里我们要下载跟自己的CUDA版本适配的cuDNN版本
我这里安装的是CUDA 12.2.0,所以我选择CUDA 12.x
如图

不出意外的话,会弹出登录注册界面,需要注册一个NVIDIA账号才能下载, 这里就自行注册即可!
如图

下载完成之后,会得到一个压缩包文件
如图

cuDNN安装
把它解压出来,会得到以下文件
如图

然后把这些文件全部复制到安装好的CUDA的文件夹里
这里我就复制到D:\Nvidia CUDA\CUDA-1目录下,这是我的!
如图

cuDNN相当于是CUDA的一个增强补丁包,专门为了提高深度学习运算进行优化而生的!
最后我们手动配置一下环境变量,把下面几个路径配置到环境变量的Path路径中!
D:\Nvidia CUDA\CUDA-1\include
D:\Nvidia CUDA\CUDA-1\bin
D:\Nvidia CUDA\CUDA-1\lib
D:\Nvidia CUDA\CUDA-1\libnvvp
D:\Nvidia CUDA\CUDA-1\extras\demo_suite
注意:这里是我的路径
如图

然后我们来验证一下是否安装成功!
打开我们的cmd直接运行以下两个命令
如下
bandwidthTest.exe
如图

继续执行
deviceQuery.exe
如图

看到下面显示了PASS 那么恭喜你~安装成功了!
4. Git介绍
Git是一个分布式版本控制系统,用于跟踪和管理代码变更, 它与Stable Diffusion的关联在于,Git可以帮助下载和更新我们的Stable Diffusion源代码及其所需的插件和模型!
所以必须安装它~ 至于Git的详细使用,我会在后期专门出一期来给大家进行讲解,不懂也没关系,不影响我们使用SD,只需要在电脑中安装Git就可以了!
接下来我们就开始下载和安装最新版本的Git
Git下载
下载方式也很简单!
官方下载地址
如图


Git安装
下载好之后,直接无脑默认下一步安装即可!
如图














完成安装!

Stable Diffusion WebUI 下载 🍧
前面做了那么多准备,现在我们终于可以来开始下载Stable Diffusion了!
其实Stable Diffusion最初本身也只是一堆看不懂的代码,只是后来有很多大佬对它进行二次封装开发,包装,最后给了它一个可视化的界面! 这就是我要说的Stable Diffusion WebUI
它把代码层面的功能都集成到可视化界面里面了,让很多不懂编程开发的新手,也能直接上手!
并且很多收费的图像生成AI也是基于这个SD WebUi进行二次开发的!
下载地址
https://github.com/AUTOMATIC1111
如图

打开链接之后,直接点击stable-diffusion-webui 进入之后下载即可
如图
下载好之后,我们会得到一个压缩包文件
如图


Stable Diffusion WebUI 解压运行 🍭
然后我们解压它,这里要注意的是最好把SD解压到一个存储空间大的盘符下!
并且路径不要出现中文字符!
这里我就解压到D盘下的SD WebUi目录下, 这样方面管理!
如图

这里我们先选择webui-user.bat这个文件
如图

然后右键选择编辑,在编辑器中的第一行加入以下代码
git pull
如图

这样保证每次我们运行SD WebUI都会去github上拉取一下这个项目源码进行自动更新!
然后我们运行目录中的webui.bat文件,第一次运行会弹出一个警告,允许即可
如图

继续,仍要运行
如图

自动下载相关依赖
如果在运行SD的时候,检测到系统中没有安装的部分依赖并等待安装完成,我这里安装的是PyTorch自动尝试下载并安装正确版本的PyTorch
PyTorch也是一个开源的机器学习库,主要用于计算机视觉和自然语言处理等应用,它提供了强大的GPU加速和动态计算图的功能,总之我们要运行SD需要这个东西!
所以会开始执行下载必要的文件, 也就是下载PyTorch的CUDA 12.1兼容版本的Windows安装包
这其实也是必须要下载的东西, 用于在支持CUDA的GPU上加速模型运行, 也是为了确保SD能够正确地使用我们的GPU进行高效的推理!
可能会让你等一会,建议你先去睡一觉吧!
如图

注意:在这个过程中可能会需要魔法,懂的都懂!
就是需要你会魔法 就是哈利波特的那种魔法咻咻咻..😁😁😁

如果中途导致失败,或者错误,就再次运行webui.bat继续即可!
如图

继续等待...
启动运行 SD WebUI
到最后,只要没有提示错误,没有出现红色错误提示,那就证明我们安装SD WebUI完成了!
但是有些人会在这里出现以下问题: Error code: 128

这种直接更换你的魔法节点!
再次请出你的哈利波特~ 咻~~~咻~~咻..😁😁😁 咻~~咻~~~咻..😁😁😁

然后可能会出现Installing requirements..的提示
当你看到Installing requirements的提示时,需要我们等待安装脚本下载并安装必要的依赖包!

只要你的魔法没有问题,那么稍等片刻,就会出现以下的提示!
Running on local URL: http://127.0.0.1:xxxx
如图

并且会自动的弹出Stable Diffusion界面~
如图

现在你看到的就是一个最纯净的SD WebUI界面了! 恭喜你! 已经成功安装好了!😈😈
要注意的是,背后的小黑屏不要关闭了,有一点前后端知识的朋友应该知道~界面知识一个展示的平台,真正核心运行的程序还是背后这个小黑屏才是SD真正的服务

关闭了自然,就不能运行前端的SD WebUI界面了, 要运行就从新点击webui.bat运行即可!
如图

Stable Diffusion WebUI 模型加载(models) 🍩
在我们开始使用SD WebUI来生成图像之前,我们还要做一个事情,就是下载大模型
那为什么要下载这个模型呢?
简单通俗的说,就是因为WebUI需要这些模型models来根据我们用户输入的文本或者其他信息来生成图片!
而这些大模型是用大量图像和数据训练好的一组参数,它们能够解析输入并生成相应的结果图像信息,并且不同的模型,会给我们带来不同的图像生成效果和风格体验!
我们刚刚安装好的纯净版SD WebUI是没有大模型的,自行下载并放置在指定的目录下!
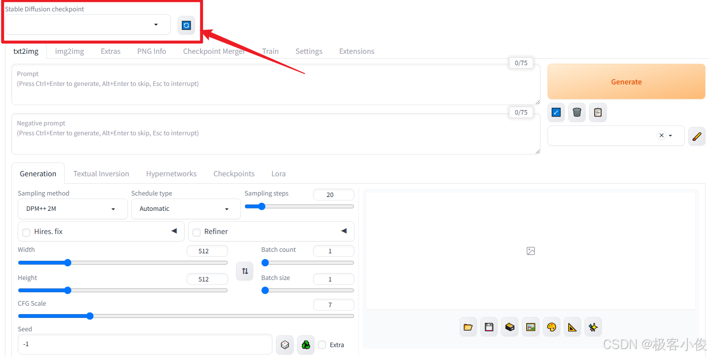
在SD WebUI左上角的Stable Diffusion checkpoint(扩散检查选项)中你可以看到是完全空白的!
如图

我们可以从一些第三方平台下载所需的模型文件,并按照说明将这些模型放到SD WebUI的模型目录中,之后就可以在SD WebUI中使用这些模型来生成图片了!
总之Stable Diffusion checkpoint显示为空,我们可以通过下载模型文件并将其放置到对应路径中来解决
models下载
这里我们就到huggingface上去下载一个Stable Diffusion的基本模型!
下载地址
https://huggingface.co/stable-diffusion-v1-5/stable-diffusion-v1-5/tree/main
如图

这里我们选择v1-5-pruned-emaonly.safetensors这个模型,点击下载即可!
models 加载
模型必须放在指定的目录下,我们的SD WebUI目录下的stable-diffusion目录
具体地址如下:
X:\stable-diffusion-webui\models\Stable-diffusion
我的地址为:
D:\SD WebUi-2\stable-diffusion-webui\models\Stable-diffusion
把下载好的模型放到这里!
如图

然后再次启动SD WebUI,我们就可以看到刚刚 安装好的模型了!
如图

扩展
这里给大家推荐一个二次元模型
https://huggingface.co/WarriorMama777/OrangeMixs

大家可以去尝试加载一下!
Stable Diffusion 使用WebUI生成你的第一张AI图像 👽
现在我们一切准备就绪了,先来使用SD生成一个简单的图像!
在SD界面中选择txt2img(文生图),在下方的Prompt(提示词)中输入我们要生成的图像描述关键字!
如图

注意:提示词建议使用英文!
因为这些AI模型都是基于英文数据进行训练的, 模型的训练数据、词汇表和内部表示都是基于英文的,所以它们对英文提示词的理解和生成更好,尤其是中文和英文在语法、词汇和语义上存在差异可能导致在直接使用英文训练的模型上,中文提示词的效果不如英文!
这里我们输入a cat(一只猫) 点击Generate生成按钮
如图

你生成的每一张图像都自动会保存到SD WebUI的目录下的outputs目录中, 你可以自行查找!
具体地址如下
X:\stable-diffusion-webui\outputs
我的地址如下
D:\SD WebUi-2\stable-diffusion-webui\outputs
怎么样是不是很简单~
关于提示词和反向提示词,以及Stable Diffusion的其他功能和使用,我也将会在后面慢慢给大家进行分享! 一定要关注我哦~ 😈😈😈😈😈
Stable Diffusion WebUI 汉化 😈
支持项目地址
https://github.com/VinsonLaro/stable-diffusion-webui-chinese
我们的stable diffusion webui默认是英文的,对新手也不是很友好,为了方便后期的操作和学习我们可以进行汉化操作!
具体步骤如下
进入到stable diffusion webui界面,进入Extensions选项卡,
然后点击Install from URL选项卡!
如图

在下面的URL for extension's git repository输入框,填写如下地址
https://github.com/VinsonLaro/stable-diffusion-webui-chinese
点击下方的黄色按钮Install即可完成安装,然后重启WebUI
如图

重启之后,来到settings选项卡
如图

接着在左侧找到并点击User interface界面
如图

在右侧上方的Localization (requires Reload UI) 选项中选择chinese-only-0313
如图

最后点击界面最上方的黄色按钮Apply settings(应用设置),再点击右侧的Reload UI即可完成汉化!
如图

结果如下

为了方便学习和对照,我个人建议你选择chinese-and-english-0313 也就是中英文都有
这样也更加利于你学习和理解!
如图

最后 🚀
如果你能看到这里,那么恭喜你~你已经对AI绘画和Stable Diffusion的基础操作有了一个初步的认知了!
现在就可以开始愉快的学习和探索Stable Diffusion AI绘画了!
你也即将正式踏入了探索AI绘画的奇妙之旅,准备揭开创意与技术融合的神秘面纱! 怎么样赶紧学起来吧!
更多Stable Diffusion使用教程请关注我的博客与公众号,持续更新...哇哈哈哈哈~~~ 😈😈😈😈😈

浙公网安备 33010602011771号