当你经历了暴风雨,你也就成为了暴风雨
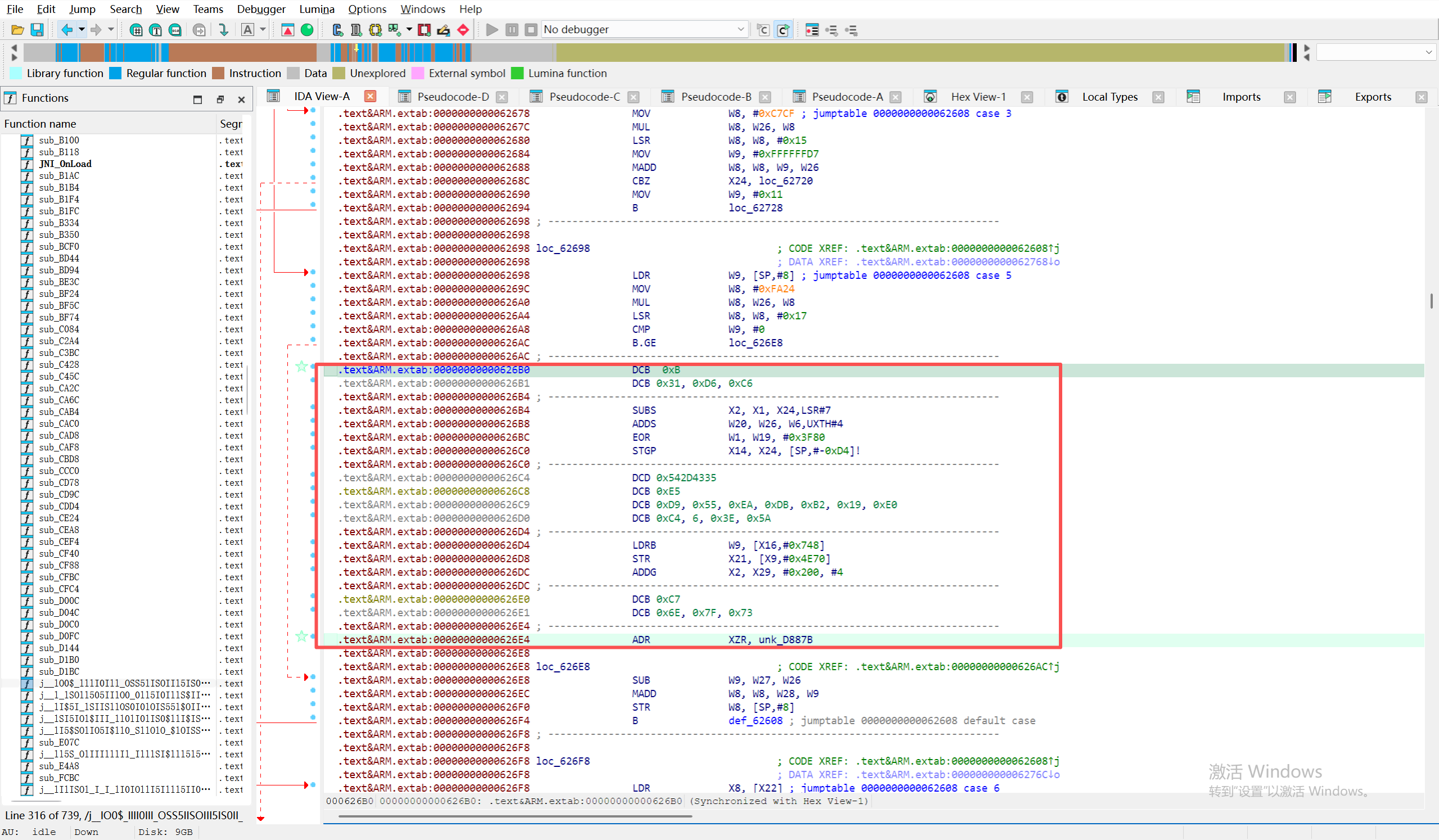
死数据和花指令有点像,花指令是永远不会执行的代码片段,死数据就是插入了没有任何意义的随机值。比如邦企加固中使用了这两者技术,是的ida失效。
posted on 2026-02-01 14:16 GKLBB 阅读(1) 评论(0) 收藏 举报
博客园 © 2004-2026 浙公网安备 33010602011771号 浙ICP备2021040463号-3