应用安全 --- ida调试安卓so的线程概念

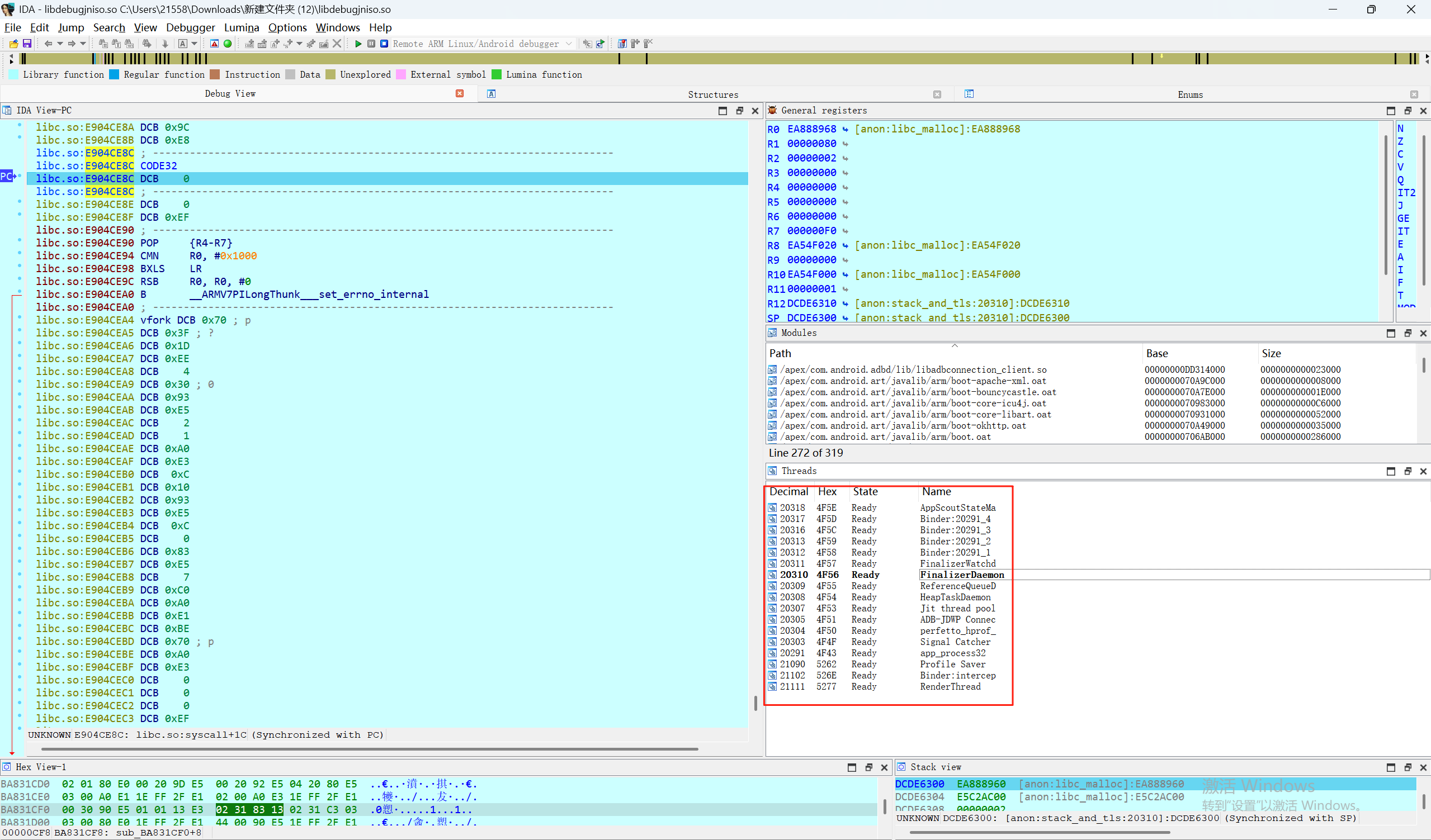
这是一个进程/线程列表,就像Windows任务管理器一样,显示了一个Android应用正在运行的所有"工作线程"。
📊 各列的含义
1. Decimal (十进制编号)
通俗解释: 就像给每个工人编号一样,每个线程都有一个唯一的ID号
作用: 方便识别和管理不同的线程
例子: 20318、20317、20316... 这些都是线程的身份证号
2. Hex (十六进制编号)
通俗解释: 同样的编号,只是用程序员喜欢的16进制表示
作用: 程序内部更常用这种格式
例子: 4F5E、4F5D、4F5C... (相当于十进制的另一种写法)
3. State (状态)
通俗解释: 每个工人现在在干什么
Ready: 准备好了,随时可以工作
作用: 告诉我们线程是否正常运行
4. Name (名称)
通俗解释: 每个工人的职位名称,说明他们负责什么工作
🏭 各个"工人"的职责
系统管理类
AppScoutStateMa: 应用状态监控员 - 监视应用运行状态
FinalizerWatchd: 垃圾清理监督员 - 监督内存清理工作
FinalizerDaemon: 垃圾清理工 - 实际清理不用的内存
内存管理类
HeapTaskDaemon: 内存管理员 - 管理应用的内存使用
ReferenceQueueD: 引用队列管理员 - 处理对象引用关系
性能优化类
Jit thread pool: 代码优化工 - 让程序跑得更快
Profile Saver: 性能记录员 - 记录程序运行数据用于优化
调试和通信类
ADB-JDWP Connec: 调试连接员 - 连接调试工具
Signal Catcher: 信号接收员 - 处理系统信号
perfetto_hprof_: 性能分析员 - 分析程序性能
进程管理类
app_process32: 应用进程管理员 - 管理整个应用进程
Binder系列: 通信员 - 负责不同组件之间的通信
界面渲染类
RenderThread: 画面绘制员 - 负责绘制应用界面
🎯 为什么要看这个?
对于逆向分析师:
找目标: 可以找到负责特定功能的线程
监控行为: 看哪些线程在运行,了解应用在做什么
调试分析: 可以单独分析某个线程的行为
对于普通用户理解:
就像一个工厂的员工名单
每个员工都有自己的工作职责
通过这个名单可以了解这个"工厂"(应用)是如何运作的
🔧 实际应用
在逆向分析中,这个列表帮助分析师:
定位关键线程: 比如找到处理验证逻辑的线程
监控异常: 看哪些线程状态不正常
性能分析: 了解应用的资源使用情况
调试跟踪: 选择特定线程进行深入分析
简单来说,这就是一个"员工花名册",告诉你这个应用里有哪些"工人"在干活,每个人负责什么工作!
一个安卓应用(尤其是底层使用 .so 库的应用)有这么多线程,本质上是为了高效、流畅、稳定地完成复杂的任务。你可以把它想象成一个大型工厂:
-
单线程应用: 就像整个工厂只有一个全能工人。他需要自己:
-
接订单(处理用户点击)
-
采购原料(网络请求)
-
操作机器生产(计算)
-
包装产品(准备UI)
-
发货(显示UI)
-
打扫卫生(垃圾回收)
-
接电话(响应系统事件)
-
...等等。
问题: 当这个工人在做一件事(比如长时间搬运重物/复杂计算)时,其他所有事情都得停下!用户点击没反应(卡顿),电话没人接(系统事件丢失),工厂一片混乱(程序无响应或崩溃)。
-
-
多线程应用: 就像工厂雇佣了多个专业的工人(线程),每个工人负责特定的工作:
-
前台接待员(主线程/UI线程): 唯一负责和用户直接交互(更新屏幕、响应用户点击)。他必须时刻保持敏捷,不能干重活。
-
搬运工(网络线程): 专门去仓库(服务器)取原料(数据)。这活很耗时,不能影响接待员。
-
技术工人(计算线程): 操作复杂机器(密集计算、图像处理)。需要专注,不能让工厂其他区域震动。
-
流水线工人(渲染线程): 专门组装和美化产品(绘制UI界面)。需要和接待员紧密配合,但又不能互相干扰。
-
清洁工(垃圾回收线程): 定时打扫工厂,清理废料(回收不再使用的内存)。不能在工作高峰期打扫。
-
仓库管理员(文件IO线程): 负责存取本地仓库(读写文件)。避免大家挤在仓库门口。
-
电话接线员(Binder线程): 专门接听外部电话(处理系统服务或其他应用的请求)。
-
质检员(日志/监控线程): 记录生产过程(打日志),检查机器状态(性能监控)。
-
优化顾问(JIT线程): 观察流水线,提出改进建议(即时编译优化代码)。
-
为什么 .so 库(Native库)尤其需要这么多线程?
-
性能榨取(利用多核CPU):
-
现代手机都是多核CPU(2核、4核、8核甚至更多)。
-
单线程只能用一个核干活,其他核闲着,浪费了强大的硬件能力。
-
.so库通常执行计算密集型任务(图像处理、音视频编解码、物理模拟、加密解密、游戏逻辑、复杂算法)。这些任务天然适合拆分,让多个线程在不同的CPU核心上并行执行,速度能快几倍甚至几十倍。
-
-
防止阻塞UI线程(保证流畅性):
-
安卓强制规定,所有更新UI的操作必须在主线程完成。
-
如果
.so库的耗时操作(如加载大图、人脸识别、解析大文件)放在主线程执行,主线程就会被“卡住”,用户界面就会冻结、卡顿、无响应(ANR)。 -
.so库必须创建自己的后台线程来执行这些重活,干完了再通知主线程:“活干完了,结果在这,你去更新下UI吧”。这样主线程就能一直保持轻快流畅。
-
-
处理异步事件和I/O:
-
网络通信: 等待网络响应是很慢的(相对于CPU速度)。用专门的网络线程等待,不会阻塞其他工作。
-
文件读写: 访问存储(SD卡、内部存储)速度也相对较慢,且不可预测。专用IO线程处理更高效。
-
传感器数据: 需要持续监听来自加速度计、陀螺仪等传感器的数据流,放在单独线程处理更合适。
-
低延迟音频/视频: 音视频处理需要严格的实时性,专用线程能保证及时处理数据流,避免卡顿和杂音。
-
-
模块化和解耦:
-
复杂的
.so库内部可能包含多个相对独立的功能模块(如:物理引擎、音频引擎、网络模块)。 -
为每个主要模块或功能组分配独立的线程,可以让代码结构更清晰,模块之间耦合度降低。一个模块出问题(比如崩溃)或者忙不过来,对其他模块的影响相对较小(当然不是完全隔离)。
-
-
对接系统服务(Binder机制):
-
安卓系统服务(如获取位置、启动相机、发送通知)是通过 Binder IPC(进程间通信) 提供的。
-
.so库需要与这些服务通信时,系统会分配专门的 Binder线程 来处理这些跨进程的调用请求和响应。这就是你看到那么多Binder:线程的原因。
-
-
内部管理和优化:
-
垃圾回收 (GC): Java/Kotlin 有自动GC,但
.so库是Native代码(C/C++),通常需要自己管理内存。像FinalizerDaemon,HeapTaskDaemon这样的线程就是JVM(即使Native代码也运行在ART/Dalvik环境中)用来管理和回收Native或Java对象内存的帮手。 -
性能监控与优化: 如
Jit thread pool(即时编译优化热点代码),Profile Saver(记录性能数据以便后续优化),perfetto_hprof_(抓取性能快照用于分析)。这些线程在后台默默工作,提升应用长期运行的效率。 -
调试支持:
ADB-JDWP Connec,Signal Catcher等线程是当开发者通过USB调试应用时才活跃的,为调试器提供连接和捕获信号(如崩溃信号)的能力。
-
总结一下核心原理:
一个安卓
.so库(或应用)之所以有很多线程,核心目的是为了:
充分利用多核CPU的计算能力,大幅提升性能。 (多个工人同时干活)
保证用户界面(UI线程)的绝对流畅和响应速度。 (不让重活累活耽误前台接待)
高效处理耗时的、阻塞性的操作(网络、文件、计算)。 (让专门的人去等、去搬、去算)
实现功能模块间的隔离和解耦,提高稳定性和可维护性。 (不同车间互不干扰)
满足与操作系统和其他组件通信的需求(Binder)。 (专线电话员)
进行必要的后台管理和自我优化(内存、性能、调试)。 (清洁工、质检员、优化顾问)
这就像经营一个现代化工厂,不可能只靠一个全能工人。分工合作、各司其职、并行作业,才是高效、稳定、流畅运行的关键。.so 库作为应用性能的关键引擎,自然需要精密的“多线程生产线”来支撑其复杂任
浙公网安备 33010602011771号