FC第三次博客作业
一、前言
oop训练集7中是菜单计价程序,主要考察了我们的逻辑思维能力和字符串分析处理能力。
oop训练集8,10,11中都有成绩统计程序,同样考察了我们的逻辑思维能力和字符串分析处理能力。
oop训练集9中是统计Java程序中关键词的出现次数,主要考察了我们对字符串的处理能力。
oop训练集10中有对hashmap的考察和对多态的使用的考察。
oop训练集11中arraylist的考察,基础算法的考察,接口的考察,继承的考察。
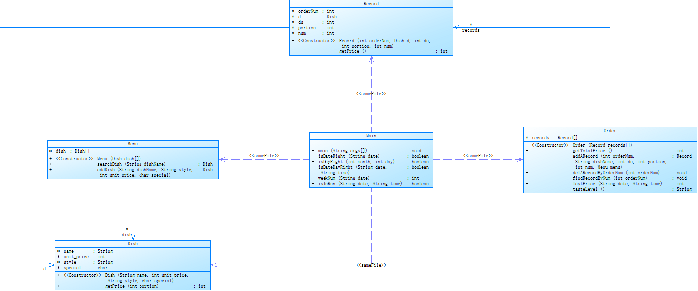
二、设计与分析
1、oop7中的7-1
菜单计价程序-5


在这道题中,我使用了hashmap储存顾客数据,两个arraylist储存桌数据和所有string数据

之后使用正则分析allLine中的所有字符串进行处理。
2、oop

浙公网安备 33010602011771号