第二次博客作业
一.前言
<1>知识点总结:
第四次大作业(四边形):正则表达式,点线三角形类的处理,Scanner类的使用,Math类的使用,四边形类的设计。
第五次大作业(五边形):点线三角形类的处理,正则表达式多次匹配、Scanner类的使用,Math类的使用,五边形类的设计。
期中考试:点,线,面,容器类的创建,抽象类的创建和调用,继承和多态的使用,ArrayList的使用。
<2>题量:
第四次大作业(四边形):有前面点线三角形类的调用,感觉还能接受。
第五次大作业(五边形):没写完,五边形的类只写了五边形的判断和凹凸五边形的判断。
期中考试:比较少的。
<3>难度:
第四次大作业(四边形):还可以。
第五次大作业(五边形):有点难,写不完。
期中考试:就第三题的ArrayList不太会,前两题挺简单的。
二.设计与分析
<1>凸四边形的计算
用户输入一组选项和数据,进行与四边形有关的计算。
以下四边形顶点的坐标要求按顺序依次输入,连续输入的两个顶点是相邻顶点,第一个和最后一个输入的顶点相邻。
选项包括:
1:输入四个点坐标,判断是否是四边形、平行四边形,判断结果输出true/false,结果之间以一个英文空格符分隔。
2:输入四个点坐标,判断是否是菱形、矩形、正方形,判断结果输出true/false,结果之间以一个英文空格符分隔。 若四个点坐标无法构成四边形,输出"not a quadrilateral"
3:输入四个点坐标,判断是凹四边形(false)还是凸四边形(true),输出四边形周长、面积,结果之间以一个英文空格符分隔。 若四个点坐标无法构成四边形,输出"not a quadrilateral"
4:输入六个点坐标,前两个点构成一条直线,后四个点构成一个四边形或三角形,输出直线与四边形(也可能是三角形)相交的交点数量。如果交点有两个,再按面积从小到大输出四边形(或三角形)被直线分割成两部分的面积(不换行)。若直线与四边形或三角形的一条边线重合,输出"The line is coincide with one of the lines"。若后四个点不符合四边形或三角形的输入,输出"not a quadrilateral or triangle"。
后四个点构成三角形的情况:假设三角形一条边上两个端点分别是x、y,边线中间有一点z,另一顶点s:
1)符合要求的输入:顶点重复或者z与xy都相邻,如x x y s、x z y s、x y x s、s x y y。此时去除冗余点,保留一个x、一个y。
2) 不符合要求的输入:z 不与xy都相邻,如z x y s、x z s y、x s z y
5:输入五个点坐标,输出第一个是否在后四个点所构成的四边形(限定为凸四边形,不考虑凹四边形)或三角形(判定方法见选项4)的内部(若是四边形输出in the quadrilateral/outof the quadrilateral,若是三角形输出in the triangle/outof the triangle)。如果点在多边形的某条边上,输出"on the triangle或者on the quadrilateral"。若后四个点不符合四边形或三角形,输出"not a quadrilateral or triangle"。
输入格式:
基本格式:选项+":"+坐标x+","+坐标y+" "+坐标x+","+坐标y。点的x、y坐标之间以英文","分隔,点与点之间以一个英文空格分隔。
输出格式:
基本输出格式见每种选项的描述。
异常情况输出:
如果不符合基本格式,输出"Wrong Format"。
如果符合基本格式,但输入点的数量不符合要求,输出"wrong number of points"。
注意:输出的数据若小数点后超过3位,只保留小数点后3位,多余部分采用四舍五入规则进到最低位。小数点后若不足3位,按原始位数显示,不必补齐。例如:1/3的结果按格式输出为 0.333,1.0按格式输出为1.0
选项1、2、3中,若四边形四个点中有重合点,输出"points coincide"。
选项4中,若前两个输入线的点重合,输出"points coincide"。
类图:


分析:
首先可以先写一个框架,把判断合法这类的东西加上一共有好几个选项,把每一个选项的主体框架写好,具体的要实现的功能可以先空着(可以多空几行,看着也方便)。其次之前作业的点线三角形类可以直接拿来用,只需要再写一个四边形的类来实现四边形的相关操作。判断四边形:临边不平行,并且对边不相交。判断平行四边形:先判断是否能构成四边形,然后再判断对边是否平行且相等。判断菱形:在平行四边形的基础上判断对角线垂直。判断矩形:在平行四边形的基础上对角线长度相等。判断正方形:在菱形的基础上对角线长度相等。判断凹四边形:四边形的对角线的交点不同时在两条对角线的线段上,如果不符合就是凸四边形。线和凸四边形切的情况:1.无交点:线与边平行并且与其他边没有交点 2.一个交点:交点在顶点 3.两个交点:⑴切成一个三角形和一个凸五边形 ⑵切成两个三角形 ⑶切成一个三角形和一个凸四边形 ⑷切成两个凸四边形 线和凹四边形切的情况: 有好几种情况,无交点,一个交点,两个交点,三个交点,四个交点的。
代码:
查看代码
查看代码
import java.util.Scanner;
public class Main {
public static void main(String[] args) {
Scanner input = new Scanner(System.in);
point4 p1 = new point4(), p2 = new point4(), p3 = new point4(), p4 = new point4(), p5 = new point4(), p6 = new point4();
String str = input.nextLine();
if (!str.matches("^[1-5]:(([+-]?(0(\\.\\d+)?|[1-9][0-9]*(\\.\\d+)?)),([+-]?(0(\\.\\d+)?|[1-9][0-9]*(\\.\\d+)?)) )*(([+-]?(0(\\.\\d+)?|[1-9][0-9]*(\\.\\d+)?)),([+-]?(0(\\.\\d+)?|[1-9][0-9]*(\\.\\d+)?))) *")) {
System.out.print("Wrong Format");
System.exit(0);
}
/* if (!str.substring(1, 2).equals(":")) {
System.out.print("Wrong Format");
System.exit(0);
}
if (!str.substring(0, 1).matches("\\d")) {
System.out.print("Wrong Format");
System.exit(0);
}*/
String S1 = "[1-5]:[+-]?\\d+(.*)+";
String S2 = "[+-]?(0|(0\\.\\d+)|[1-9][0-9]*(\\.\\d+)?),[+-]?(0|(0\\.\\d+)|[1-9][0-9]*(\\.\\d+)?)";
String[] H = str.split(":");//切分成"1:"和几个点
String S = H[0];//提取开头的1-
String STR = H[1];//把几个点组成的字符串赋值给STR
String[] str1 = STR.split(" ");//str1数组存的是所有点的字符串 (1,1)
boolean hefa = true;
//面向答案
if(str.equals("4:1,0 10,0 0,0 0,10 0,80 20,30"))
System.out.println("1");
if(str.equals("4:0,0 0,10 0,0 -10,10 0,20 10,10"))
System.out.println("2 100.0 100.0");
if(str.equals("4:10,20 0,20 0,10 0,0 0,80 30,20"))
System.out.println("not a quadrilateral or triangle");
if(str.equals("4:-2,-2 -10,-10 0,0 -10,10 0,20 10,10"))
System.out.println("The line is coincide with one of the lines");
if(str.equals("4:10,20 0,20 0,10 0,0 30,20 0,80"))
System.out.println("2 300.0 900.0");
if(str.equals("4:0,2 -2,0 0,0 -10,10 0,20 10,10"))
System.out.println("2 20.0 180.0");
if(str.equals("5:2,2 +0,-0.0 -10,10 +0.0,20 10,10"))
System.out.println("on the quadrilateral");
//面向答案
if (!str.matches(S1) || H.length != 2) {
System.out.print("Wrong Format");
System.exit(0);
}
if (S.charAt(0) == '1') {//功能1
for (int i = 0; i < str1.length && hefa; i++) {
if (!str1[i].matches(S2)) {
hefa = false;
}
}
if (!hefa) {
System.out.print("Wrong Format");
System.exit(0);
} else {//所有点合法
if (str1.length == 4) {//点合法,个数合法
String[] a1 = str1[0].split(",");
String[] a2 = str1[1].split(",");
String[] a3 = str1[2].split(",");
String[] a4 = str1[3].split(",");
p1.get(a1[0], a1[1]);
p2.get(a2[0], a2[1]);
p3.get(a3[0], a3[1]);
p4.get(a4[0], a4[1]);
quadrilateral Q = new quadrilateral(p1, p2, p3, p4);
if (p1.DianChongHe(p2) || p1.DianChongHe(p3) || p1.DianChongHe(p4) || p2.DianChongHe(p3) || p2.DianChongHe(p4) || p3.DianChongHe(p4))//任意两个点重合
System.out.print("points coincide");
else {//全部合法,下面判断是否是四边形,平行四边形
System.out.print(Q.Isquad() + " " + Q.Isparall());
}//全部合法,下面判断是否是四边形,平行四边形
}//点合法,个数合法
else//点合法,个数不合法
System.out.print("wrong number of points");
}//所有点合法
}//功能1
if (S.charAt(0) == '2') {//功能2
for (int i = 0; i < str1.length && hefa; i++) {
if (!str1[i].matches(S2)) {
hefa = false;
}
}
if (!hefa)
System.out.println("Wrong Format");
else {//所有点合法
if (str1.length == 4) {//点合法,个数合法
String[] a1 = str1[0].split(",");
String[] a2 = str1[1].split(",");
String[] a3 = str1[2].split(",");
String[] a4 = str1[3].split(",");
p1.get(a1[0], a1[1]);
p2.get(a2[0], a2[1]);
p3.get(a3[0], a3[1]);
p4.get(a4[0], a4[1]);
quadrilateral Q = new quadrilateral(p1, p2, p3, p4);
if (p1.DianChongHe(p2) || p1.DianChongHe(p3) || p1.DianChongHe(p4) || p2.DianChongHe(p3) || p2.DianChongHe(p4) || p3.DianChongHe(p4))//任意两个点重合
System.out.print("not a quadrilateral");
else {//全部合法,下面要判断是否是菱形、矩形、正方形
if (!Q.Isquad()) {
System.out.print("not a quadrilateral");
System.exit(0);
} else {
System.out.print(Q.Isdiamond() + " " + Q.Isrectangle() + " " + Q.Issquare());
System.exit(0);
}
}//全部合法,下面要判断是否是菱形、矩形、正方形
}//点合法,个数合法
else//点合法,个数不合法
System.out.print("wrong number of points");
}//所有点合法
}//功能2
if (S.charAt(0) == '3') {//功能3
for (int i = 0; i < str1.length && hefa; i++) {
if (!str1[i].matches(S2)) {
hefa = false;
}
}
if (!hefa)
System.out.println("Wrong Format");
else {//所有点合法
if (str1.length == 4) {//点合法,个数合法
String[] a1 = str1[0].split(",");
String[] a2 = str1[1].split(",");
String[] a3 = str1[2].split(",");
String[] a4 = str1[3].split(",");
p1.get(a1[0], a1[1]);
p2.get(a2[0], a2[1]);
p3.get(a3[0], a3[1]);
p4.get(a4[0], a4[1]);
quadrilateral Q = new quadrilateral(p1, p2, p3, p4);
if (p1.DianChongHe(p2) || p1.DianChongHe(p3) || p1.DianChongHe(p4) || p2.DianChongHe(p3) || p2.DianChongHe(p4) || p3.DianChongHe(p4))//任意两个点重合
System.out.print("not a quadrilateral");
else {//全部合法,下面要判断是凹四边形(false)还是凸四边形(true)
//输出四边形周长、面积,结果之间以一个英文空格符分隔。 若四个点坐标无法构成四边形,输出"not a quadrilateral"
if (!Q.Isquad()) {
System.out.print("not a quadrilateral");
} else {
double length = (double) Math.round(Q.QiuZhouChang() * 1000) / 1000;
double area = (double) Math.round(Q.QiuMianJi() * 1000) / 1000;
// if (Q.IsTuSBX()) {
System.out.print(Q.IsTuSBX() + " " + length + " " + area);//Q.IsTuSBX()"true"
// System.exit(0);
// } else {
// System.out.print("false" + " " + length + " " + area);
// System.exit(0);
// }
}
}//全部合法,下面要判断是凹四边形(false)还是凸四边形(true)
}//点合法,个数合法
else//点合法,个数不合法
System.out.println("wrong number of points");
}//所有点合法
}//功能3
if (S.charAt(0) == '4') {//功能4
for (int i = 0; i < str1.length && hefa; i++) {
if (!str1[i].matches(S2)) {
hefa = false;
}
}
if (!hefa)
System.out.println("Wrong Format");
else {//所有点合法
if (str1.length == 6) {//点合法,个数合法
String[] a1 = str1[0].split(",");
String[] a2 = str1[1].split(",");
String[] a3 = str1[2].split(",");
String[] a4 = str1[3].split(",");
String[] a5 = str1[4].split(",");
String[] a6 = str1[5].split(",");
p1.get(a1[0], a1[1]);
p2.get(a2[0], a2[1]);
p3.get(a3[0], a3[1]);
p4.get(a4[0], a4[1]);
p5.get(a5[0], a5[1]);
p6.get(a6[0], a6[1]);
/* Q.A = p1;
Q.B = p2;
Q.C = p3;
Q.D = p4;
Q.setAB();
Q.setBC();
Q.setCD();
Q.setAD();*/
line4 l = new line4(p1,p2);
quadrilateral Q = new quadrilateral(p3, p4, p5, p6);
if (p1.DianChongHe(p2))//前两个输入线的点重合
System.out.println("points coincide");
else {//全部合法,下面要输出直线与四边形(也可能是三角形)相交的交点数量
//如果交点有两个,再按面积从小到大输出四边形(或三角形)被直线分割成两部分的面积(不换行)
if(Q.Isquad()){//能构成四边形
if(Q.IsTuSBX()){//构成凸四边形
//1.线和四边形任意一条边平行
if(l.IsPingXing(Q.AB)||l.IsPingXing(Q.BC)||l.IsPingXing(Q.CD)||l.IsPingXing(Q.AD)){
System.out.println("The line is coincide with one of the lines");
}else{
//2.一个交点
// point4 p = new point4();
// p = l.IsInLine(Q.AB);
}
}
}
else{
System.out.print("not a quadrilateral or triangle");
}
}//全部合法,下面要输出直线与四边形(也可能是三角形)相交的交点数量
}//点合法,个数合法
else//点合法,个数不合法
System.out.println("wrong number of points");
}//所有点合法
}//功能4
if (S.charAt(0) == '5') {//功能5
for (int i = 0; i < str1.length && hefa; i++) {
if (!str1[i].matches(S2)) {
hefa = false;
}
}
if (!hefa)
System.out.println("Wrong Format");
else {//所有点合法
if (str1.length == 5) {//点合法,个数合法
String[] a1 = str1[0].split(",");
String[] a2 = str1[1].split(",");
String[] a3 = str1[2].split(",");
String[] a4 = str1[3].split(",");
String[] a5 = str1[4].split(",");
p1.get(a1[0], a1[1]);
p2.get(a2[0], a2[1]);
p3.get(a3[0], a3[1]);
p4.get(a4[0], a4[1]);
p5.get(a5[0], a5[1]);
if (p1.DianChongHe(p2) || p3.DianChongHe(p4))//点重合
System.out.println("points coincide");
else {//全部合法,下面要输出第一个是否在后四个点所构成的四边形(限定为凸四边形,不考虑凹四边形)或三角形(判定方法见选项4)的内部
}//全部合法,下面要输出第一个是否在后四个点所构成的四边形(限定为凸四边形,不考虑凹四边形)或三角形(判定方法见选项4)的内部
}//点合法,个数合法
else//点合法,个数不合法
System.out.println("wrong number of points");
}//所有点合法
}//功能5
}
}
//点类
class point4 {
double x;
double y;
public void setX(double x) {
this.x = x;
}
public double getX() {
return x;
}
public void setY(double y) {
this.y = y;
}
public double getY() {
return y;
}
public void get(String x, String y) {//p1.get(x,y)
this.x = Double.parseDouble(x);
this.y = Double.parseDouble(y);
}
/*
public static void get(point p,String x,String y){//point.get(p1,x,y)
p.x=Double.parseDouble(x);
p.y= Double.parseDouble(y);
}*/
public boolean DianChongHe(point4 p) {//判断两个点是否重合
if (x == p.x && y == p.y)
return true;
else
return false;
}
//计算斜率
public double jisuanxielv(point4 p) {
return (y - p.y) / (x - p.x);
}
//计算距离
public double JiSuanJuLi(point4 p) {
double distance = 0;
distance = Math.sqrt((y - p.y) * (y - p.y) + (x - p.x) * (x - p.x));
return distance;
}
}
//线类
class line4 {
point4 p1, p2;
double a, b, c;//Ax+By+C=0
public line4(point4 p1, point4 p2) {
this.p1 = p1;
this.p2 = p2;
}
//直线的一般式
public void abc(point4 p1, point4 p2) {//aX+bY+c=0
this.p1 = p1;
this.p2 = p2;
this.a = p2.y - p1.y;
this.b = p1.x - p2.x;
this.c = p2.x * p1.y - p1.x * p2.y;
}
//计算点到线的垂直距离
public double ChuiZhiJuLi(point4 p) {
double distance = 0;
distance = Math.abs((a * p.x + b * p.y + c) / Math.sqrt(a * a + b * b));
return distance;
}
//判断点是否在一条直线上
public boolean IsOnLine(point4 p) {
return a * p.x + b * p.y + c == 0;
}
//判断两条线是否平行
public boolean IsPingXing(line4 l) {
return a * l.b == b * l.a;
}
//判断两条线是否垂直
public boolean IsChuiZhi(line4 l) {
return a * l.a + b * l.b == 0;
}
public double qiujiaodianX(line4 l) {//求两直线交点并返回交点坐标的x
return -(c * l.b - l.c * b) / (a * l.b - l.a * b);
}
public double qiujiaodianY(line4 l) {//求两直线交点并返回交点坐标的y值
return (a * l.c - l.a * c) / (l.a * b - a * l.b);
}
public point4 qiujiaodian(line4 l) {//求交点并返回该交点
point4 c = new point4();
c.setX(qiujiaodianX(l));
c.setY(qiujiaodianY(l));
return c;
}
public boolean IsInLine(line4 l) {//判断交点是否在两条线段内(交点只在其中一条线段上)
if (a == 0 && l.b == 0) {
return (qiujiaodianX(l) < Math.max(p1.getX(), p2.getX()) && qiujiaodianX(l) > Math.min(p1.getX(), p2.getX())) || (qiujiaodianY(l) < Math.max(l.p1.getY(), l.p2.getY()) && qiujiaodianY(l) > Math.min(l.p1.getY(), l.p2.getY()));
}
if (b == 0 && l.a == 0) {
return (qiujiaodianX(l) < Math.max(l.p1.getX(), l.p2.getX()) && qiujiaodianX(l) > Math.min(l.p1.getX(), l.p2.getX())) || (qiujiaodianY(l) < Math.max(p1.getY(), p2.getY()) && qiujiaodianY(l) > Math.min(p1.getY(), p2.getY()));
}
return (qiujiaodianY(l) < Math.max(p1.getY(), p2.getY()) && qiujiaodianY(l) > Math.min(p1.getY(), p2.getY())) || (qiujiaodianY(l) < Math.max(l.p1.getY(), l.p2.getY()) && qiujiaodianY(l) > Math.min(l.p1.getY(), l.p2.getY())) || (qiujiaodianX(l) < Math.max(p1.getX(), p2.getX()) && qiujiaodianX(l) > Math.min(p1.getX(), p2.getX())) || (qiujiaodianX(l) < Math.max(l.p1.getX(), l.p2.getX()) && qiujiaodianX(l) > Math.min(l.p1.getX(), l.p2.getX()));
}
public boolean IsInLine1(line4 l) {//判断交点是否在两条线段内(交点在两条线段上)
if (!this.IsPingXing(l)) {
if (a == 0 && l.b == 0) {
return (qiujiaodianX(l) < Math.max(p1.getX(), p2.getX()) && qiujiaodianX(l) > Math.min(p1.getX(), p2.getX())) && (qiujiaodianY(l) < Math.max(l.p1.getY(), l.p2.getY()) && qiujiaodianY(l) > Math.min(l.p1.getY(), l.p2.getY()));
}
if (b == 0 && l.a == 0) {
return (qiujiaodianX(l) < Math.max(l.p1.getX(), l.p2.getX()) && qiujiaodianX(l) > Math.min(l.p1.getX(), l.p2.getX())) && (qiujiaodianY(l) < Math.max(p1.getY(), p2.getY()) && qiujiaodianY(l) > Math.min(p1.getY(), p2.getY()));
}
return (qiujiaodianY(l) < Math.max(p1.getY(), p2.getY()) && qiujiaodianY(l) > Math.min(p1.getY(), p2.getY())) && (qiujiaodianY(l) < Math.max(l.p1.getY(), l.p2.getY()) && qiujiaodianY(l) > Math.min(l.p1.getY(), l.p2.getY())) && (qiujiaodianX(l) < Math.max(p1.getX(), p2.getX()) && qiujiaodianX(l) > Math.min(p1.getX(), p2.getX())) && (qiujiaodianX(l) < Math.max(l.p1.getX(), l.p2.getX()) && qiujiaodianX(l) > Math.min(l.p1.getX(), l.p2.getX()));
} else
return false;
}
public boolean IsInLine2(line4 l) {//判断交点是否在两条线段内(交点不在两条线段上)
if (!this.IsPingXing(l)) {
if (a == 0 && l.b == 0) {
return (qiujiaodianX(l) > Math.max(p1.getX(), p2.getX()) || qiujiaodianX(l) < Math.min(p1.getX(), p2.getX())) && (qiujiaodianY(l) > Math.max(l.p1.getY(), l.p2.getY()) || qiujiaodianY(l) < Math.min(l.p1.getY(), l.p2.getY()));
}
if (b == 0 && l.a == 0) {
return (qiujiaodianX(l) > Math.max(l.p1.getX(), l.p2.getX()) || qiujiaodianX(l) < Math.min(l.p1.getX(), l.p2.getX())) && (qiujiaodianY(l) > Math.max(p1.getY(), p2.getY()) || qiujiaodianY(l) < Math.min(p1.getY(), p2.getY()));
}
return (qiujiaodianY(l) > Math.max(p1.getY(), p2.getY()) || qiujiaodianY(l) < Math.min(p1.getY(), p2.getY())) && (qiujiaodianY(l) > Math.max(l.p1.getY(), l.p2.getY()) || qiujiaodianY(l) < Math.min(l.p1.getY(), l.p2.getY())) && (qiujiaodianX(l) > Math.max(p1.getX(), p2.getX()) || qiujiaodianX(l) < Math.min(p1.getX(), p2.getX())) && (qiujiaodianX(l) > Math.max(l.p1.getX(), l.p2.getX()) || qiujiaodianX(l) < Math.min(l.p1.getX(), l.p2.getX()));
} else
return true;
}
public boolean IsXianDuanNei(point4 p){//判断点p是否在线段内
if(this.IsOnLine(p)){
if(a==0){
return ((p.x>Math.min(this.p1.x,this.p2.x))&&(p.x<Math.max(p1.x,p2.x)));
}else if(b==0){
return (p.y>Math.min(p1.y,p2.y)&&p.y<Math.max(p1.y,p2.y));
}else{
return ((p.x>Math.min(this.p1.x,this.p2.x))&&(p.x<Math.max(p1.x,p2.x)));
}
}
return false;
}
}
//三角形类
class triangle {
point4 A, B, C;//三角形的三个点
line4 AB, BC, AC;//三角形的三条边
double ABlength, BClength, AClength;
public triangle(point4 p1, point4 p2, point4 p3) {
A = p1;
B = p2;
C = p3;
setAB();
setAC();
setBC();
//AC = new line4(p1,p3);
}
public void setA(double x, double y) {//设置A点的坐标
A.x = x;
A.y = y;
}
public void setB(double x, double y) {//设置B点的坐标
B.x = x;
B.y = y;
}
public void setC(double x, double y) {//设置a点的坐标
C.x = x;
C.y = y;
}
public void setAB() {//将A,B两点设为线段AB的两端点
line4 l = new line4(A, B);
l.abc(A, B);
AB = l;
}
public void setBC() {//将B,C两点设为线段BC的两端点
line4 l = new line4(B, C);
l.abc(B, C);
BC = l;
}
public void setAC() {//将A,C两点设为线段AC的两端点
line4 l = new line4(A, C);
l.abc(A, C);
AC = l;
}
public double ABLength() {//计算AB线段的距离
ABlength = A.JiSuanJuLi(B);
return ABlength;
}
public double BCLength() {//计算BC线段的距离
BClength = B.JiSuanJuLi(C);
return BClength;
}
public double ACLength() {//计算AC线段的距离
AClength = A.JiSuanJuLi(C);
return AClength;
}
public double qiuzhouchang() {//求三角形的周长
return ABLength() + BCLength() + ACLength();
}
public double qiumianji() {//求三角形的面积
return 0.5 * ABLength() * AB.ChuiZhiJuLi(C);
}
public boolean IsTriangle() {//判断是否构成三角形
if (A.DianChongHe(B) || A.DianChongHe(C) || B.DianChongHe(C)) {
return false;
}
return !AB.IsOnLine(C);
}
public boolean IsDengYao() {//判断是否是等腰三角形
return ABLength() == ACLength() || ABLength() == BCLength() || BCLength() == ACLength();
}
public boolean IsDengBian() {//判断是否是等边三角形
return ABLength() == ACLength() && ABLength() == BCLength();
}
//求角A的角度(用余弦定理)
double qiuAngleA() {
return Math.toDegrees(Math.acos((Math.pow(ABLength(), 2) + Math.pow(ACLength(), 2) - Math.pow(BCLength(), 2)) / (2 * ACLength() * ABLength())));
}
//求角B的角度
double qiuAngleB() {
return Math.toDegrees(Math.acos((Math.pow(ABLength(), 2) + Math.pow(BCLength(), 2) - Math.pow(ACLength(), 2)) / (2 * ABLength() * BCLength())));
}
//求角C的角度
double qiuAngleC() {
return Math.toDegrees(Math.acos((Math.pow(ACLength(), 2) + Math.pow(BCLength(), 2) - Math.pow(ABLength(), 2)) / (2 * ACLength() * BCLength())));
}
public boolean IsZhiJiao() {//判断是否是直角三角形
return Math.abs(qiuAngleA() - 90) <= 0.00001 || Math.abs(qiuAngleB() - 90) <= 0.00001 || Math.abs(qiuAngleC() - 90) <= 0.00001;
}
public boolean IsRuiJiao() {//判断是否是锐角三角形
return qiuAngleA() < 90 - 0.00001 && qiuAngleB() < 90 - 0.00002 && qiuAngleC() < 90 - 0.00001;
}
public boolean IsDunJiao() {//判断是否是钝角三角形
return qiuAngleA() > 90 + 0.00001 || qiuAngleB() > 90 + 0.00002 || qiuAngleC() > 90 + 0.00001;
}
point4 qiuZhongXing() { //求三角形的重心并返回点
point4 p = new point4();
p.setX((A.x + B.x + C.x) / 3);
p.setY((A.y + B.y + C.y) / 3);
return p;
}
}
//四边形类
class quadrilateral {
point4 A, B, C, D;//四边形的四个点
line4 AB, BC, CD, AD;//四边形的四条边
line4 AC, BD;//四边形的对角线
triangle Tabc, Tacd, Tbcd, Tabd, T;//三个点构成的三角形
public quadrilateral(point4 p1, point4 p2, point4 p3, point4 p4) {
A = p1;
B = p2;
C = p3;
D = p4;
setAB();
//AB = new line4(p1,p2);
setBC();
//BC = new line4(p2,p3);
setCD();
// CD = new line4(p3,p4);
setAD();
//AD = new line4(p1,p4);
setAC();
setBD();
Tabc = new triangle(A, B, C);
Tacd = new triangle(A, C, D);
Tbcd = new triangle(B, C, D);
Tabd = new triangle(A, B, D);
}
double ABlength, BClength, CDlength, ADlength;//四条边的长度
double AClength, BDlength;//两条对角线的长度
public boolean IsDianChongHe(){//四边形4个点任意两点是否重合
return A.DianChongHe(B)||A.DianChongHe(C)||A.DianChongHe(D)||B.DianChongHe(C)||B.DianChongHe(D)||C.DianChongHe(D);
}
public boolean IsLinBianPingXing(){//四边形临边是否平行
return AB.IsPingXing(BC)||AB.IsPingXing(AD)||BC.IsPingXing(CD)||CD.IsPingXing(AD);
}
public void setA(double x, double y) {//设置A点的坐标
A.x = x;
A.y = y;
}
public void setB(double x, double y) {//设置B点的坐标
B.x = x;
B.y = y;
}
public void setC(double x, double y) {//设置a点的坐标
C.x = x;
C.y = y;
}
public void setD(double x, double y) {//设置a点的坐标
D.x = x;
D.y = y;
}
public void setAB() {//将A,B两点设为线段AB的两端点
line4 l = new line4(A, B);
l.abc(A, B);
AB = l;
}
public void setBC() {//将B,C两点设为线段BC的两端点
line4 l = new line4(B, C);
l.abc(B, C);
BC = l;
}
public void setCD() {//将C,D两点设为线段AC的两端点
line4 l = new line4(C, D);
l.abc(C, D);
CD = l;
}
public void setAD() {//将A,D两点设为线段AC的两端点
line4 l = new line4(A, D);
l.abc(A, D);
AD = l;
}
//对角线AC
public void setAC() {//将A,C两点设为线段AC的两端点
line4 l = new line4(A, C);
l.abc(A, C);
AC = l;
}
//对角线BD
public void setBD() {//将B,D两点设为线段BD的两端点
line4 l = new line4(B, D);
l.abc(B, D);
BD = l;
}
public double ABLength() {//计算AB线段的距离
ABlength = A.JiSuanJuLi(B);
return ABlength;
}
public double BCLength() {//计算BC线段的距离
BClength = B.JiSuanJuLi(C);
return BClength;
}
public double CDLength() {//计算CD线段的距离
CDlength = D.JiSuanJuLi(C);
return CDlength;
}
public double ADLength() {//计算AB线段的距离
ADlength = A.JiSuanJuLi(D);
return ADlength;
}
public double ACLength() {//计算AC线段的距离
AClength = A.JiSuanJuLi(C);
return AClength;
}
public double BDLength() {//计算BD线段的距离
BDlength = B.JiSuanJuLi(D);
return BDlength;
}
public double QiuZhouChang() {//计算四边形的距离
return ABLength() + BCLength() + CDLength() + ADLength();
}
public double QiuMianJi() {//计算四边形的面积
return Tabc.qiumianji()+Tacd.qiumianji();
//return 0.5 * (BDLength() * BD.ChuiZhiJuLi(A) + BDLength() * BD.ChuiZhiJuLi(C));
//return
//return Math.abs((B.y-C.y)*A.x+(C.x-B.x)*A.y+C.y*B.x-B.y*C.x);
}
public boolean Isquad() {//是否能构成四边形
if(IsDianChongHe()){
return false;
}else if(IsLinBianPingXing()){
return false;
}
point4 m = new point4();
m = AC.qiujiaodian(BD);
return (AC.IsXianDuanNei(m)||BD.IsXianDuanNei(m));
// return Tabc.IsTriangle()&&Tabd.IsTriangle()&&Tacd.IsTriangle()&&Tbcd.IsTriangle();//&&!AD.IsInLine(BC)
}
public boolean Isparall() {//是否是平行四边形
if (Isquad())
return AB.IsPingXing(CD) && ABLength() == CDLength();
else
return false;
}
public boolean Isdiamond() {//是否是菱形
//line4 AC = new line4(A,C);
// line4 BD = new line4(B,D);
if (Isparall())
return AC.IsChuiZhi(BD);
else
return false;
}
public boolean Issquare() {//是否是正方形
// line4 AC = new line4(A,C);
// line4 BD = new line4(B,D);
if (Isdiamond())
return A.JiSuanJuLi(C) == B.JiSuanJuLi(D);
else
return false;
}
public boolean Isrectangle() {//是否是矩形
//line4 AC = new line4(A,C);
// line4 BD = new line4(B,D);
if (Isparall())
return A.JiSuanJuLi(C) == B.JiSuanJuLi(D);
else
return false;
}
public boolean IsTuSBX() {//是否是凹四边形
point4 n = new point4();
n = AC.qiujiaodian(BD);
return AC.IsXianDuanNei(n)&&BD.IsXianDuanNei(n);
}
/*public boolean IsTuSBX() {//是否是凹四边形
// line4 AC = new line4(A,C);
//line4 BD = new line4(B,D);
if (Isquad())
return AC.IsInLine1(BD);
else
return false;
}*/
/* public boolean IsTuSBX(){//是否是凸四边形
// line4 AC = new line4(A,C);
// line4 BD = new line4(B,D);
if(Isquad())
return !AC.IsInLine1(BD)&&AC.IsInLine(BD);
else
return false;
}*/
}
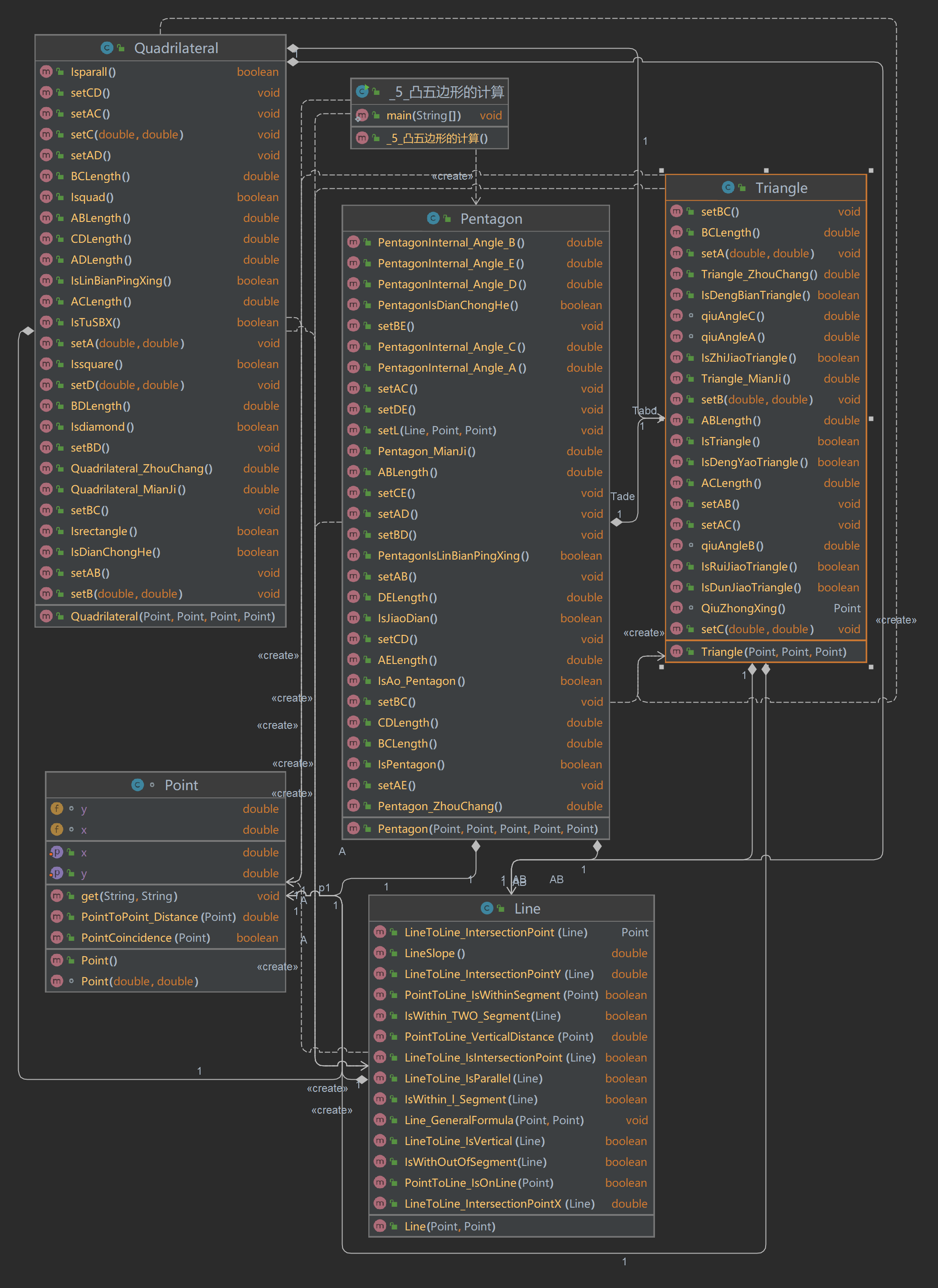
<2>凸五边形的计算-1
用户输入一组选项和数据,进行与五边形有关的计算。
以下五边形顶点的坐标要求按顺序依次输入,连续输入的两个顶点是相邻顶点,第一个和最后一个输入的顶点相邻。
选项包括:
1:输入五个点坐标,判断是否是五边形,判断结果输出true/false。
2:输入五个点坐标,判断是凹五边形(false)还是凸五边形(true),如果是凸五边形,则再输出五边形周长、面积,结果之间以一个英文空格符分隔。 若五个点坐标无法构成五边形,输出"not a pentagon"
3:输入七个点坐标,前两个点构成一条直线,后五个点构成一个凸五边形、凸四边形或凸三角形,输出直线与五边形、四边形或三角形相交的交点数量。如果交点有两个,再按面积从小到大输出被直线分割成两部分的面积(不换行)。若直线与多边形形的一条边线重合,输出"The line is coincide with one of the lines"。若后五个点不符合五边形输入,若前两点重合,输出"points coincide"。
以上3选项中,若输入的点无法构成多边形,则输出"not a polygon"。输入的五个点坐标可能存在冗余,假设多边形一条边上两个端点分别是x、y,边线中间有一点z,另一顶点s:
1)符合要求的输入:顶点重复或者z与xy都相邻,如:x x y s、x z y s、x y x s、s x y y。此时去除冗余点,保留一个x、一个y。
2) 不符合要求的输入:z不与xy都相邻,如:z x y s、x z s y、x s z y
输入格式:
基本格式:选项+":"+坐标x+","+坐标y+" "+坐标x+","+坐标y。点的x、y坐标之间以英文","分隔,点与点之间以一个英文空格分隔。
输出格式:
基本输出格式见每种选项的描述。
异常情况输出:
如果不符合基本格式,输出"Wrong Format"。
如果符合基本格式,但输入点的数量不符合要求,输出"wrong number of points"。
注意:输出的数据若小数点后超过3位,只保留小数点后3位,多余部分采用四舍五入规则进到最低位。小数点后若不足3位,按原始位数显示,不必补齐。例如:1/3的结果按格式输出为 0.333,1.0按格式输出为1.0
类图:


分析:
框架和四边形的相似,再加一个五边形类,判断五边形:临边不平行,边和自己不相邻的两条边没有交点 判断凹五边形:在五边形的基础上判断内角和是否大于540,大于540就是凹五边形,否则就是凸五边形,可以用向量的知识来实现。后面的切割我就不写了,太多了,头皮发麻。
代码:
查看代码
查看代码
import java.util.Scanner;
public class Main {
public static void main(String[] args) {
Scanner input = new Scanner(System.in);
Point p1 = new Point(), p2 = new Point(), p3 = new Point(), p4 = new Point(), p5 = new Point(), p6 = new Point(),p7 = new Point();
String str = input.nextLine();
if (!str.matches("^[1-5]:(([+-]?(0(\\.\\d+)?|[1-9][0-9]*(\\.\\d+)?)),([+-]?(0(\\.\\d+)?|[1-9][0-9]*(\\.\\d+)?)) )*(([+-]?(0(\\.\\d+)?|[1-9][0-9]*(\\.\\d+)?)),([+-]?(0(\\.\\d+)?|[1-9][0-9]*(\\.\\d+)?))) *")) {
System.out.print("Wrong Format");
System.exit(0);
}
String S1 = "[1-5]:[+-]?\\d+(.*)+";
String S2 = "[+-]?(0|(0\\.\\d+)|[1-9][0-9]*(\\.\\d+)?),[+-]?(0|(0\\.\\d+)|[1-9][0-9]*(\\.\\d+)?)";
String[] H = str.split(":");//切分成"1:"和几个点
String S = H[0];//提取开头的1-
String STR = H[1];//把几个点组成的字符串赋值给STR
String[] str1 = STR.split(" ");//str1数组存的是所有点的字符串 (1,1)
boolean hefa = true;
//面向答案
if(str.equals("3:0,0 6,6 0,0 8,0 8,3 6,6 0,3"))
System.out.println("2 9.0 27.0");
if(str.equals("3:6,0 6,6 0,0 6,0 8,0 8,3 8,6"))
System.out.println("2 10.5 13.5");
if(str.equals("3:10,0 120,0 0,0 6,0 7,0 8,0 8,6"))
System.out.println("The line is coincide with one of the lines");
//
if (!str.matches(S1) || H.length != 2) {
System.out.print("Wrong Format");
System.exit(0);
}
if (S.charAt(0) == '1') {//功能1
for (int i = 0; i < str1.length && hefa; i++) {
if (!str1[i].matches(S2)) {
hefa = false;
}
}
if (!hefa) {
System.out.print("Wrong Format");
System.exit(0);
} else {//所有点合法
if (str1.length == 5) {//点合法,个数合法
String[] a1 = str1[0].split(",");
String[] a2 = str1[1].split(",");
String[] a3 = str1[2].split(",");
String[] a4 = str1[3].split(",");
String[] a5 = str1[4].split(",");
p1.get(a1[0], a1[1]);
p2.get(a2[0], a2[1]);
p3.get(a3[0], a3[1]);
p4.get(a4[0], a4[1]);
p5.get(a5[0], a5[1]);
Pentagon P = new Pentagon(p1, p2, p3, p4,p5);
if(P.IsPentagon()){
System.out.println("true");
return;
}
else{
System.out.println("false");
return;
}
}//点合法,个数合法
else//点合法,个数不合法
System.out.print("wrong number of points");
}//所有点合法
}//功能1
if (S.charAt(0) == '2') {//功能2
for (int i = 0; i < str1.length && hefa; i++) {
if (!str1[i].matches(S2)) {
hefa = false;
}
}
if (!hefa)
System.out.println("Wrong Format");
else {//所有点合法
if (str1.length == 5) {//点合法,个数合法
String[] a1 = str1[0].split(",");
String[] a2 = str1[1].split(",");
String[] a3 = str1[2].split(",");
String[] a4 = str1[3].split(",");
String[] a5 = str1[4].split(",");
p1.get(a1[0], a1[1]);
p2.get(a2[0], a2[1]);
p3.get(a3[0], a3[1]);
p4.get(a4[0], a4[1]);
p5.get(a5[0], a5[1]);
Pentagon P = new Pentagon(p1, p2, p3, p4,p5);
double length = (double) Math.round(P.Pentagon_ZhouChang() * 1000) / 1000;
double area = (double) Math.round(P.Pentagon_MianJi() * 1000) / 1000;
if(!P.IsPentagon()){
System.out.println("not a pentagon");
}else{
if(P.IsAo_Pentagon()){
System.out.println("false " + length + " " + area);
}else{
System.out.println("true " + length + " " + area);
}
}
}//点合法,个数合法
else//点合法,个数不合法
System.out.print("wrong number of points");
}//所有点合法
}//功能2
if (S.charAt(0) == '3') {//功能3
for (int i = 0; i < str1.length && hefa; i++) {
if (!str1[i].matches(S2)) {
hefa = false;
}
}
if (!hefa)
System.out.println("Wrong Format");
else {//所有点合法
if (str1.length == 7) {//点合法,个数合法
String[] a1 = str1[0].split(",");
String[] a2 = str1[1].split(",");
String[] a3 = str1[2].split(",");
String[] a4 = str1[3].split(",");
String[] a5 = str1[4].split(",");
String[] a6 = str1[5].split(",");
String[] a7 = str1[6].split(",");
p1.get(a1[0], a1[1]);
p2.get(a2[0], a2[1]);
p3.get(a3[0], a3[1]);
p4.get(a4[0], a4[1]);
p5.get(a5[0], a5[1]);
p6.get(a6[0], a6[1]);
p7.get(a7[0], a7[1]);
}//点合法,个数合法
else//点合法,个数不合法
System.out.println("wrong number of points");
}//所有点合法
}//功能3
if (S.charAt(0) == '4') {//功能4
for (int i = 0; i < str1.length && hefa; i++) {
if (!str1[i].matches(S2)) {
hefa = false;
}
}
if (!hefa)
System.out.println("Wrong Format");
else {//所有点合法
if (str1.length == 6) {//点合法,个数合法
String[] a1 = str1[0].split(",");
String[] a2 = str1[1].split(",");
String[] a3 = str1[2].split(",");
String[] a4 = str1[3].split(",");
String[] a5 = str1[4].split(",");
String[] a6 = str1[5].split(",");
p1.get(a1[0], a1[1]);
p2.get(a2[0], a2[1]);
p3.get(a3[0], a3[1]);
p4.get(a4[0], a4[1]);
p5.get(a5[0], a5[1]);
p6.get(a6[0], a6[1]);
}//点合法,个数合法
else//点合法,个数不合法
System.out.println("wrong number of points");
}//所有点合法
}//功能4
if (S.charAt(0) == '5') {//功能5
for (int i = 0; i < str1.length && hefa; i++) {
if (!str1[i].matches(S2)) {
hefa = false;
}
}
if (!hefa)
System.out.println("Wrong Format");
else {//所有点合法
if (str1.length == 5) {//点合法,个数合法
String[] a1 = str1[0].split(",");
String[] a2 = str1[1].split(",");
String[] a3 = str1[2].split(",");
String[] a4 = str1[3].split(",");
String[] a5 = str1[4].split(",");
p1.get(a1[0], a1[1]);
p2.get(a2[0], a2[1]);
p3.get(a3[0], a3[1]);
p4.get(a4[0], a4[1]);
p5.get(a5[0], a5[1]);
}//点合法,个数合法
else//点合法,个数不合法
System.out.println("wrong number of points");
}//所有点合法
}//功能5*/
}
}
class Point {//点类
double x;//点的x轴坐标
double y;//点的y轴坐标
public void setX(double x) {
this.x = x;
}
/*public double getX() {
return x;
}*/
public void setY(double y) {
this.y = y;
}
/* public double getY() {
return y;
}*/
//把字符型数字转化为double型数字
public void get(String x, String y){
this.x = Double.parseDouble(x);
this.y = Double.parseDouble(y);
}
//判断两个点是否重合
public boolean PointCoincidence(Point p){
if(x == p.x&&y==p.y)
return true;
else
return false;
}
//计算两个点的距离
public double PointToPoint_Distance(Point p){
return Math.sqrt((y-p.y)*(y-p.y) + (x-p.x)*(x-p.x));
}
}
class Line {
Point p1, p2;//p1,p2两点组成线l
double a, b, c;//Ax+By+C=0 直线的一般式
//线的无参构造
public Line(){
}
//线的带参构造
public Line(Point p1, Point p2) {
this.p1 = p1;
this.p2 = p2;
}
//直线的一般式
public void Line_GeneralFormula(Point p1, Point p2) {//aX+bY+c=0
this.p1 = p1;
this.p2 = p2;
this.a = p2.y - p1.y;
this.b = p1.x - p2.x;
this.c = p2.x * p1.y - p1.x * p2.y;
}
//计算点到线的垂直距离
public double PointToLine_VerticalDistance(Point p) {
return Math.abs((a * p.x + b * p.y + c) / Math.sqrt(a * a + b * b));
}
//判断点是否在一条直线上
public boolean PointToLine_IsOnLine(Point p) {
return a * p.x + b * p.y + c == 0;
}
//判断两条线是否平行
public boolean LineToLine_IsParallel(Line l) {
return a * l.b == b * l.a;
}
//判断两条线是否垂直
public boolean LineToLine_IsVertical(Line l) {
return a * l.a + b * l.b == 0;
}
//判断两条线是否有交点
public boolean LineToLine_IsIntersectionPoint(Line l) {
if (this.LineToLine_IsParallel(l))
return false;
else
return true;
}
//求两条直线的交点,返回交点 x 坐标的值
public double LineToLine_IntersectionPointX(Line l) {//求两直线交点并返回交点坐标的x
if (this.LineToLine_IsIntersectionPoint(l))//判断两条线是否有交点
return -(c * l.b - l.c * b) / (a * l.b - l.a * b);
else
return 0;
}
//求两条直线的交点,返回交点 y 坐标的值
public double LineToLine_IntersectionPointY(Line l) {//求两直线交点并返回交点坐标的y值
if (this.LineToLine_IsIntersectionPoint(l)) //判断两条线是否有交点
return (a * l.c - l.a * c) / (l.a * b - a * l.b);
else
return 0;
}
//求两条直线的交点,返回交点坐标
public Point LineToLine_IntersectionPoint(Line l) {//求交点并返回该交点
Point c = new Point();
c.setX(LineToLine_IntersectionPointX(l));
c.setY(LineToLine_IntersectionPointY(l));
return c;
}
//判断交点是否只在线段l上(包含端点)
public boolean IsWithin_l_Segment(Line l) {
if (this.LineToLine_IsIntersectionPoint(l)) {//两条线有交点
return (LineToLine_IntersectionPointY(l) <= Math.max(l.p1.y, l.p2.y) && LineToLine_IntersectionPointY(l) > Math.min(l.p1.y, l.p2.y));
} else {
return false;
}
}
//判断交点是否同时在两条线段内
public boolean IsWithin_TWO_Segment(Line l) {
if (this.LineToLine_IsIntersectionPoint(l)) {//两条线有交点
if ((b == 0 && l.b != 0) || (b != 0 && l.b == 0)) {//一条线斜率存在,另一条线斜率不存在
return (LineToLine_IntersectionPointY(l) <= Math.max(p1.y, p2.y) && LineToLine_IntersectionPointY(l) >= Math.min(p1.y, p2.y)) && (LineToLine_IntersectionPointY(l) <= Math.max(l.p1.y, l.p2.y) && LineToLine_IntersectionPointY(l) >= Math.min(l.p1.y, l.p2.y));
} else {//两条线斜率都存在,比较x坐标可以把斜率为0的情况考虑进去
return (LineToLine_IntersectionPointX(l) <= Math.max(p1.x, p2.x) && LineToLine_IntersectionPointX(l) >= Math.min(p1.x, p2.x)) && (LineToLine_IntersectionPointX(l) <= Math.max(l.p1.x, l.p2.x) && LineToLine_IntersectionPointX(l) >= Math.min(l.p1.x, l.p2.x));
}
} else
return false;
}
//判断交点是否同时不在两条线段内
public boolean IsWithOutOfSegment(Line l) {
if (this.LineToLine_IsIntersectionPoint(l)) {//两条线有交点
if ((b == 0 && l.b != 0) || (b != 0 && l.b == 0)) {//一条线斜率存在,另一条线斜率不存在
return (LineToLine_IntersectionPointY(l) > Math.max(p1.y, p2.y) || LineToLine_IntersectionPointY(l) < Math.min(p1.y, p2.y)) && (LineToLine_IntersectionPointY(l) > Math.max(l.p1.y, l.p2.y) || LineToLine_IntersectionPointY(l) < Math.min(l.p1.y, l.p2.y));
} else {//两条线斜率都存在,比较x坐标可以把斜率为0的情况考虑进去
return (LineToLine_IntersectionPointX(l) > Math.max(p1.x, p2.x) || LineToLine_IntersectionPointX(l) < Math.min(p1.x, p2.x)) && (LineToLine_IntersectionPointX(l) > Math.max(l.p1.x, l.p2.x) || LineToLine_IntersectionPointX(l) < Math.min(l.p1.x, l.p2.x));
}
} else
return false;
}
//判断点p是否在线段内(包括端点)
public boolean PointToLine_IsWithinSegment(Point p) {
if (this.PointToLine_IsOnLine(p)) {
if (a == 0) {//斜率为0
return ((p.x >= Math.min(p1.x, p2.x)) && (p.x <= Math.max(p1.x, p2.x)));
} else if (b == 0) {//斜率不存在
return (p.y >= Math.min(p1.y, p2.y) && p.y <= Math.max(p1.y, p2.y));
} else {//斜率存在且不为0
return ((p.x >= Math.min(p1.x, p2.x)) && (p.x <= Math.max(p1.x, p2.x)));
}
}
return false;
}
//计算一条线的斜率
public double LineSlope() {
return -a / b;
}
}
class Triangle {
Point A, B, C;//三角形的三个点
Line AB, BC, AC;//三角形的三条边
double ABlength, BClength, AClength;
public Triangle(Point p1, Point p2, Point p3) {
A = p1;
B = p2;
C = p3;
setAB();
setAC();
setBC();
}
public void setA(double x, double y) {//设置A点的坐标
A.x = x;
A.y = y;
}
public void setB(double x, double y) {//设置B点的坐标
B.x = x;
B.y = y;
}
public void setC(double x, double y) {//设置a点的坐标
C.x = x;
C.y = y;
}
//将A,B两点设为线段AB的两端点
public void setAB() {
Line l = new Line(A, B);
l.Line_GeneralFormula(A, B);
AB = l;
}
//将B,C两点设为线段BC的两端点
public void setBC() {
Line l = new Line(B, C);
l.Line_GeneralFormula(B, C);
BC = l;
}
//将A,C两点设为线段AC的两端点
public void setAC() {
Line l = new Line(A, C);
l.Line_GeneralFormula(A, C);
AC = l;
}
//计算AB线段的距离
public double ABLength() {
ABlength = A.PointToPoint_Distance(B);
return ABlength;
}
//计算BC线段的距离
public double BCLength() {
BClength = B.PointToPoint_Distance(C);
return BClength;
}
//计算AC线段的距离
public double ACLength() {
AClength = A.PointToPoint_Distance(C);
return AClength;
}
//求三角形的周长
public double Triangle_ZhouChang() {//求三角形的周长
return ABLength() + BCLength() + ACLength();
}
//求三角形的面积
public double Triangle_MianJi() {//求三角形的面积
return 0.5 * ABLength() * AB.PointToLine_VerticalDistance(C);
}
//判断是否构成三角形
public boolean IsTriangle() {
if (A.PointCoincidence(B) || A.PointCoincidence(C) || B.PointCoincidence(C)) {
return false;
}
return !AB.PointToLine_IsOnLine(C);
}
//判断是否是等腰三角形
public boolean IsDengYaoTriangle() {
return ABLength() == ACLength() || ABLength() == BCLength() || BCLength() == ACLength();
}
//判断是否是等边三角形
public boolean IsDengBianTriangle() {//判断是否是等边三角形
return ABLength() == ACLength() && ABLength() == BCLength();
}
//求角A的角度(用余弦定理)
double qiuAngleA() {
return Math.toDegrees(Math.acos((Math.pow(ABLength(), 2) + Math.pow(ACLength(), 2) - Math.pow(BCLength(), 2)) / (2 * ACLength() * ABLength())));
}
//求角B的角度
double qiuAngleB() {
return Math.toDegrees(Math.acos((Math.pow(ABLength(), 2) + Math.pow(BCLength(), 2) - Math.pow(ACLength(), 2)) / (2 * ABLength() * BCLength())));
}
//求角C的角度
double qiuAngleC() {
return Math.toDegrees(Math.acos((Math.pow(ACLength(), 2) + Math.pow(BCLength(), 2) - Math.pow(ABLength(), 2)) / (2 * ACLength() * BCLength())));
}
//判断是否是直角三角形
public boolean IsZhiJiaoTriangle() {
return Math.abs(qiuAngleA() - 90) <= 0.00001 || Math.abs(qiuAngleB() - 90) <= 0.00001 || Math.abs(qiuAngleC() - 90) <= 0.00001;
}
//判断是否是锐角三角形
public boolean IsRuiJiaoTriangle() {
return qiuAngleA() < 90 - 0.00001 && qiuAngleB() < 90 - 0.00002 && qiuAngleC() < 90 - 0.00001;
}
//判断是否是钝角三角形
public boolean IsDunJiaoTriangle() {
return qiuAngleA() > 90 + 0.00001 || qiuAngleB() > 90 + 0.00002 || qiuAngleC() > 90 + 0.00001;
}
//求三角形的重心并返回点
Point QiuZhongXing() {
Point p = new Point();
p.setX((A.x + B.x + C.x) / 3);
p.setY((A.y + B.y + C.y) / 3);
return p;
}
}
class Pentagon {//五边形类
Point A, B, C, D, E;//五边形的五个点
Line AB, BC, CD, DE, AE;//五边形的五条边
Triangle Tade, Tacd, Tabc;//三个点构成的三角形
Line AD, AC, BD, BE, CE;//五条对角线
double ABlength, BClength, CDlength, DElength, AElength;//五条边的长度
public Pentagon(Point p1, Point p2, Point p3, Point p4, Point p5) {
A = p1;
B = p2;
C = p3;
D = p4;
E = p5;
setAB();
setBC();
setCD();
setDE();
setAE();
setAC();
setAD();
setBE();
setBD();
setCE();
Tabc = new Triangle(A, B, C);
Tacd = new Triangle(A, C, D);
Tade = new Triangle(A, D, E);
}
//将p1,p2两点设为线段L的两端点
public void setL(Line L, Point p1, Point p2) {
Line l = new Line(p1, p2);
l.Line_GeneralFormula(p1, p2);
L = l;
}
//将A,B两点设为线段AB的两端点
public void setAB() {
Line l = new Line(A, B);
l.Line_GeneralFormula(A, B);
AB = l;
}
//将B,C两点设为线段BC的两端点
public void setBC() {
Line l = new Line(B, C);
l.Line_GeneralFormula(B, C);
BC = l;
}
//将C,D两点设为线段AC的两端点
public void setCD() {
Line l = new Line(C, D);
l.Line_GeneralFormula(C, D);
CD = l;
}
//将D,E两点设为线段AC的两端点
public void setDE() {
Line l = new Line(D, E);
l.Line_GeneralFormula(D, E);
DE = l;
}
//将A,E两点设为线段AC的两端点
public void setAE() {
Line l = new Line(A, E);
l.Line_GeneralFormula(A, E);
AE = l;
}
//将A,D两点设为线段AD的两端点
public void setAD() {
Line l = new Line(A, D);
l.Line_GeneralFormula(A, D);
AD = l;
}
//将A,C两点设为线段AC的两端点
public void setAC() {
Line l = new Line(A, C);
l.Line_GeneralFormula(A, C);
AC = l;
}
//将B,D两点设为线段BD的两端点
public void setBD() {
Line l = new Line(B, D);
l.Line_GeneralFormula(B, D);
BD = l;
}
//将B,E两点设为线段BE的两端点
public void setBE() {
Line l = new Line(B, E);
l.Line_GeneralFormula(B, E);
BE = l;
}
//将C,E两点设为线段CE的两端点
public void setCE() {
Line l = new Line(C, E);
l.Line_GeneralFormula(C, E);
CE = l;
}
//计算AB线段的距离
public double ABLength() {
ABlength = A.PointToPoint_Distance(B);
return ABlength;
}
//计算BC线段的距离
public double BCLength() {
BClength = B.PointToPoint_Distance(C);
return BClength;
}
//计算CD线段的距离
public double CDLength() {
CDlength = C.PointToPoint_Distance(D);
return CDlength;
}
//计算AB线段的距离
public double DELength() {
DElength = D.PointToPoint_Distance(E);
return DElength;
}
//计算AE线段的距离
public double AELength() {
AElength = A.PointToPoint_Distance(E);
return AElength;
}
//判断临边是否平行(五边形)
public boolean PentagonIsLinBianPingXing() {
return AB.LineToLine_IsParallel(BC) || BC.LineToLine_IsParallel(CD) || CD.LineToLine_IsParallel(DE) || AB.LineToLine_IsParallel(AE) || DE.LineToLine_IsParallel(AE);
}
//判断任意两点是否重合(五边形)
public boolean PentagonIsDianChongHe() {
return A.PointCoincidence(B) || A.PointCoincidence(C) || A.PointCoincidence(D) || A.PointCoincidence(E) || B.PointCoincidence(C) || B.PointCoincidence(D) || B.PointCoincidence(E) || C.PointCoincidence(D) || C.PointCoincidence(E) || D.PointCoincidence(E);
}
//判断对角线是否和对应的两条对角线有交点
public boolean IsJiaoDian(){
return (AD.IsWithin_TWO_Segment(BE)&&AD.IsWithin_TWO_Segment(CE))&&(AC.IsWithin_TWO_Segment(BE)&&AC.IsWithin_TWO_Segment(BD))&&(BE.IsWithin_TWO_Segment(AD)&&BE.IsWithin_TWO_Segment(AC))&&(BD.IsWithin_TWO_Segment(AC)&&BD.IsWithin_TWO_Segment(CE))&&(CE.IsWithin_TWO_Segment(BD)&&CE.IsWithin_TWO_Segment(AD));
}
//判断是否能构成五边形
public boolean IsPentagon(){//临边不平行且一条边与其不相邻的几条边的线段没有交点
if(PentagonIsDianChongHe()){
return false;
}else if(PentagonIsLinBianPingXing()){
return false;
}
return !AB.IsWithin_TWO_Segment(CD)&&!AB.IsWithin_TWO_Segment(DE)&&!BC.IsWithin_TWO_Segment(AE)&&!BC.IsWithin_TWO_Segment(DE)&&!CD.IsWithin_TWO_Segment(AE);
}
//求五边形AB,AE边的内角(内角A)
public double PentagonInternal_Angle_A() {
double dxAB = B.x - A.x;//向量AB的x坐标
double dyAB = B.y - A.y;//向量AB的y坐标
double dxAE = E.x - A.x;//向量AE的x坐标
double dyAE = E.y - A.y;//向量AE的y坐标
double Angle_A = Math.toDegrees(Math.acos((dxAB * dxAE + dyAB * dyAE) / (ABLength() * AELength())));
return Angle_A;
}
//求五边形AB,BC边的内角(内角B)
public double PentagonInternal_Angle_B() {
double dxBA = A.x - B.x;//向量AB的x坐标
double dyBA = A.y - B.y;//向量AB的y坐标
double dxBC = C.x - B.x;//向量AE的x坐标
double dyBC = C.y - B.y;//向量AE的y坐标
double Angle_B = Math.toDegrees(Math.acos((dxBA * dxBC + dyBA * dyBC) / (ABLength() * BCLength())));
return Angle_B;
}
//求五边形BC,CD边的内角(内角C)
public double PentagonInternal_Angle_C() {
double dxCB = B.x - C.x;//向量AB的x坐标
double dyCB = B.y - C.y;//向量AB的y坐标
double dxCD = D.x - C.x;//向量AE的x坐标
double dyCD = D.y - C.y;//向量AE的y坐标
double Angle_C = Math.toDegrees(Math.acos((dxCB * dxCD + dyCB * dyCD) / (BCLength() * CDLength())));
return Angle_C;
}
//求五边形CD,DE边的内角(内角D)
public double PentagonInternal_Angle_D() {
double dxDC = C.x - D.x;//向量AB的x坐标
double dyDC = C.y - D.y;//向量AB的y坐标
double dxDE = E.x - D.x;//向量AE的x坐标
double dyDE = E.y - D.y;//向量AE的y坐标
double Angle_D = Math.toDegrees(Math.acos((dxDC * dxDE + dyDC * dyDE) / (CDLength() * DELength())));
return Angle_D;
}
//求五边形AE,DE边的内角(内角E)
public double PentagonInternal_Angle_E() {
double dxEA = A.x - E.x;//向量AB的x坐标
double dyEA = A.y - E.y;//向量AB的y坐标
double dxED = D.x - E.x;//向量AE的x坐标
double dyED = D.y - E.y;//向量AE的y坐标
double Angle_E = Math.toDegrees(Math.acos((dxEA * dxED + dyEA * dyED) / (AELength() * DELength())));
return Angle_E;
}
//判断是否是凹五边形
public boolean IsAo_Pentagon() {
//if (IsPentagon()) {//能构成五边形
if ((PentagonInternal_Angle_A() + PentagonInternal_Angle_B() + PentagonInternal_Angle_C() + PentagonInternal_Angle_D() + PentagonInternal_Angle_E() )< 540.0) {
//有内角大于180度,所以是凹五边形
return true;
}else {
return false;
// }
// } else {
// return false;
}
}
//求五边形的周长
public double Pentagon_ZhouChang() {
return ABLength() + BCLength() + CDLength() + DELength() + AELength();
}
//求五边形的面积
public double Pentagon_MianJi() {
return Tabc.Triangle_MianJi() + Tacd.Triangle_MianJi() + Tade.Triangle_MianJi();
}
}
<3>凸五边形的计算-2
用户输入一组选项和数据,进行与五边形有关的计算。
以下五边形顶点的坐标要求按顺序依次输入,连续输入的两个顶点是相邻顶点,第一个和最后一个输入的顶点相邻。
选项包括:
4:输入十个点坐标,前、后五个点分别构成一个凸多边形(三角形、四边形、五边形),判断它们两个之间是否存在包含关系(一个多边形有一条或多条边与另一个多边形重合,其他部分都包含在另一个多边形内部,也算包含)。
两者存在六种关系:1、分离(完全无重合点) 2、连接(只有一个点或一条边重合) 3、完全重合 4、被包含(前一个多边形在后一个多边形的内部)5、交错 6、包含(后一个多边形在前一个多边形的内部)。
各种关系的输出格式如下:
1、no overlapping area between the previous triangle/quadrilateral/ pentagon and the following triangle/quadrilateral/ pentagon
2、the previous triangle/quadrilateral/ pentagon is connected to the following triangle/quadrilateral/ pentagon
3、the previous triangle/quadrilateral/ pentagon coincides with the following triangle/quadrilateral/ pentagon
4、the previous triangle/quadrilateral/ pentagon is inside the following triangle/quadrilateral/ pentagon
5、the previous triangle/quadrilateral/ pentagon is interlaced with the following triangle/quadrilateral/ pentagon
6、the previous triangle/quadrilateral/ pentagon contains the following triangle/quadrilateral/ pentagon
5:输入十个点坐标,前、后五个点分别构成一个凸多边形(三角形、四边形、五边形),输出两个多边形公共区域的面积。注:只考虑每个多边形被另一个多边形分割成最多两个部分的情况,不考虑一个多边形将另一个分割成超过两个区域的情况。
6:输入六个点坐标,输出第一个是否在后五个点所构成的多边形(限定为凸多边形,不考虑凹多边形),的内部(若是五边形输出in the pentagon/outof the pentagon,若是四边形输出in the quadrilateral/outof the quadrilateral,若是三角形输出in the triangle/outof the triangle)。输入入错存在冗余点要排除,冗余点的判定方法见选项5。如果点在多边形的某条边上,输出"on the triangle/on the quadrilateral/on the pentagon"。
以上4、5、6选项输入的五个点坐标可能存在冗余,假设多边形一条边上两个端点分别是x、y,边线中间有一点z,另一顶点s:
1)符合要求的输入:顶点重复或者z与xy都相邻,如:x x y s、x z y s、x y x s、s x y y。此时去除冗余点,保留一个x、一个y。
2) 不符合要求的输入:z不与xy都相邻,如:z x y s、x z s y、x s z y
输入格式:
基本格式:选项+":"+坐标x+","+坐标y+" "+坐标x+","+坐标y。点的x、y坐标之间以英文","分隔,点与点之间以一个英文空格分隔。
输出格式:
输出的数据若小数点后超过3位,只保留小数点后3位,多余部分采用四舍五入规则进到最低位。小数点后若不足3位,按原始位数显示,不必补齐。例如:1/3的结果按格式输出为 0.333,1.0按格式输出为1.0
分析:
这题没有写,没有能力写。
<4>期中考试
(1)点与线(类设计)
设计一个类表示平面直角坐标系上的点Point,私有属性分别为横坐标x与纵坐标y,数据类型均为实型数,除构造方法以及属性的getter与setter方法外,定义一个用于显示信息的方法display(),用来输出该坐标点的坐标信息,格式如下:(x,y),数值保留两位小数。为简化题目,其中,坐标点的取值范围设定为(0,200]。若输入有误,系统则直接输出Wrong Format
设计一个类表示平面直角坐标系上的线Line,私有属性除了标识线段两端的点point1、point2外,还有一个字符串类型的color,用于表示该线段的颜色,同样,除构造方法以及属性的getter与setter方法外,定义一个用于计算该线段长度的方法getDistance(),还有一个用于显示信息的方法display(),用来输出线段的相关信息,输出格式如下:
1 The line's color is:颜色值 2 The line's begin point's Coordinate is: 3 (x1,y1) 4 The line's end point's Coordinate is: 5 (x2,y2) 6 The line's length is:长度值
其中,所有数值均保留两位小数,建议可用String.format("%.2f", data)方法。
类结构如下图所示。

** 题目要求:在主方法中定义一条线段对象,从键盘输入该线段的起点坐标与终点坐标以及颜色,然后调用该线段的display()方法进行输出。**
输入格式:
分别输入线段的起点横坐标、纵坐标、终点的横坐标、纵坐标以及颜色,中间可用一个或多个空格、tab或者回车分隔。
输出格式:
1 The line's color is:颜色值 2 The line's begin point's Coordinate is: 3 (x1,y1) 4 The line's end point's Coordinate is: 5 (x2,y2) 6 The line's length is:长度值
分析:
就是之前的点线类,比那个还简单。
代码:
查看代码
查看代码
import java.util.Scanner;
public class Main{
public static void main(String[] args){
Scanner input = new Scanner(System.in);
double x1 = input.nextDouble();
double y1 = input.nextDouble();
double x2 = input.nextDouble();
double y2 = input.nextDouble();
if((x1<=200&&x1>0)&&(y1<=200&&y1>0)&&(x2<=200&&x2>0)&&(y2<=200&&y2>0)){
Point p1 = new Point(x1,y1);
Point p2 = new Point(x2,y2);
Line l = new Line(p1,p2,input.next());
l.display();
}else{
System.out.println("Wrong Format");
}
}
}
class Point{//点类
private double x;
private double y;
public Point() {
}
public Point(double x, double y) {
this.x = x;
this.y = y;
}
public double getX() {
return x;
}
public void setX(double x) {
this.x = x;
}
public double getY() {
return y;
}
public void setY(double y) {
this.y = y;
}
public void display(){//展示点的信息
System.out.printf("(" + "%.2f" + "," + "%.2f" + ")",x,y);
System.out.println();
}
}
class Line{//线类
private Point point1 = new Point();
private Point point2 = new Point();
private String color;
public Line() {
}
public Line(Point point1, Point point2, String color) {
this.point1 = point1;
this.point2 = point2;
this.color = color;
}
public Point getPoint1() {
return point1;
}
public void setPoint1(Point point1) {
this.point1 = point1;
}
public Point getPoint2() {
return point2;
}
public void setPoint2(Point point2) {
this.point2 = point2;
}
public String getColor() {
return color;
}
public void setColor(String color) {
this.color = color;
}
public double getDistance(){//计算线段距离
return Math.sqrt((point1.getX()- point2.getX())*(point1.getX()- point2.getX())+(point1.getY()- point2.getY())*(point1.getY()- point2.getY()));
}
public void display(){//展示线段的信息
System.out.println("The line's color is:" + color);
System.out.println("The line's begin point's Coordinate is:");
point1.display();
System.out.println("The line's end point's Coordinate is:");
point2.display();
System.out.println("The line's length is:" + String.format("%.2f",getDistance()));
}
}
(2)点线面问题重构(继承与多态)
在“点与线(类设计)”题目基础上,对题目的类设计进行重构,以实现继承与多态的技术性需求。
- 对题目中的点Point类和线Line类进行进一步抽象,定义一个两个类的共同父类Element(抽象类),将display()方法在该方法中进行声明(抽象方法),将Point类和Line类作为该类的子类。
- 再定义一个Element类的子类面Plane,该类只有一个私有属性颜色color,除了构造方法和属性的getter、setter方法外,display()方法用于输出面的颜色,输出格式如下:
The Plane's color is:颜色 - 在主方法内,定义两个Point(线段的起点和终点)对象、一个Line对象和一个Plane对象,依次从键盘输入两个Point对象的起点、终点坐标和颜色值(Line对象和Plane对象颜色相同),然后定义一个Element类的引用,分别使用该引用调用以上四个对象的display()方法,从而实现多态特性。示例代码如下:
1 element = p1;//起点Point 2 element.display(); 3 4 element = p2;//终点Point 5 element.display(); 6 7 element = line;//线段 8 element.display(); 9 10 element = plane;//面 11 element.display();
类结构如下图所示。

其中,所有数值均保留两位小数,建议可用String.format("%.2f", data)方法。
输入格式:
分别输入线段的起点横坐标、纵坐标、终点的横坐标、纵坐标以及颜色,中间可用一个或多个空格、tab或者回车分隔。
输出格式:
1 (x1,y1) 2 (x2,y2) 3 The line's color is:颜色值 4 The line's begin point's Coordinate is: 5 (x1,y1) 6 The line's end point's Coordinate is: 7 (x2,y2) 8 The line's length is:长度值 9 The Plane's color is:颜色值
分析:
需要懂继承和多态,还有抽象类的知识,不然没法写,就是基础的知识。
代码:
查看代码
查看代码
import java.util.Scanner;
public class Main{
public static void main(String[] args){
Scanner input = new Scanner(System.in);
double x1 = input.nextDouble();
double y1 = input.nextDouble();
double x2 = input.nextDouble();
double y2 = input.nextDouble();
String str = input.next();
if((x1<=200&&x1>0)&&(y1<=200&&y1>0)&&(x2<=200&&x2>0)&&(y2<=200&&y2>0)){
Element p1= new Point(x1,y1);//起点Point
p1.display();
Element p2= new Point(x2,y2);//终点Point
p2.display();
Element line = new Line((Point)p1,(Point)p2,str);//线段
line.display();
Element plane = new Plane(str);//面
plane.display();
}else{
System.out.println("Wrong Format");
}
}
}
abstract class Element{
public abstract void display();
}
class Point extends Element{//点类
private double x;
private double y;
public Point() {
}
public Point(double x, double y) {
this.x = x;
this.y = y;
}
public double getX() {
return x;
}
public void setX(double x) {
this.x = x;
}
public double getY() {
return y;
}
public void setY(double y) {
this.y = y;
}
@Override
public void display(){//展示点的信息
System.out.printf("(" + "%.2f" + "," + "%.2f" + ")",x,y);
System.out.println();
}
}
class Line extends Element{//线类
private Point point1 = new Point();
private Point point2 = new Point();
private String color;
public Line() {
}
public Line(Point point1, Point point2, String color) {
this.point1 = point1;
this.point2 = point2;
this.color = color;
}
public Point getPoint1() {
return point1;
}
public void setPoint1(Point point1) {
this.point1 = point1;
}
public Point getPoint2() {
return point2;
}
public void setPoint2(Point point2) {
this.point2 = point2;
}
public String getColor() {
return color;
}
public void setColor(String color) {
this.color = color;
}
public double getDistance(){//计算线段距离
return Math.sqrt((point1.getX()- point2.getX())*(point1.getX()- point2.getX())+(point1.getY()- point2.getY())*(point1.getY()- point2.getY()));
}
@Override
public void display(){//展示线段的信息
System.out.println("The line's color is:" + color);
System.out.println("The line's begin point's Coordinate is:");
point1.display();
System.out.println("The line's end point's Coordinate is:");
point2.display();
System.out.println("The line's length is:" + String.format("%.2f",getDistance()));
}
}
class Plane extends Element{//面类
private String color;
public Plane() {
}
public Plane(String color) {
this.color = color;
}
public String getColor() {
return color;
}
public void setColor(String color) {
this.color = color;
}
@Override
public void display(){
System.out.println("The Plane's color is:" + color);
}
}
(3)点线面问题再重构(容器类)
在“点与线(继承与多态)”题目基础上,对题目的类设计进行重构,增加容器类保存点、线、面对象,并对该容器进行相应增、删、遍历操作。
- 在原有类设计的基础上,增加一个GeometryObject容器类,其属性为
ArrayList<Element>类型的对象(若不了解泛型,可以不使用<Element>) - 增加该类的
add()方法及remove(int index)方法,其功能分别为向容器中增加对象及删除第index - 1(ArrayList中index>=0)个对象 - 在主方法中,用户循环输入要进行的操作(choice∈[0,4]),其含义如下
- 1:向容器中增加Point对象
- 2:向容器中增加Line对象
- 3:向容器中增加Plane对象
- 4:删除容器中第index - 1个数据,若index数据非法,则无视此操作
- 0:输入结束
示例代码如下:
1 choice = input.nextInt(); 2 while(choice != 0) { 3 switch(choice) { 4 case 1://insert Point object into list 5 ... 6 break; 7 case 2://insert Line object into list 8 ... 9 break; 10 case 3://insert Plane object into list 11 ... 12 break; 13 case 4://delete index - 1 object from list 14 int index = input.nextInt(); 15 ... 16 } 17 choice = input.nextInt(); 18 }
输入结束后,按容器中的对象顺序分别调用每个对象的display()方法进行输出。
类图如下所示:

输入格式:
1 switch(choice) { 2 case 1://insert Point object into list 3 输入“点”对象的x,y值 4 break; 5 case 2://insert Line object into list 6 输入“线”对象两个端点的x,y值 7 break; 8 case 3://insert Plane object into list 9 输入“面”对象的颜色值 10 break; 11 case 4://delete index - 1 object from list 12 输入要删除的对象位置(从1开始) 13 ... 14 }
输出格式:
- Point、Line、Plane的输出参考题目2
- 删除对象时,若输入的index超出合法范围,程序自动忽略该操作
分析:
需要懂ArrayList的使用,还有继承,多态,抽象类都要懂,给了辅助代码,应该能写出来的。
代码:
查看代码
查看代码
import java.util.Scanner;
import java.util.ArrayList;
public class Main{
public static void main(String[] args){
Scanner input = new Scanner(System.in);
GeometryObject g = new GeometryObject();
int choice = input.nextInt();
while(choice != 0) {
switch(choice) {
case 1://insert Point object into list
//向容器中增加Point对象
double x = input.nextDouble();
double y = input.nextDouble();
if((x<=200&&x>0)&&(y<=200&&y>0)){
Element p = new Point(x,y);
g.add(p);
}else{
System.out.println("Wrong Format");
}
break;
case 2://insert Line object into list
//向容器中增加Line对象
double x1 = input.nextDouble();
double y1 = input.nextDouble();
double x2 = input.nextDouble();
double y2 = input.nextDouble();
String str = input.next();
if((x1<=200&&x1>0)&&(y1<=200&&y1>0)&&(x2<=200&&x2>0)&&(y2<=200&&y2>0)){
Point p1 = new Point(x1,y1);
Point p2 = new Point(x2,y2);
Element l = new Line(p1,p2,str);
g.add(l);
}else{
System.out.println("Wrong Format");
}
break;
case 3://insert Plane object into list
//向容器中增加Plane对象
String str1 = input.next();
Element plane = new Plane(str1);
g.add(plane);
break;
case 4://delete index - 1 object from list
//删除容器中第index - 1个数据,若index数据非法,则无视此操作
int index = input.nextInt();
if((index-1)<0||(index-1)>=g.getList().size()){//数据非法
choice = input.nextInt();
continue;
}
g.remove(index-1);
break;
default:
System.out.println("Wrong Format");
}
choice = input.nextInt();
}
for(Element e: g.getList()){
e.display();
}
}
}
abstract class Element{
public abstract void display();
}
class Point extends Element{//点类
private double x;
private double y;
public Point() {
}
public Point(double x, double y) {
this.x = x;
this.y = y;
}
public double getX() {
return x;
}
public void setX(double x) {
this.x = x;
}
public double getY() {
return y;
}
public void setY(double y) {
this.y = y;
}
@Override
public void display(){//展示点的信息
System.out.printf("(" + "%.2f" + "," + "%.2f" + ")",x,y);
System.out.println();
}
}
class Line extends Element{//线类
private Point point1 = new Point();
private Point point2 = new Point();
private String color;
public Line() {
}
public Line(Point point1, Point point2, String color) {
this.point1 = point1;
this.point2 = point2;
this.color = color;
}
public Point getPoint1() {
return point1;
}
public void setPoint1(Point point1) {
this.point1 = point1;
}
public Point getPoint2() {
return point2;
}
public void setPoint2(Point point2) {
this.point2 = point2;
}
public String getColor() {
return color;
}
public void setColor(String color) {
this.color = color;
}
public double getDistance(){//计算线段距离
return Math.sqrt((point1.getX()- point2.getX())*(point1.getX()- point2.getX())+(point1.getY()- point2.getY())*(point1.getY()- point2.getY()));
}
@Override
public void display(){//展示线段的信息
System.out.println("The line's color is:" + color);
System.out.println("The line's begin point's Coordinate is:");
point1.display();
System.out.println("The line's end point's Coordinate is:");
point2.display();
System.out.println("The line's length is:" + String.format("%.2f",getDistance()));
}
}
class Plane extends Element{//面类
private String color;
public Plane() {
}
public Plane(String color) {
this.color = color;
}
public String getColor() {
return color;
}
public void setColor(String color) {
this.color = color;
}
@Override
public void display(){
System.out.println("The Plane's color is:" + color);
}
}
class GeometryObject{
private ArrayList<Element> list = new ArrayList<>();
public GeometryObject() {
}
public GeometryObject(ArrayList<Element> list) {
this.list = list;
}
public ArrayList<Element> getList() {
return list;
}
public void setList(ArrayList<Element> list) {
this.list = list;
}
public void add(Element element){//增加
list.add(element);
}
public void remove(int index){//删除第index个元素
list.remove(index);
}
}
三.踩坑心得
<1>四边形:
在判断四边那里有点问题,需要排除漏斗的情况,代码的质量感觉还是一般,写的有点冗余,还有就是求一大一小两个面积那里有点烦。
<2>五边形:
比四边形难了好多,我只写出了判断五边形和凹凸五边形的判断,后面的求面积之类的情况太多,没有能力往后面写了,放弃了。
<3>期中考试:
1.String.format("%.2f", data)保留小数的方法好用多了。
2.就是ArrayList这个地方不太懂,没学过,其他的没什么。
四.改进建议
后期会对之前的代码进行补充,优化,把类与类之间的关系梳理一下,把方法功能细化,各司其职,再把一些基础知识拓展一下,比如动态数组之类的,不然遇到了没学过就写不出来的。
五.总结
总的来说,通过类我深刻的体验了面向对象的魅力,并且开始习惯用这种方法去写代码,一些比较简单的题目还是能做出来的,但是难一点的我就感觉有点难以下手了,这可能和我对Java的基础知识的了解不太全面,有些方法是完全不了解,所以在构思的时候总是习惯性的用面向过程的想法去写,而不是擅于利用java已有的方法直接调用,这个问题还需要我去解决。在Java入门语法方面:对循环,数组,字符串,判断,函数等基础语法有了更进一步地熟练和运用,自学了正则表达式及其在几何题目的应用。在面对对象设计方面:对类与对象之间的关系和运用有了基础的认识和理解,可以对一些简单的问题和实际场景用面向对象的思路进行解决。不足之处:代码写的太少了,感觉还是欠缺了不少,需要下功夫在这方面。

浙公网安备 33010602011771号