Eclipse:如何导入maven项目,以及启动项目,关闭项目等操作
Eclipse版本2019-03
导入Maven项目:
- 选择左侧File
![]()
- 选择Import
![]()
-
选择Maven-》选择Existing maven Projects-》点击next
![]()
![]()
-
![]()
- 点击Finish
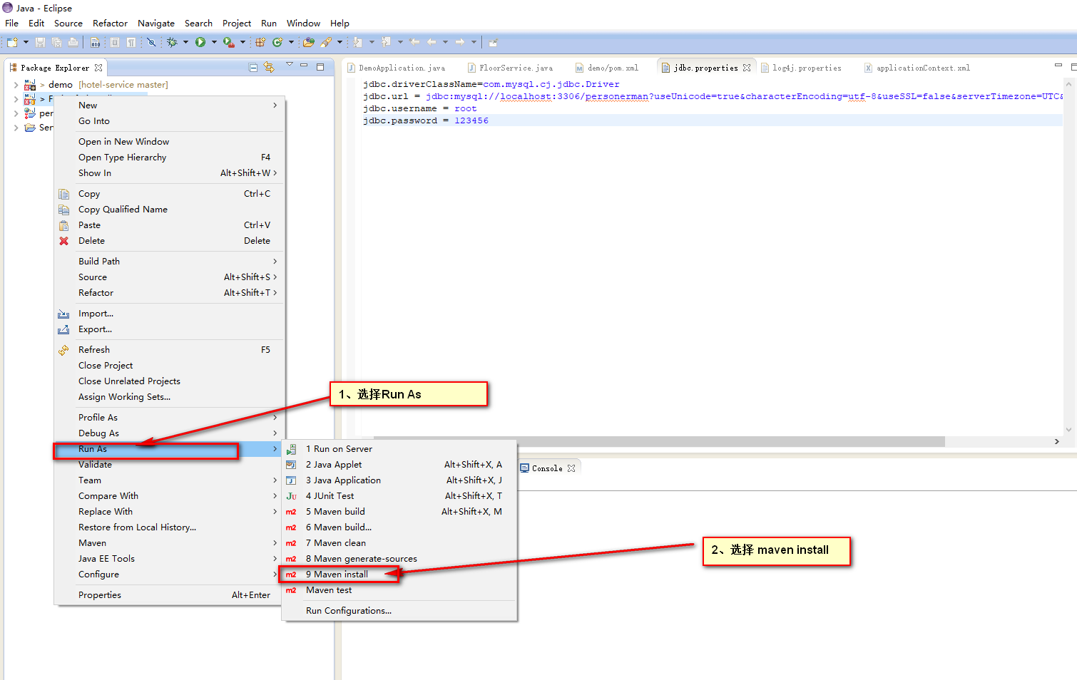
构建Maven项目:
- 选中项目-》右键
![]()
-
选择Run as -》 maven install
![]()
-
build success 表示构建成功
![]()
项目启动:
- Springboot项目:
![]()
-
选择run as -》 java application(如果没有该选项,请仔细查找解决)
![]()
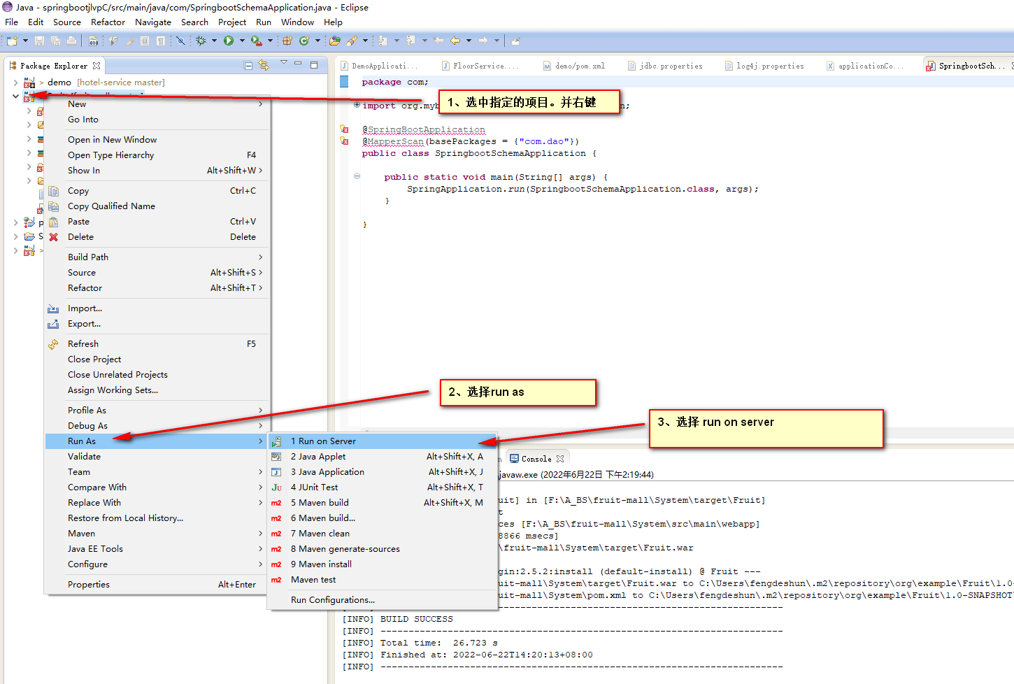
- 需要配合Tomcat启动的项目:
![]()
-
配置相关的tomcat,并next ,既可启动项目,注意此时启动的项目携带有项目名称,如果想去掉项目名称,选中项目-》右键-》properties
![]()
-
![]()
如何关闭项目:
- 如果重复执行启动操作,将会导致端口冲突
- 一般需要执行结束项目后,在执行启动操作
- servers-》右侧红色方框 既可实现项目的结束运行














浙公网安备 33010602011771号