易基因:宏基因组学揭示猪粪与土壤中抗菌药物抗性基因与金属抗性基因的共存及共选择机制|项目文章
大家好,这里是专注表观组学十余年,领跑多组学科研服务的易基因。
抗菌药物被广泛用于治疗人类和动物的感染性疾病,但其过度使用导致了抗菌药物抗性(AMR)增加。细菌对几乎所有类别的抗菌药物都已表现出抗性,这引起了全球关注。抗菌药物抗性对公共健康构成全球性挑战,而动物饲料中添加的锌(Zn)、铜(Cu)等金属和环境中金属离子的存在可能通过共选择机制促进抗菌药物抗性的传播。金属污染可能作为选择因子促进抗菌药物抗性的传播,尤其是在金属和抗菌药物负担较高的环境中,抗菌药物抗性基因(ARGs)和金属抗性基因(MRGs)的共选择已被证实。但共选择程度尚未完全明确。
近日,江苏省疾病预防控制中心彭世富博士为第一作者、丁震教授为通讯作者研究了猪粪便和施用污泥的农业土壤中ARGs基因和MRGs基因的共存现象,以及这些抗性基因与可移动遗传元件(MGEs)之间的关系。相关研究成果以《Co-occurrence of antimicrobial and metal resistance genes in pig feces and agricultural fields fertilized with slurry》为题发表于《Science of The Total Environment》期刊。深圳市易基因科技为本研究提供宏基因组学技术服务。

标题:Co-occurrence of antimicrobial and metal resistance genes in pig feces and agricultural fields fertilized with slurry(猪粪便和施肥农田中抗菌和金属抗性基因的共存)
发表期刊:Science of The Total Environment
影响因子: IF 8.2 / Q1
技术平台:宏基因组测序(易基因金牌技术)

本研究采用宏基因组学方法对猪粪便、土壤和沉积物样本中的抗菌药物抗性基因(ARGs)、金属抗性基因(MRGs)以及可移动遗传元件(MGEs)进行分析,MGEs元件被认为是ARGs和MRGs传播的潜在载体。同时研究检测了金属离子的浓度,以评估ARGs、MRGs与金属浓度之间的相互关系。研究样本包括来自中国养猪场的新鲜猪粪便、施用处理后污泥的土壤以及排放处理后污泥的水体沉积物。在所有三种样本类型中,四环素抗性基因和锌抗性基因是最常被检测到的ARGs和MRGs。通过皮尔逊相关性分析表明,ARGs与MRGs的丰度之间、ARGs/MRGs与MGEs之间以及金属与ARGs/MGEs之间存在显著的相关性。进一步的网络分析揭示了特定ARGs与MRGs之间、ARGs/MRGs与MGEs之间以及特定金属(Zn、Cr和Mn)与ARGs和MGEs之间的显著共存关系。总体而言,本研究结果表明,在养猪场的污泥及其周边环境中,抗菌药物抗性基因和金属抗性基因存在高度共存现象。研究结果提示,饲料中添加的金属可能促进了养猪生产环境中ARGs和MGEs的共选择,从而导致可移动ARGs库扩大。

研究摘要
研究方法
样本采集:研究选择了中国江苏省的两个有使用氧化锌历史的猪场,采集了新鲜猪粪便、施用处理后污泥的土壤和排放处理后污泥的水体沉积物样本。
金属和抗菌药物残留检测:通过ICP-OES和HPLC-MS/MS技术检测了样本中的10种重金属和15种兽用抗菌药物的浓度。
宏基因组测序分析:提取样本中的总基因组DNA进行宏基因组高通量测序,并对测序数据进行质控、组装和开放阅读框(ORF)预测,并基于CARD、BacMet等数据库对ARGs和MRGs进行注释,同时分析了样本中的MGEs。
研究结果
(1)粪便、沉积物和土壤中的微生物组特征
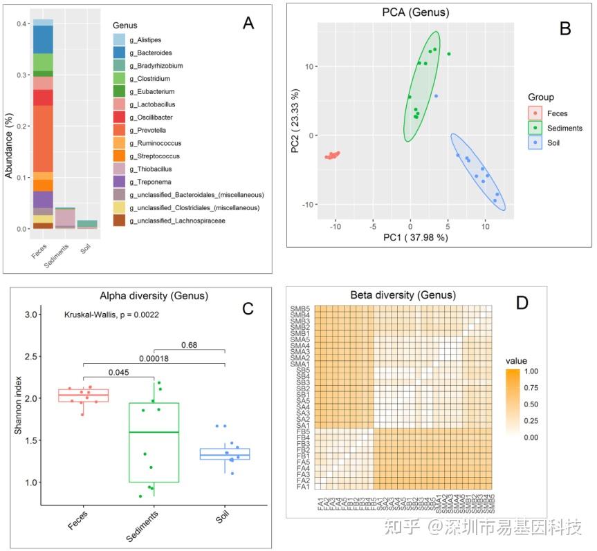
猪粪便样本中的主要菌属为链球菌、拟杆菌、梭菌等,而沉积物和土壤样本中的优势菌属分别为硫杆菌和 Bradyrhizobium。PCA分析显示,三种样本类型的微生物群落组成差异显著。

图1:新鲜粪便、沉积物和土壤中细菌群落的组成和多样性。
(A)细菌群落中主要属(平均相对丰度超过.1%)的分布。
(B)基于宏基因组的30个细菌群落的主成分分析(PCA)。不同颜色表示三种不同的栖息地状态。
(C)α多样性表明,与沉积物和土壤相比,新鲜粪便样本中细菌的多样性更高。
(D)β多样性显示,在相同类型的栖息地中,较低的值(由较浅的颜色表示)出现。FA1-5、SA1-5和SMA1-5分别对应A农场的新鲜粪便、土壤和沉积物;同样,FB1-5、SB1-5和SMB1-5分别对应B农场的新鲜粪便、土壤和沉积物。
(2)新鲜粪便、沉积物和土壤中抗菌药物及抗菌药物抗性基因(ARGs)的分布情况
检测到的抗菌药物包括喹诺酮类、四环素类和简单β-内酰胺类。ARGs中,四环素抗性基因在所有样本中占比最高,表明四环素的使用可能对ARGs的分布有显著影响。

图2:新鲜粪便、沉积物和土壤中抗菌药物抗性基因(ARGs)和金属抗性基因(MRGs)的分布特征。
(A)检测到的ARGs的相对丰度,按其对应的抗菌药物类别进行分类。
(B)ARGs的不同抗性机制。
(C)检测到的MRGs的相对丰度,按其对应的重金属及相关化合物分类。
(3)ARGs、MRGs、MGEs和金属之间的共存模式
通过网络分析发现,锌浓度与多药抗性基因(如mdtB和yegN)在粪便中表现出共存关系,铬与整合酶基因intI1共存,表明金属可能通过共选择机制促进ARGs和MGEs的传播。

图3:在新鲜粪便(A)、沉积物(B)和土壤(C)中,抗菌药物抗性基因(ARGs)、金属抗性基因(MRGs)、可移动遗传元件(MGEs)和金属之间的网络分析。图表特别绘制以突出显示与不同金属实际相关的ARGs、MGEs和MRGs。一条连接线表示极其强的(皮尔逊相关系数r>0.9)且显著(P<0.001)相关性。不同颜色的节点分别代表抗菌药物抗性基因(ARGs,红色)、金属抗性基因(MRGs,粉色)、可移动遗传元件(MGEs,绿色)和金属(蓝色)。节点的大小与节点之间的连接数量成正比。蓝色线条表示与金属相关的因素。
易小结
本研究通过宏基因组学分析表明,在猪场及其周边环境中,抗菌药物抗性基因和金属抗性基因存在高度共存现象。金属的添加可能促进了ARGs和MGEs的共选择,从而导致环境中可移动ARGs的增加。这一发现强调了金属在抗菌药物抗性传播中的潜在作用,并提示需要关注动物饲料中金属添加剂的使用。
宏基因组测序在本研究中的作用
全面分析抗性基因谱:宏基因组测序能够全面检测样本中的ARGs和MRGs,揭示了不同生态系统中抗性基因的多样性、丰度和分布特征。与传统的qPCR等方法相比,宏基因组测序能够提供更全面的抗性基因谱,包括尚未被注释的新型抗性基因。
揭示微生物群落结构:通过分析样本中的微生物群落组成,宏基因组测序揭示了猪粪便、土壤和沉积物中微生物群落的差异,为理解抗性基因的宿主背景提供了重要信息。
探索基因共存模式:宏基因组测序数据支持了网络分析,揭示了ARGs、MRGs和MGEs之间的共存关系,以及它们与金属浓度的关联。这种分析有助于理解抗性基因在环境中的传播机制和共选择机制。
提供定量和定性信息:宏基因组测序不仅能够定性检测抗性基因的存在,还能通过reads比对提供抗性基因的相对丰度信息,为评估抗性基因的环境风险提供了定量依据。
揭示潜在的水平基因转移事件:通过检测MGEs与ARGs和MRGs的共存关系,宏基因组测序为研究抗性基因的水平转移提供了线索,有助于理解抗性基因在不同微生物之间的传播路径。
总之,宏基因组测序在本研究中发挥了关键作用,为深入理解抗菌药物抗性和金属抗性基因的共存、共选择机制以及它们在环境中的传播提供了全面且深入的视角。
关于易基因宏基因组学测序研究方案
由于扩增子测序技术关注的是目标基因的若干区域,因此其分辨率有限,一般认为较为准确的分类水平到属级别。虽然扩增子测序也可以通过数据库映射预测群落可能的功能网络,但是微生物遗传片段交流比较频繁,功能基因的横向转移也较为普遍,依托于有限菌株建立的功能映射无法尽可能的还原群落的真实功能网络。全宏基因组测序技术直接对提取的全宏基因组DNA建立随机小片段文库,能够获取更多的序列信息。通过组装、ORFs预测与注释,可以大大提高分类水平部分至菌株级别,并通过各种大型公共数据库进行相应功能注释,尽可能真实的获取群落功能网络信息。高精度的分析结果也使相关动物验证实验更加具备可行性。
技术优势:
- 超深度视野: 提取的全宏基因组DNA建立随机小片段文库,避免了目的片段的PCR过程,降低bias,随机测序,获取更丰富的序列信息;
- 更精确分类定位: 最大限度地获取全宏基因组序列信息,通过组装延伸,可精确定位部分序列至分类学菌株水平;
- 真实可靠的功能分析: 不再是依托映射数据库进行功能预测,而是通过测得的功能基因序列尽可能真实还原构建微生态系统的功能网络。
实验策略:

分析流程:

样本及周期:

易基因提供全面的微生物组学研究解决方案,详询易基因:0755-28317900.

参考文献:
Peng S, Zheng H, Herrero-Fresno A, Olsen JE, Dalsgaard A, Ding Z. Co-occurrence of antimicrobial and metal resistance genes in pig feces and agricultural fields fertilized with slurry. Sci Total Environ. 2021 Oct 20;792:148259. pii: S0048-9697(21)03330-1. doi: 10.1016/j.scitotenv.2021.148259. PubMed PMID: 34147788.
相关阅读:
1、项目文章 | Chem. Eng. J: 多组学分析揭示玉米青贮好氧变质及黄梁木叶精油对其影响的研究
2、细菌微生物基因表达调控表观研究方案 | 原核三代甲基化+转录组
3、项目文章 | 肠道菌群:早产儿出生后不同时间点肠道微生物定植的动态变化
4、IF14 项目文章 | 东北农业大学张志刚团队:基于多组学分析噻虫啉暴露对日本鹌鹑微生物-肠-肝轴的影响
5、国人佳作 | Nature Biotech:番茄细菌性青枯病的噬菌体联合治疗
浙公网安备 33010602011771号