Docker 镜像制作和管理
1. Docker 镜像制作和管理
1.1 Docker 镜像说明
1.1.1 Docker 镜像中有没有内核
从镜像大小上面来说,一个比较小的镜像只有1MB多点或几MB,而内核文件需要几十MB, 因此镜像里面是没有内核的,镜像在被启动为容器后将直接使用宿主机的内核,而镜像本身则只提供相应的rootfs,即系统正常运行所必须的用户空间的文件系统,比如: /dev/,/proc,/bin,/etc等目录,容器当中/boot目录是空的,而/boot当中保存的就是与内核相关的文件和目录。
1.1.2 为什么没有内核
由于容器启动和运行过程中是直接使用了宿主机的内核,不会直接调用物理硬件,所以也不会涉及到硬件驱动,因此也无需容器内拥有自已的内核和驱动。而如果使用虚拟机技术,对应每个虚拟机都有自已独立的内核
1.1.3 容器中的程序后台运行会导致此容器启动后立即退出
Docker容器如果希望启动后能持续运行,就必须有一个能前台持续运行的进程,如果在容器中启动传统的服务,如:httpd,php-fpm等均为后台进程模式运行,就导致 docker 在前台没有运行的应用,这样的容器启动后会立即退出。所以一般会将服务程序以前台方式运行,对于有一些可能不知道怎么实现前台运行的程序,只需要在你启动的该程序之后添加类似于 tail ,top 这种可以前台运行的程序即可. 比较常用的方
法,如 tail -f /etc/hosts 。
范例:
#httpd
ENTRYPOINT [ "/usr/sbin/apache2" ]
CMD ["-D", "FOREGROUND"]
#nginx
ENTRYPOINT [ "/usr/sbin/nginx", "-g", "daemon off;" ]
#用脚本运行容器
cat run_haproxy.sh
#!/bin/bash
haproxy -f /etc/haproxy/haproxy.cfg
tail -f /etc/hosts
tail -n1 Dockerfile
CMD ["run_haproxy.sh"]
1.1.4 docker 镜像生命周期

1.1.5 制作镜像方式
Docker 镜像制作类似于虚拟机的镜像(模版)制作,即按照公司的实际业务需求将需要安装的软件、相关配置等基础环境配置完成,然后将其做成镜像,最后再批量从镜像批量生成容器实例,这样可以极大的简化相同环境的部署工作.
Docker的镜像制作分为手动制作(基于容器)和自动制作(基于DockerFile),企业通常都是基于Dockerfile制作镜像
docker commit #通过修改现有容器,将之手动构建为镜像
docker build #通过Dockerfile文件,批量构建为镜像
1.2 将现有容器通过 docker commit 手动构建镜像
1.2.1 基于容器手动制作镜像步骤
docker commit 格式
docker commit [OPTIONS] CONTAINER [REPOSITORY[:TAG]]
Options:
-a, --author string Author (e.g., "John Hannibal Smith <hannibal@a-team.com>") #指定镜像作者,格式为姓名<邮箱>
-c, --change list Apply Dockerfile instruction to the created image #在创建镜像时应用 Dockerfile 指令
-m, --message string Commit message #为镜像提交添加一条描述性消息
-p, --pause Pause container during commit (default true) #用于控制在提交镜像时是否暂停容器,默认值为 true
#说明:
制作镜像和CONTAINER状态无关,停止状态也可以制作镜像
如果没有指定[REPOSITORY[:TAG]],REPOSITORY和TAG都为<none>
提交的时候标记TAG号: 生产当中常用,后期可以根据TAG标记创建不同版本的镜像以及创建不同版本的容器
基于容器手动制作镜像步骤具体如下:
- 下载一个系统的官方基础镜像,如: CentOS 或 Ubuntu
- 基于基础镜像启动一个容器,并进入到容器
- 在容器里面做配置操作
- 安装基础命令
- 配置运行环境
- 安装服务和配置服务
- 放业务程序代码
- 提交为一个新镜像 docker commit
- 基于自己的的镜像创建容器并测试访问
1.2.2 案例: 基于 busybox 制作 httpd 镜像
#基于busybox镜像运行容器b1,创建页面
[root@Ubuntu2204 ~]#docker run -it --name b1 busybox
/ # ls
bin dev etc home lib lib64 proc root sys tmp usr var
/ # mkdir /data/html -p
/ # echo httpd website in busybox > /data/html/index.html
/ # httpd --help
BusyBox v1.37.0 (2024-09-26 21:31:42 UTC) multi-call binary.
Usage: httpd [-ifv[v]] [-c CONFFILE] [-p [IP:]PORT] [-u USER[:GRP]] [-r REALM] [-h HOME]
or httpd -d/-e/-m STRING
Listen for incoming HTTP requests
-i Inetd mode
-f Run in foreground #前台运行
-v[v] Verbose #显示访问日志
-p [IP:]PORT Bind to IP:PORT (default *:80)
-u USER[:GRP] Set uid/gid after binding to port
-r REALM Authentication Realm for Basic Authentication
-h HOME Home directory (default .) #指定主目录
-c FILE Configuration file (default {/etc,HOME}/httpd.conf)
-m STRING MD5 crypt STRING
-e STRING HTML encode STRING
-d STRING URL decode STRING
/ # exit
#格式1
[root@Ubuntu2204 ~]#docker commit -a "dxj<root@douxijie.com>" -c 'CMD /bin/httpd -fv -h /data/html' -c "EXPOSE 80" b1 httpd-busybox:v1.0
sha256:7895b5d0d3e693cef15da0ac9f3f4efb1e83023c5c3c2124b811aff8451f9108
#格式2
[root@ubuntu2204 ~]#docker commit -a "dxj<root@douxijie.com>" -c 'CMD ["/bin/httpd", "-f", "-v","-h", "/data/html"]' -c "EXPOSE 80" b1 httpdbusybox:v1.0
#查看镜像
[root@Ubuntu2204 ~]#docker images
REPOSITORY TAG IMAGE ID CREATED SIZE
httpd-busybox v1.0 7895b5d0d3e6 17 seconds ago 4.27MB
#基于制作镜像运行容器
[root@Ubuntu2204 ~]#docker run -d -P --name httpd01 httpd-busybox:v1.0
38d8c93b5c7c9b2721fdf3c7465e5b9e730ef36ed55236677e1a69e4861ea782
[root@Ubuntu2204 ~]#docker port httpd01
80/tcp -> 0.0.0.0:32768
80/tcp -> [::]:32768
#查看容器ip
[root@Ubuntu2204 ~]#docker inspect -f "{{.NetworkSettings.Networks.bridge.IPAddress}}" httpd01
172.17.0.2
#对应格式1,查看容器内运行指令
[root@Ubuntu2204 ~]#docker inspect -f "{{.Config.Cmd}}" httpd01
[/bin/sh -c /bin/httpd -fv -h /data/html]
#对应格式2,查看容器内运行指令
[root@ubuntu2204 ~]#docker inspect -f "{{.Config.Cmd}}" httpd01
[/bin/httpd -f -h /data/html]
#容器内进程
[root@Ubuntu2204 ~]#docker exec -it httpd01 sh
/ # pstree -p
httpd(1)
/ #
/ # ps aux
PID USER TIME COMMAND
1 root 0:00 /bin/httpd -fv -h /data/html
7 root 0:00 sh
14 root 0:00 ps aux
/ # exit
[root@Ubuntu2204 ~]#curl 172.17.0.2
httpd website in busybox
[root@Ubuntu2204 ~]#curl 127.0.0.1:32768
httpd website in busybox
#再次制作镜像v2.0版
[root@Ubuntu2204 ~]#docker commit -a "dxj<root@douxijie.com>" b1 httpd-busybox:v2.0
sha256:2eb4aedd6c60edf7712b5d7c2c8efb2a22708bf367e4afc166b6f4442d85ccb4
[root@Ubuntu2204 ~]#docker run -d --name web2 -p 81:80 httpd-busybox:v2.0 /bin/httpd -fv -h /data/html
9ea56e9343c8daff002d451af6d26eab06813824c98e302970893785d5bce0bb
1.3 利用 DockerFile 文件执行 docker build 自动构建镜
像
1.3.1 Dockfile 使用详解
1.3.1.1 Dockerfile 介绍
DockerFile 是一种被Docker程序解释执行的脚本,由一条条的命令组成的,每条命令对应linux下面的一条命令,Docker程序将这些DockerFile指令再翻译成真正的linux命令,其有自己的书写方式和支持的命令,Docker程序读取DockerFile并根据指令生成Docker镜像,相比手动制作镜像的方式,DockerFile更能直观的展示镜像是怎么产生的,有了DockerFile,当后期有额外的需求时,只要在之前的
DockerFile添加或者修改响应的命令即可重新生成新的Docker镜像,避免了重复手动制作镜像的麻烦,类似与shell脚本一样,可以方便高效的制作镜像
Docker守护程序 Dockerfile 逐一运行指令,如有必要,将每个指令的结果提交到新镜像,然后最终输出新镜像的ID。Docker守护程序将自动清理之前发送的上下文
请注意,每条指令都是独立运行的,并会导致创建新镜像,比如 RUN cd /tmp 对下一条指令不会有任何影响。
Docker将尽可能重用中间镜像层(缓存),以显著加速 docker build 命令的执行过程,这由 Using cache 控制台输出中的消息指示
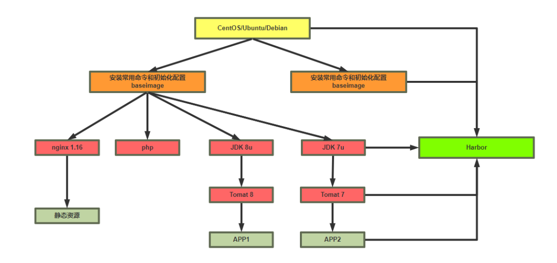
1.3.1.2 Dockerfile 镜像制作和使用流程

1.3.1.3 Dockerfile文件的制作镜像的分层结构

范例:
#按照业务类型或系统类型等方式划分创建目录环境,方便后期镜像比较多的时候进行分类
[root@Ubuntu2204 ~]#mkdir /data/dockerfile/{web/{nginx,apache,tomcat,jdk},system/{centos,ubuntu,alpine,debian}} -p
[root@Ubuntu2204 ~]#tree /data/dockerfile/
/data/dockerfile/
├── system
│ ├── alpine
│ ├── centos
│ ├── debian
│ └── ubuntu
└── web
├── apache
├── jdk
├── nginx
└── tomcat
10 directories, 0 files
1.3.1.4 Dockerfile 文件格式
Dockerfile 是一个有特定语法格式的文本文件
dockerfile 官方说明: https://docs.docker.com/engine/reference/builder/
帮助: man 5 dockerfile
Dockerfile 文件说明
- 每一行以Dockerfile的指令开头,指令不区分大小写,但是惯例使用大写
- 使用 # 开始作为注释
- 每一行只支持一条指令,每条指令可以携带多个参数
- 指令按文件的顺序从上至下进行执行
- 每个指令的执行会生成一个新的镜像层,为了减少分层和镜像大小,尽可能将多条指令合并成一条指令
- 制作镜像一般可能需要反复多次,每次执行dockfile都按顺序执行,从头开始,已经执行过的指令已经缓存,不需要再执行,如果后续有一行新的指令没执行过,其往后的指令将会重新执行,所以为加速镜像制作,将最常变化的内容放下dockerfile的文件的后面
1.3.1.5 Dockerfile 相关指令
dockerfile 文件中的常见指令
dockerfile 文件中的常见指令:
ADD
COPY
ENV
EXPOSE
FROM
LABEL
STOPSIGNAL
USER
VOLUME
WORKDIR

1.3.1.5.1 FROM: 指定基础镜像
定制镜像,需要先有一个基础镜像,在这个基础镜像上进行定制。
FROM 就是指定基础镜像,此指令通常必需放在Dockerfile文件第一个非注释行。后续的指令都是运行于此基准镜像所提供的运行环境
基础镜像可以是任何可用镜像文件,默认情况下,docker build会在docker主机上查找指定的镜像文件,在其不存在时,则会从Docker Hub Registry上拉取所需的镜像文件.如果找不到指定的镜像文件,docker build会返回一个错误信息
如何选择合适的镜像呢?
对于不同的软件官方都提供了相关的docker镜像,比如: nginx、redis、mysql、httpd、tomcat等服务类的镜像,也有操作系统类,如: centos、ubuntu、debian等。建议使用官方镜像,比较安全。
格式:
FROM [--platform=<platform>] <image> [AS <name>]
FROM [--platform=<platform>] <image>[:<tag>] [AS <name>]
FROM [--platform=<platform>] <image>[@<digest>] [AS <name>]
#说明:
--platform 指定镜像的平台,比如: linux/amd64, linux/arm64, or windows/amd64
tag 和 digest是可选项,如果不指定,默认为latest
说明: 关于scratch 镜像
FROM scratch
参考链接:
https://hub.docker.com/_/scratch?tab=description
https://docs.docker.com/develop/develop-images/baseimages/
该镜像是一个空的镜像,可以用于构建busybox等超小镜像,可以说是真正的从零开始构建属于自己的镜像该镜像在构建基础镜像(例如debian和busybox)或超最小镜像(仅包含一个二进制文件及其所需内容,例
如:hello-world)的上下文中最有用。
范例:
FROM scratch #所有镜像的起源镜像,相当于JAVA中Object类
FROM ubuntu
FROM ubuntu:bionic
FROM debian:buster-slim
1.3.1.5.2 LABEL: 指定镜像元数据
可以指定镜像元数据,如: 镜像作者等
LABEL <key>=<value> <key>=<value> <key>=<value> ...
范例:
LABEL "com.example.vendor"="ACME Incorporated"
LABEL com.example.label-with-value="foo"
LABEL version="1.0"
LABEL description="This text illustrates \
that label-values can span multiple lines."
一个镜像可以有多个label ,还可以写在一行中,即多标签写法,可以减少镜像的的大小
范例: 多标签写法
#一行格式
LABEL multi.label1="value1" multi.label2="value2" other="value3"
#多行格式
LABEL multi.label1="value1" \
multi.label2="value2" \
other="value3"
MAINTAINER: 指定维护者信息
此指令已过时,用LABEL代替
MAINTAINER <name>
范例:
MAINTAINER wangxiaochun <root@wangxiaochun.com>
#用LABEL代替
LABEL maintainer="wangxiaochun <root@wangxiaochun.com>"
1.3.1.5.3 RUN: 执行 shell 命令
RUN 指令用来在构建镜像阶段需要执行 FROM 指定镜像所支持的Shell命令。
通常各种基础镜像一般都支持丰富的shell命令
注意: RUN 可以写多个,每一个RUN指令都会建立一个镜像层,所以尽可能合并成一条指令,比如将多个shell命令通过 && 连接一起成为在一条指令
每个RUN都是独立运行的,和前一个RUN无关
#shell 格式: 相当于 /bin/sh -c <命令> 此种形式支持环境变量
RUN <命令>
#exec 格式: 此种形式不支持环境变量,注意:是双引号,不能是单引号
RUN ["executable","param1","param2"...]
#exec格式可以指定其它shell
RUN ["/bin/bash","-c","echo hello wang"]
说明:
shell格式中,<command>通常是一个shell命令,且以"/bin/sh -c”来运行它,这意味着此进程在容器中的PID不为1,不能接收Unix信号,因此,当使用docker stop <container>命令停止容器时,此进程接收不到SIGTERM信号
exec格式中的参数是一个JSON格式的数组,其中<executable>为要运行的命令,后面的<paramN>为传递给命令的选项或参数;然而,此种格式指定的命令不会以"/bin/sh -c"来发起,因此常见的shell操作如变量替换以及通配符(?,*等)替换将不会进行;不过,如果要运行的命令依赖于此shell特性的话,可以将其替换
为类似下面的格式。
RUN ["/bin/bash", "-c", "<executable>", "<param1>"]
范例:
RUN echo '<h1>Hello, Docker!</h1>' > /usr/share/nginx/html/index.html
RUN ["/bin/bash", "-c", "echo hello world"]
RUN yum -y install epel-release \
&& yum -y install nginx \
&& rm -rf /usr/share/nginx/html/*
&& echo "<h1> docker test nginx </h1>" > /usr/share/nginx/html/index.html
范例: 多个 前后RUN 命令独立无关和shell命令不同
#world.txt并不存放在/app内
RUN cd /app
RUN echo "hello" > world.txt
1.3.1.5.4 ENV: 设置环境变量
ENV 可以定义环境变量和值,会被后续指令(如:ENV,ADD,COPY,RUN等)通过$KEY或${KEY}进行引用,并在容器运行时保持
#变量赋值格式1
ENV <key> <value> #此格式只能对一个key赋值,<key>之后的所有内容均会被视作其<value>的组成部分
#变量赋值格式2
ENV <key1>=<value1> <key2>=<value2> \ #此格式可以支持多个key赋值,定义多个变量建议使用,减少镜像层
<key3>=<value3> ...
#如果<value>中包含空格,可以以反斜线\进行转义,也可通过对<value>加引号进行标识;另外,反斜线也可用于续行
#只使用一次变量
RUN <key>=<value> <command>
#引用变量
RUN $key .....
#变量支持高级赋值格式
${key:-word}
${key:+word}
如果运行容器时如果需要修改变量,可以执行下面通过基于 exec 机制实现
注意: 下面方式只影响容器运行时环境,而不影响构建镜像的过程,即只能覆盖docker run时的环境变量,而不会影响docker build时环境变量的值
docker run -e|--env <key>=<value>
#说明
-e, --env list #Set environment variables
--env-file filename #Read in a file of environment variables
示例: 两种格式功能相同
#格式1
ENV myName="John Doe" myDog=Rex\ The\ Dog \
myCat=fluffy
#格式2
ENV myName John Doe
ENV myDog Rex The Dog
ENV myCat fluffy
范例:
ENV VERSION=1.0 DEBUG=on NAME="Happy Feet"
ENV PG_MAJOR 9.3
ENV PG_VERSION 9.3.4
RUN curl -SL http://example.com/postgres-$PG_VERSION.tar.xz | tar -xJC /usr/src/postgress && …
ENV PATH /usr/local/postgres-$PG_MAJOR/bin:$PATH
范例:
[root@Ubuntu2204 dockerfile]#cat Dockerfile
FROM busybox
LABEL maintainer="douxijie <root@douxijie.com>"
ENV NAME dou xi jie
RUN touch $NAME.txt
#构建镜像
[root@Ubuntu2204 dockerfile]#docker build -t test:v1.0 .
#默认不使用-e指定为Dockerfile定义的环境变量
[root@Ubuntu2204 dockerfile]#docker run --rm --name c1 test:v1.0 env
PATH=/usr/local/sbin:/usr/local/bin:/usr/sbin:/usr/bin:/sbin:/bin
HOSTNAME=f0f6b6d45ac6
NAME=dou xi jie
HOME=/root
#docker run使用-e指定环境变量,容器启动后修改环境变量为-e指定的值
[root@Ubuntu2204 dockerfile]#docker run --rm -e NAME=xiaoming --name c1 test:v1.0 env
PATH=/usr/local/sbin:/usr/local/bin:/usr/sbin:/usr/bin:/sbin:/bin
HOSTNAME=9450ce44f32b
NAME=xiaoming
HOME=/root
#Dockerfile变量定义未加引号,导致Shell将其拆分为多个参数,从而创建了如下文件
[root@Ubuntu2204 dockerfile]#docker run --rm -e NAME=xiaoming --name c1 test:v1.0 ls -l
total 40
drwxr-xr-x 2 root root 12288 Sep 26 21:31 bin
drwxr-xr-x 5 root root 340 Mar 20 08:25 dev
-rw-r--r-- 1 root root 0 Mar 20 08:23 dou
drwxr-xr-x 1 root root 4096 Mar 20 08:25 etc
drwxr-xr-x 2 nobody nobody 4096 Sep 26 21:31 home
-rw-r--r-- 1 root root 0 Mar 20 08:23 jie.txt
drwxr-xr-x 2 root root 4096 Sep 26 21:31 lib
lrwxrwxrwx 1 root root 3 Sep 26 21:31 lib64 -> lib
dr-xr-xr-x 309 root root 0 Mar 20 08:25 proc
drwx------ 2 root root 4096 Sep 26 21:31 root
dr-xr-xr-x 13 root root 0 Mar 20 08:25 sys
drwxrwxrwt 2 root root 4096 Sep 26 21:31 tmp
drwxr-xr-x 4 root root 4096 Sep 26 21:31 usr
drwxr-xr-x 4 root root 4096 Sep 26 21:31 var
-rw-r--r-- 1 root root 0 Mar 20 08:23 xi
#容器启动时通过文本文件设置变量
[root@Ubuntu2204 dockerfile]#cat env.txt
NAME=wang
TITLE=cto
[root@Ubuntu2204 dockerfile]#docker run --rm --env-file env.txt --name c1 test:v1.0 env
PATH=/usr/local/sbin:/usr/local/bin:/usr/sbin:/usr/bin:/sbin:/bin
HOSTNAME=59e8062205f5
NAME=wang
TITLE=cto
HOME=/root
1.3.1.5.5 COPY: 复制文本
复制本地宿主机的 到容器中的 。
COPY [--chown=<user>:<group>] <src>... <dest>
COPY [--chown=<user>:<group>] ["<src>",... "<dest>"] #路径中有空白字符时,建议使用此格式
说明:
- 可以是多个,可以使用通配符,通配符规则满足Go的filepath.Match 规则
filepath.Match 参考链接: https://golang.org/pkg/path/filepath/#Match - 必须是build上下文中的路径(为 Dockerfile 所在目录的相对路径),不能是其父目录中的文件
- 如果是目录,则其内部文件或子目录会被递归复制,但目录自身不会被复制
- 如果指定了多个, 或在中使用了通配符,则必须是一个目 录,且必须以 / 结尾
- 可以是绝对路径或者是 WORKDIR 指定的相对路径
- 使用 COPY 指令,源文件的各种元数据都会保留。比如读、写、执行权限、文件变更时间等
- 如果事先不存在,它将会被自动创建,这包括其父目录路径,即递归创建目录
范例:
COPY hom* /mydir/ #将hom开头的文件复制到镜像/mydir/目录下,目录不存在会自动创建
COPY hom?.txt /mydir/
1.3.1.5.6 ADD: 复制和解包文件
该命令可认为是增强版的COPY,不仅支持COPY,还支持自动解压缩。可以将复制指定的 到容器中的
ADD [--chown=<user>:<group>] <src>... <dest>
ADD [--chown=<user>:<group>] ["<src>",... "<dest>"]
说明:
- 可以是Dockerfile所在目录的一个相对路径;也可是一个 URL;还可是一个 tar 文件(自动解压)
- 可以是绝对路径或者是 WORKDIR 指定的相对路径
- 如果是目录,只复制目录中的内容,而非目录本身
- 如果是一个 URL ,下载后的文件权限自动设置为 600
- 如果为URL且不以/结尾,则指定的文件将被下载并直接被创建为,如果以 / 结尾,则文件名URL指定的文件将被直接下载并保存为/< filename>
- 如果是一个本地文件系统上的打包文件,如: gz, bz2 ,xz ,它将被解包 ,其行为类似于"tar -x"命令,但是通过URL获取到的tar文件将不会自动展开
- 如果有多个,或其间接或直接使用了通配符,则必须是一个以/结尾的目录路径;如果不以/结尾,则其被视作一个普通文件,的内容将被直接写入到
范例:
ADD test relativeDir/ #将文件/目录 test 复制到镜像内的 WORKDIR/relativeDir/ 目录下,假设 WORKDIR 设为 /app,则文件会被复制到 /app/relativeDir/test
ADD test /absoluteDir/ #将文件/目录 test 复制到镜像的绝对路径 /absoluteDir/ 下
ADD --chown=55:mygroup files* /somedir/ #将files*文件复制到镜像/somedir/目录下,并设置所有者用户uid为55,属组为mygroup
ADD --chown=bin files* /somedir/
ADD --chown=1 files* /somedir/
ADD --chown=10:11 files* /somedir/
ADD ubuntu-xenial-core-cloudimg-amd64-root.tar.gz /
1.3.1.5.7 CMD: 容器启动命令

一个容器中需要持续运行的进程一般只有一个,CMD 用来指定启动容器时默认执行的一个命令,且其运行结束后,容器也会停止,所以一般CMD 指定的命令为持续运行且为前台命令.
- 如果docker run没有指定任何的执行命令或者dockerfile里面也没有ENTRYPOINT命令,那么开启
- 容器时就会使用执行CMD指定的默认的命令
- 前面介绍过的 RUN 命令是在构建镜像时执行的命令,注意二者的不同之处
- 每个 Dockerfile 只能有一条 CMD 命令。如指定了多条,只有最后一条被执行
- 如果用户启动容器时用 docker run xxx 指定运行的命令,则会覆盖 CMD 指定的命令
# 使用 exec 执行,推荐方式,第一个参数必须是命令的全路径,此种形式不支持环境变量
CMD ["executable","param1","param2"]
# 在 /bin/sh 中执行,提供给需要交互的应用;此种形式支持环境变量
CMD command param1 param2
# 提供给 ENTRYPOINT 命令的默认参数
CMD ["param1","param2"]
范例:
CMD ["nginx", "-g", "daemon off;"]
范例:
[root@ubuntu1804 dockerfile]#pwd
/data/dockerfile
[root@ubuntu1804 dockerfile]#cat Dockerfile
FROM busybox
LABEL maintainer="wangxiaochun <root@wangxiaochun.com>"
ENV ROOT /data/website
COPY index.html ${ROOT}/index.html
CMD /bin/httpd -f -h ${ROOT}
EXPOSE 80
[root@ubuntu1804 dockerfile]#cat index.html
Website in Dockerfile
[root@ubuntu1804 dockerfile]#cat build.sh
#!/bin/bash
#
TAG=$1
docker build -t test:$TAG .
[root@ubuntu1804 dockerfile]#./build.sh v1.0
[root@ubuntu1804 dockerfile]#docker run -d --rm -P --name c1 test:v1.0
[root@ubuntu1804 ~]#docker port c1
80/tcp -> 0.0.0.0:32781
[root@ubuntu1804 ~]#curl 127.0.0.1:32781
Website in Dockerfile
1.3.1.5.8 ENTRYPOINT: 入口点
功能类似于CMD,配置容器启动后执行的命令及参数
# 使用 exec 执行
ENTRYPOINT ["executable", "param1", "param2"...]
# shell中执行
ENTRYPOINT command param1 param2
- ENTRYPOINT 不能被 docker run 提供的参数覆盖,而是追加,即如果docker run 命令有参数,那么参数全部都会作为ENTRYPOINT的参数
- 如果docker run 后面没有额外参数,但是dockerfile中有CMD命令(即上面CMD的第三种用法),即Dockerfile中即有CMD也有ENTRYPOINT,那么CMD的全部内容会作为ENTRYPOINT的参数
- 如果docker run 后面有额外参数,同时Dockerfile中即有CMD也有ENTRYPOINT,那么docker run后面的参数覆盖掉CMD参数内容,最终作为ENTRYPOINT的参数
- 可以通过docker run --entrypoint string 参数在运行时替换,注意string不要加空格
- 使用CMD要在运行时重新写命令本身,然后在后面才能追加运行参数,ENTRYPOINT则可以运行时无需重写命令就可以直接接受新参数
- 每个 Dockerfile 中只能有一个 ENTRYPOINT,当指定多个时,只有最后一个生效
- 通常会利用ENTRYPOINT指令配合脚本,可以为CMD指令提供环境配置
范例:
[root@centos8 ~]#cat /data/dockerfile/web/nginx/nginx-1.18/Dockerfile
FROM centos:centos7.9-v10.0
LABEL maintainer="wangxiaochun <root@wangxiaochun.com>"
ENV version=1.18.0
ADD nginx-$version.tar.gz /usr/local/
RUN cd /usr/local/nginx-$version && ./configure --prefix=/apps/nginx && make &&
make install && rm -rf /usr/local/nginx* && sed -i 's/.*nobody.*/user nginx;/'
/apps/nginx/conf/nginx.conf && useradd -r nginx
COPY index.html /apps/nginx/html
VOLUME ["/apps/nginx/html"]
EXPOSE 80 443
CMD ["-g","daemon off;"]
ENTRYPOINT ["/apps/nginx/sbin/nginx"]
#上面两条指令相当于ENTRYPOINT ["/apps/nginx/sbin/nginx","-g","daemon off;"]
HEALTHCHECK --interval=5s --timeout=3s CMD curl -fs http://127.0.0.1/
范例:
[root@ubuntu1804 ~]#docker run -it --entrypoint cat alpine /etc/issue
Welcome to Alpine Linux 3.12
Kernel \r on an \m (\l)
范例:
[root@ubuntu1804 dockerfile]#cat Dockerfile
FROM ubuntu:18.04
RUN apt update \
&& apt -y install curl \
&& rm -rf /var/lib/apt/lists/*
ENTRYPOINT [ "curl", "-s","https://ip.cn"]
[root@centos8 dockerfile]#podman run -it --rm f68e006
范例:
[root@centos8 dockerfile]#cat Dockerfile
FROM ubuntu:18.04
RUN apt update \
&& apt -y install curl \
&& rm -rf /var/lib/apt/lists/*
ENTRYPOINT [ "curl", "-s","https://ip.cn"]
[root@centos8 dockerfile]#docker build -t test:v1.0 .
[root@centos8 dockerfile]#docker run -it --rm test:v1.0
{"ip": "111.199.187.36", "country": "北京市", "city": "联通"}
#追加-i参数
[root@centos8 dockerfile]#docker run -it --rm test:v1.0 -i
HTTP/2 200
date: Sun, 23 Feb 2020 08:05:19 GMT
content-type: application/json; charset=UTF-8
set-cookie: __cfduid=d4a22496ea6f3b2861763354f8ca600711582445119; expires=Tue,
24-Mar-20 08:05:19 GMT; path=/; domain=.ip.cn; HttpOnly; SameSite=Lax
cf-cache-status: DYNAMIC
expect-ct: max-age=604800, report-uri="https://report-uri.cloudflare.com/cdncgi/beacon/expect-ct"
alt-svc: h3-25=":443"; ma=86400, h3-24=":443"; ma=86400, h3-23=":443"; ma=86400
server: cloudflare
cf-ray: 5697b1ac1862eb41-LAX
{"ip": "111.199.187.36", "country": "北京市", "city": "联通"}
范例: 利用脚本实现指定环境变量动态生成配置文件内容
[root@Ubuntu2204 ~]#echo 'Nginx Website in Dockerfile' > index.html
[root@Ubuntu2204 ~]#cat Dockerfile
FROM nginx:1.16-alpine
LABEL maintainer="douxijie <root@douxijie.com>"
ENV DOC_ROOT='/data/website/'
ADD index.html ${DOC_ROOT}
ADD entrypoint.sh /bin/
EXPOSE 80/tcp 8080
ENTRYPOINT [ "/bin/entrypoint.sh"]
#CMD指令的内容都成为了ENTRYPOINT的参数
CMD ["/usr/sbin/nginx","-g", "daemon off;"]
[root@Ubuntu2204 ~]#cat entrypoint.sh
#!/bin/sh
#注意:alpine镜像没有bash,此处使用sh
cat > /etc/nginx/conf.d/www.conf <<EOF
server {
server_name ${HOSTNAME:-"www.douxijie.com"}; #高级变量,如果有变量则用变量,没有则用默认值
listen ${IP:-0.0.0.0}:${PORT:-80};
root ${DOC_ROOT:-/usr/share/nginx/html};
}
EOF
exec "$@"
#$@ 表示传递给脚本的所有参数(即 Dockerfile 中 CMD 指定的参数)。
#exec 是 Shell 的一个内置命令,它会用指定的命令替换当前 Shell 进程(即 entrypoint.sh 的进程),而不是启动新的子进程。
这意味着:Nginx 成为容器的主进程(PID 1),直接接收来自 Docker 的信号(如 SIGTERM、SIGINT),确保容器能优雅停止。资源占用更少:没有额外的 Shell 进程驻留在内存中。
#如果省略 exec,直接运行 "$@",则:Shell 会启动一个子进程运行 Nginx。Shell 自身(即 entrypoint.sh)仍然是容器的主进程(PID 1)。Docker 发送的信号(如 docker stop 的 SIGTERM)会被 Shell 接收,而 Shell 默认不会转发信号给子进程。需要额外处理信号转发逻辑,否则容器无法正常停止。
[root@Ubuntu2204 ~]#chmod +x entrypoint.sh
[root@Ubuntu2204 ~]#docker build -t nginx:v1.0 .
#运行时指定-e指定变量生成配置文件,如果不指定则为entrypoint.sh脚本中的默认设置
[root@Ubuntu2204 ~]#docker run --name n1 --rm -P -e "PORT=8080" -e
"HOSTNAME=www.douxjie.org" nginx:v1.0
[root@Ubuntu2204 ~]#docker exec -it n1 sh
/ # cat /etc/nginx/conf.d/www.conf
server {
server_name www.douxijie.org;
listen 0.0.0.0:8080;
root /data/website/;
}
/ #
[root@Ubuntu2204 ~]#docker run --name n2 --rm -P nginx:v1.0
[root@Ubuntu2204 ~]#docker exec -it n2 sh
/ # cat /etc/nginx/conf.d/www.conf
server {
server_name 577fa829add3;
listen 0.0.0.0:80;
root /data/website/;
1.3.1.5.9 ARG: 构建参数
ARG指令在build 阶段指定变量
和ENV不同的是,容器运行时并不存在ARG定义的环境变量
ARG <name>[=<default value>]
如果和ENV同名,ENV覆盖ARG变量
可以用 docker build --build-arg <参数名>=<值> 来覆盖
范例:
[root@ubuntu1804 ~]#cat Dockerfile
FROM busybox
ARG author="wang <root@wangxiaochun.com>"
LABEL maintainer="${author}"
[root@ubuntu1804 ~]#docker build --build-arg author="29308620@qq.com" -t
busybox:v1.0 .
说明: ARG 和 FROM
#FROM指令支持ARG指令放在第一个FROM之前声明变量
#示例:
ARG CODE_VERSION=latest
FROM base:${CODE_VERSION}
CMD /code/run-app
FROM extras:${CODE_VERSION}
CMD /code/run-extras
#在FROM之前声明的ARG在构建阶段之外,所以它不能在FROM之后的任何指令中使用。 要使用在第一个FROM之前声明的ARG的默认值,请在构建阶段内使用没有值的ARG指令
#示例:
ARG VERSION=latest
FROM busybox:$VERSION
ARG VERSION
RUN echo $VERSION > image_version
1.3.1.5.11 VOLUME: 匿名卷
在容器中创建一个可以从本地主机或其他容器挂载的挂载点,一般用来存放数据库和需要保持的数据等,默认会将宿主机上的目录挂载至VOLUME 指令指定的容器目录。即使容器后期被删除,此宿主机的目录仍会保留,从而实现容器数据的持久保存。
宿主机目录为
/var/lib/docker/volumes/<volume_id>/_data
语法:
VOLUME <容器内路径>
VOLUME ["<容器内路径1>", "<容器内路径2>"...]
注意:
<容器内路径>如果在容器内不存在,在创建容器时会自动创建
<容器内路径>如果是存在的,同时目录内有内容,将会把此目录的内容复制到宿主机的实际目录
注意:
- Dockerfile中的VOLUME实现的是匿名数据卷,无法指定宿主机路径和容器目录的挂载关系
- 通过docker rm -fv <容器ID> 可以删除容器的同时删除VOLUME指定的卷
VOLUME [ "/data1","/data2" ]
范例:
[root@Ubuntu2204 ~]#cat Dockerfile
FROM alpine:3.11
LABEL maintainer="wangxiaochun <root@wangxiaochun.com>"
VOLUME [ "/testdata","/testdata2" ]
[root@Ubuntu2204 ~]#docker run -it --rm test:1.0 sh
/ # cp /etc/issue /testdata/f1.txt
/ # cp /etc/issue /testdata2/f2.txt
/ # df
Filesystem 1K-blocks Used Available Use% Mounted on
overlay 18696940 9486868 8303556 53% /
tmpfs 65536 0 65536 0% /dev
shm 65536 0 65536 0% /dev/shm
/dev/mapper/ubuntu--vg-ubuntu--lv
18696940 9486868 8303556 53% /testdata
/dev/mapper/ubuntu--vg-ubuntu--lv
18696940 9486868 8303556 53% /testdata2
/dev/mapper/ubuntu--vg-ubuntu--lv
18696940 9486868 8303556 53% /etc/resolv.conf
/dev/mapper/ubuntu--vg-ubuntu--lv
18696940 9486868 8303556 53% /etc/hostname
/dev/mapper/ubuntu--vg-ubuntu--lv
18696940 9486868 8303556 53% /etc/hosts
tmpfs 987000 0 987000 0% /proc/asound
tmpfs 987000 0 987000 0% /proc/acpi
tmpfs 65536 0 65536 0% /proc/kcore
tmpfs 65536 0 65536 0% /proc/keys
tmpfs 65536 0 65536 0% /proc/timer_list
tmpfs 987000 0 987000 0% /proc/scsi
tmpfs 987000 0 987000 0% /sys/firmware
tmpfs 987000 0 987000 0% /sys/devices/virtual/powercap
4 directories, 2 files
[root@Ubuntu2204 ~]#grep -r 'Alpine Linux 3.11' /var/lib/docker/volumes/
/var/lib/docker/volumes/60db25c94321341665e1647c011f4eca9a8b15cc621b71e1ad4da19c7839fcf6/_data/f1.txt:Welcome to Alpine Linux 3.11
/var/lib/docker/volumes/a6de744b5d751918f293dc4b21bfd60e9faab5ceaefcc753a7295999036b0b62/_data/f2.txt:Welcome to Alpine Linux 3.11
1.3.1.5.12 EXPOSE: 暴露端口
指定服务端的容器需要对外暴露(监听)的端口号,以实现容器与外部通信。
EXPOSE 仅仅是声明容器打算使用什么端口而已,并不会真正暴露端口,即不会自动在宿主进行端口映射
因此,在启动容器时需要通过 -P 或 -p ,Docker 主机才会真正分配一个端口转发到指定暴露的端口才可使用
注意: 即使 Dockerfile 没有 EXPOSE 端口指令,也可以通过docker run -p 临时暴露容器内程序真正监听的端口,所以EXPOSE 相当于指定默认的暴露端口,可以通过docker run -P 进行真正暴露
EXPOSE <port>[/ <protocol>] [<port>[/ <protocol>] ..]
#说明
<protocol>用于指定传输层协议,可为tcp或udp二者之一,默认为TCP协议
范例:
EXPOSE 80 443
1.3.1.5.13 WORKDIR: 指定工作目录
为后续的 RUN、CMD、ENTRYPOINT 指令配置工作目录,当容器运行后,进入容器内WORKDIR指定的默认目录
WORKDIR 指定工作目录(或称当前目录),以后各层的当前目录就被改为指定的目录,如该目录不存在,WORKDIR 会自行创建
注意: 在RUN可以生效,在CMD、ENTRYPOINT可能会有问题
WORKDIR /path/to/workdir
范例:
#两次RUN独立运行,不在同一个目录
RUN cd /app
RUN echo "hello" > world.txt
#如果想实现相同目录
RUN cd /app && echo "hello" > world.txt
#可以使用WORKDIR
WORKDIR /app
RUN echo "hello" > world.txt
可以使用多个 WORKDIR 指令,后续命令如果参数是相对路径,则会基于之前命令指定的路径。例如
WORKDIR /a
WORKDIR b
WORKDIR c
RUN pwd
#则最终路径为 /a/b/c
1.3.1.5.14 ONBUILD: 子镜像引用父镜像的指令
可以用来配置当构建当前镜像的子镜像时,会自动触发执行的指令,但在当前镜像构建时,并不会执行,即延迟到子镜像构建时才执行
ONBUILD [INSTRUCTION]
例如,Dockerfile 使用如下的内容创建了镜像 image-A。
...
ONBUILD ADD http://www.magedu.com/wp-content/uploads/2017/09/logo.png /data/
ONBUILD RUN rm -rf /*
ONBUILD RUN /usr/local/bin/python-build --dir /app/src...
如果基于 image-A 创建新的镜像image-B时,新的Dockerfile中使用 FROM image-A指定基础镜像时,会自动执行ONBUILD 指令内容,等价于在后面添加了两条指令。
FROM image-A
#Automatically run the following
ADD http://www.magedu.com/wp-content/uploads/2017/09/logo.png /data
RUN /usr/local/bin/python-build --dir /app/src
说明:
- 尽管任何指令都可注册成为触发器指令,但ONBUILD不能自我能套,且不会触发FROM和MAINTAINER指令
- 使用 ONBUILD 指令的镜像,推荐在标签中注明,例如 ruby:1.9-onbuild
1.3.1.5.15 USER: 指定当前用户
指定运行容器的用户名或 UID,在后续dockerfile中的 RUN ,CMD和ENTRYPOINT指令时使用此用户
当服务不需要管理员权限时,可以通过该命令指定运行用户
这个用户必须是事先建立好的,否则无法切换
如果没有指定 USER,默认是 root 身份执行
USER <user>[:<group>]
USER <UID>[:<GID>]
范例:
RUN groupadd -r mysql && useradd -r -g mysql mysql
USER mysql
1.3.1.5.16 HEALTHCHECK: 健康检查
检查容器的健康性
HEALTHCHECK [选项] CMD <命令> #设置检查容器健康状况的命令,如果命令执行失败,则返回1,即unhealthy
HEALTHCHECK NONE #如果基础镜像有健康检查指令,使用这行可以屏蔽掉其健康检查指令
HEALTHCHECK 支持下列选项:
--interval=<间隔> #两次健康检查的间隔,默认为 30 秒
--timeout=<时长> #健康检查命令运行超时时间,如果超过这个时间,本次健康检查就被视为失败,默认 30 秒
--retries=<次数> #当连续失败指定次数后,则将容器状态视为 unhealthy,默认3次
--start-period=<FDURATION> #default: 0s
#检查结果返回值:
0 #success the container is healthy and ready for use
1 #unhealthy the container is not working correctly
2 #reserved do not use this exit code
范例:
FROM nginx
RUN apt-get update && apt-get install -y curl && rm -rf /var/lib/apt/lists/*
HEALTHCHECK --interval=5s --timeout=3s CMD curl -fs http://localhost/
范例:
#如果健康性检查成功,STATUS会显示 (healthy)
[root@centos8 nginx-1.18]#docker ps
CONTAINER ID IMAGE COMMAND CREATED
STATUS PORTS NAMES
fad976015cad nginx-centos7.9:v1.18-11 "/apps/nginx/sbin/ng…" 6
seconds ago Up 5 seconds (healthy) 0.0.0.0:80->80/tcp, 443/tcp n1
#如果健康性检查不通过,STATUS会显示(unhealthy)
[root@centos8 nginx-1.18]#docker ps
CONTAINER ID IMAGE COMMAND CREATED
STATUS PORTS NAMES
fad976015cad nginx-centos7.9:v1.18-11 "/apps/nginx/sbin/ng…" About a
minute ago Up About a minute (unhealthy) 0.0.0.0:80->80/tcp, 443/tcp n1
#查看健康状态
[root@centos8 ~]#docker inspect -f '{{.State.Health.Status}}' n1
unhealthy
#以json格式显示
[root@centos8 ~]#docker inspect -f '{{json .State.Health}}' n1
1.3.1.5.17 .dockerignore文件
.dockerignore 文件用于在 Docker 构建过程中排除不需要发送给 Docker 守护进程的文件或目录,类似于 .gitignore。通过合理配置,可以减少构建上下文的大小,加快构建速度,并避免将敏感文件(如密钥、日志)打包到镜像中。
.dockerignore 必须放在构建上下文的根目录。
官方文档: https://docs.docker.com/engine/reference/builder/#dockerignore-file
与.gitignore文件类似,生成构建上下文时Docker客户端应忽略的文件和文件夹指定模式
.dockerignore 使用 Go 的文件路径规则 filepath.Match
参考链接: https://golang.org/pkg/path/filepath/#Match
完整的语法
# #以#开头的行为注释
* #匹配任何非分隔符字符序列
? #匹配任何单个非分隔符
\\ #表示 \
** #匹配任意数量的目录(包括零)例如,**/*.go将排除在所有目录中以.go结尾的所有文件,包括构建上下文的根。
! #表示取反,可用于排除例外情况

范例:
#排除 test 目录下的所有文件
test/*
#排除 md 目录下的 xttblog.md 文件
md/xttblog.md
#排除 xttblog 目录下的所有 .md 的文件
xttblog/*.md
#排除以 xttblog 为前缀的文件和文件夹
xttblog?
#排除所有目录下的 .sql 文件夹
**/*.sql
范例:
#除了README的md不排外,排除所有md文件,但不排除README-secret.md
*.md
!README*.md
README-secret.md
#除了所有README的md文件以外的md都排除
*.md
README-secret.md
!README*.md

浙公网安备 33010602011771号