实验3:OpenFlow协议分析实践
一、实验目的
能够运用 wireshark 对 OpenFlow 协议数据交互过程进行抓包;
能够借助包解析工具,分析与解释 OpenFlow协议的数据包交互过程与机制。
二、实验环境
Ubuntu 20.04 Desktop amd64
三、实验要求
(一)基本要求
搭建下图所示拓扑,完成相关 IP 配置,并实现主机与主机之间的 IP 通信。用抓包软件获取控制器与交换机之间的通信数据。
主机 IP地址
h1 192.168.0.101/24
h2 192.168.0.102/24
h3 192.168.0.103/24
h4 192.168.0.104/24

查看抓包结果,分析OpenFlow协议中交换机与控制器的消息交互过程,画出相关交互图或流程图。
1.Hello
控制器6633端口(我最高能支持OpenFlow 1.0) ---> 交换机47466端口

交换机47466端口(我最高能支持OpenFlow 1.5) ---> 控制器6633端口

于是双方建立连接,并使用OpenFlow 1.0
2.Features Request / Set Config
控制器6633端口(我需要你的特征信息) ---> 交换机47452端口
控制器6633端口(请按照我给你的flag和max bytes of packet进行配置) --->
交换机47452端口
3.Port_Status
当交换机端口发生变化时,告知控制器相应的端口状态。
4.Features Reply
交换机47452端口(这是我的特征信息,请查收) ---> 控制器6633端口
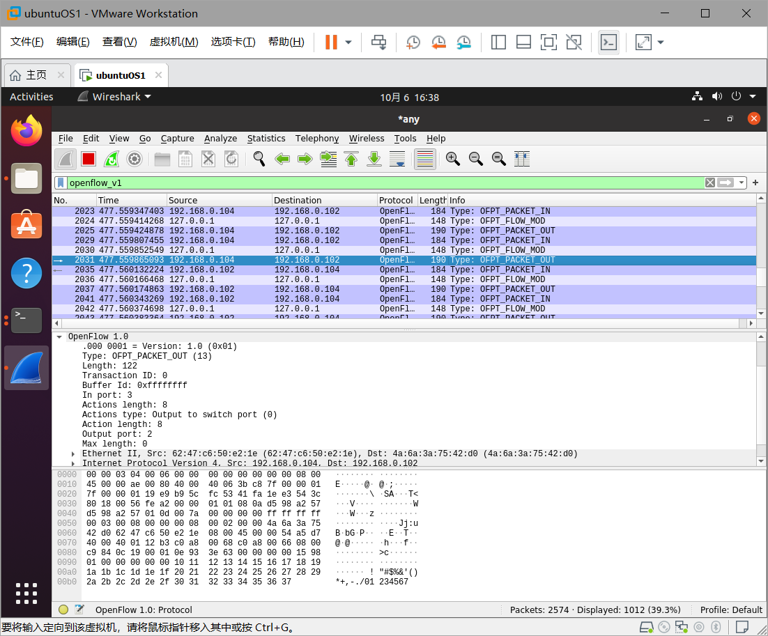
5.Packet_in
交换机47452端口(有数据包进来,请指示)--- 控制器6633端口
6.Flow_mod
分析抓取的flow_mod数据包,控制器通过6633端口向交换机47452端口
下发流表项,指导数据的转发处理

7.Packet_out
控制器6633端口(请按照我给你的action进行处理) ---> 交换机47452端口
回答问题:交换机与控制器建立通信时是使用TCP协议还是UDP协议?
TCP协议
四、个人总结
本次实验通过wireshark抓取openflow的消息类型。hello包进行版本的协商,packet_in产生的原因:1、交换机查找流表,发现没有匹配条目时2、匹配条目但是对应的action是output=controller时。packet_out和flow_mod的区别在哪里:mod:下发流表项,指导数据的转发处理out:根据控制器发来的action进行处理

浙公网安备 33010602011771号