01组-选题与需求分析报告
博客链接:https://www.cnblogs.com/Cindy051010/p/19244480
一、团队集结
1.1 介绍每位组员擅长的编程技术、拟担任的软工角色及拟完成的任务分工等,内容形式不限(3分)
| 成员 | 擅长的编程技术 | 软工角色 | 任务分工 |
|---|---|---|---|
| 龙玉凤 | C++、python | 产品经理 | 项目规划、汇报 |
| 李思凡 | C、前端 | 原型与UI设计师 | 设计Logo、完成思维导图、燃尽图、剪辑宣传视频 |
| 刘恩垯 | C、C++ | 原型与UI设计师 | 设计Logo、完成思维导图、燃尽图、剪辑宣传视频 |
| 林雨 | java | 系统架构师 | 系统架构与开发 |
| 林炜 | java | 开发工程师 | 系统架构与开发 |
| 林睿 | C、C++ | 数据分析师 | 分析需求并撰写需求报告文档 |
| 廖鹤翔 | C、C++ | 数据分析师 | 分析需求并撰写需求报告文档 |
| 阮儒祥 | C、C++ | 博客撰写员 | 撰写博客、设计答辩PPT |
| 李嘉欣 | C、C++ | 博客撰写员 | 撰写博客、设计答辩PPT |
1.2 团队的特色描述:有别于其他团队的核心竞争力
本团队核心竞争力在于 “科研场景深度适配 + 技术与业务双驱动”,区别于通用设备管理系统开发团队,我们需要深度理解多模态科研成效分析系统的现有架构与科研工作流,能够实现新功能与原有系统的无缝衔接,避免功能割裂;同时聚焦科研设备的专属需求,将设备管理与科研任务、工时统计深度绑定,确保开发成果贴合科研实际场景,兼顾实用性与兼容性。
1.3 团队的 Logo:建议采用在线工具设计一个可体现本小组特色的 Logo,并说明设计理念

Logo 设计理念
- 背景: 本次软工项目旨在对实验设备管理系统的完善,是对学校实验设备使用情况和仪器维护的记录,因此采用了“科技与学术相融合”的设计风格,整体构图以稳重的盾徽式样为基础,理性的金属色色调为主色调,通过书本记录运转下诸多设备的情况说明,以学士帽规范学术环境,体现出管理系统高效与精准的核心价值。
- 齿轮: 象征着机械与设备;代表了系统所管理的实体对象—实验室设备,通过齿轮的咬合与转动寓意着系统如同精密的机器一样高效运转,能够保障实验室设备的精确记录,实验过程的顺利完成。
- 学士帽: 是高校、学术与知识的融合体现;点明了系统的应用场景为高校实验室,同时也代表了系统的主要用户群体是从事科研学习的学生和教师。
- 字母 LR: 既是对核心功能“录入”使用情况信息的简称,也是我们团队标识的简称;将 LR 置于学士帽穗,一是因为系统的核心功能是为了记录设备的使用情况,为科研群体提供更多的便利;二是象征着团队是整个项目的核心驱动力,也是对作为学术分子的团队成员凝聚力的体现。
- 展开的书本: 象征着系统对设备使用过程的数字化记录功能;传统的纸质记录是管理的基础,系统将其升华,寓意着对实验室数据的规范化管理。
1.4 团队的首次合照

二、开始行动
2.1 概述本团队将要完成的选题背景、应用价值、社会价值、预期目标等
(一)选题背景
现有多模态大数据驱动的科研工效分析平台 HTower 已实现科研任务协作、工时统计、工效评估等核心功能。实验设备作为核心科研资源,其管理效率与使用合理性直接影响项目进度与科研成效。当前科研团队普遍面临设备管理分散、权责不清、使用流程不规范等问题:
- 一方面,不同层级管理主体(如项目组管理员、实验室管理员)的设备管理权限缺乏明确界定,易出现重复管理或管理真空,导致设备资产信息混乱;
- 另一方面,设备预约、占用、归还等流程依赖人工记录或即时通讯工具沟通,不仅效率低下,还存在预约冲突、任务与设备占用不同步、历史使用轨迹难以追溯等问题。
此外,科研设备多为高价值资产,部分设备需跨项目共享,现有管理模式难以平衡设备专属使用与共享效率,也无法精准匹配项目任务与设备资源的动态需求。现有的系统亟需进行设备管理和设备使用的功能拓展与优化。
(二)应用价值
- 实现设备管理权限精细化,明确项目组管理员与实验室管理员的管理边界,避免越权操作,保障设备管理秩序;
- 完善设备全生命周期信息记录,涵盖资产编号、保管人、购置经费等关键属性,为设备溯源、经费核算提供数据支撑;
- 建立设备预约与科研任务的联动机制,实现任务驱动的自动占用 / 释放,避免设备闲置与重复预约,提升资源利用率;
- 支持设备共享设置,促进跨项目组、跨部门的设备资源流通,减少重复购置成本。
(三)社会价值
- 规范科研设备管理流程,为科研团队提供标准化的设备管控方案,助力科研管理数字化转型;
- 优化科研资源配置效率,通过共享机制与精准调度,降低科研团队的设备购置与维护成本,推动资源节约型科研环境建设;
- 沉淀设备使用数据,为科研团队的设备更新、经费分配提供数据决策依据,提升科研管理的科学性与合理性。
(四)预期目标
- 完成设备管理模块开发,实现设备信息的完整录入、编辑、查询,支持核心属性的标准化管理;
- 实现分级权限管控,确保项目组管理员仅管理本项目组设备,实验室管理员仅管理共用设备,权限无交叉;
- 开发设备预约、取消预约、占用等功能,建立与科研任务的联动机制,实现任务全周期的设备自动调度;
- 实现设备使用历史记录追溯,支持按设备、时间段、使用人等维度查询,形成完整的设备使用数据链。
2.2 阅读《构建之法》 第5章 团队和流程 、 第17章 人,绩效和职业道德 ,说明你们团队如何计算个人贡献分。
评分维度(总分 100):
- 任务完成度(40 分):依据需求文档中明确的个人任务清单,按时按质完成得满分,延期完成按延误时长扣 5-20 分,未完成则该项得 0 分;
- 技术难度(30 分):由团队共同评估任务技术复杂度(基础级 10 分、进阶级 20 分、挑战级 30 分),依据个人承担的高难度任务占比计分;
- 协作配合(20 分):包括代码评审响应速度、跨模块协作积极性、问题沟通效率,由团队成员互评得出平均分;
- 质量把控(10 分):提交代码的测试通过率、Bug 修复及时性,无重大 Bug 得满分,出现致命 Bug 扣 5-10 分。
最终计算: 最终个人贡献分 = 上述四项得分总和并进行二次分配(占总分比例)。
三、点滴记录
3.1 画出整个项目思维导图和燃尽图(时间范围:从团队创建的第1天至本次作业提交时间)
思维导图

燃尽图

3.2 根据项目中自己所负责的部分画出 UML(用例图、类图、活动图、状态图、实体关系图不可缺少)
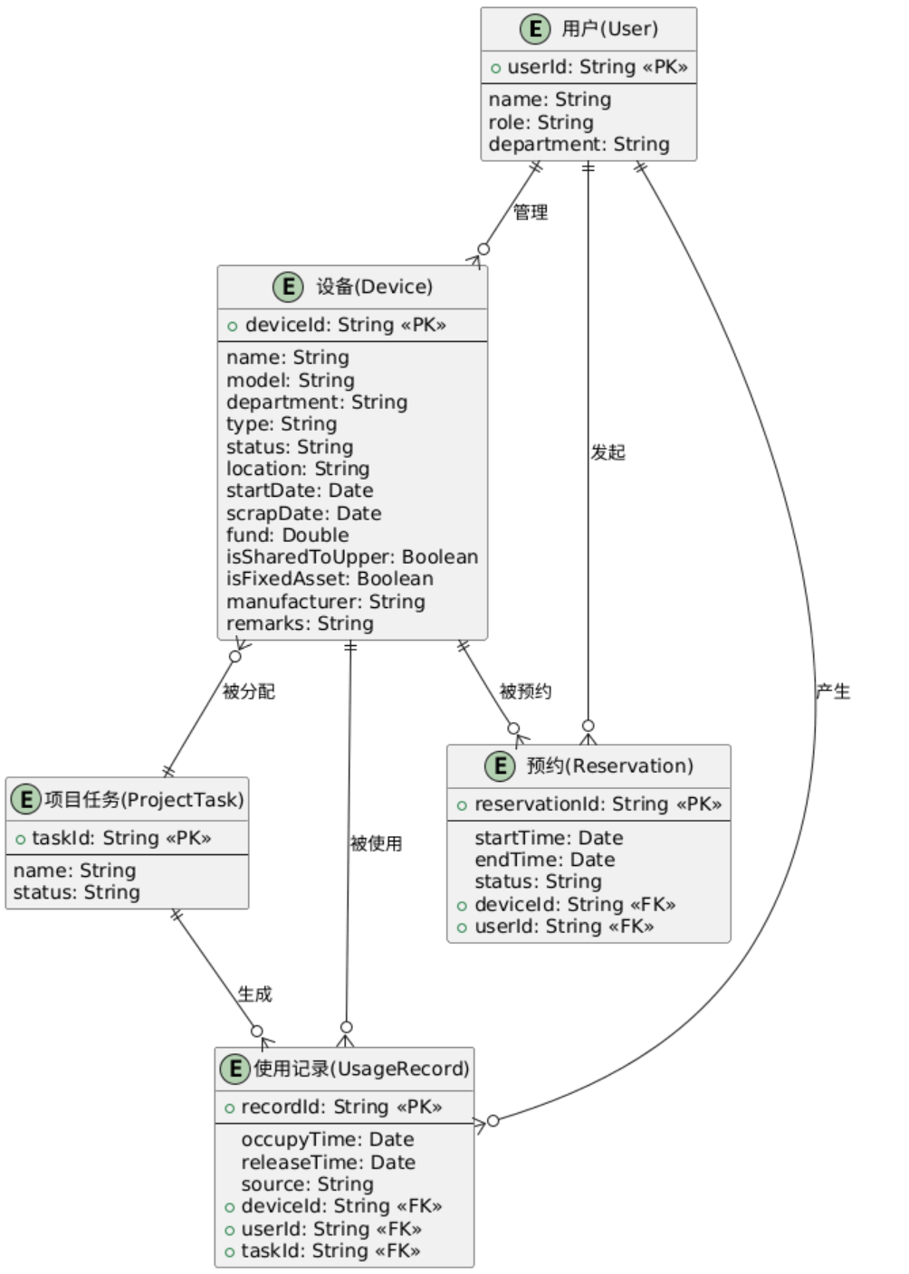
(1)系统架构与需求分析
- 负责人:林雨
- 描述: 明确了不同角色(项目组管理员、实验室管理员、普通用户)在设备管理系统中的操作权限和可执行的用例,区分了各角色对设备的管理范围和使用功能。
- 该部分面临的问题: 角色权限不清晰,可能导致不同级别管理员越权操作设备,普通用户使用设备的功能边界模糊,以及设备预约、占用等操作的触发关系不明确。
- 解决的问题: 清晰界定了各角色的权限范围,明确了设备管理和使用的相关用例及关联关系,避免权限混乱和操作冲突。
- 应用了用例图设计解决角色权限划分和用例关联不清晰的问题。
用例图

实体关系图

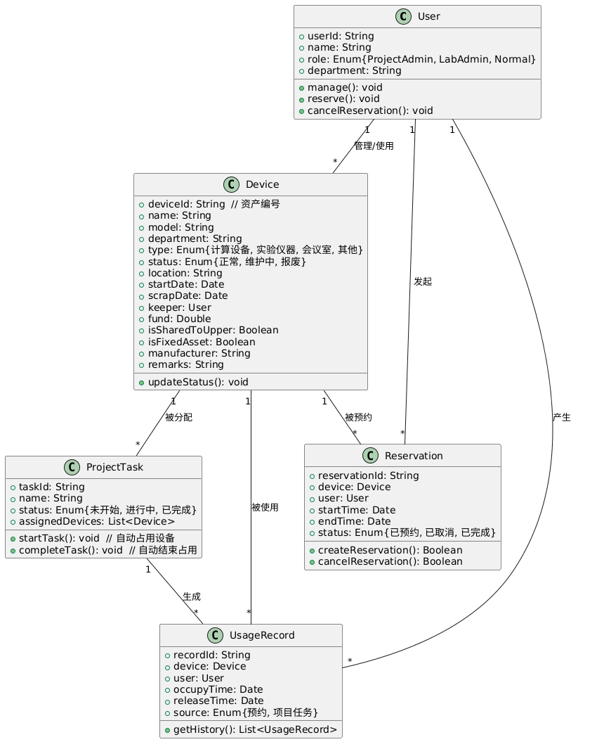
类图

状态图 - 设备状态流转

活动图

设备管理时序图

设备使用时序图

(2)设备管理模块
- 负责人:林炜
- 描述: 针对设备管理部分,定义了管理员、设备两个核心类,包含设备的详细属性(设备 ID、名称等)及管理员的管理方法,明确两者的关联关系。
- 该部分面临的问题: 设备的属性定义不完整,管理员与设备的管理关联不清晰,导致设备信息管理和权限控制缺乏依据。
- 解决的问题: 完整定义了设备的各项属性,明确了管理员与所属级别设备的管理关联,为设备信息管理和权限控制提供了模型基础。
- 通过完整定义了设备的各项属性解决设备属性定义不完整及管理员与设备管理关联不清晰的问题。
类图

活动图

状态图

实体关系图

用例图

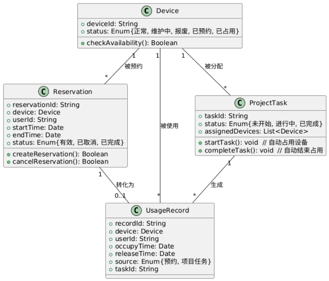
(3)设备使用模块
- 负责人:龙玉凤
- 描述: 聚焦设备使用功能,明确了用户在设备使用过程中的操作权限,包括预约、取消预约、查看使用历史等,同时体现项目任务与设备占用的自动关联关系。
- 该部分面临的问题: 设备使用相关操作(预约、占用等)的角色权限不清晰,项目任务与设备占用的关联逻辑不明确,易导致操作混乱。
- 解决的问题: 清晰界定了用户在设备使用中的操作范围,明确项目任务对设备占用的自动触发关系,避免操作冲突。
- 应用了UML图设计解决设备使用操作权限模糊及项目任务与设备占用关联不明确的问题。
实体关系图

状态图

活动图

类图

用例图

(4)设备预约部分
- 负责人:李思凡
- 描述: 在基础预约流程上,增加了时间段重叠度校验、预约时长限制、用户预约次数上限检测等精细化规则,确保预约资源分配更合理。
- 该部分面临的问题: 基础预约流程仅检测是否存在冲突,未限制预约时长、用户单次预约次数,导致资源占用不均或恶意预约。
- 解决的问题: 通过多维度精细化检测规则,避免超长时预约、高频次预约等不合理行为,保障设备预约的公平性。
- 通过多维度精细化检测规则解决设备预约中时长失控、预约频次无限制的问题。
设备预约冲突精细化检测流程活动图

设备预约审批流程活动图

用例图

类图

状态图

3.3 团队进度(每周追加)
龙玉凤
| 第N周 | 新增代码(行) | 累计代码(行) | 本周小组学习总耗时(小时) | 累计小组学习总耗时(小时) | 重要进度 |
|---|---|---|---|---|---|
| 1 | 0 | 0 | 7 | 7 | 完成项目方向调研、材料搜集、选题价值分析,制定团队整体分工方案,完成选题背景、意义、系统目标等关键章节,确定用户画像与核心痛点,总览功能模块与整体架构方向;进行开题汇报 |
| 2 | 0 | 0 | 9 | 16 | 主导需求分析报告结构制定;审核所有成员提交内容,熟悉前后端分离协作规范 |
| 3 | 0 | 0 | 6 | 22 | 对博客、报告、PPT进行最终复核和优化 |
刘恩垯
| 第N周 | 新增代码(行) | 累计代码(行) | 本周小组学习总耗时(小时) | 累计小组学习总耗时(小时) | 重要进度 |
|---|---|---|---|---|---|
| 1 | 0 | 0 | 6 | 6 | 完成 Logo 草稿 3 版;绘制系统主要模块思维导图;建立燃尽图结构熟悉 Vue 3 组合式 API |
| 2 | 0 | 0 | 8 | 14 | 完成最终版 Logo 与设计理念;提交完整思维导图与燃尽图; |
| 3 | 0 | 0 | 6 | 20 | 参与宣传视频脚本和剪辑 |
李思凡
| 第N周 | 新增代码(行) | 累计代码(行) | 本周小组学习总耗时(小时) | 累计小组学习总耗时(小时) | 重要进度 |
|---|---|---|---|---|---|
| 1 | 0 | 0 | 6 | 6 | 协助 Logo 构思;绘制系统流程图;制作细化思维导图 |
| 2 | 0 | 0 | 8 | 14 | 优化最终版 Logo;完善燃尽图;熟悉前后端分离协作规范,熟悉复杂 Form 表单处理 |
| 3 | 0 | 0 | 5 | 19 | 负责宣传视频剪辑与成片输出,熟悉业务工作流实现 |
林睿
| 第N周 | 新增代码(行) | 累计代码(行) | 本周小组学习总耗时(小时) | 累计小组学习总耗时(小时) | 重要进度 |
|---|---|---|---|---|---|
| 1 | 0 | 0 | 5 | 5 | 搭建需求文档框架,阅读国标 SRS,整理选题背景与用户画像内容,起草系统总体描述,熟悉 Vue 3 组合式 API |
| 2 | 0 | 0 | 9 | 14 | 完成系统需求分析、NABCD 模型撰写,整合 UI 图示熟悉, Vue 组件化开发 |
| 3 | 0 | 0 | 6 | 20 | 编写系统架构描述并完成文档排版与 PDF 导出 |
廖鹤翔
| 第N周 | 新增代码(行) | 累计代码(行) | 本周小组学习总耗时(小时) | 累计小组学习总耗时(小时) | 重要进度 |
|---|---|---|---|---|---|
| 1 | 0 | 0 | 5 | 5 | 进行竞品分析,撰写项目意义与目标,整理用户反馈,搭建验收标准框架 |
| 2 | 0 | 0 | 9 | 14 | 完成正式竞品分析与验收标准,细化需求内容,整合图示 |
| 3 | 0 | 0 | 9 | 23 | 参与文档校对与最终 PDF 完成 |
阮儒祥
| 第N周 | 新增代码(行) | 累计代码(行) | 本周小组学习总耗时(小时) | 累计小组学习总耗时(小时) | 重要进度 |
|---|---|---|---|---|---|
| 1 | 0 | 0 | 5 | 5 | 学习博客撰写规范,整理团队第一周资料,初步构建博客内容结构 |
| 2 | 0 | 0 | 9 | 14 | 完成博客初稿撰写,整理 UI/文档/后端产出内容 |
| 3 | 0 | 0 | 8 | 22 | 参与答辩 PPT 结构设计并制作部分页面 |
李嘉欣
| 第N周 | 新增代码(行) | 累计代码(行) | 本周小组学习总耗时(小时) | 累计小组学习总耗时(小时) | 重要进度 |
|---|---|---|---|---|---|
| 1 | 0 | 0 | 5 | 5 | 学习项目博客格式,收集项目基础素材,整理展示用图文内容 |
| 2 | 0 | 0 | 9 | 14 | 负责答辩 PPT 排版与视觉设计,优化多页内容布局 |
| 3 | 0 | 0 | 4 | 18 | 整理博客图示并完成最终发布稿 |
林雨
| 第N周 | 新增代码(行) | 累计代码(行) | 本周小组学习总耗时(小时) | 累计小组学习总耗时(小时) | 重要进度 |
|---|---|---|---|---|---|
| 1 | 0 | 0 | 5 | 5 | 前端部署 |
| 2 | 0 | 0 | 9 | 14 | 后端部署 |
| 3 | 1000 | 1000 | 4 | 18 | 前端设备管理和设为使用页面的开发,添加新的 API 与路由配置 |
林炜
| 第N周 | 新增代码(行) | 累计代码(行) | 本周小组学习总耗时(小时) | 累计小组学习总耗时(小时) | 重要进度 |
|---|---|---|---|---|---|
| 1 | 0 | 0 | 5 | 5 | 前端部署 |
| 2 | 0 | 0 | 7 | 12 | 后端部署 |
| 3 | 1000 | 1000 | 5 | 17 | 前端设备管理和设为使用页面的开发,添加新的 API 与路由配置 |
3.4 心得体会
UML 设计工具:PlantUML
一、选择理由
- 文本驱动,适配开发习惯,支持版本控制,便于团队协作;
- 轻量无依赖,跨平台兼容,导出格式丰富(PNG/SVG/PDF);
- 语法简洁易上手,支持多图种(类图 / 流程图 / 时序图等),覆盖全流程建模;
- 可自定义样式,适配科研设备管理系统的专业需求。
二、使用评价
- 优势:协作高效、轻量化易集成、扩展性强,能快速对接项目开发流程;
- 不足:复杂图自动布局需手动微调;
- 总结:适配团队开发场景,是高效实用的建模工具。
本次任务遇到的困难及解决方法
本次项目部署过程中遇到的困难及分析如下:
数据库同步问题(已解决)
- 历史SQL文件未及时更新,导致使用工具导出的数据库结构缺失部分表
- 解决:通过拉取远程数据库的sql文件重新导入
前后端联调障碍(未解决)
- 前端请求后端无响应可能涉及:接口地址配置错误,跨域问题未解决
- 调试能力不足:对JVM调试工具不熟悉,无法有效通过断点定位问题
部署环境配置问题(可能)
- 开发环境与生产环境存在配置差异,导致问题在部署后才暴露。
3.5 以表格形式记录每位成员周贡献(每周追加)
| 第N周 | 学号 | 姓名 | 完成的核心任务 | 学习总耗时(小时) | 贡献分 |
|---|---|---|---|---|---|
| 1 | 102301603 | 龙玉凤 | 完成项目方向调研、材料搜集、选题价值分析,制定团队整体分工方案,完成选题背景、意义、系统目标等关键章节,确定用户画像与核心痛点,总览功能模块与整体架构方向;进行开题汇报 | 7 | 1.01 |
| 2 | 102301603 | 龙玉凤 | 主导需求分析报告结构制定;审核所有成员提交内容,熟悉前后端分离协作规范 | 9 | 1 |
| 3 | 102301603 | 龙玉凤 | 对博客、报告、PPT进行最终复核和优化 | 6 | 0.99 |
| 第N周 | 学号 | 姓名 | 重要进度 | 学习总耗时(小时) | 贡献分 |
|---|---|---|---|---|---|
| 1 | 102301622 | 林雨 | 前端部署 | 5 | 1.01 |
| 2 | 102301622 | 林雨 | 后端部署 | 9 | 1 |
| 3 | 102301622 | 林雨 | 前端设备管理和设为使用页面的开发,添加新的API与路由配置 | 4 | 0.99 |
| 第N周 | 学号 | 姓名 | 重要进度 | 学习总耗时(小时) | 贡献分 |
|---|---|---|---|---|---|
| 1 | 102301623 | 林炜 | 前端部署 | 5 | 1.01 |
| 2 | 102301623 | 林炜 | 后端部署 | 7 | 1 |
| 3 | 102301623 | 林炜 | 前端设备管理和设为使用页面的开发,添加新的API与路由配置 | 5 | 0.99 |
| 第N周 | 学号 | 姓名 | 重要进度 | 学习总耗时(小时) | 贡献分 |
|---|---|---|---|---|---|
| 1 | 102301621 | 刘恩垯 | 完成 Logo 草稿 3 版;绘制系统主要模块思维导图;建立燃尽图结构熟悉 Vue 3 组合式 API | 6 | 1 |
| 2 | 102301621 | 刘恩垯 | 完成最终版 Logo 与设计理念;提交完整思维导图与燃尽图; | 8 | 0.99 |
| 3 | 102301621 | 刘恩垯 | 参与宣传视频脚本和剪辑 | 6 | 1.01 |
| 第N周 | 学号 | 姓名 | 重要进度 | 学习总耗时(小时) | 贡献分 |
|---|---|---|---|---|---|
| 1 | 102301627 | 李思凡 | 协助 Logo 构思;绘制系统流程图;制作细化思维导图 | 6 | 1 |
| 2 | 102301627 | 李思凡 | 优化最终版 Logo;完善燃尽图;熟悉前后端分离协作规范,熟悉复杂 Form 表单处理 | 8 | 0.99 |
| 3 | 102301627 | 李思凡 | 负责宣传视频剪辑与成片输出,熟悉业务工作流实现 | 5 | 1.01 |
| 第N周 | 学号 | 姓名 | 重要进度 | 学习总耗时(小时) | 贡献分 |
|---|---|---|---|---|---|
| 1 | 102301624 | 林睿 | 搭建需求文档框架,阅读国标 SRS,整理选题背景与用户画像内容,起草系统总体描述,熟悉 Vue 3 组合式 API | 5 | 1 |
| 2 | 102301624 | 林睿 | 完成系统需求分析、NABCD 模型撰写,整合 UI 图示熟悉, Vue 组件化开发 | 9 | 0.99 |
| 3 | 102301624 | 林睿 | 编写系统架构描述并完成文档排版与 PDF 导出 | 6 | 1.01 |
| 第N周 | 学号 | 姓名 | 重要进度 | 学习总耗时(小时) | 贡献分 |
|---|---|---|---|---|---|
| 1 | 102301625 | 廖鹤翔 | 进行竞品分析,撰写项目意义与目标,整理用户反馈,搭建验收标准框架 | 5 | 0.99 |
| 2 | 102301625 | 廖鹤翔 | 完成正式竞品分析与验收标准,细化需求内容,整合图示 | 9 | 1.01 |
| 3 | 102301625 | 廖鹤翔 | 参与文档校对与最终 PDF 完成 | 9 | 1 |
| 第N周 | 学号 | 姓名 | 重要进度 | 学习总耗时(小时) | 贡献分 |
|---|---|---|---|---|---|
| 1 | 102301618 | 阮儒祥 | 学习博客撰写规范,整理团队第一周资料,初步构建博客内容结构 | 5 | 0.99 |
| 2 | 102301618 | 阮儒祥 | 完成博客初稿撰写,整理 UI/文档/后端产出内容 | 9 | 1.01 |
| 3 | 102301618 | 阮儒祥 | 参与答辩 PPT 结构设计并制作部分页面 | 8 | 1 |
| 第N周 | 学号 | 姓名 | 重要进度 | 学习总耗时(小时) | 贡献分 |
|---|---|---|---|---|---|
| 1 | 102301629 | 李嘉欣 | 学习项目博客格式,收集项目基础素材,整理展示用图文内容 | 5 | 0.99 |
| 2 | 102301629 | 李嘉欣 | 负责答辩 PPT 排版与视觉设计,优化多页内容布局 | 9 | 1.01 |
| 3 | 102301629 | 李嘉欣 | 整理博客图示并完成最终发布稿 | 4 | 1 |

浙公网安备 33010602011771号