ida
使用到的工具
IDA6.8,adb,apktool,auto-sign
原料:Crackme.apk文件
阶段一——反编译重打包重签名:
使用apktool反编译Crackme.apk
用法 apktool.bat d <file.apk>

查看一下AndroidManifest.xml文件,确认一下是否是android:debuggable="true",没有的话加上在<application >中加上,
此时如果处于其他原因需要修改smali文件的话,找到对应smali文件修改。
这个时候,还有一件重要的事需要做,保存下dex文件,在build/apk/下。
接来下还是使用apktool进行重打包,

在解压出的Crackme文件夹下会存在一个dist文件夹,里面放着打包的好apk。
打包好后需要对它签名才能最终安装到我们的设备上,这里使用auto-sign这个工具(推荐使用,因为此前尝试过使用过jarsigner命令签名,
但签名后的文件不能正常安装,估计 是还有其他签名后的步骤未进行,而auto-sign能一步到位)
把apk名字改成update.zip
auto-sign用法:
java -jar signapk.jar testkey.x509.pem testkey.pk8 update.zip update_signed.zip
签名好之后改下后缀名就好了。
阶段二——使用adb:
首先使用adb查看设备是否能够连接上,
使用adb devices查看:

设备正常,然后就可以把我们签名好的apk程序安装到手机上,
使用

完成后,进行下一步,接下来需要把ida安装路径下的\dbgsrv\android_server推到我们的设备上,
使用命令:

之后使用adb shell启动shell终端,
使用su切换权限,
cd /data/local/tmp进入到android_server文件目录,
chmod 755 android_server
./android_server 运行程序

这时我们打开另一个adb窗口进行端口转发

阶段三——配置IDA,加载dex:
把dex拖到IDA中打开,在IDA菜单中选择 【Debugger】-> 【Debugger Options…】-> 【set specific options】添加以下选项:

【Debugger】-> 【Process Options…】的配置如图

接下来点击IDA上的启动按钮,可以看到手机端的程序运行起来了,ida也发生了变化

就可以下断点,查看变量的值,开始调试之旅了。
如果遇到“bad type”,可以使用Watch View窗口,添加变量,设置类型。
例如:
(Object*)v0
(String)v0
(char*)v0
(int)v0
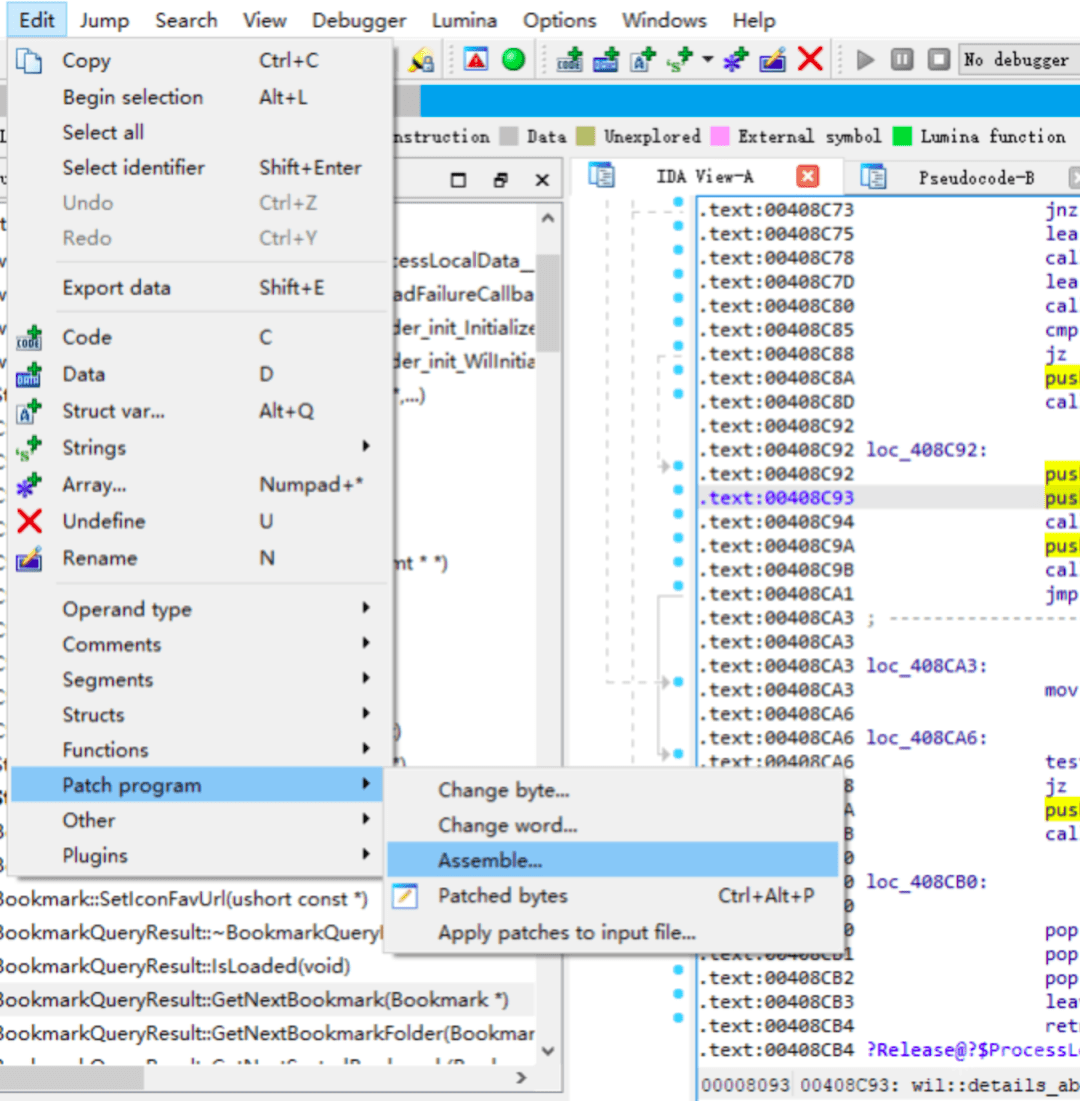
点击Edit > Patch program > Assemble
修改指令
最后点击Edit > Patch program > Apply pathes to input file > OK
再次运行程序:
本文为看雪论坛优秀文章
看雪论坛作者ID:leishi-yanmu
IDA对于各位师傅应该无需简介了,如果写的不对的地方,还望师傅们多多包涵。讲解的时候会涉及到笔者在学习和使用时候的理解。
启动界面介绍:

这里选择Go键,打开以后:

把我们要分析的文件拖到IDA即可。

这里按我们的默认选项点击OK即可。选择中可能需要理解的为:
Manual Load:基地址重定向,并且可以显示PE头部信息,比如我们在一些病毒调试的时候,修复IAT时候可能用到,不过在进入界面以后里面也可以设定的。
关闭界面介绍:
当我们打开的时候我们会发现,在这个文件下面多了几个数据库文件,这些都是当前IDA程序自己要用的文件。
这些文件一般涉及在我们要调试完,关闭IDA时候的选择。

关闭时候会出现这几个选项:
第一个选项:就是不打包数据包文件,那么这些数据库文件就会分开这放。
第二个选项及图中选项:就是把这几个数据库文件打包为1个(如。i64文件),下次打开我们分析的文件的时候,打开这个文件即可。
第三个选项:不会删掉数据库文件,而是打包压缩到存储的文件里面去了。
下面两个选项
第一个选项:回收垃圾,如果打包文件太大了,可以选用这个选项,清理不必要的内存
最后一个选项:当分析时候写错了,选中最后一个,最后一次打开的操作不保留了。(解决错误操作)
IDA的窗口和界面介绍:

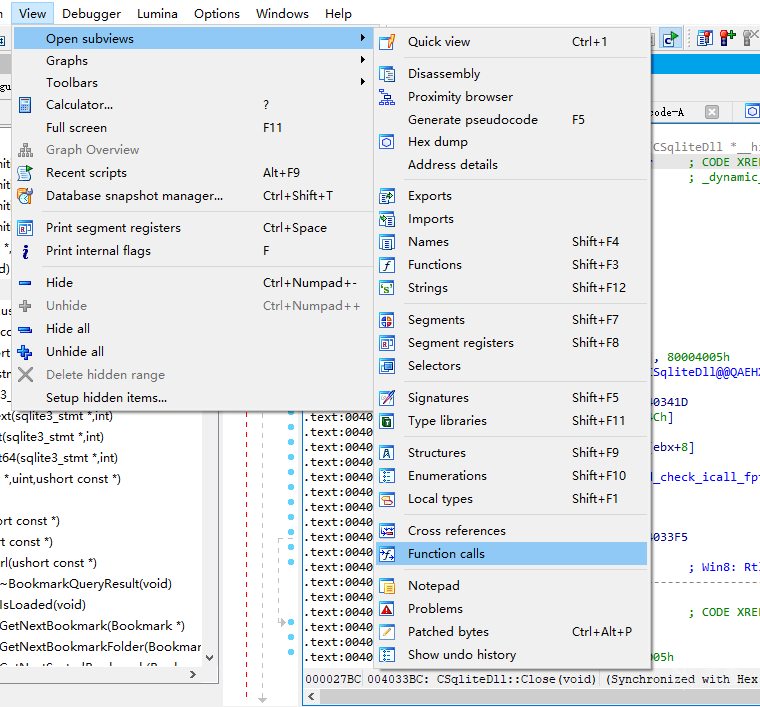
首先,我们可以在view-open subviews打开各种类型的窗口:


当我们第一次打开IDA,会显示这样的视图。
大窗口是流程图(ctrl+滑动滚轮=变大|变小),可以看到明显的条件判断,红色为条件为false,绿色条件为true。
蓝色为无条件跳转。
图中以incaseformat为例,这样更方便我们理解上下逻辑。
比如这里可以上面顺腾摸瓜的发现了,fileexists,病毒自身判断自己是否存在的行为。
按下space(空格键),会进入文本结构的界面。



这里我们可以根据地址颜色来分辨这个位置的数据类型(就是前面.text:00xxxxxx)
黄色:未定义数据类型
黑色:代码
灰色:数据
跳转表示:
虚线:条件跳转
实线:无条件跳转
颜色须知:
在IDA自动把识别的API标为红色
在病毒分析时候我们会看到调用各种API
windows API查询网址:
https://docs.microsoft.com/zh-cn/windows/win32/apiindex/windows-api-list?redirectedfrom=MSDN
导航栏:
这里显示程序的不同类型数据,不同的颜色代表PE中不同的块,就如我们在文本结构的界面看到颜色相呼应。
函数窗口:


这里会列出IDA所有解析出来的函数,关联开始地址,结束地址,长度,类型等相关属性。
我们可以利用ctrl+F去筛选,比如我这里是当时分析incaseformat,筛选有关于time的函数。
ida对于不能识别出来的函数,会以sub_开头,后面再加上函数的起始位置。
名称窗口:

快捷键:shift+F4
这里会显示出一些名称字符串,如函数名称,字符串名称,变量名称等。
状态指示器(最下面):
这里显示"AU:idle",表示IDA已经完成对程序的自动化分析,我在看是不是卡死了,会看状态指示器。
主窗口中的反汇编窗口
十六进制窗口:

当前文件十六进制显示形式。
F2可对其数据进行修改,修改后再次按F2即可应用。
strings窗口:

快捷键:shift+f12
这个大家应该比较熟悉,做CTF题中,我们一般会先运行拿到程序,比如它会显示input your flag之类,这便是我们定位关键点的方向。
导入表:

当前模块用了那些模块的那些函数。同样可以用于在病毒分析的时候,对于引用dll文件和API的分析。
导出表:
识别出来的结构体视图:
枚举类型:
函数操作:

IDA的反汇编由各个函数结合而成,比如控制流程图以函数为单位生成和显示。
bp-based frame;该函数的栈指针为ebp寄存器
arg_0等是IDA友好的提示,相对栈指针偏移量为8的函数参数
var局部变量,arg参数
__cdecl调用约定
有时候,我们修改了程序,想要F5反汇编但不行,这是因为IDA并没有把它识别为一个函数,一般以push eb(base)p/rbp指令开头为一个函数的起始地址(因为要堆栈平衡,保存现场,进行压栈操作)
在函数起始的汇编代码处,按p
快捷键
删除函数:在函数窗口选择函数,按delete键
修改函数:在函数窗口ctrl+E,反汇编窗口alt+p(指定函数细节,如开始结束位置,bp寻址,参数属性)
定义函数:p
结合上面解释举几个小列子:
mov [ebp+var_var_4],0 ;给局部变量var_4赋值0
会用到的小技巧:
显示硬编码:

选中options的此选项

可在蓝色区域填写一行显示字节(硬编码一行最多16字节),每一行硬编码对应几个汇编代码。
在做CTF题目中,F5可能报错"xxxx positive sp value has been found"
图中勾选stack Pointer使sp可见
ALT+T(search-test):找地址
alt+k:修改值
有个师傅讲的比较容易理解这个地方:
函数开始和结束时候,栈顶指针必须指向同一个地方
函数的局部变量是在栈上分配的---减少sp值
回收的时候---增加sp的值
故sp指向的地方应该不变
在IDA中,假设函数开始时候sp为0,那么最后sp也应该回到0
加载C语言头文件:ctrl+F9

退回上一位置:ESC
前进到下一位置:ctrl+enter
跳转指令:G(Go)


经常与动态调试相结合
比如我们在x32dbg或者OD找到关键函数点,用G去定位
跳转到某一区段:ctrl+s
搜索指令:alt+t


Search up:向上搜索
Find all occurences:把所有符合条件的列成一张表(这个比较好用,因为有时候你搜的关键字全局不止一个)
在ida中我们用alt+t去搜索相关的incaseformat事件关键字
字节数据搜索:alt+B

修改名字标识符:n(name):

任何引用的地方,都会改成这个名字(方便逻辑上看清楚)
任何引用的地方,都会改成这个名字(方便逻辑上看清楚)
解决视图错乱:

winodws- resetdesktop 将各个窗口位置重置 - savedesktop 保存设置好的窗口布局
当IDA显示错误的时候:
数据类型操作快捷键:
A(ASCII):当前数据以字符串来显示,以该位置为起点定义一个"0"结尾的字符串
C(code):当前数据以代码的形式显示,以此为起始位置进行递归反汇编,
D(Data):当前数据以数据形式显示,一直按D键这个位置,会以1字节,2字节,4字节,8字节,循环显示
U(undefined):未定义,普通原始字节的形式显示
*键:定义数组并设置相关属性
这里我们以90(nop指令相当于python中的pass):一般以字节对齐的方式出现,作为演示:

按下A指令后的效果
按下d,一开始以一个字节显示一个,再按一个d为两个字节为单位(dw),再按一下为db四个字节

按下shift+8

新增加结构体类型:在Structures窗口

选择此选项


便会派生出你命名的结构体

按D可以在结构体中添加成员(类型按d,alt+q{结构体}修改,名字按n修改)

右键也可以修改类型为数组array,在其他IDA其他地方可以alt+q,局部变量为p,引用这个结构体。
修改数据显示:

光标移到常量处,右键
Octal:八进制显示
char(R):常量
Enum(M):将常量转为枚举中一个值
Invert sign:将常量按照补码解析为负数
Bitwise negate:将常量按位取反
注释:


在IDA的注释也注重与汇编和C语言注释结合
第一个按分号 ;
其他像这里跳的也会由此注释
第二个shift+;(:)
没有其他地方副本的注释
incaseformat中我们分析出相关的关键点,可以在后面加个注释,方便理解
函数调用查找:
交叉引用:x

平常会在逆向分析中,如果一个函数加密,如decode(x),我们可以按x去看看这个decode函数,然后分析其中逻辑去写出逆算法。


会显示该函数被调用情况,函数地址,调用函数名称,调用方式。
该函数调用其他函数的调用情况,调用地址。
IDA patch:
有时候我们会遇到反汇编,但是只要我们把反汇编的函数nop掉,它便不会起作用。


ctrl+alt+k去修改指定位置的汇编代码(keypatch插件)。


IDA自带的patch功能:
edit-patch program-assemble
保存patch:
edit-patch program-apply patches to input file
类型操作:



选中函数或者变量按Y键,输入C类型,IDA便会自动解析并应用。
支持局部变量类型,参数类型,函数原型,全局变量类型,结构体,枚举。
shift+F1会调出Local Types窗口,按insert键(右键)从中可以操作C语言简单类型,IDA会解析并存储其中的类型。
当然类型不能随便乱改。如果将一个长的变量改的比较短,会报出:
"sorry,can not change variable type"错误
IDAPYthon:


IDA内置了一个python环境
执行Python脚本文件:alt+F7,file+scrip file
打开脚本面板: shift+F2-----ing language+python
比如:
我们可以用其对函数进行解密操作。
相关脚本介绍:大家可以去看雪论坛搜一下,有几篇很好的介绍IDApython。
HexRays反编译器(F5):


伪代码
第一行为函数原型,然后局部变量的声明区域,注释代表这个变量所在的位置,右键"collapse declaration"收起。最后函数语句。
对于HexRays形成的反汇编看的时候需要一定的技巧。我们以一个简单题(来自攻防世界Reversing-x64-Elf-100)这道题为例。

可能懵逼的一点是&v3是什么意思,其实这相当于对一个多维数组进行运算,精确到了每个字母。
我们平常定义数组的样子,一般是这种char a[]={}。

在这个测试中我只取了&a[0],按道理来说应该输出a,但却输出了abc。
那是因为是因为字符串在C语言中本身就是指针形式存在,它存放是第一个元素的首地址。
我们可以只要理解数组是一个连续的内存空间,它的标识符记录的就是它第一个元素的地址,我们都知道变量名只不过是内存地址的别称,那么数组中有那么多元素,那么多内存地址,编译器选择了第一个元素来表示。
有时候我们F5会失败,堆栈不平衡,调用约定失败等原因造成。
比如:两个调用约定清理参数空间方法不一样,跟踪栈指针会出现问题。
节选于逆向工程实战:

在举一个小列子加深印象:
unsigned __int64 v2; //rbp 相当于C中long long类型
v1=*((_DWORD*)v2+14) //指针位移,v2指针加14后,位置就是(uint32)V1
IDA动态调试:



在需要分析代码的地方按下F2下断点
被接管调试器:windbg
F9运行
远程动态调试(一般用于linux上的文件调试):

1、将对应版本的服务端放在远程调试机器中
2、如linux_server64 
chmod +x ./linux_server64
sudo ./linux_server64


选择IDA调试器:Remote Linux debugger
在ida-debugger-process options
application:调试程序
Input file:与application一致
Hostname:ipconfig
port:一般无需修改
                    
                
                
            
        
浙公网安备 33010602011771号