MySQL数据库——CRUD、约束、多表和事务
MySQL目录
MySQL基础
-
数据库的基本概念
-
MySQL数据库软件
- 安装
- 卸载
- 配置
-
SQL
数据库的基本概念
1. 数据库的英文单词: DataBase 简称 : DB
2. 什么数据库?
* 用于存储和管理数据的仓库。
* 本质上是一个文件系统,还是以文件的形式存在服务器的电脑上
* 所有的关系型数据库都可以使用通用的SQL语句进行管理
3. 数据库的特点:
1. 持久化存储数据的。其实数据库就是一个文件系统
2. 方便存储和管理数据
3. 使用了统一的方式操作数据库 -- SQL
MySQL数据库软件
1. 安装
* 参见《MySQL基础.pdf》
2. 卸载
1. 去mysql的安装目录找到my.ini文件
* 复制 datadir="C:/ProgramData/MySQL/MySQL Server 5.5/Data/"
2. 卸载MySQL
3. 删除C:/ProgramData目录下的MySQL文件夹。
3. 配置
* MySQL服务启动
1. 手动。
2. cmd--> services.msc 打开服务的窗口
3. 使用管理员打开cmd
* net start mysql : 启动mysql的服务
* net stop mysql:关闭mysql服务
* MySQL登录
1. mysql -uroot -p密码
2. mysql -hip -uroot -p连接目标的密码
3. mysql --host=ip --user=root --password=连接目标的密码
* MySQL退出
1. exit
2. quit
* MySQL目录结构
1. MySQL安装目录:basedir="D:/develop/MySQL/"
* 配置文件 my.ini
2. MySQL数据目录:datadir="C:/ProgramData/MySQL/MySQL Server 5.5/Data/"
* 几个概念
* 数据库:文件夹
* 表:文件
* 数据:数据

总结:
1)一个数据库服务器包含多个库
2)一个数据库包含多张表
3)一张表包含多条记录
SQL
1.什么是SQL?
Structured Query Language:结构化查询语言
其实就是定义了操作所有关系型数据库的规则。每一种数据库操作的方式存在不一样的地方,称为“方言”。
2.SQL通用语法
1. SQL 语句可以单行或多行书写,以分号结尾。
2. 可使用空格和缩进来增强语句的可读性。
3. MySQL 数据库的 SQL 语句不区分大小写,关键字建议使用大写。
4. 3 种注释
* 单行注释: -- 注释内容 或 # 注释内容(mysql 特有)
* 多行注释: /* 注释 */
3. SQL分类
1) DDL(Data Definition Language)数据定义语言
用来定义数据库对象:数据库,表,列等。关键字:create, drop,alter 等
2) DML(Data Manipulation Language)数据操作语言
用来对数据库中表的数据进行增删改。关键字:insert, delete, update 等
3) DQL(Data Query Language)数据查询语言
用来查询数据库中表的记录(数据)。关键字:select, where 等
4) DCL(Data Control Language)数据控制语言(了解)
用来定义数据库的访问权限和安全级别,及创建用户。关键字:GRANT, REVOKE 等
DDL:操作数据库、表
-
操作数据库:CRUD
-
C(Create):创建
-
创建数据库:
- create database 数据库名称;
-
创建数据库,判断不存在,再创建:
- create database if not exists 数据库名称;
-
创建数据库,并指定字符集
- create database 数据库名称 character set 字符集名;
-
练习: 创建db4数据库,判断是否存在,并制定字符集为gbk
- create database if not exists db4 character set gbk;
-
-
R(Retrieve):查询
- 查询所有数据库的名称:
- show databases;
- 查询某个数据库的字符集:查询某个数据库的创建语句
- show create database 数据库名称;
- 查询所有数据库的名称:
-
U(Update):修改
- 修改数据库的字符集
- alter database 数据库名称 character set 字符集名称;
- 修改数据库的字符集
-
D(Delete):删除
- 删除数据库
- drop database 数据库名称;
- 判断数据库存在,存在再删除
- drop database if exists 数据库名称;
- 删除数据库
-
使用数据库
- 查询当前正在使用的数据库名称
- select database();
- 使用数据库
- use 数据库名称;
- 查询当前正在使用的数据库名称
-
-
操作表
- C(Create):创建
- 语法:
create table 表名(
列名1 数据类型1,
列名2 数据类型2,
…
列名n 数据类型n
);- 注意:最后一列,不需要加逗号(,)
- 数据库类型:
- int:整数类型
- age int,
- double:小数类型
- score double(5,2)
- date:日期,只包含年月日,yyyy-MM-dd
- datetime:日期,包含年月日时分秒 yyyy-MM-dd HH:mm:ss
- timestamp:时间错类型 包含年月日时分秒 yyyy-MM-dd HH:mm:ss
- 如果将来不给这个字段赋值,或赋值为null,则默认使用当前的系统时间,来自动赋值
- varchar:字符串
- name varchar(20):姓名最大20个字符
- zhangsan 8个字符 张三 2个字符
- int:整数类型
- 语法:
-- 创建表 create table student( id int, name varchar(32), age int , score double(4,1), birthday date, insert_time timestamp ); -- 复制表/快速创建一个表结构相同的表 : create table 表名 like 被复制的表名;- R(Retrieve):查询
- 查询某个数据库中所有的表名称
- show tables;
- 查询表结构
- desc 表名;
- 查看创建表的SQL语句
- show create table 表名;
- 注意: 存在的目的是为了避免关键字的冲突
- 查询某个数据库中所有的表名称
- U(Update):修改
- 修改表名
alter table 表名 rename to 新的表名; - 修改表的字符集
alter table 表名 character set 字符集名称; - 添加一列
alter table 表名 add 列名 数据类型; - 修改列名称 CHANGE 类型 MODIFY
alter table 表名 change 列名 新列别 新数据类型;
alter table 表名 modify 列名 新数据类型; - 删除列
alter table 表名 drop 列名;
- 修改表名
- D(Delete):删除
- drop table 表名;
- drop table if exists 表名 ;
- C(Create):创建
- 客户端图形化工具:SQLYog
DML:增删改表中数据
- 添加数据:
- 语法:
- insert into 表名(列名1,列名2,…列名n) values(值1,值2,…值n);
INSERT INTO 表名:表示往哪张表中添加数据
(字段名1, 字段名2, …):要给哪些字段设置值
VALUES (值1, 值2, …):设置具体的值
- insert into 表名(列名1,列名2,…列名n) values(值1,值2,…值n);
- 注意:
- 列名和值要一一对应。
- 如果表名后,不定义列名,则默认给所有列添加值
insert into 表名 values(值1,值2,…值n); - 除了数字类型,其他类型需要使用引号(单双都可以)引起来
- 不指定列或使用null,表示插入空值。
- 语法:
-- 1.插入所有的列,向学生表中
insert into student (id,name,age,sex) values (1, '孙悟空', 20, '男');
insert into student (id,name,age,sex) values (2, '孙悟天', 16, '男');
-- 2.向表中插入所有字段
-- 插入所有列
insert into student values (3, '孙悟饭', 18, '男', '龟仙人洞中');
-- 如果只插入部分列,必须写列名
insert into student values (3, '孙悟饭', 18, '男');
select * from student;
执行结果:
1.

2.

-
删除数据:
-
语法:
- delete from 表名 [where 条件]
-
注意:
- 如果不加条件,则删除表中所有记录。
- 如果要删除所有记录
- delete from 表名; – 不推荐使用。有多少条记录就会执行多少次删除操作
- TRUNCATE TABLE 表名; – 推荐使用,效率更高 先删除表,然后再创建一张一样的表。
-
-
修改数据:
- 语法:
- update 表名 set 列名1 = 值1, 列名2 = 值2,… [where 条件];
UPDATE: 需要更新的表名
SET: 修改的列值
WHERE: 符合条件的记录才更新 - 可以同时更新一个或多个字段、可以在 WHERE 子句中指定任何条件。
- update 表名 set 列名1 = 值1, 列名2 = 值2,… [where 条件];
- 注意:
- 如果不加任何条件,则会将表中所有记录全部修改。
- 语法:
-- UPDATE 表名 SET 字段名=值; -- 修改所有的行
-- UPDATE 表名 SET 字段名=值 WHERE 字段名=值;
-- 不带条件修改数据,将所有的性别改成女
update student set sex = '女';
-- 带条件修改数据,将id号为2的学生性别改成男
update student set sex='男' where id=2;
-- 一次修改多个列,把id为3的学生,年龄改成26岁,address改成北京
update student set age=26, address='北京' where id=3;
- 蠕虫复制
将一张已经存在的表中的数据复制到另一张表中。- 将表名2中的所有的列复制到表名1中
INSERT INTO 表名1 SELECT * FROM 表名2; - 只复制部分列
INSERT INTO 表名1(列1, 列2) SELECT 列1, 列2 FROM student;
- 将表名2中的所有的列复制到表名1中
-- 蠕虫复制的具体操作
-- 创建student2表,student2结构和student表结构一样
drop table student2;
create table student2 like student;
-- 将student表中的数据添加到student2表中
insert into student2 select * from student;
-- 如果只想复制student表中name,age字段数据到student2表中,两张表都写出相应的列名
insert into student2 (name,age) select name,age from student;
select * from student2;
执行结果:

实现例子:
-- 创建表student
CREATE TABLE student(
id INT,
NAME VARCHAR(32),
age INT ,
score DOUBLE(4,1),
birthday DATE,
insert_time TIMESTAMP
);
INSERT INTO student(id,NAME,age) VALUES(1,'candy',18);
SELECT * FROM student;
INSERT INTO student VALUES(2,'lucy',18,99,NULL,NULL);
INSERT INTO student VALUES(3,'john',17,90,"1997-12-12",NULL);
DELETE FROM student WHERE id = 1;
SELECT * FROM student;
DELETE FROM student;
TRUNCATE TABLE student;-- 删除表,然后再创建一个一模一样的空表
SELECT * FROM student;
-- 修改数据
UPDATE student SET age = 117 WHERE id = 3;
UPDATE student SET age = 18,score =100 WHERE id = 2;
DQL:查询表中的记录
查询不会对数据库中的数据进行修改.只是一种显示数据的方式
-
select * from 表名;
-
语法:
select
字段列表
from
表名列表
where
条件列表
group by
分组字段
having
分组之后的条件
order by
排序
limit
分页限定 -
基础查询
- 多个字段的查询
select 字段名1,字段名2… from 表名;- 注意:
- 如果查询所有字段,则可以使用*来替代字段列表。
- 注意:
- 去除重复:
- distinct
- 计算列
- 一般可以使用四则运算计算一些列的值。(一般只会进行数值型的计算)
- ifnull(表达式1,表达式2):null参与的运算,计算结果都为null
- 表达式1:哪个字段需要判断是否为null
- 如果该字段为null后的替换值。
- 起别名:
- as:as也可以省略
- 多个字段的查询
-
条件查询
- where子句后跟条件
- 运算符
-
、< 、<= 、>= 、= 、<>
- BETWEEN…AND
- IN( 集合)
- LIKE:模糊查询
- 占位符:
- _:单个任意字符
- %:多个任意字符
- 占位符:
- IS NULL
- and 或 &&
- or 或 ||
- not 或 !
-
-
例子实现:
-- 创建表student3
CREATE TABLE student3 (
id INT, -- 编号
NAME VARCHAR(20), -- 姓名
age INT, -- 年龄
sex VARCHAR(5), -- 性别
address VARCHAR(100), -- 地址
math INT, -- 数学
english INT -- 英语
);
INSERT INTO student3
(id,NAME,age,sex,address,math,english)
VALUES
(1,'马云',55,'男','杭州',66,78),
(2,'马化腾',45,'女','深圳',98,87),
(3,'马景涛',55,'男','香港',56,77),
(4,'柳岩',20,'女','湖南',76,65),
(5,'柳青',20,'男','湖南',86,NULL),
(6,'刘德华',57,'男','香港',99,99),
(7,'马德',22,'女','香港',99,99),
(8,'德玛西亚',18,'男','南京',56,65);
DROP TABLE student3;
SELECT * FROM student3; -- 不推荐这么写 可读性不强
-- 查询姓名和年龄
SELECT NAME,age FROM student3;
SELECT
NAME, -- 姓名
age -- 年龄
FROM
student3;-- 学生表
SELECT address FROM student3;
-- 去除重复的结果集 必须保证结果完全一样
SELECT DISTINCT address FROM student3;
SELECT NAME,address FROM student3;
-- 计算列 计算math 和English 分数之和
SELECT NAME,math,english,math + english FROM student3;
-- 如果有null参与的运算,计算结果都为null 则使用ifnull关键字进行判断,如果为null,赋值多少
SELECT NAME,math,english,math + IFNULL(english,0) FROM student3;
-- 给加完的数据起别名
SELECT NAME,math,english,math + IFNULL(english,0) AS 总分 FROM student3;
-- 起别名的as可以省略 用空格隔开
SELECT NAME,math,english,math + IFNULL(english,0) 总分 FROM student3;
SELECT NAME,math 数学,english 英语,math + IFNULL(english,0) 总分 FROM student3;
条件查询和模糊查询
-- 条件查询
-- 查询年龄大于20岁
SELECT * FROM student WHERE age > 20;
SELECT * FROM student WHERE age >= 20;
-- 查询年龄等于20岁
SELECT * FROM student WHERE age = 20;
-- 查询年龄不等于20岁
SELECT * FROM student WHERE age != 20;
SELECT * FROM student WHERE age <> 20;
-- 查询年龄大于等于20 小于等于30
SELECT * FROM student WHERE age >= 20 && age <=30;
SELECT * FROM student WHERE age >= 20 AND age <=30;
SELECT * FROM student WHERE age BETWEEN 20 AND 30;
-- 查询年龄22岁,18岁,25岁的信息
SELECT * FROM student WHERE age = 22 OR age = 18 OR age = 25
SELECT * FROM student WHERE age IN (22,18,25);
-- 查询英语成绩为null
SELECT * FROM student WHERE english = NULL; -- 不对的。null值不能使用 = (!=) 判断
SELECT * FROM student WHERE english IS NULL;
-- 查询英语成绩不为null
SELECT * FROM student WHERE english IS NOT NULL;
-- 模糊查询
-- 查询姓马的有哪些? like
SELECT * FROM student WHERE NAME LIKE '马%';
-- 查询姓名第二个字是化的人
SELECT * FROM student WHERE NAME LIKE "_化%";
-- 查询姓名是3个字的人
SELECT * FROM student WHERE NAME LIKE '___';
-- 查询姓名中包含德的人
SELECT * FROM student WHERE NAME LIKE '%德%';
MySQL约束
1. DQL:查询语句
1. 排序查询
2. 聚合函数
3. 分组查询
4. 分页查询
2. 约束
3. 多表之间的关系
4. 范式
5. 数据库的备份和还原
DQL:查询语句
1. 排序查询
* 语法:order by 子句
* order by 排序字段1 排序方式1 , 排序字段2 排序方式2...
* 排序方式:
* ASC:升序,默认的。
* DESC:降序。
* 注意:
* 如果有多个排序条件,则当前边的条件值一样时,才会判断第二条件。
2. 聚合函数:将一列数据作为一个整体,进行纵向的计算。
1. count:计算个数
1. 一般选择非空的列:主键
2. count(*)
2. max:计算最大值
3. min:计算最小值
4. sum:计算和
5. avg:计算平均值
* 注意:聚合函数的计算,排除null值。
解决方案:
1. 选择不包含非空的列进行计算
2. IFNULL函数
3. 分组查询:
1. 语法:group by 分组字段;
2. 注意:
1. 分组之后查询的字段:分组字段、聚合函数
2. where 和 having 的区别?
1. where 在分组之前进行限定,如果不满足条件,则不参与分组。having在分组之后进行限定,如果不满足结果,则不会被查询出来
2. where 后不可以跟聚合函数,having可以进行聚合函数的判断。
-- 按照性别分组。分别查询男、女同学的平均分
SELECT sex , AVG(math) FROM student GROUP BY sex;
-- 按照性别分组。分别查询男、女同学的平均分,人数
SELECT sex , AVG(math),COUNT(id) FROM student GROUP BY sex;
-- 按照性别分组。分别查询男、女同学的平均分,人数 要求:分数低于70分的人,不参与分组
SELECT sex , AVG(math),COUNT(id) FROM student WHERE math > 70 GROUP BY sex;
-- 按照性别分组。分别查询男、女同学的平均分,人数 要求:分数低于70分的人,不参与分组,分组之后。人数要大于2个人
SELECT sex , AVG(math),COUNT(id) FROM student WHERE math > 70 GROUP BY sex HAVING COUNT(id) > 2;
SELECT sex , AVG(math),COUNT(id) 人数 FROM student WHERE math > 70 GROUP BY sex HAVING 人数 > 2;
4. 分页查询
1. 语法:limit 开始的索引,每页查询的条数;
2. 公式:开始的索引 = (当前的页码 - 1) * 每页显示的条数
-- 每页显示3条记录
SELECT * FROM student LIMIT 0,3; -- 第1页
SELECT * FROM student LIMIT 3,3; -- 第2页
SELECT * FROM student LIMIT 6,3; -- 第3页
3. limit 是一个MySQL"方言"
约束
* 概念: 对表中的数据进行限定,保证数据的正确性、有效性和完整性。
* 分类:
1. 主键约束:primary key
2. 非空约束:not null
3. 唯一约束:unique
4. 外键约束:foreign key
* 非空约束:not null,值不能为null
1. 创建表时添加约束
CREATE TABLE stu(
id INT,
NAME VARCHAR(20) NOT NULL -- name为非空
);
2. 创建表完后,添加非空约束
ALTER TABLE stu MODIFY NAME VARCHAR(20) NOT NULL;
3. 删除name的非空约束
ALTER TABLE stu MODIFY NAME VARCHAR(20);
* 唯一约束:unique,值不能重复
1. 创建表时,添加唯一约束
CREATE TABLE stu(
id INT,
phone_number VARCHAR(20) UNIQUE -- 添加了唯一约束
);
* 注意mysql中,唯一约束限定的列的值可以有多个null
2. 删除唯一约束
ALTER TABLE stu DROP INDEX phone_number;
3. 在创建表后,添加唯一约束
ALTER TABLE stu MODIFY phone_number VARCHAR(20) UNIQUE;
* 主键约束:primary key。
1. 注意:
1. 含义:非空且唯一
2. 一张表只能有一个字段为主键
3. 主键就是表中记录的唯一标识
2. 在创建表时,添加主键约束
create table stu(
id int primary key,-- 给id添加主键约束
name varchar(20)
);
3. 删除主键
-- 错误 alter table stu modify id int ;
ALTER TABLE stu DROP PRIMARY KEY;
4. 创建完表后,添加主键
ALTER TABLE stu MODIFY id INT PRIMARY KEY;
5. 自动增长:
1. 概念:如果某一列是数值类型的,使用 auto_increment 可以来完成值得自动增长
2. 在创建表时,添加主键约束,并且完成主键自增长
create table stu(
id int primary key auto_increment,-- 给id添加主键约束
name varchar(20)
);
3. 删除自动增长
ALTER TABLE stu MODIFY id INT;
4. 添加自动增长
ALTER TABLE stu MODIFY id INT AUTO_INCREMENT;
* 外键约束:foreign key,让表于表产生关系,从而保证数据的正确性。
1. 在创建表时,可以添加外键
* 语法:
create table 表名(
....
外键列
constraint 外键名称 foreign key (外键列名称) references 主表名称(主表列名称)
);
2. 删除外键
ALTER TABLE 表名 DROP FOREIGN KEY 外键名称;
3. 创建表之后,添加外键
ALTER TABLE 表名 ADD CONSTRAINT 外键名称 FOREIGN KEY (外键字段名称) REFERENCES 主表名称(主表列名称);
4. 级联操作
1. 添加级联操作
语法:ALTER TABLE 表名 ADD CONSTRAINT 外键名称
FOREIGN KEY (外键字段名称) REFERENCES 主表名称(主表列名称) ON UPDATE CASCADE ON DELETE CASCADE ;
2. 分类:
1. 级联更新:ON UPDATE CASCADE
2. 级联删除:ON DELETE CASCADE
外键约束例子:
-- 外键约束
CREATE TABLE emp ( -- 创建emp表
id INT PRIMARY KEY AUTO_INCREMENT,
NAME VARCHAR(30),
age INT,
dep_name VARCHAR(30), -- 部门名称
dep_location VARCHAR(30) -- 部门地址
);
-- 添加数据
INSERT INTO emp (NAME, age, dep_name, dep_location) VALUES ('张三', 20, '研发部', '广州');
INSERT INTO emp (NAME, age, dep_name, dep_location) VALUES ('李四', 21, '研发部', '广州');
INSERT INTO emp (NAME, age, dep_name, dep_location) VALUES ('王五', 20, '研发部', '广州');
INSERT INTO emp (NAME, age, dep_name, dep_location) VALUES ('老王', 20, '销售部', '深圳');
INSERT INTO emp (NAME, age, dep_name, dep_location) VALUES ('大王', 22, '销售部', '深圳');
INSERT INTO emp (NAME, age, dep_name, dep_location) VALUES ('小王', 18, '销售部', '深圳');
SELECT * FROM emp;
问题:发现数据有冗余 如果给研发部换个名字需要换很多次

解决方案:

-- 分成 2 张表
-- 创建部门表(id,dep_name,dep_location)
-- 一方,主表
CREATE TABLE department(
id INT PRIMARY KEY AUTO_INCREMENT,
dep_name VARCHAR(20),
dep_location VARCHAR(20)
);
-- 创建员工表(id,name,age,dep_id)
-- 多方,从表
CREATE TABLE employee(
id INT PRIMARY KEY AUTO_INCREMENT,
NAME VARCHAR(20),
age INT,
dep_id INT -- 外键对应主表的主键
);
-- 添加 2 个部门
INSERT INTO department VALUES(NULL, '研发部','广州'),(NULL, '销售部', '深圳');
SELECT * FROM department;
-- 添加员工,dep_id 表示员工所在的部门
INSERT INTO employee (NAME, age, dep_id) VALUES ('张三', 20, 1);
INSERT INTO employee (NAME, age, dep_id) VALUES ('李四', 21, 1);
INSERT INTO employee (NAME, age, dep_id) VALUES ('王五', 20, 1);
INSERT INTO employee (NAME, age, dep_id) VALUES ('老王', 20, 2);
INSERT INTO employee (NAME, age, dep_id) VALUES ('大王', 22, 2);
INSERT INTO employee (NAME, age, dep_id) VALUES ('小王', 18, 2);
SELECT * FROM employee;
-- 删除 employee 表的 emp_depid_fk 外键
ALTER TABLE employee DROP FOREIGN KEY emp_depid_fk;
-- 在 employee 表情存在的情况下添加外键
ALTER TABLE employee ADD CONSTRAINT emp_depid_fk FOREIGN KEY (dep_id) REFERENCES department(id);
ALTER TABLE employee ADD CONSTRAINT emp_depid_fk FOREIGN KEY (dep_id) REFERENCES department(id) ON UPDATE CASCADE ON DELETE CASCADE;
-- 如果修改department表中的id值 不能修改 因为在employee中存在dep_id与之相关联
-- 可以先把dep_id设置为null,再把null值修改为想要的id值
UPDATE employee SET dep_id = NULL WHERE dep_id =1;
UPDATE employee SET dep_id = 5 WHERE dep_id IS NULL;
问题:


目标:需要约束dep_id只能是department表中已经存在的id
解决方式:使用外键约束
外键:在从表中与主表主键对应的那一列,如:员工表中的 dep_id
主表: 一方,用来约束别人的表
从表: 多方,被别人约束的表

数据库的设计—多表关系和范式
. 多表之间的关系
1. 分类:
1. 一对一(了解):
* 如:人和身份证
* 分析:一个人只有一个身份证,一个身份证只能对应一个人
2. 一对多(多对一):
* 如:部门和员工
* 分析:一个部门有多个员工,一个员工只能对应一个部门
3. 多对多:
* 如:学生和课程
* 分析:一个学生可以选择很多门课程,一个课程也可以被很多学生选择
2. 实现关系:
1. 一对多(多对一):
* 如:部门和员工
* 实现方式:在多的一方建立外键,指向一的一方的主键。
2. 多对多:
* 如:学生和课程
* 实现方式:多对多关系实现需要借助第三张中间表。中间表至少包含两个字段,这两个字段作为第三张表的外键,分别指向两张表的主键
3. 一对一(了解):
* 如:人和身份证
* 实现方式:一对一关系实现,可以在任意一方添加唯一外键指向另一方的主键。

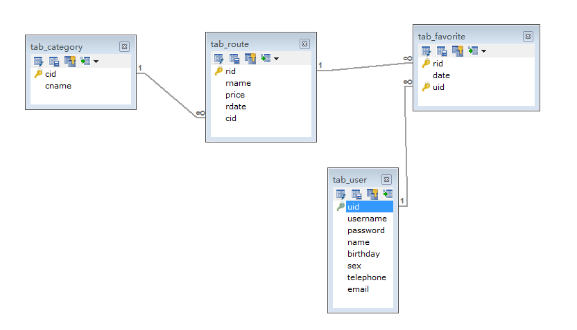
案例
-- 创建旅游线路分类表 tab_category
-- cid 旅游线路分类主键,自动增长
-- cname 旅游线路分类名称非空,唯一,字符串 100
CREATE TABLE tab_category (
cid INT PRIMARY KEY AUTO_INCREMENT,
cname VARCHAR(100) NOT NULL UNIQUE
);
-- 创建旅游线路表 tab_route
/*
rid 旅游线路主键,自动增长
rname 旅游线路名称非空,唯一,字符串 100
price 价格
rdate 上架时间,日期类型
cid 外键,所属分类
*/
CREATE TABLE tab_route(
rid INT PRIMARY KEY AUTO_INCREMENT,
rname VARCHAR(100) NOT NULL UNIQUE,
price DOUBLE,
rdate DATE,
cid INT,
FOREIGN KEY (cid) REFERENCES tab_category(cid)
);
/*创建用户表 tab_user
uid 用户主键,自增长
username 用户名长度 100,唯一,非空
password 密码长度 30,非空
name 真实姓名长度 100
birthday 生日
sex 性别,定长字符串 1
telephone 手机号,字符串 11
email 邮箱,字符串长度 100
*/
CREATE TABLE tab_user (
uid INT PRIMARY KEY AUTO_INCREMENT,
username VARCHAR(100) UNIQUE NOT NULL,
PASSWORD VARCHAR(30) NOT NULL,
NAME VARCHAR(100),
birthday DATE,
sex CHAR(1) DEFAULT '男',
telephone VARCHAR(11),
email VARCHAR(100)
);
/*
创建收藏表 tab_favorite
rid 旅游线路 id,外键
date 收藏时间
uid 用户 id,外键
rid 和 uid 不能重复,设置复合主键,同一个用户不能收藏同一个线路两次
*/
CREATE TABLE tab_favorite (
rid INT, -- 线路id
DATE DATETIME,
uid INT, -- 用户id
-- 创建复合主键
PRIMARY KEY(rid,uid), -- 联合主键
FOREIGN KEY (rid) REFERENCES tab_route(rid),
FOREIGN KEY(uid) REFERENCES tab_user(uid)
);
. 数据库设计的三大范式
* 概念:设计数据库时,需要遵循的一些规范。要遵循后边的范式要求,必须先遵循前边的所有范式要求
设计关系数据库时,遵从不同的规范要求,设计出合理的关系型数据库,这些不同的规范要求被称为不同的范式,各种范式呈递次规范,越高的范式数据库冗余越小。
目前关系数据库有六种范式:第一范式(1NF)、第二范式(2NF)、第三范式(3NF)、巴斯-科德范式(BCNF)、第四范式(4NF)和第五范式(5NF,又称完美范式)。
* 分类:
1. 第一范式(1NF):每一列都是不可分割的原子数据项
2. 第二范式(2NF):在1NF的基础上,非码属性必须完全依赖于码(在1NF基础上消除非主属性对主码的部分函数依赖)
------- 1. 表必须有主键。2.非主键列必须完全依赖于主键,而不能只依赖主键一部分。
* 几个概念:
1. 函数依赖:A-->B,如果通过A属性(属性组)的值,可以确定唯一B属性的值。则称B依赖于A
例如:学号-->姓名。 (学号,课程名称) --> 分数
2. 完全函数依赖:A-->B, 如果A是一个属性组,则B属性值得确定需要依赖于A属性组中所有的属性值。
例如:(学号,课程名称) --> 分数
3. 部分函数依赖:A-->B, 如果A是一个属性组,则B属性值得确定只需要依赖于A属性组中某一些值即可。
例如:(学号,课程名称) -- > 姓名
4. 传递函数依赖:A-->B, B -- >C . 如果通过A属性(属性组)的值,可以确定唯一B属性的值,在通过B属性(属性组)的值可以确定唯一C属性的值,则称 C 传递函数依赖于A
例如:学号-->系名,系名-->系主任
5. 码:如果在一张表中,一个属性或属性组,被其他所有属性所完全依赖,则称这个属性(属性组)为该表的码
例如:该表中码为:(学号,课程名称)
* 主属性:码属性组中的所有属性
* 非主属性:除过码属性组的属性
3. 第三范式(3NF):在2NF基础上,任何非主属性不依赖于其它非主属性(在2NF基础上消除传递依赖)
非主键列必须直接依赖于主键列,而不存在依赖转移。另外非主键列必须直接依赖于主键,不能存在传递依赖。即不能存在:非主键列 A 依赖于非主键列 B,非主键列 B 依赖于主键的情况。
2NF和3NF的区别:
2NF:非主键列是否完全依赖于主键,还是依赖于主键的一部分;3NF:非主键列是直接依赖于主键,还是直接依赖于非主键列
原数据库的普通表:
1NF: 每一列都是不可分割的原子数据项

2NF: 在1NF的基础上,非码属性必须完全依赖于码(在1NF基础上消除非主属性对主码的部分函数依赖)

3NF: 在2NF基础上,任何非主属性不依赖于其它非主属性(在2NF基础上消除传递依赖)

数据库的备份和还原
1. 命令行:
* 语法:
* 备份: mysqldump -u用户名 -p密码 数据库名称 > 保存的路径
* 还原:
1. 登录数据库
2. 创建数据库
3. 使用数据库
4. 执行文件。source 文件路径
MySQL多表&事务
1. 多表查询
2. 事务
3. DCL
多表查询:
* 查询语法:
select
列名列表
from
表名列表
where....
准备sql
# 创建部门表
CREATE TABLE dept(
id INT PRIMARY KEY AUTO_INCREMENT,
NAME VARCHAR(20)
);
INSERT INTO dept (NAME) VALUES ('开发部'),('市场部'),('财务部');
# 创建员工表
CREATE TABLE emp (
id INT PRIMARY KEY AUTO_INCREMENT,
NAME VARCHAR(10),
gender CHAR(1), -- 性别
salary DOUBLE, -- 工资
join_date DATE, -- 入职日期
dept_id INT,
FOREIGN KEY (dept_id) REFERENCES dept(id) -- 外键,关联部门表(部门表的主键)
);
INSERT INTO emp(NAME,gender,salary,join_date,dept_id) VALUES('孙悟空','男',7200,'2013-02-24',1);
INSERT INTO emp(NAME,gender,salary,join_date,dept_id) VALUES('猪八戒','男',3600,'2010-12-02',2);
INSERT INTO emp(NAME,gender,salary,join_date,dept_id) VALUES('唐僧','男',9000,'2008-08-08',2);
INSERT INTO emp(NAME,gender,salary,join_date,dept_id) VALUES('白骨精','女',5000,'2015-10-07',3);
INSERT INTO emp(NAME,gender,salary,join_date,dept_id) VALUES('蜘蛛精','女',4500,'2011-03-14',1);
* 笛卡尔积:
* 有两个集合A,B .取这两个集合的所有组成情况。
* 要完成多表查询,需要消除无用的数据
* 多表查询的分类:
1. 内连接查询:
1. 隐式内连接:使用where条件消除无用数据
2. 显式内连接:
* 语法: select 字段列表 from 表名1 [inner] join 表名2 on 条件
* 例如:
* SELECT * FROM emp INNER JOIN dept ON emp.`dept_id` = dept.`id`;
* SELECT * FROM emp JOIN dept ON emp.`dept_id` = dept.`id`;
3. 内连接查询:
1. 从哪些表中查询数据
2. 条件是什么
3. 查询哪些字段
- 例子:
-- 查询所有员工信息和对应的部门信息
SELECT * FROM emp,dept WHERE emp.`dept_id` = dept.`id`;
-- 查询员工表的名称,性别。部门表的名称
SELECT emp.name,emp.gender,dept.name FROM emp,dept WHERE emp.`dept_id` = dept.`id`;
SELECT
t1.name, -- 员工表的姓名
t1.gender,-- 员工表的性别
t2.name -- 部门表的名称
FROM
emp t1,
dept t2
WHERE
t1.`dept_id` = t2.`id`;
2. 外链接查询:
1. 左外连接:
* 语法:select 字段列表 from 表1 left [outer] join 表2 on 条件;
* 查询的是左表所有数据以及其交集部分。
* 例子:
-- 查询所有员工信息,如果员工有部门,则查询部门名称,没有部门,则不显示部门名称
SELECT t1.*,t2.`name` FROM emp t1 LEFT JOIN dept t2 ON t1.`dept_id` = t2.`id`;
2. 右外连接:
* 语法:select 字段列表 from 表1 right [outer] join 表2 on 条件;
* 查询的是右表所有数据以及其交集部分。
* 例子:
SELECT * FROM dept t2 RIGHT JOIN emp t1 ON t1.`dept_id` = t2.`id`;
3. 子查询:
* 概念:查询中嵌套查询,称嵌套查询为子查询。
-- 查询工资最高的员工信息
-- 1 查询最高的工资是多少 9000
SELECT MAX(salary) FROM emp;
-- 2 查询员工信息,并且工资等于9000的
SELECT * FROM emp WHERE emp.`salary` = 9000;
-- 一条sql就完成这个操作。子查询
SELECT * FROM emp WHERE emp.`salary` = (SELECT MAX(salary) FROM emp);
* 子查询不同情况
1. 子查询的结果是单行单列的:
* 子查询可以作为条件,使用运算符去判断。 运算符: > >= < <= =
2. 子查询的结果是多行单列的:
* 子查询可以作为条件,使用运算符in来判断
3. 子查询的结果是多行多列的:
* 子查询可以作为一张虚拟表参与查询
子查询的结果是单行单列的
-- 查询员工工资小于平均工资的人
SELECT * FROM emp WHERE emp.salary < (SELECT AVG(salary) FROM emp);
子查询的结果是多行单列的
-- 查询'财务部'和'市场部'所有的员工信息
SELECT id FROM dept WHERE NAME = '财务部' OR NAME = '市场部';
SELECT * FROM emp WHERE dept_id = 3 OR dept_id = 2;
-- 子查询
SELECT * FROM emp WHERE dept_id IN (SELECT id FROM dept WHERE NAME = '财务部' OR NAME = '市场部');
子查询的结果是多行多列的
-- 查询员工入职日期是2011-11-11日之后的员工信息和部门信息
-- 子查询
SELECT * FROM dept t1 ,(SELECT * FROM emp WHERE emp.`join_date` > '2011-11-11') t2
WHERE t1.id = t2.dept_id;
-- 普通内连接
SELECT * FROM emp t1,dept t2 WHERE t1.`dept_id` = t2.`id` AND t1.`join_date` > '2011-11-11'
* 多表查询练习
-- 部门表
CREATE TABLE dept (
id INT PRIMARY KEY PRIMARY KEY, -- 部门id
dname VARCHAR(50), -- 部门名称
loc VARCHAR(50) -- 部门所在地
);
-- 添加4个部门
INSERT INTO dept(id,dname,loc) VALUES
(10,'教研部','北京'),
(20,'学工部','上海'),
(30,'销售部','广州'),
(40,'财务部','深圳');
-- 职务表,职务名称,职务描述
CREATE TABLE job (
id INT PRIMARY KEY,
jname VARCHAR(20),
description VARCHAR(50)
);
-- 添加4个职务
INSERT INTO job (id, jname, description) VALUES
(1, '董事长', '管理整个公司,接单'),
(2, '经理', '管理部门员工'),
(3, '销售员', '向客人推销产品'),
(4, '文员', '使用办公软件');
-- 员工表
CREATE TABLE emp (
id INT PRIMARY KEY, -- 员工id
ename VARCHAR(50), -- 员工姓名
job_id INT, -- 职务id
mgr INT , -- 上级领导
joindate DATE, -- 入职日期
salary DECIMAL(7,2), -- 工资
bonus DECIMAL(7,2), -- 奖金
dept_id INT, -- 所在部门编号
CONSTRAINT emp_jobid_ref_job_id_fk FOREIGN KEY (job_id) REFERENCES job (id),
CONSTRAINT emp_deptid_ref_dept_id_fk FOREIGN KEY (dept_id) REFERENCES dept (id)
);
-- 添加员工
INSERT INTO emp(id,ename,job_id,mgr,joindate,salary,bonus,dept_id) VALUES
(1001,'孙悟空',4,1004,'2000-12-17','8000.00',NULL,20),
(1002,'卢俊义',3,1006,'2001-02-20','16000.00','3000.00',30),
(1003,'林冲',3,1006,'2001-02-22','12500.00','5000.00',30),
(1004,'唐僧',2,1009,'2001-04-02','29750.00',NULL,20),
(1005,'李逵',4,1006,'2001-09-28','12500.00','14000.00',30),
(1006,'宋江',2,1009,'2001-05-01','28500.00',NULL,30),
(1007,'刘备',2,1009,'2001-09-01','24500.00',NULL,10),
(1008,'猪八戒',4,1004,'2007-04-19','30000.00',NULL,20),
(1009,'罗贯中',1,NULL,'2001-11-17','50000.00',NULL,10),
(1010,'吴用',3,1006,'2001-09-08','15000.00','0.00',30),
(1011,'沙僧',4,1004,'2007-05-23','11000.00',NULL,20),
(1012,'李逵',4,1006,'2001-12-03','9500.00',NULL,30),
(1013,'小白龙',4,1004,'2001-12-03','30000.00',NULL,20),
(1014,'关羽',4,1007,'2002-01-23','13000.00',NULL,10);
-- 工资等级表
CREATE TABLE salarygrade (
grade INT PRIMARY KEY, -- 级别
losalary INT, -- 最低工资
hisalary INT -- 最高工资
);
-- 添加5个工资等级
INSERT INTO salarygrade(grade,losalary,hisalary) VALUES
(1,7000,12000),
(2,12010,14000),
(3,14010,20000),
(4,20010,30000),
(5,30010,99990);

多表查询练习:
-- 需求:
-- 1.查询所有员工信息。查询员工编号,员工姓名,工资,职务名称,职务描述
/*
分析:
1.员工编号,员工姓名,工资,需要查询emp表 职务名称,职务描述 需要查询job表
2.查询条件 emp.job_id = job.id
*/
SELECT
t1.`id`, -- 员工编号
t1.`ename`, -- 员工姓名
t1.`salary`,-- 工资
t2.`jname`, -- 职务名称
t2.`description` -- 职务描述
FROM
emp t1, job t2
WHERE
t1.`job_id` = t2.`id`;
-- 2.查询员工编号,员工姓名,工资,职务名称,职务描述,部门名称,部门位置
/*
分析:
1. 员工编号,员工姓名,工资 emp 职务名称,职务描述 job 部门名称,部门位置 dept
2. 条件: emp.job_id = job.id and emp.dept_id = dept.id
*/
SELECT
t1.`id`, -- 员工编号
t1.`ename`, -- 员工姓名
t1.`salary`,-- 工资
t2.`jname`, -- 职务名称
t2.`description`, -- 职务描述
t3.`dname`, -- 部门名称
t3.`loc` -- 部门位置
FROM
emp t1, job t2,dept t3
WHERE
t1.`job_id` = t2.`id` AND t1.`dept_id` = t3.`id`;
-- 3.查询员工姓名,工资,工资等级
/*
分析:
1.员工姓名,工资 emp 工资等级 salarygrade
2.条件 emp.salary >= salarygrade.losalary and emp.salary <= salarygrade.hisalary
emp.salary BETWEEN salarygrade.losalary and salarygrade.hisalary
*/
SELECT
t1.ename ,
t1.`salary`,
t2.*
FROM emp t1, salarygrade t2
WHERE t1.`salary` BETWEEN t2.`losalary` AND t2.`hisalary`;
-- 4.查询员工姓名,工资,职务名称,职务描述,部门名称,部门位置,工资等级
/*
分析:
1. 员工姓名,工资 emp , 职务名称,职务描述 job 部门名称,部门位置,dept 工资等级 salarygrade
2. 条件: emp.job_id = job.id and emp.dept_id = dept.id and emp.salary BETWEEN salarygrade.losalary and salarygrade.hisalary
*/
SELECT
t1.`ename`,
t1.`salary`,
t2.`jname`,
t2.`description`,
t3.`dname`,
t3.`loc`,
t4.`grade`
FROM
emp t1,job t2,dept t3,salarygrade t4
WHERE
t1.`job_id` = t2.`id`
AND t1.`dept_id` = t3.`id`
AND t1.`salary` BETWEEN t4.`losalary` AND t4.`hisalary`;
-- 5.查询出部门编号、部门名称、部门位置、部门人数
/*
分析:
1.部门编号、部门名称、部门位置 dept 表。 部门人数 emp表
2.使用分组查询。按照emp.dept_id完成分组,查询count(id)
3.使用子查询将第2步的查询结果和dept表进行关联查询
*/
SELECT
t1.`id`,t1.`dname`,t1.`loc` , t2.total
FROM
dept t1,
(SELECT
dept_id,COUNT(id) total
FROM
emp
GROUP BY dept_id) t2
WHERE t1.`id` = t2.dept_id;
-- 6.查询所有员工的姓名及其直接上级的姓名,没有领导的员工也需要查询
/*
分析:
1.姓名 emp, 直接上级的姓名 emp
* emp表的id 和 mgr 是自关联
2.条件 emp.id = emp.mgr
3.查询左表的所有数据,和 交集数据
* 使用左外连接查询
*/
/*
select
t1.ename,
t1.mgr,
t2.`id`,
t2.ename
from emp t1, emp t2
where t1.mgr = t2.`id`;
*/
SELECT
t1.ename,
t1.mgr,
t2.`id`,
t2.`ename`
FROM emp t1
LEFT JOIN emp t2
ON t1.`mgr` = t2.`id`;
事务
1. 事务的基本介绍
1. 概念:
* 如果一个包含多个步骤的业务操作,被事务管理,那么这些操作要么同时成功,要么同时失败。
2. 操作:
1. 开启事务: start transaction;
2. 回滚:rollback;
3. 提交:commit;
3. 例子:
CREATE TABLE account (
id INT PRIMARY KEY AUTO_INCREMENT,
NAME VARCHAR(10),
balance DOUBLE
);
-- 添加数据
INSERT INTO account (NAME, balance) VALUES ('zhangsan', 1000), ('lisi', 1000);
SELECT * FROM account;
UPDATE account SET balance = 1000;
-- 张三给李四转账 500 元
-- 0. 开启事务
START TRANSACTION;
-- 1. 张三账户 -500
UPDATE account SET balance = balance - 500 WHERE NAME = 'zhangsan';
-- 2. 李四账户 +500
-- 出错了...
UPDATE account SET balance = balance + 500 WHERE NAME = 'lisi';
-- 发现执行没有问题,提交事务
COMMIT;
-- 发现出问题了,回滚事务
ROLLBACK;
4. MySQL数据库中事务默认自动提交
* 事务提交的两种方式:
* 自动提交:
* mysql就是自动提交的
* 一条DML(增删改)语句会自动提交一次事务。
* 手动提交:
* Oracle 数据库默认是手动提交事务
* 需要先开启事务,再提交
* 修改事务的默认提交方式:
* 查看事务的默认提交方式:SELECT @@autocommit; -- 1 代表自动提交 0 代表手动提交
* 修改默认提交方式: set @@autocommit = 0;
2. 事务的四大特征:
1. 原子性:是不可分割的最小操作单位,要么同时成功,要么同时失败。
2. 持久性:当事务提交或回滚后,数据库会持久化的保存数据。
3. 隔离性:多个事务之间。相互独立。
(如果有两个事务,运行在相同的时间内,执行相同的功能,事务的隔离性将确保每一事务在系统中认为只有该事务在使用系统。这种属性有时称为串行化,为了防止事务操作间的混淆,必须串行化或序列化请求,使得在同一时间仅有一个请求用于同一数据。)
4. 一致性:事务操作前后,数据总量不变
(事务完成后所做的改动都会被持久化,即使发生灾难性的失败。通过日志和同步备份可以在故障发生后重建数据。在事务完成以后,该事务对数据库所作的更改便持久的保存在数据库之中,并不会被回滚。)
3. 事务的隔离级别(了解)
* 概念:多个事务之间隔离的,相互独立的。但是如果多个事务操作同一批数据,则会引发一些问题,设置不同的隔离级别就可以解决这些问题。
* 存在问题:
1. 脏读:一个事务,读取到另一个事务中没有提交的数据
例子:1.财务将张三的工资从1000修改成了8000(但未提交事务)2.此时应张三读取自己的工资发现自己的工资变成了8000,高兴的上蹦下跳3.接着财务发现操作有误,回滚了事务,此时张三的工资又变成了1000,此时张三记的工资8000是一个 脏数据
2. 不可重复读(虚读):在同一个事务中,两次读取到的数据不一样。
例子:事务A访问了数据库,他要查看ID是1的牛人的名字,于是执行了这时,事务B来了,因为ID是1的牛人改名字了,所以要更新一下,然后提交了事务。接着,事务A还想再看看ID是1的牛人的名字,于是又执行了。结果,两次读出来的ID是1的牛人名字竟然不相同,这就是不可重复读(unrepeatable read)
3. 幻读:一个事务操作(DML)数据表中所有记录,另一个事务添加了一条数据,则第一个事务查询不到自己的修改。
例子:目前公司员工工资为1000的有10人。1.事务1读取所有的员工工资为1000的员工。2.这时事务2向employee表插入了一条员工纪录,工资也为10003.事务1再次读取所有工资为1000的员工,共读取了11条记录。解决方法:如果在操作事务完成数据处理之前,任何其它事务都不可以添加新数据。
* 隔离级别:
1. read uncommitted:读未提交
* 产生的问题:脏读、不可重复读、幻读
2. read committed:读已提交 (Oracle)
* 产生的问题:不可重复读、幻读
3. repeatable read:可重复读 (MySQL默认)
* 产生的问题:幻读
4. serializable:串行化
* 可以解决所有的问题
* 注意:隔离级别从小到大安全性越来越高,但是效率越来越低
* 数据库查询隔离级别:
* select @@tx_isolation;
* 数据库设置隔离级别:
* set global transaction isolation level 级别字符串;
* 演示:
set global transaction isolation level read uncommitted;
start transaction;
-- 转账操作
update account set balance = balance - 500 where id = 1;
update account set balance = balance + 500 where id = 2;

DCL:
* SQL分类:
1. DDL:操作数据库和表
2. DML:增删改表中数据
3. DQL:查询表中数据
4. DCL:管理用户,授权
* DBA:数据库管理员
* DCL:管理用户,授权
1. 管理用户
1. 添加用户:
* 语法:CREATE USER '用户名'@'主机名' IDENTIFIED BY '密码';
2. 删除用户:
* 语法:DROP USER '用户名'@'主机名';
3. 修改用户密码:
UPDATE USER SET PASSWORD = PASSWORD('新密码') WHERE USER = '用户名';
UPDATE USER SET PASSWORD = PASSWORD('abc') WHERE USER = 'lisi';
SET PASSWORD FOR '用户名'@'主机名' = PASSWORD('新密码');
SET PASSWORD FOR 'root'@'localhost' = PASSWORD('123');
4. 查询用户:
-- 1. 切换到mysql数据库
USE myql;
-- 2. 查询user表
SELECT * FROM USER;
* 通配符: % 表示可以在任意主机使用用户登录数据库
* mysql中忘记了root用户的密码?
-
cmd – > net stop mysql 停止mysql服务
* 需要管理员运行该cmd -
使用无验证方式启动mysql服务: mysqld --skip-grant-tables
-
打开新的cmd窗口,直接输入mysql命令,敲回车。就可以登录成功
-
use mysql;
-
update user set password = password(‘你的新密码’) where user = ‘root’;
-
关闭两个窗口
-
打开任务管理器,手动结束mysqld.exe 的进程
-
启动mysql服务
-
使用新密码登录。

2. 权限管理:
1. 查询权限:
-- 查询权限
SHOW GRANTS FOR '用户名'@'主机名';
SHOW GRANTS FOR 'lisi'@'%';
2. 授予权限:
-- 授予权限
grant 权限列表 on 数据库名.表名 to '用户名'@'主机名';
-- 给张三用户授予所有权限,在任意数据库任意表上
GRANT ALL ON *.* TO 'zhangsan'@'localhost';
3. 撤销权限:
-- 撤销权限:
revoke 权限列表 on 数据库名.表名 from '用户名'@'主机名';
REVOKE UPDATE ON db3.`account` FROM 'lisi'@'%';
说明:作者根据网络资料进行搜索学习,理解整理 若有侵权联系作者

浙公网安备 33010602011771号