idea新建springboot项目
一、

二、

一般默认选择default就行
三、

四、

选择java8 版本 只勾选spring web就好
五、

设置项目名称和地址
六、

将选中内容删除

pom.xml文件
七、


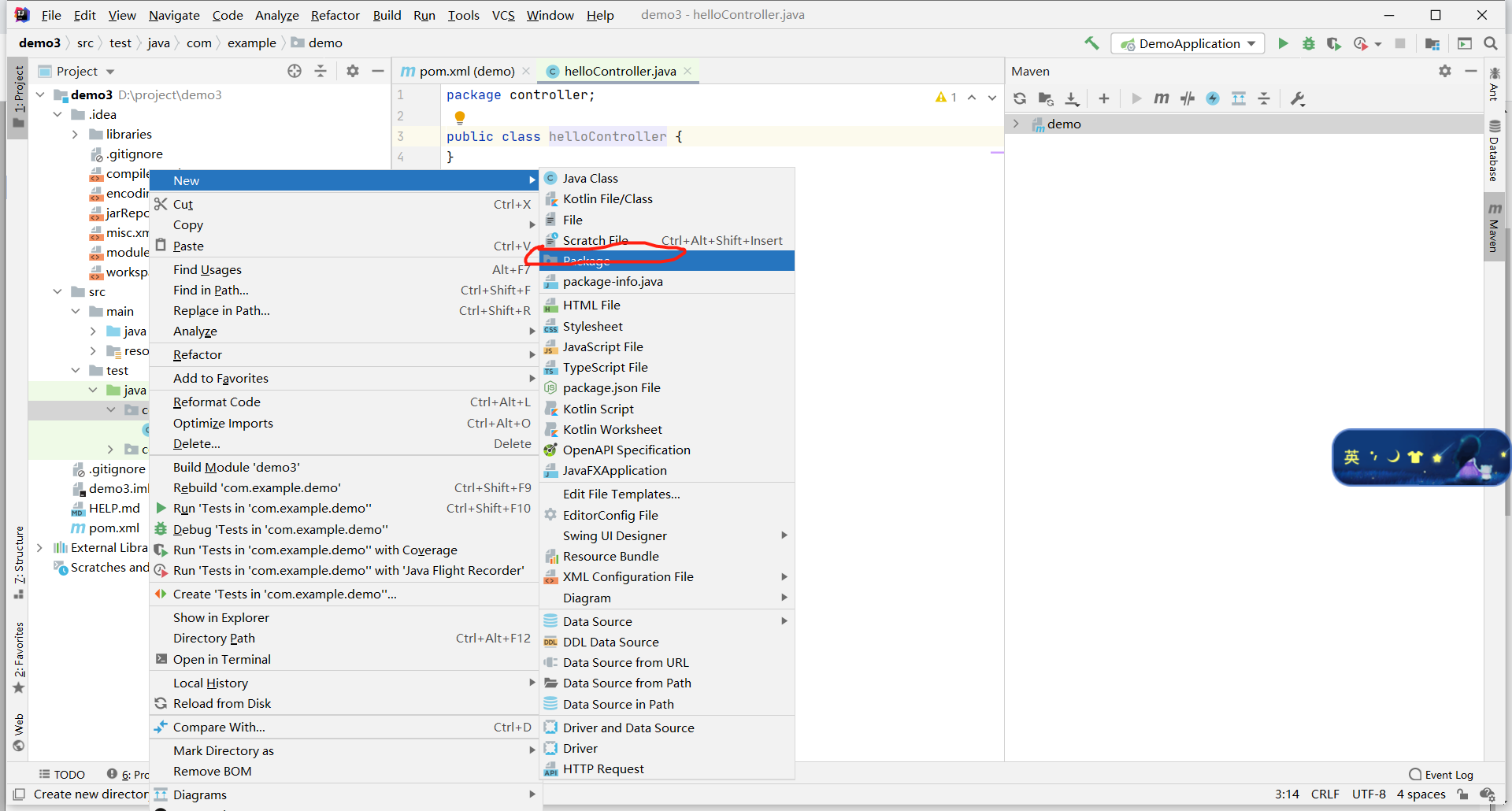
在com.example.demo下新建controller文件夹,在controller文件夹下建一个简单的HelloController类;(Controller类要添加@Controller注解,项目启动时,SpringBoot会自动扫描加载Controller)
八、
打开HelloController类, 输入代码
package com.example.demo.controller;
import org.springframework.stereotype.Controller;
import org.springframework.web.bind.annotation.RequestMapping;
import org.springframework.web.bind.annotation.RequestMethod;
import org.springframework.web.bind.annotation.ResponseBody;
@Controller
public class HelloController {
@ResponseBody
@RequestMapping(value = "/hello", method = {RequestMethod.GET})
public String hello(){
return "hello";
}
}

九、
将resources目录下application.properties改成application.yml,并输入调用端口(默认 8080)

十、
启动,在web输入localhost:8080/demo3/hello,如图 调用成功!

浙公网安备 33010602011771号