自己编写的数据库抽象工厂和用户抽象工厂--王诚武
用户实用类库API介绍及底层数据库工厂介绍
一、数据库工厂抽象基类:AbstractDataFactory,抽象数据库工厂创建类:DataBaseFactory(位于程序集DataFactoryLibarry.DLL)
1》数据库抽象工厂基类AbstractDataFactory包含一个抽象属性、一个抽象方法。详细如下表:
| 方法,属性名 | 备注: |
| abstract public string GetDataBaseConnectionString { get;set;} | 抽象属性类型,读取或者设置数据库连接字符串。 |
| abstract public IDbConnection GetDataBaseConnection(); | 抽象方法类型,返回IDbConnection接口生成数据库连接对象 |
2》数据库创建抽象基类DataBaseFactory含有一个抽象方法,返回数据库抽象基类的实例。详细如下表:
| 方法,属性名 | 备注 |
| abstract public AbstractDataFactory DbFactory(); | 返回抽象基类AbstractDataFactory实例 |
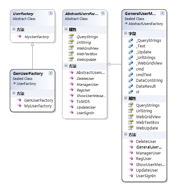
二、用户管理抽象基类:AbstractUsersFactory、创建用户管理抽象基类:UserFactory(位于程序集:UserManagerMent.DLL)
1》用户工厂抽象基类AbstractUsersFactory,包含的属性和方法详见下表:
| 属性、方法: | 备注: |
| public abstract string UrlString { get;set;} | 读取或者设置转向页面的属性 |
| public abstract TextBox[] WebTextBox { get;set;} | 读取或者设置System.Web.UI.WebContorl.TextBox[]数组属性 |
| public abstract UpdatePanel WebUpdate { get;set;} | 读取或者设置System.Web.UI.UpdatePanel数组属性 |
| public abstract string QueryStrings { get;set;} | 读取或者设置公用浏览器传值属性 |
| public abstract GridView WebGridView { get;set;} | 读取或者设置System.Web.UI.WebContorl.GridView数组属性 |
| public abstract void RegUser(); | 执行用户注册的方法(void) |
| public abstract void UpdateUser(); | 执行用户资料更新的方法(void) |
| public abstract void DeleteUser(); | 执行用户删除的方法(void) |
| public abstract void ManagerUser(); | 用户管理地方法(void)绑定GIRDVIEW控件 |
| public abstract void ShowUserMessage(); | 显示用户信息的方法(void)将值显示在文本框内 |
| public abstract void UserSignIn(); | 执行用户登录的(void)写SESSION创建用户登录初始化基本信息 |
| public static string ToMD5(string a) | 将用户密码加密成MD5字符串地方法(string)(非抽象方法) |
2》用户工厂抽象基类:UserFactory,包含的属性和方法见下表:
| 方法,属性: | 备注: |
| public abstract AbstractUsersFactory MyUserFactory(); | 返回抽象基类AbstractUsersFactory的实例 |
用户类继承实现不再介绍,具体可使用继承和反射的方法实现基类和自定义功能
本实例为本人所有,下载者可使用其方法,不可用于商业用途,如有发现将承担法律责任
程序集版本号:1.0.1033.1(Beta1)
本例子有所扩展,支持常用的多种数据库功能,并将平台升级成.Net Framework3.5
程序集版本号:1.0.4322.2(Beta2)
最新版本,更新了在WEB目录内部不能正确查找到APP_DATA目录内的配置文件的BUG
程序集版本号:1.2009.420.1738
附更新版结构图大家一看就清楚了:

数据库抽象工厂(图一)

用户类工厂结构图(图二)
本小程序正在不断更新中,将来可能会推出更多的功能,希望大家多多支持,本人也是初学者,如果有什么好的建议或者意见请大家多多提出~~~谢谢

浙公网安备 33010602011771号