2 visio激活方法
Visio 的激活方法
0 引言
visio作为一款微软出品的重要软件,在工作和生活中起到了非常重要的一些作用。
visio软件的功能包括但不仅仅局限于下面几个非常重要的东西:
- 流程图:利用 Visio 强大的流程图功能,将想法变为现实。使用丰富的形状、模具和模板库,以具有影响力的方式传达数字和信息。

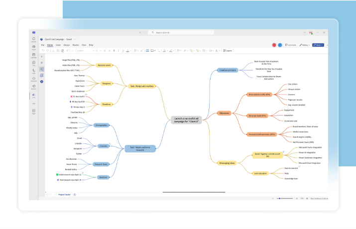
- 思维导图:大胆表达你的想法。借助一系列用于可视化问题和规划解决方案的模板,让头脑风暴变得简单且可操作。将思维导图分享至 Microsoft Teams,以扩大协作。

- 组织结构图:轻松地制作组织图表,直观呈现团队、层级或报告结构,然后与员工、团队及利益干系人共享图表。

- 网络图:使用各种网络模板、形状和连接器工具,简化系统设计过程,并说明设备和网络如何协同工作。

- 平面布置图:使用精准且可缩放的模板和工具设计混合工作区、零售店布局、新房等,帮助你直观呈现功能、动线与美学效果。

- 信息图时间线:使用信息图为产品发布路线图、营销计划、员工成长计划等项目创建引人入胜的时间线。

因此将
visio的使用就显得尤为重要但是大多数同学们没有什么比较好的方法进行付费使用
visio这玩意儿有点点贵,因此我们需要采用一定的措施来进行自己电脑的本地部署,同时免费使用。
1 visio的安装
visio的安装就直接在官网上面安装即可具体见下面的措施进行实施,但也可以使用office tool plus进行部署,我这个主要演示的是采用官网安装的方法哈
首先在浏览器里面搜索visio然后单击下载即可。注意哈visio和word之类的软件是一样的,我们只能够将其安装在C盘之中其他盘符无法安装

下载完毕之后便会自动进行安装。
安装过程有点缓慢需要等待,安装完毕之后在自己的开始菜单中搜索visio便可以看到自己的软件

直接打开这个软件即可,如果可以正常打开说明安装正确了。
2 Visio的激活
安装完成后软件还无法正常的使用,这个时候需要将软件进行激活,我这个是参考b站的一个视频进行激活的操作
现在我用图文的方式一步一步的说明一下激活方法。
- 首先在开始菜单中右键选择终端管理员

- 在窗口中输入代码指令
irm https://get.activated.win | iex,输入完毕后回车。

- 等待片刻后会弹出一个全新的对话框,请在第一个对话框中输入
2,在第二个对话框中输入1。


回车并等待片刻,在跳出下面对话框的时候便已经激活成功可以正常的使用啦。

- 现在关闭这些对话框,重新进入
visio软件之中,进入账户界面可以看到自己的软件已经被成功的激活啦

现在就可以快乐的使用
Visio进行科研绘图啦。

浙公网安备 33010602011771号