短视频 / 图片不够清?SeedVR2.5 超分操作指南,一键拉满画质
实践平台:九章智算云
直达:https://www.alayanew.com/?id=online
一、SeedVR2介绍
SeedVR2 2.5.10于2025年11月13日正式发布,适用于 ComfyUI,支持高质量视频和图像放大。其主要特点如下:
(一)核心能力
-
高质量基于扩散的放大 :视频和图像增强的一步扩散模型
-
时间一致性 :通过可配置的批处理保持视频帧间的一致性
-
多格式支持 :支持视频和图像的 RGB 和 RGBA(alpha 通道)
-
任何视频长度 :适合任何视频长度
(二)模型支持
-
多种模型变体 :3B 和 7B 参数模型,具有不同精度选项
-
FP16、FP8 和 GGUF 量化 :根据不同显存需求,选择全精度(FP16)、混合精度(FP8)或重量化 GGUF 模型
-
自动模型下载 :模型首次使用时会自动从 HuggingFace 下载
(三)内存优化
-
区块交换技术 :动态交换 GPU 和 CPU 内存之间的变压器块,以在有限显存上运行大型模型
-
VAE 平铺: 通过平铺编码/解码处理大分辨率,以减少显存使用率
-
智能卸载 :在处理阶段之间将模型和中间张量卸载到 CPU 或次级 GPU
-
GGUF 量化支持 :运行 4 位或 8 位量化的型号,极大节省显存
(四)性能特点
-
torch.compile 集成 :可选 20-40% DiT 加速和 15-25% VAE 加速,配合 PyTorch 2.0+ 编译
-
多 GPU 光环链接 :通过自动时间重叠混合,将工作负载分配到多个 GPU。
-
模型缓存 :将模型加载在内存中以加快批量处理速度
-
灵活的注意力后端 :在 PyTorch SDPA(稳定且始终可用)或 Flash Attention 2(支持硬件上更快)之间选择
(五)质量管理
-
高级色彩校正 :五种方法,包括 LAB(推荐以实现最高保真度)、小波、小波自适应、HSV 和 AdaIN
-
噪声注入控制 :微调输入和潜在噪声尺度,以降低高分辨率的伪影
-
可配置分辨率限制:设置目标分辨率和最大分辨率,并自动保持宽高比
(六)工作流程功能
-
ComfyUI 集成 :四个专用节点,实现对升频流水线的完全控制
-
独立 CLI:批处理和自动化的命令行界面
-
调试日志 :全面的调试模式,包含内存跟踪、时序信息和处理细节
-
进展报告 :处理过程中实时更新进展
官方效果示例:



网友们的实践效果:







二、ComfyUI-SeedVR2_VideoUpscaler部署
(一)安装ComfyUI
ComfyUI 是一个基于 Python 的图像生成工具,它使用类似于节点和连线的方式来创建图像生成的工作流。如果你想在 Linux 系统上安装 ComfyUI,你可以按照以下步骤进行:
- 安装 Python
首先,确保你的 Linux 系统上安装了 Python。ComfyUI 需要 Python 3.8 或更高版本。你可以通过以下命令安装 Python:
sudo apt update
sudo apt install python3 python3-pip
- 安装 Git
安装 Git,以便你可以从 GitHub 克隆 ComfyUI 的源代码:
sudo apt install git
- 克隆 ComfyUI 仓库
使用 Git 克隆 ComfyUI 的 GitHub 仓库到你的系统中
git clone https://github.com/comfyanonymous/ComfyUI.git
cd ComfyUI
- 安装依赖项
在 ComfyUI 的目录中,你需要安装一些依赖项。运行以下命令来安装它们:
pip install -r requirements.txt
- 安装额外的依赖(可选)
根据你的需求,ComfyUI 可能还需要额外的依赖项,如 CUDA(如果你想要使用 GPU 加速)。根据你的硬件配置和需求,你可能需要安装这些依赖项。例如,如果你想要使用 NVIDIA GPU,你可以安装 CUDA Toolkit 和 cuDNN。
对于 CUDA Toolkit 和 cuDNN 的安装,你可以参考 NVIDIA 的官方文档进行安装:
CUDA Toolkit:https://developer.nvidia.com/cuda-downloads
cuDNN:https://developer.nvidia.com/cudnn
- 运行 ComfyUI
一旦所有依赖项都安装完成,你可以通过以下命令启动 ComfyUI:
python main.py
这将会启动 ComfyUI 的 Web 界面,你可以在浏览器中访问 http://localhost:8188 来使用它。
- 使用 Docker(可选)
如果你不想在你的系统上直接安装所有依赖项,你也可以选择使用 Docker 来运行 ComfyUI。首先,你需要安装 Docker:
sudo apt install docker.io
然后,你可以从 Docker Hub 上拉取一个预配置的 ComfyUI Docker 镜像:
docker pull abdelrahmanm/comfyui:latest
docker run -it -p 8188:8188 abdelrahmanm/comfyui:latest
这样,ComfyUI 将会在 Docker 容器中运行,并且可以通过 http://localhost:8188 访问。
以上就是在 Linux 上安装和运行 ComfyUI 的步骤。希望这对你有所帮助!如果你在安装过程中遇到任何问题,可以查看 ComfyUI 的 GitHub 仓库或社区论坛获取更多帮助。
(二)安装ComfyUI Manager
ComfyUI Manager 是 ComfyUI 最常用的插件管理工具,支持一键安装 / 更新插件、模型、自定义节点,V3.37 是稳定版本,安装方式分为「自动安装(推荐)」和「手动安装」,以下介绍手动安装方法(Linux 环境):

# 进入 ComfyUI 的 custom_nodes 目录
cd /root/userdata/ComfyUI/ComfyUI/custom_nodes
# 克隆 ComfyUI Manager 仓库(自动拉取最新版,包含 V3.37+)
git clone https://github.com/ltdrdata/ComfyUI-Manager.git
# 安装 Manager 依赖(部分环境需要)
cd ComfyUI-Manager
pip install -r requirements.txt


(三)安装部署SeedVR2节点
此部分操作只需在CPU CCI中操作,后续执行在GPU CCI中操作。
1、Git代码与模型文件下载
项目站点:https://github.com/numz/ComfyUI-SeedVR2_VideoUpscaler/tree/main
2025.11.13 - Version 2.5.10
模型地址:https://modelscope.cn/models/numz/SeedVR2_comfyUI/files
2、安装部署环境软件硬件要求
硬件:
通过当前的优化(铺砖、区块交换、GGUF 量化),SeedVR2 可以在多种硬件上运行:
最低显存 (8GB 或以下):使用启用 BlockSwap 和 VAE 平铺的 GGUF Q4_K_M 型号
中等显存 (12-16GB):根据需要使用带有 BlockSwap 或 VAE 平铺的 FP8 型号
高显存 (24GB+):使用 FP16 型号以获得最佳质量和速度,无需内存优化
软件:
ComfyUI: 推荐最新版本
Python:3.12+(测试并推荐使用 Python 3.12 和 3.13),我用的3.10.12也没碰到啥问题。
PyTorch:2.0+ 支持 torch.compile(可选但推荐)
Triton:带电感后端的 torch.compile 必修(可选)
Flash Attention 2:在支持的硬件上提供更快的注意力计算(可选,退回 PyTorch SDPA)
3、安装方法一:通过ComfyUI 管理器安装
在你的 ComfyUI 界面中打开 ComfyUI 管理器
点击“自定义节点管理器”
搜索“ComfyUI-SeedVR2_VideoUpscaler”
点击“安装”并重启 ComfyUI
注册表链接 :ComfyUI 注册表 - SeedVR2 视频升频器
4、安装方法二:手动安装
(1)下载git代码并安装依赖包
(a)下载git代码
将https://github.com/numz/ComfyUI-SeedVR2_VideoUpscaler/tree/main代码下载至ComfyUI的custom nodes目录下(其它大模型也是这样的)。
cd /root/userdata/ComfyUI/ComfyUI/custom_nodes
git clone https://github.com/numz/ComfyUI-SeedVR2_VideoUpscaler.git


(b)安装SeedVR2依赖包
将ComfyUI-SeedVR2_VideoUpscaler所需要pip包安装到ComfyUI的Python虚拟环境中,之前有点担心不兼容,毕竟这么多大模型,ComfyUI都能兼容吗,会不会有包冲突,后来了解到大模型要适配ComfyUI是要确保不与ComfyUI有包冲突的。
安装命令如下:
cd /root/userdata/ComfyUI/ComfyUI/custom_nodes/ComfyUI-SeedVR2_VideoUpscaler
pip install -r requirements.txt


(2)下载模型文件
下载模型文件至ComfyUI/models/SEEDVR2

点击下载模型按钮查看下载命令:

下载VAE模型:
cd models/SEEDVR2/
modelscope download --model numz/SeedVR2_comfyUI ema_vae_fp16.safetensors --local_dir .

下载DIT模型:
modelscope download --model numz/SeedVR2_comfyUI seedvr2_ema_3b_fp8_e4m3fn.safetensors --local_dir .

其它模型方法类似,可以结合ComfyUI上边运行工作流时的报错提示来下载模型。
三、运行ComfyUI
(一)切换到GPU CCI
因为启动ComfyUI是需要GPU的,当然大模型推理更需求GPU,因此需切换到GPU CCI。

此部分如何切换请查阅本公众号其它文章或观看视频:
https://www.bilibili.com/video/BV1VjkCBSEE4/?vd_source=fd42e60633b82386850d2e02312f5964
每次切换CCI需要手动切换一下Python的虚拟环境。
(二)启动ComfyUI
1.配置外网访问端口
如果需指定IP和端口,请直接在命令后边增加参数。提前配置好CCI对外的端口映射:

2.切换Python虚拟环境并执行main.py
切到ComfyUI的Python虚拟环境后,执行以下命令:
cd ~/userdata/ComfyUI/ComfyUI
source /root/userdata/ComfyUI/comfyUI_env_py3.10/bin/activate
python main.py --listen 0.0.0.0 --port 8188
解释:ComfyUI默认端口是8188,启动时指定0.0.0.0IP。
ComfyUI启动成功:

访问ComfyUI:
用我们在外网映射的IP及端口访问:http://60.171.65.125:30580/

四、制作SeedVR2工作流并运行
(一)图像转高清工作流示例
随便找了一张我们小九的照片,用加载图像节点来上传我们的照片。

再分别拖拽SEEDVR2节点下边的DIT、VAE模型、SeedVR2 Video Upscaler。

将各节点进行连线,最终再加一个预览图像的节点,并进行连线,如下图所示:

点击右上角(或者有时跑到下边来了)人蓝色运行按钮,执行成功,生成的图像

生成图像的分辨率是我设置的分辨率(1080*1480),我这里保守了,你可以大胆一点,弄个2倍、4倍放大都可以:

其它补充:
ComfyUI的管理界面
主菜单:包括工作流、文件、编辑、视图、主题、设置等功能,还可以在扩展中安装插件,这个非常好。

底部面版可以打开或关闭日志,这个跟在Vscode后台是一样的:

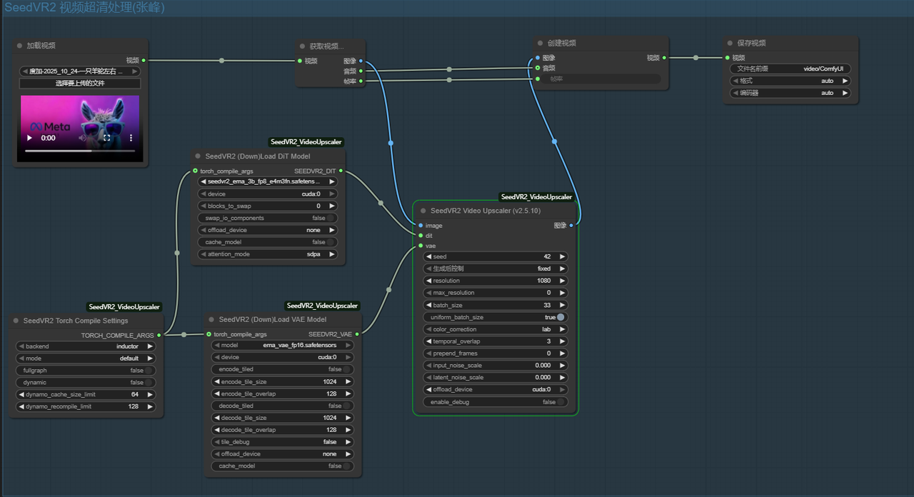
(二)视频转高清工作流示例
点击左上方加号创建新的工作流,点左上角菜单-文件,随便命个名保存一下。

按官网示例拖拽工作流:

运行中:

运行完成:

运行结果:

五、ComfyUI Manager的使用
可以在安装ComfyUI的时候安装ComfyUI Manager,也可以在后边随时安装,安装后,界面右上角会出现Manager的蓝色按钮:


由于篇幅限制,后边再专门介绍ComfyUI Manager,这里只是提一下。
六、总结
可以看出来,SeedVR2.5单张图片高清都是秒级(几秒到几十秒不等,看GPU配置),视频比较慢,一个5秒的视频从分辨率1248704变为19141080。用了1张h100GPU*80G显存),共花了10分钟,比Flash VSR要慢许多,但效果比Flash VSR要好很多。SeedVR2.5有3B和7B的模型,3B感觉主要在磨皮,7B细节更多,当然可以用不同视频以及不同模型来测试效果,获得一个合适的方案。当然,再好的模型都有不足的地方,现在为什么模型这么多呢,还是专业的模型干专业的活,SeedVR2.5对文字不是特别友好,如果原图片有文字,大概率文字变高清后就会变形,希望下一个版本能改善。

浙公网安备 33010602011771号