架构期day14-四层负载均衡
一、四层负载均衡
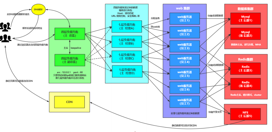
1.什么是四层负载均衡
所谓四层负载均衡,也就是主要通过报文中的目标地址和端口,再加上负载均衡设备设置的服务器选择方式,决定最终选择的内部服务器。
以常见的TCP为例,负载均衡设备在接收到第一个来自客户端的SYN 请求时,选择一个最佳的服务器,并对报文中目标IP地址进行修改(改为后端服务器IP),直接转发给该服务器。TCP的连接建立,即三次握手是客户端和服务器直接建立的,负载均衡设备只是起到一个类似路由器的转发动作。在某些部署情况下,为保证服务器回包可以正确返回给负载均衡设备,在转发报文的同时可能还会对报文原来的源地址进行修改。


2.应用场景
1.四层+七层来做负载均衡,四层可以保证七层的负载均衡的高可用性;
2.负载均衡可以做端口转发
3.数据库读写分离
3.四层负载均衡特点
1.四层负载均衡仅能转发TCP/IP协议、UDP协议、通常用来转发端口,如:tcp/22、udp/53;
2.四层负载均衡可以用来解决七层负载均衡端口限制问题;(七层负载均衡最大使用65535个端口号)
3.四层负载均衡可以解决七层负载均衡高可用问题;(多台后端七层负载均衡能同时的使用)
4.四层的转发效率比七层的高得多,但仅支持tcp/ip协议,不支持http和https协议;
5.通常大并发场景通常会选择使用在七层负载前面增加四层负载均衡。
二、四层负载均衡实践
1.环境准备
| 主机 | IP | 身份 |
|---|---|---|
| lb4 | 172.16.1.3,10.0.0.3 | 四层负载均衡 |
| lb01 | 172.16.1.4,10.0.0.4 | 七层负载均衡 |
| lb02 | 172.16.1.5,10.0.0.5 | 七层负载均衡 |
2.测试lb01
lb01负载均衡确认没有问题
3.lb4和lb02搭建nginx
1.配置yum源
2.安装
3.配置nginx
4.创建用户
5.启动
4.将lb01配置同步到lb02
[root@lb01 ~]# scp /etc/nginx/conf.d/* 172.16.1.5:/etc/nginx/conf.d/
[root@lb01 ~]# scp /etc/nginx/proxy_params 172.16.1.5:/etc/nginx/
5.测试lb02的负载均衡
[root@lb02 ~]# nginx -t
nginx: the configuration file /etc/nginx/nginx.conf syntax is ok
nginx: configuration file /etc/nginx/nginx.conf test is successful
[root@lb02 ~]# systemctl restart nginx
#配置hosts测试
10.0.0.5 linux.wp.com
6.配置四层负载均衡
1)四层负载均衡语法
Syntax: stream { ... }
Default: —
Context: main
#示例:四层负载均衡stream模块跟http模块在同一级别,不能配置在http里面
stream {
upstream backend {
server backend1.example.com:12345 weight=5;
server 127.0.0.1:12345 max_fails=3 fail_timeout=30s;
}
server {
listen 12345;
proxy_connect_timeout 1s;
proxy_timeout 3s;
proxy_pass backend;
}
}
2)配置nginx主配置文件
[root@lb4 ~]# vim /etc/nginx/nginx.conf
#注释http层所有内容
user www;
worker_processes 1;
error_log /var/log/nginx/error.log warn;
pid /var/run/nginx.pid;
events {
worker_connections 1024;
}
include /etc/nginx/conf.c/*.conf; #添加一个包含文件
#http {
# include /etc/nginx/mime.types;
# default_type application/octet-stream;
# log_format main '$remote_addr - $remote_user [$time_local] "$request" '
# '$status $body_bytes_sent "$http_referer" '
# '"$http_user_agent" "$http_x_forwarded_for"';
# access_log /var/log/nginx/access.log main;
# sendfile on;
# #tcp_nopush on;
# keepalive_timeout 65;
# #gzip on;
# include /etc/nginx/conf.d/*.conf;
#}
3)配置四层负载均衡
#创建目录
[root@lb4 ~]# mkdir /etc/nginx/conf.c
#配置
[root@lb4 ~]# vim /etc/nginx/conf.c/linux.lb4.com.conf
stream {
upstream lbserver {
server 10.0.0.4:80;
server 10.0.0.5:80;
}
server {
listen 80;
proxy_pass lbserver;
proxy_connect_timeout 1s;
proxy_timeout 3s;
}
}
4)启动服务
[root@lb4 ~]# nginx -t
nginx: the configuration file /etc/nginx/nginx.conf syntax is ok
nginx: configuration file /etc/nginx/nginx.conf test is successful
[root@lb4 ~]# systemctl start nginx
5)配置hosts访问
10.0.0.3 linux.wp.com linux.lb.com
#访问
http://linux.wp.com/
6)四层负载均衡配置日志
#四层负载均衡是没有access的日志的,因为在nginx.conf的配置中,access的日志格式是配置在http下的,而四层负载均衡配置是在http以外的;
#如果需要日志则需要配置在stream下面
[root@lb4 ~]# vim /etc/nginx/conf.c/linux.lb4.com.conf
stream {
log_format proxy '$remote_addr $remote_port - [$time_local] $status $protocol '
'"$upstream_addr" "$upstream_bytes_sent" "$upstream_connect_time"';
access_log /var/log/nginx/proxy.log proxy;
upstream lbserver {
server 10.0.0.4:80;
server 10.0.0.5:80;
}
server {
listen 80;
proxy_pass lbserver;
proxy_connect_timeout 1s;
proxy_timeout 3s;
}
}
#查看所有web服务器日志
[root@web01 ~]# tail -f /var/log/nginx/access.log
[root@web02 ~]# tail -f /var/log/nginx/access.log
三、四层负载端口转发
1.请求负载均衡的5555端口,跳转到web01的22端口
#简单配置
stream {
server {
listen 5555;
proxy_pass 172.16.1.7:22;
}
}
#一般配置
stream {
upstream ssh_7 {
server 10.0.0.7:22;
}
server {
listen 5555;
proxy_pass ssh_7;
}
}
2.请求负载均衡的6666端口,跳转至172.16.1.51:3306
stream {
upstream db_51 {
server 172.16.1.51:3306;
}
server {
listen 6666;
proxy_pass db_51;
}
}
3.数据库从库的负载均衡
stream {
upstream dbserver {
server 172.16.1.51:3306;
server 172.16.1.52:3306;
server 172.16.1.53:3306;
server 172.16.1.54:3306;
server 172.16.1.55:3306;
server 172.16.1.56:3306;
}
server {
listen 5555;
proxy_pass dbserver;
}
}
四、动静分离
动静分离,通过中间件将动态请求和静态请求进行分离;
通过中间件将动态请求和静态请求分离,可以减少不必要的请求消耗,同时能减少请求的延时。
通过中间件将动态请求和静态请求分离,逻辑图如下:

1.单台机器进行动静分离
[root@web01 ~]# vim /etc/nginx/conf.d/linux.wp.com.conf
server {
listen 80;
server_name linux.wp.com;
location / {
root /code/wordpress;
index index.php;
}
location ~* \.(jpg|png|gif)$ {
root /code/wordpress;
}
location ~* \.php$ {
fastcgi_pass 127.0.0.1:9000;
fastcgi_param SCRIPT_FILENAME /code/wordpress/$fastcgi_script_name;
include fastcgi_params;
}
}

浙公网安备 33010602011771号