ChatGPT技术产品落地实践:从技术架构到实际应用

简介
在本次分享中,想跟大家探讨ChatGPT技术产品的落地实践,从技术架构的角度出发,剖析GPT模型的核心原理、关键技术以及实际应用场景。将从以下几个方面展开讨论:
1. ChatGPT模型概述:首先,简要介绍ChatGPT(Chatbot based on Generative Pre-trained Transformer)模型的基本概念、可应用场景、公司层面资源支持情况。
2. 技术架构解析:接下来,简单科普下GPT模型的技术架构,包括Transformer结构、自注意力机制、预训练与微调策略等关键技术。
3. 工程端架构聚焦:该部分以JAVA工程开发的视角,针对GPT应用的聚焦,包括Prompt构造、GPT结果的解析、团队协作等。
4. 实际应用场景和架构:在此部分,介绍GPT技术产品在经销商团队的实际应用,给出我们的架构方案,并分享一些应用心得体会。
5.面临的挑战与未来发展:最后,讨论GPT技术产品在实际落地过程中可能面临的挑战,如模型泛化能力、数据安全与隐私等,并展望其未来发展趋势。
通过本次分享,希望帮助大家更好地理解GPT技术产品的技术架构,明确其在实际工程端应用中的关键设计方向,并为大家在自己的项目中应用GPT技术提供参考。
1.ChatGPT模型概述
1.1
概念介绍
ChatGPT(Chatbot based on Generative Pre-trained Transformer)是一种基于GPT模型的聊天机器人。它利用了GPT模型在自然语言处理(NLP)领域的强大生成能力,以实现与人类用户的自然、流畅和智能的对话交互。GPT模型是一种基于Transformer架构的生成式预训练模型,通过大量无标签文本数据进行预训练,学习到丰富的语言知识和语义信息。在预训练完成后,GPT模型可以通过微调的方式,针对特定任务进行优化,以实现高效的迁移学习。ChatGPT通过对GPT模型的微调,使其能够理解和生成自然语言对话,从而实现与人类用户的交互。
1.2
可应用场景
ChatGPT作为一种基于GPT模型的聊天机器人,具有强大的自然语言理解和生成能力,可以应用于多个场景。包括智能客服、自然语言生成、聊天机器人、语言翻译、内容概括等。ChatGPT可以通过模仿人类的方式进行对话和生成文本,使得它在应用场景中比其他算法更有优势。
1.3
公司层面资源情况
我们之家紧跟GPT步伐。先后与百度、微软、阿里、华为建立一些GPT合作,共同探讨应用场景。同时给业务侧提供支持,在之家云上也提供ChatGPT页面入口,并对有业务需求的产品侧提供API访问支持。资源支撑相当友好,工程、产品人员结合业务应用能够很快落地。
2.技术架构解析
1.Transformer结构:GPT模型基于Transformer结构,这是一种在自然语言处理任务中广泛使用的深度学习架构。Transformer结构摒弃了传统的循环神经网络(RNN)和卷积神经网络(CNN),采用了自注意力机制来捕捉输入序列中的长距离依赖关系。Transformer结构由编码器(Encoder)和解码器(Decoder)组成,但GPT模型仅使用了解码器部分。
2.自注意力机制:自注意力机制是Transformer结构的核心组件,它允许模型在处理输入序列时,关注到与当前位置相关的其他位置的信息。自注意力机制通过计算输入序列中每个单词与其他单词之间的相关性权重,实现了对序列中不同位置信息的加权组合。这种机制使得GPT模型能够捕捉到文本中的长距离依赖关系,从而提高了模型的表达能力。
3.预训练与微调策略:GPT模型采用了预训练与微调的策略来提高模型的泛化能力。在预训练阶段,模型使用大量无标签的文本数据进行无监督学习,学习到丰富的语言知识。在微调阶段,模型使用特定任务的有标签数据进行有监督学习,使模型能够适应不同的自然语言处理任务。这种策略使得GPT模型能够在多种任务上取得优秀的性能。
作为工程端开发同学,不需要完全理解其中的技术点,并不影响基于GPT能力落地出来优秀的业务产品。
3.工程端架构聚焦
在工程实践中,首要任务是明确问题。我们期望的产品能够整合之家领域的垂直知识,借助GPT大模型的语言理解和表达能力,摆脱传统依赖大量人力投入的方式,从而更高效、更优质地服务用户。因此,我们面临的核心挑战是如何将GPT大模型与专业领域知识相结合,提炼GPT的输出结果,并生成相对结构化的数据,以便嵌入到垂直领域的产品中。
以ChatGPT技术为例(其他类似技术也大同小异),通常有以下可行方法:
1. Fine-tuning:这是一种机器学习训练方法,简单来说,就是在特定任务上对预训练好的模型进行微调,以提升模型在该任务上的性能。
2. 基于prompt的微调:prompt即提示信息,它是模型输入样本的格式,在文本生成任务中,prompt可以约束和引导GPT模型的输出。
作为一名Java开发工程师,对自然语言处理(NLP)等技术了解有限,基于fine-tuning的方案成本较高。因此,我们可以选择的范畴是在prompt研究上。幸运的是,这种方法的效果相当不错。
3.1
Prompt构造
如何构造一个好的prompt,通常有这些要素:
►3.1.1 明确指示
在prompt中明确指示GPT仅使用给定的信息进行回答。例如,你可以在问题前加上类似于“仅根据以下信息回答问题:”的说明。
►3.1.2 提供充足的背景信息
在prompt中提供足够的背景信息和上下文,以便GPT-4能够理解问题并给出准确的回答。尽量确保提供的信息是准确、完整和相关的。
►3.1.3 明确问题
确保问题表述清晰、明确且易于理解。避免使用模糊或歧义的词汇。
►3.1.4 请求严谨的回答
在prompt中明确要求GPT-4给出严谨、准确的回答。例如,你可以在问题后加上类似于“请给出一个严谨、准确的回答。”的说明。
►3.1.5 分步骤询问
思维链(COT)提示(Chain-of-Thought Prompting)模型,如果问题较复杂,可以将其拆分成多个子问题,并逐个询问。
在考虑这些关键因素的同时,我们还需遵循技术规范。众所周知,GPT-3.5 API具有4K token的长度限制,而GPT-4的公司API版本也只有8K token。因此,如何在有限的token长度内提炼内容成为许多应用面临的主要挑战。为解决这一问题,建议根据业务特点寻求相应解决方案,例如:
1. 对大型内容进行预处理,将其拆分为多个片段,并通过嵌入处理将其转换为向量数据库。在提取内容时,先进行相似度匹配,然后将内容拼接到prompt的可支持长度,最后调用大型模型。
2. 对内容进行提炼,可以通过大型模型自我总结或采用其他技术手段,在尽量保留关键信息的前提下,实现token长度的缩减。
3. 结合业务需求,提前进行人工知识分类,确保每个小类别的知识总结不超过token限制。在调用模型时,先识别分类,然后获取相应类别的知识并输入大型模型。
通过这些策略,我们可以在遵循技术规范的前提下,充分利用有限的token长度,为各种应用提供高质量的内容。
3.2
GPT结果的解析
针对与prompt相关的问题,解析方法至关重要。我们需要明白,GPT生成的结果是文本形式,而我们的业务需求往往是结构化数据。为了解决GPT输出内容格式的问题,我们可以遵循prompt的特性,尽量使返回格式简洁明了,以实现目标。然而,即使我们明确要求按照特定顺序和特定JSON格式返回,仍无法保证格式的完全准确。
除此之外,我们还可以采取补救措施。针对GPT返回结果中具有共性的部分,在标准化之外进行二次解析。虽然补救效果有时候可能因情况而异,但这是我们目前能采取的最佳策略。
3.3
团队协作
GPT技术正风靡全球,各团队纷纷投入研究其潜力。在产品、技术和算法团队之间,如何进行有效分工呢?我认为,产品团队应关注业务逻辑和实际应用场景,总结并提炼业务知识,以便构建高效的prompt。与此同时,技术团队需致力于优化prompt模板、解析输出结果、改进容错机制以及设计通用的GPT应用架构。算法团队则应发挥其专业优势,对模型进行微调,以便提供更优秀的大型模型版本,为业务团队提供支持。这样的分工将有助于我们团队充分发挥各自优势。
4.实际应用场景和架构
在了解了GPT的基本概念之后,相信大家已经做好了尝试的准备。接下来,我们将分享我们团队实施的设计案例,希望能为大家提供一些有益的参考。
4.1
需求背景
经销商运营人员每天需要处理众多数据维度,部分数据需手动整理并输出。此外,还需针对各运营指标的波动情况分析异常原因。传统方式在整理、归纳和输出报告方面既耗时又费力。而且,作为数据报告,大部分内容仅能作为数据趋势变化和结论参考,难以满足不同决策者的观看需求。因此,我们考虑为经销商和厂商管理层搭建一个基于大模型能力的数据分析样板间。具体要求如下:
1. 面向管理层,运用Prompt+大模型能力,结合业务数据,提供辅助性决策建议。支持管理者根据数据问题向机器人咨询并获取解答。
2. 输出内容:结合业务数据,生成数据分析报告和图表,涵盖数据变化趋势、异常预警、数据结论等多个维度。
4.2
技术视角聚焦任务
在明确需求背景以及对GPT有一定了解的基础上,实现工程化将变得相对简单。技术架构的目标非常明确,需要完成以下任务:
1. 为大型模型整合垂直领域的专业知识。
2. 要求大型模型能够完成特定任务,例如:分析变化趋势、进行异常预警以及得出数据结论。
3. 输出结果需包括文本和图表形式。
4.3
技术视角分析可行性
经过对大模型现有能力的评估,我们发现特定任务是其核心优势。通过精心设计的提示,大模型的表现可以持续优化,问题相对较小。然而,其他两个方面存在一定的风险:
1.对于工程端能力,我们只能依赖提示内容结合垂直领域知识,因此无法避免令牌长度限制。同时,我们了解到产品方面的私有知识长度较长,预估可能超过1万个令牌。
2.为满足输出要求,技术方面需要解析并提取格式化数据。
3.对于图表需求,大模型本身仅支持文本输出,无法直接生成图表。
针对已知的问题,我们决定采取以下方案进行优化:
1. 对于 tokens 数量限制问题,经过充分讨论和权衡,我们与产品团队达成一致,首版将通过拆分分类方案来限定 tokens 数量。
2. 在格式化数据方面,我们将重点关注 prompt 设定,并严格要求遵循特定格式。
3.对于图表需求,由于当前大模型版本仅支持文本,我们将要求大模型返回特定图表数据格式,然后在展示端进行适配,最终实现图表展示。
基于以上结论,我们将开发基于 GPT 大模型的应用,重点关注 prompt 设定编程,紧密贴合 Prompt Engineer 的角色。
4.4
prompt设定划分
根据业务分析,同时调研业内应用。我们最终在组内,对prompt设定了更细粒度的不同职责划分,先上图:

按照该划分,不同人员去维护,确定对应职责的prompt内容,如:产品测需要提供角色设定、相关任务项。技术实现端,根据设定组装各个分类prompt,按照设定去解析结果。这张图大家可以参照下,根据团队职责,拆分、调研不同分类的最优prompt。
4.5
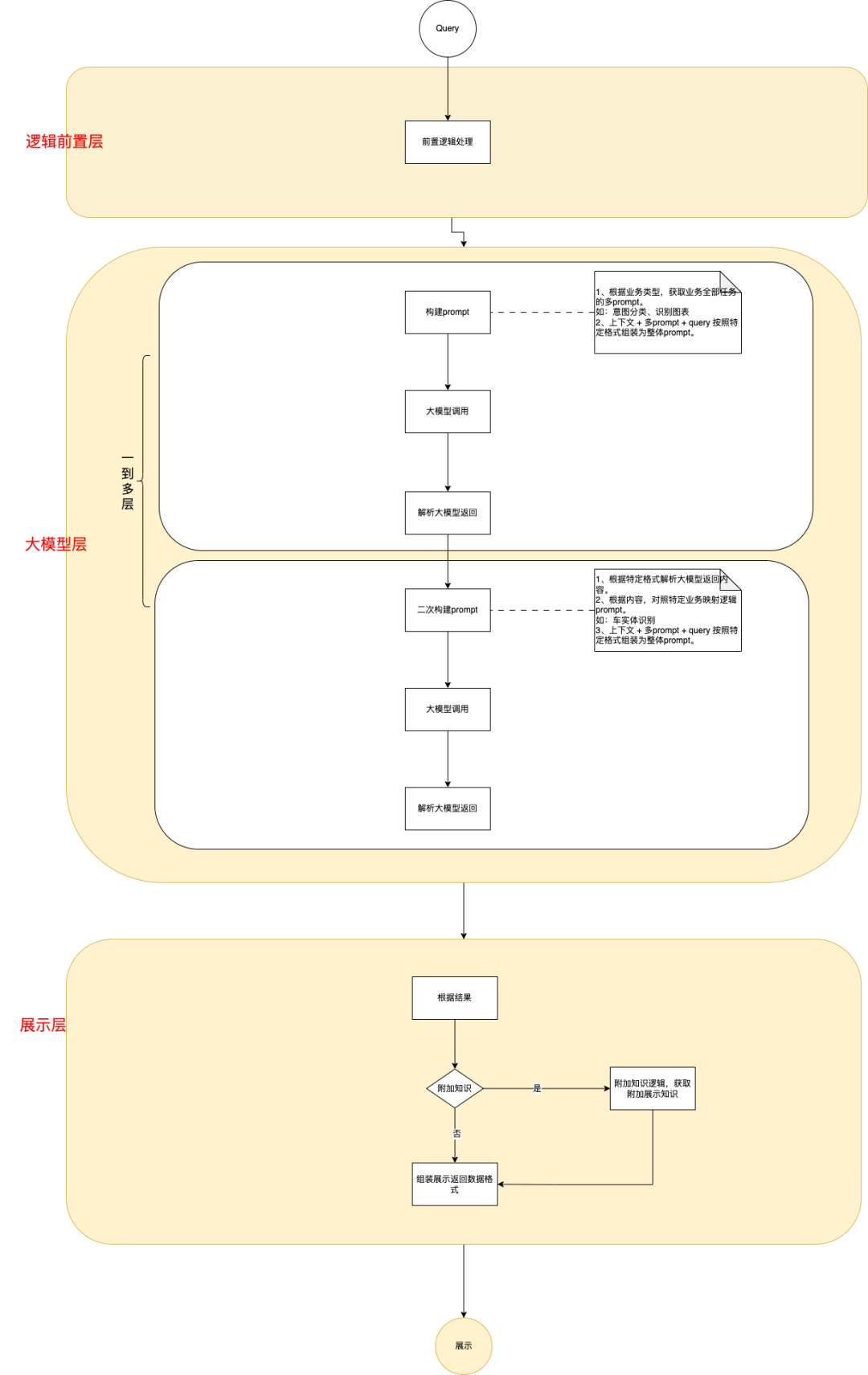
系统流程架构
核心prompt确认后,下一步是确认系统整体架构。根据业务情况,在系统流程中会经过一到多层的大模型,每一次附加业务的内置功能,最终来完成业务逻辑。

同时,结合组内的开发规范,项目依旧采用DDD思想进行构造,从限界上划分为:流程限界、大模型限界。
4.6
prompt实例
这里给出项目落地的实例prompt最终形态,项目流程经两次GPT交互,所以对应输入、输出有两套

有了结构化数据之后,开展业务样式交互就是常规操作了。
5.面临的挑战与未来发展
5.1
模型泛化能力
虽然GPT模型在许多自然语言处理任务上表现出色,可以通过Fine-tuning、prompt来优化精准度,但其泛化能力仍有待提高。在面对一些特定领域或具有特殊语境的任务时,GPT模型可能无法很好地理解和处理。未来的发展方向之一是提高模型的泛化能力,使其能够更好地适应各种不同的应用场景。
5.2
计算资源消耗
GPT模型的训练和推理过程需要大量的计算资源,最直观感受是每次调用就是在烧钱。
5.3
数据安全与隐私
GPT模型在训练过程中需要大量的数据,这可能涉及到用户的隐私和数据安全问题。如何在保证模型性能的同时,确保用户数据的安全和隐私,是未来发展的重要课题。
5.4
模型可解释性
GPT模型的内部结构复杂,很难直观地理解其决策过程。这在某些应用场景中可能导致不可预测的结果,甚至产生不符合道德和法律规定的输出。因此,提高模型的可解释性,使其决策过程更加透明和可控,是未来研究的重要方向。
5.5
人工智能伦理与责任
随着GPT技术产品在各个领域的广泛应用,如何确保其遵循伦理原则,防止滥用和误用,以及明确相关责任归属,成为亟待解决的问题。未来的发展需要在技术、法律和道德层面共同努力,构建更加健全的人工智能伦理和责任体系。
5.6
模型多样性与融合
当前的GPT模型主要关注单一的自然语言处理任务,未来的发展方向可能包括将GPT技术与其他领域的人工智能技术相结合,如计算机视觉、语音识别等,实现更加丰富和多样化的应用场景。
总之,GPT技术产品在未来的发展中需要克服诸多挑战,包括提高模型泛化能力、降低计算资源消耗、保障数据安全与隐私、提高模型可解释性、遵循人工智能伦理与责任原则以及实现模型多样性与融合。在这些方面的突破将为GPT技术产品的广泛应用和持续创新奠定坚实基础。
总结
本文约50%的内容是基于GPT技术生成的,包括标题、大纲、技术架构解析以及挑战与未来发展章节。其中一些专业知识已超出了我作为工程开发者的能力范围,效果令人惊喜。大家赶紧拥抱GPT技术吧!首个项目版本的成功实施,得益于诸多外部支持,例如:借鉴了AutoGPT的prompt设计、LangChain的设计理念,以及学习了公司云平台团队设计的私域知识库GPT方案。同时,团队小伙伴也很给力,项目的成功归功于大家的共同努力。
作者|李晓华、 杨永辉
本文来自博客园,作者:古道轻风,转载请注明原文链接:https://www.cnblogs.com/88223100/p/ChatGPT-Technology-Product-Implementation-Practice.html

浙公网安备 33010602011771号