Oracle 11g安装 卸载 授权用户 navicat 连接oracle

1.解压下载的包,然后进入包内,点击setup.exe开始安装 。
出现如下:一般把那个小对勾取消,点击下一步进行,

弹出下图这个后点‘是’
3.下图后,选择创建和配置数据库,点击下一步。

注意



8.下图,选择安装版本,用企业版的,下一步
9.下面,选择基目录的时候要注意了,最好去新建一个自定义的目录,以后方便自己查询和更改,不要用这个默认的,删除的时候麻烦。下面说一下怎么新建一个自定义目录。
10.新建自定义目录:在d盘下新建一个文件夹,取名为myoracle,进入这个文件夹,在里面新建一个文件夹,取名oracle. 注意:这两个文件夹的名字可以自己定义,但是最好不要用中文名作文件夹的名字,容易出问题。最好是如下这样的目录结构。
如图,就是这个样子的:

12.选择刚新建的d:\myoracle\oracle这个文件夹:如图:

14.下图,选择‘一般用途事务处理’直接点击下一步:

15.下图,‘全局数据库名’,可以自己定义。下面的服务标识符也是可以自己定义。一般这两个就使用默认的了。下一步。
orcl.fw.local
orcl

16.下图,就按照默认的来吧,点击下一步。

18.下图,还是默认的,点击下一步。

20.下图,配置口令,如果怕麻烦的话,如果仅仅是做学习用的话,统一口令就行。如果以后高级了,可以分别设置口令。这几个用户权限是不同的。我就用统一口令了,输入了oracle123.。。注意一点:你的这个口令,必须以字母开头,数字开头的话,后面会有很多问题的。


22.输入上面那个oracle123后,会弹出如下:在这里要注意了,oracle的密码标准是要字母数字大小写组合的大于八位才行,一般要是仅供学习用的话,不用在意这个。直接点‘是’就行。

23.下图,检测环境:

24.环境检测完后,有的是可以直接点击下一步的,有的会出现如下图:这个时候,一般是下图这样的,那么就应该没多大问题,选择全部忽略,再点击下一步就行了。

25.会出现如下:点击完成,就可以开始安装了。

26.开始安装了:安装比较慢,安装完数据库软件后,还会接着创建一个数据库实例,所以要等上好一会儿,玩一会儿后再来。

27.安装完后出现这个:点击确定就可以完成了。关闭。

这样就完成oracle的安装了。

测试一下,打开oracle自带的sql plus。


用户名:system.密码口令:oracle.(就是在20步自己定义的那个口令)。顺利进入:注意oracle这里输入的口令是不显示的,用了像linux登录的方式。在这 里就可以输入sql语句了。

Oracle11g 卸载
1.关闭oracle所有的服务。
Window7用户可以在windows的任务管理器–>服务内关闭以oracle开头的所有服务;xp用户可以在我的电脑右击–>管理–>服务和应用程序–>服务,找到所有以oracle开头的服务,右击,关闭。
2.打开注册表:regedit
打开路径:
HKEY_LOCAL_MACHINE\SYSTEM\CurrentControlSet\Services\
删除该路径下的所有以oracle开始的服务名称,这个键是标识Oracle在windows下注册的各种服务!
3.找到路径:
HKEY_LOCAL_MACHINE\SOFTWARE\ORACLE
删除该oracle目录,该目录下注册着Oracle数据库的软件安装信息。
4.删除注册的oracle事件日志,打开注册表
HKEY_LOCAL_MACHINE\SYSTEM\CurrentControlSet\Services\Eventlog\Application
删除注册表的以oracle开头的所有项目。
5.删除环境变量path中关于oracle的内容。(这一步好像不做也可以。)
鼠标右键右单击“我的电脑–>属性–>高级–>环境变量–>PATH 变量。
删除Oracle在该值中的内容。注意:path中记录着一堆操作系统的目录,在windows中各个目录之间使用分号(; )隔开的,删除时注意。
建议:删除PATH环境变量中关于Oracle的值时,将该值全部拷贝到文本编辑器中,找到对应的Oracle的值,删除后,再拷贝修改的串,粘贴到PATH环境变量中,这样相对而言比较安全。
6.重新启动操作系统。
以上1~5个步骤操作完毕后,重新启动操作系统。
7.重启操作系统后各种Oracle相关的进程都不会加载了。
删除oracle的安装目录,在这里就体现到了上面新建一个单独目录的好处了。可以直接把自定义的那个oracle文件夹直接删除。(数据库的东西好像删除起来也是很慢的)。
如果没有按照自定义的话,找到默认的那个安装目录,删除之。
8.删除开始菜单中的oracle项。
至此,Windows平台下Oracle就彻底卸载了。
** ## 创建用户 **
使用以下 CREATE USER 语句创建一个新用户:ot,用于在可插入数据库中创建示例 可为任意名字
CREATE USER OT IDENTIFIED BY Orcl1234;

上面的语句创建了一个名为:OT 的新用户,并在 IDENTIFIED BY 子句之后指定了一个密码,在这个示例中,创建的用户:OT 对应的密码为:Orcl1234 。
1.4.授权
通过使用以下 GRANT 语句授予 OT 用户权限:

2.登录新账号
使用OT用户帐户连接到数据库(ORCL)。 当 SQL Plus 提示输入用户名和密码时,输入:OT 和 Orcl1234。
对于 Oracle 11g/12c,使用如下命令:
SQL> CONNECT ot@orcl
输入口令:
已连接。
注意,OT 用户仅存在于 ORCL 数据库中,因此,必须在 CONNECT 命令中明确指定用户名为 ot@orcl。
navicat 连接oracle
11.2.0
oci.dll


localhost
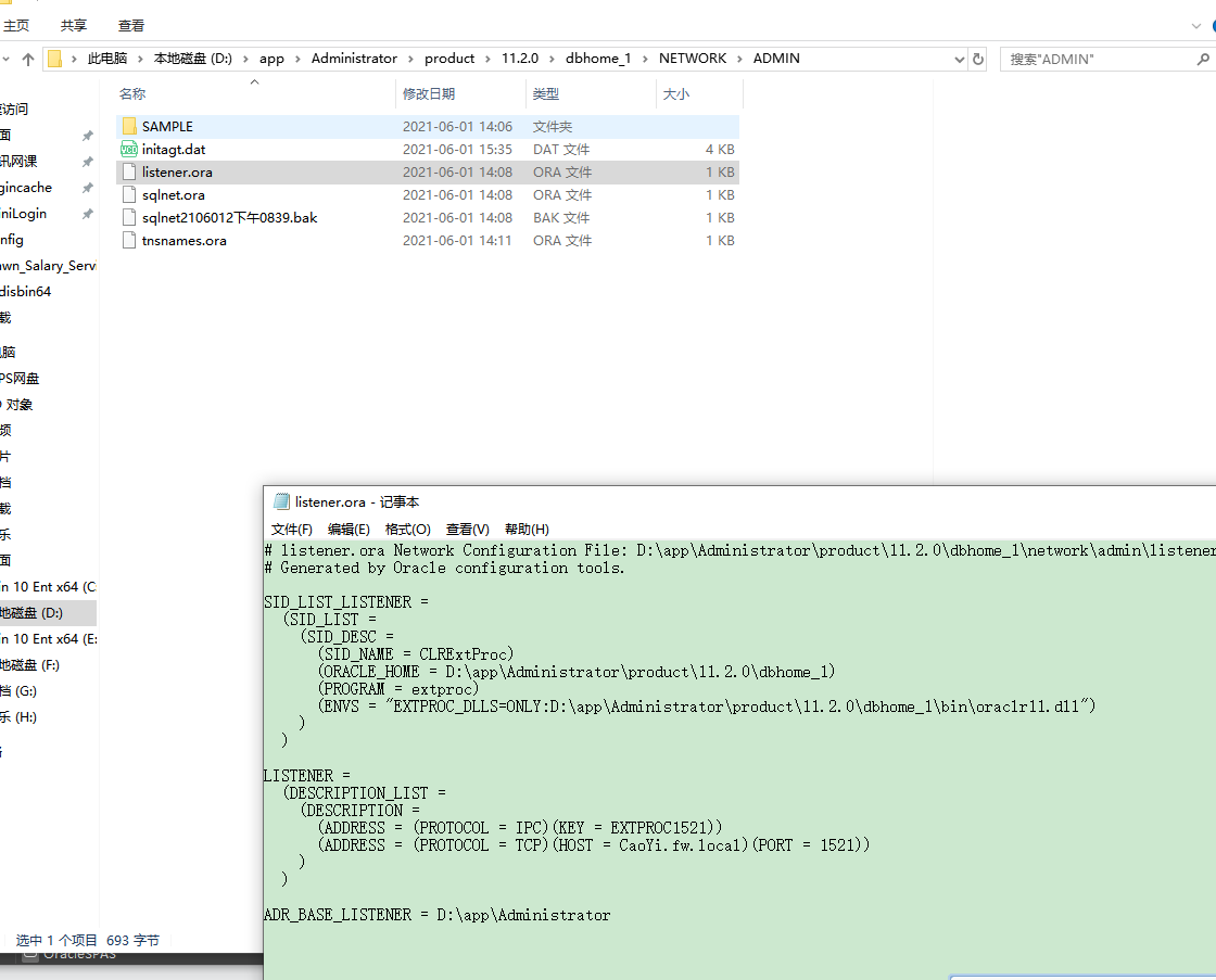
到oracle11g安装目录下,找到监听文件“listener.ora”。
ORA-12514 TNS 监听程序当前无法识别连接描述符中请求服务的解决方法
https://blog.csdn.net/huangyanlong/article/details/18500755

D:\app\Administrator\product\11.2.0\dbhome_1\NETWORK\ADMIN

listener.ora Network Configuration File: D:\app\Administrator\product\11.2.0\dbhome_1\network\admin\listener.ora
Generated by Oracle configuration tools.
SID_LIST_LISTENER =
(SID_LIST =
(SID_DESC =
(SID_NAME = CLRExtProc)
(ORACLE_HOME = D:\app\Administrator\product\11.2.0\dbhome_1)
(PROGRAM = extproc)
(ENVS = “EXTPROC_DLLS=ONLY:D:\app\Administrator\product\11.2.0\dbhome_1\bin\oraclr11.dll”)
)
)
LISTENER =
(DESCRIPTION_LIST =
(DESCRIPTION =
(ADDRESS = (PROTOCOL = IPC)(KEY = EXTPROC1521))
(ADDRESS = (PROTOCOL = TCP)(HOST = CaoYi.fw.local)(PORT = 1521))
)
)
ADR_BASE_LISTENER = D:\app\Administrator

浙公网安备 33010602011771号