实验5:开源控制器实践——POX
一.基础要求
1.使用命令创建拓扑:
sudo mn --topo=single,3 --mac --controller=remote,ip=127.0.0.1,port=6633 --switch ovsk,protocols=OpenFlow10

2.Hub模块
1)开启pox
./pox.py log.level --DEBUG forwarding.hub

2)开启主机终端
mininet> xterm h2 h3

3)抓取数据包
h2主机终端:tcpdump -nn -i h2-eth0![]()
h3主机终端:tcpdump -nn -i h3-eth0
![]()
4)h1 ping h2的tcpdump抓包结果截图

Hub模块中,h1 ping h2,h2和h3都能同时接收到数据包
3.Switch模块
1)停止hub模块,运行forwarding文件夹下的 l2_learning 模块

h1 ping h2的抓包结果截图

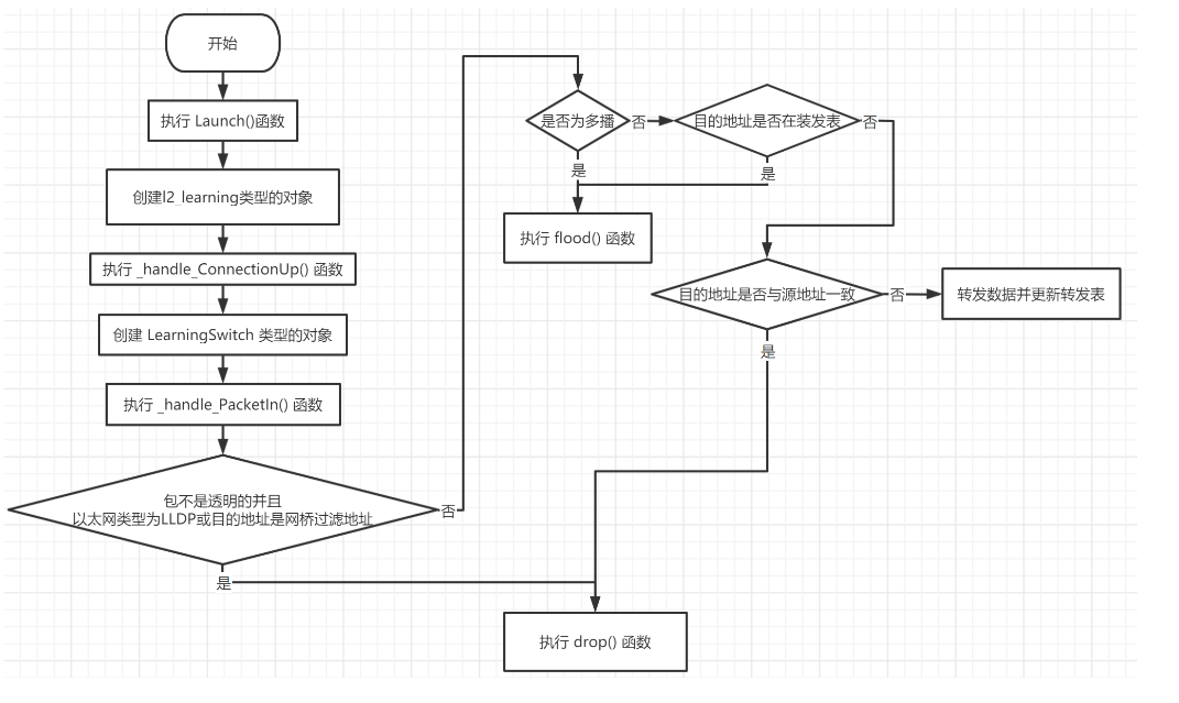
2)L2_learning模块代码流程图

实验心得
本次实验让我理解了POX 控制器的工作原理;通过验证POX的forwarding.hub和forwarding.l2_learning模块方式来初步学习POX控制器的使用方法;实验过程中也遇到了一些不会的地方和困难,通过上网查询解决了问题。

浙公网安备 33010602011771号