GA002-181-21
Starter State Machine

The Starter State Machine Pattern describes an entity (e.g. Class, Actor, Use Case or Test Case) from the point of view of the important states that it exhibits. The State Machine diagram indicates that the entity can be in one of two states and it transitions between the two states.
启动状态机
Starter状态机模式从它所展示的重要状态的角度描述了一个实体(例如,类、参与者、用例或测试用例)。状态机图表示实体可以处于两种状态之一,并且在两种状态之间转换。
如图是一种状态机图,显示两种状态和两种转换,以及初始状态和最终状态。
此图提供一种机制来表示系统工程师或其他涉众认为在类或其他元素的生命周期中很重要的条件(状态)。它描述了状态相关的行为,显示了元素如何从一个状态转换到另一个状态。
当软件工程师想要定义或描述类或其他元素可能显示的一组离散状态时,可以使用该模式。它们通常用于分析系统某些部分的行为,通常是因为难以理解或其行为复杂。
下面列出了使用此模式时可能需要执行的一些操作:
1、重新命名包、状态机和关系图,以适应计划。
2、重新命名图中的状态和转换,以适应计划。
3、通过从工具箱或项目浏览器拖到图表上创建新状态、其他元素和转换。
以下是应用该模式时的一些后续步骤的列表:
1.1、为各州创建进入、执行和退出操作,以模拟在这些条件下发生的情况。
1.2、为过渡添加触发器、保护和效果,以表达过渡的约束和行为
1.3、从其他模型中创建跟踪,因为它们被开发来表达状态如何与模型中的其他元素相关,例如用例、组件、工件和数据库对象。
Basic Activity Diagram with Decisions
The Basic Activity Diagram with Decisions pattern creates elements and an Activity diagram that contains a series of Actions connected by Control Flows indicating the sequence in which the Actions are fired. A Decision is used as an exclusive OR meaning that one and only one of the Control Flows will be followed determine by the value of the Guards

带决策的基本活动图
基本活动图with Decisions模式创建元素和活动图,其中包含由控制流连接的一系列操作,这些操作指示操作的激发顺序。Decision用作异或,意味着一个且只有一个控制流将由守卫的值决定。显示一个活动图,其中包含由控制流连接的多个操作和控制节点(初始、最终、决策)。
其目的是允许业务分析人员和其他涉众通过定义一系列操作来创建活动如何执行其工作的可视化表示。顺序由控制流关系显示。决策用于表示将遵循一个且只有一个控制流。防护装置表示需要满足的条件或要遵循的控制流程。
它通常在计划的分析阶段使用,以显示活动所描述的工作是如何由一系列动作执行的。图表通常不会为每一项活动而创建,而是为一小部分活动而创建,在这些活动中,明确说明工作是如何进行的很重要。
下面列出了使用此模式时可能需要执行的一些操作:
1、重新命名元素和图表以适合该计划。
2、重命名操作和伪节点(初始、最终、决策等)以适应计划。
3、在需要的地方添加更多元素来扩展图的语义。
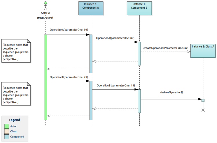
Sequence with Object Creation and Destruction
The Sequence with Object Creation and Destruction pattern creates elements and a Sequence diagram that describes the interaction of an Actor and two Components showing the time ordered calling of messages. A message is sent to create a Class during the time represented by the interaction once it has played its role in the interaction another message is sent to destroy it.

Figure 1. Shows a Sequence diagram and the interaction of an Actor and two Components and the messages they exchange including messages to create, utilize and then destroy a Class.
对象创建和销毁的序列
Sequence with Object Creation and Destroyment模式创建元素和序列图,该图描述了一个参与者和两个显示消息按时间顺序调用的组件之间的交互。在交互所代表的时间内,发送一条消息来创建一个类,一旦它在交互中扮演了它的角色,就会发送另一条消息来销毁它。该图显示了一个序列图,一个参与者和两个组件的交互,以及它们交换的消息,包括创建、利用和销毁类的消息。
其目的是使元素之间的交互可视化。设计人员和实现团队通常创建序列图,作为设计工具或用于文档目的。该模式允许建模者展示如何创建资源,例如类,一旦它们在交互中达到了目的,就可以销毁它们。一个被发现的问题或一系列的信息往往能使系统的决策变得清晰。
该模式通常在设计或实现阶段使用,但也可以在计划完成并需要文档记录时使用。它可用于:在交互中的一个定义点上对对象的创建和随后的销毁进行建模。
下面列出了使用此模式时可能需要执行的一些操作:
1、更改参与者和组件的名称以适应方案。
2、更改图表的名称以适应计划。
3、更改组件中定义的操作的名称以适应方案。
4、更改在交互过程中创建的类的名称。
Basic Sequence Diagram with Asynchronous Message

The Basic Sequence Diagram with Asynchronous Message pattern creates elements and a Sequence diagram that describes the interaction of an Actor and two Components showing the time ordered calling of messages. A message is sent to create a Class during the time represented by the interaction once it has played its role in the interaction another message is sent to destroy it.
Figure 1. Shows a Sequence diagram and the interaction of an Actor and two Components and the messages they exchange including messages to create, utilize and then destroy a Class.
具有异步消息的基本序列图
具有异步消息模式的基本序列图创建了元素和序列图,该图描述了一个参与者和两个组件的交互,显示了消息的时间顺序调用。在交互所代表的时间内,发送一条消息来创建一个类,一旦它在交互中扮演了它的角色,就会发送另一条消息来销毁它。显示了一个序列图,一个参与者和两个组件的交互,以及它们交换的消息,包括创建、利用和销毁类的消息。
其目的是使元素之间的交互可视化。设计人员和实现团队通常创建序列图,作为设计工具或用于文档目的。该模式允许建模者展示如何创建资源,例如类,一旦它们在交互中达到了目的,就可以销毁它们。一个被发现的问题或一系列的信息往往能使系统的决策变得清晰。
该模式通常在设计或实现阶段使用,但也可以在计划完成并需要文档记录时使用。它可用于:call对象不需要等待消息被回复,并且可以立即继续处理。
下面列出了使用此模式时可能需要执行的一些操作:
1、更改参与者和组件的名称以适应方案。
2、更改图表的名称以适应计划。
3、更改组件中定义的操作的名称以适应方案。
4、更改在交互过程中创建的类的名称。
Basic Use Case Model
The Basic Use Case Model pattern creates elements and a Use Case diagram that describes the goals that user roles wish to achieve from the system. The Use Cases are all contained within the System Boundary and the Actors all lie outside the Boundary.
Figure 1. Shows a Use Case diagram with Actors and a number of Use Cases enclosed in a System Boundary. One Actor represents a system and is displayed using rectangular notation.
基本用例模型
基本用例模型模式创建元素和描述用户角色希望从系统中实现的目标的用例图。用例都包含在系统边界内,参与者都在边界之外。显示一个包含参与者的用例图和系统边界中包含的一些用例。一个参与者表示系统,并使用矩形符号显示。
其目的是允许业务分析师和其他涉众描述参与者(用户扮演的角色)在与系统交互时想要实现的价值。该模式通常用于计划的分析阶段,可用于实现任意数量的需求,并作为为实现团队提供规范的一种方式。
下面列出了使用此模式时可能需要执行的一些操作:
1.更改系统边界的名称以适应方案。
2.更改参与者和用例的名称以适合该方案。
3.添加描述来描述用例提供的价值。
以下是应用该模式时的一些后续步骤的列表:
1.使用场景生成器定义一个或多个用例中的详细步骤。
2.生成一个行为图,直观地描述详细的步骤。
3.在用例和需求之间创建跟踪关系。
4.在用例和实现它们的组件之间创建实现关系。
5.使用扩展、包含和泛化关系构建用例模型。
浙公网安备 33010602011771号