数字电路总结
一、前言
1.在题集4和题集5的"数字电路模拟程序"任务中,我经历了从基础逻辑门电路到复杂组合电路的完整实现过程。这两个题目集构成了一个完整的迭代开发案例,让我深刻理解了面向对象设计、电路模拟算法和系统架构的重要性。
题集4:实现了五种基本逻辑门(与门、或门、非门、异或门、同或门)的电路模拟,重点在于元件建模、信号传播和依赖管理。题量适中,难度中等。
题集5:在题集4基础上,新增了四类复杂元件(三态门、译码器、数据选择器、数据分配器),引入了控制引脚、多输出、无效状态等概念。题量相同但逻辑复杂度显著提高,特别需要处理格式各异的输出要求。
2.两次题目集的演进关系分析

二、设计与分析
(1)题集4代码架构分析
题集4采用了一种事件驱动+依赖追踪的架构:

核心设计特点:
1.惰性计算机制:只有当元件所有输入引脚都收到信号时才计算输出
2.事件回调传播:输出变化时通过回调通知下游元件,实现信号自动传播
3.依赖图管理:显式建立"源引脚→目标引脚"的依赖关系,便于拓扑分析
(2)题集5代码架构分析
题集5重构了整个架构,采用了更传统的层次化组件模型:

架构演变分析:
1.从事件驱动到轮询驱动:题集4用回调传播,题集5改为轮询所有元件状态
2.从简单状态到复杂引脚管理:题集5引入了Pin类统一管理引脚类型和编号
3.从单一输出到多输出支持:题集5支持译码器、数据分配器等多输出元件
(3)核心算法流程图
题集4的信号传播机制:

题集5的模拟执行流程:

(4)关键方法复杂度分析

复杂度分析:
1.题集4的代码圈复杂度(Cyclomatic Complexity)普遍较低,逻辑清晰
2.题集5的Circuit.simulate()方法复杂度高,包含多层循环和条件判断
3.createComponent()方法使用大量if-else分支,违反了开闭原则
三、采坑心得
(1)题集4的关键问题
问题1:回调函数参数不匹配
java
// 错误版本
component.setOutputChangeListener(this::onComponentOutputChange);
// onComponentOutputChange方法
private void onComponentOutputChange(boolean newOutput) { // 缺少sourceComp参数
// ...
}
解决方法:定义正确的函数式接口,确保参数匹配:
java
@FunctionalInterface
private interface OutputChangeListener {
void onOutputChange(LogicComponent sourceComp, boolean newOutput);
}
问题2:元件编号解析错误
java
// 对于A(2)1这样的元件名,提取编号
public int getComponentNumber() {
return Integer.parseInt(id.substring(id.indexOf(')') + 1));
}
这个逻辑假设编号在')'之后直接开始,但如果有空格或其他字符会失败。
问题3:输入不完整处理
当元件输入不全时,题集4逻辑会等待所有输入,可能造成死锁。
(2)题集5的关键问题
问题1:引脚编号系统混乱

问题根源:用户输入的引脚编号是全局连续编号,但我在元件内部按类型分组编号处理。
解决方案:
java
// 需要建立映射:全局引脚编号 ↔ (引脚类型, 局部编号)
class Decoder extends CircuitComponent {
private Map<Integer, PinInfo> pinMapping;
class PinInfo {
PinType type;
int localIndex; // 在该类型中的序号
}
}
问题2:输出格式不一致
处理流程如下

java
// 译码器输出逻辑
if (comp instanceof Decoder) {
int zeroIndex = ((Decoder) comp).getZeroOutputIndex();
results.add(comp.getName() + ":" + zeroIndex); // 格式:M(2)1:0
}
// 普通门输出逻辑
else {
for (Pin pin : comp.getPins()) {
if (pin.getType() == PinType.OUTPUT) {
results.add(comp.getName() + "-" + pin.getNumber() + ":" +
(value ? "1" : "0")); // 格式:A(2)1-0:1
}
}
造成输出格式不统一的问题。
问题3:无效状态处理不完整
java
// 三态门
if (control) {
outputValues.put(2, input);
} else {
outputValues.put(2, null); // 高阻态
}
// 但输出时
if (value != null) { // 只输出非null值
results.add(comp.getName() + "-" + pin.getNumber() + ":" +
(value ? "1" : "0"));
}
这里有个矛盾:题目要求忽略无效元件,但我的代码可能输出空值或错误格式。
(4)三态门高阻态处理问题

四、改进建议
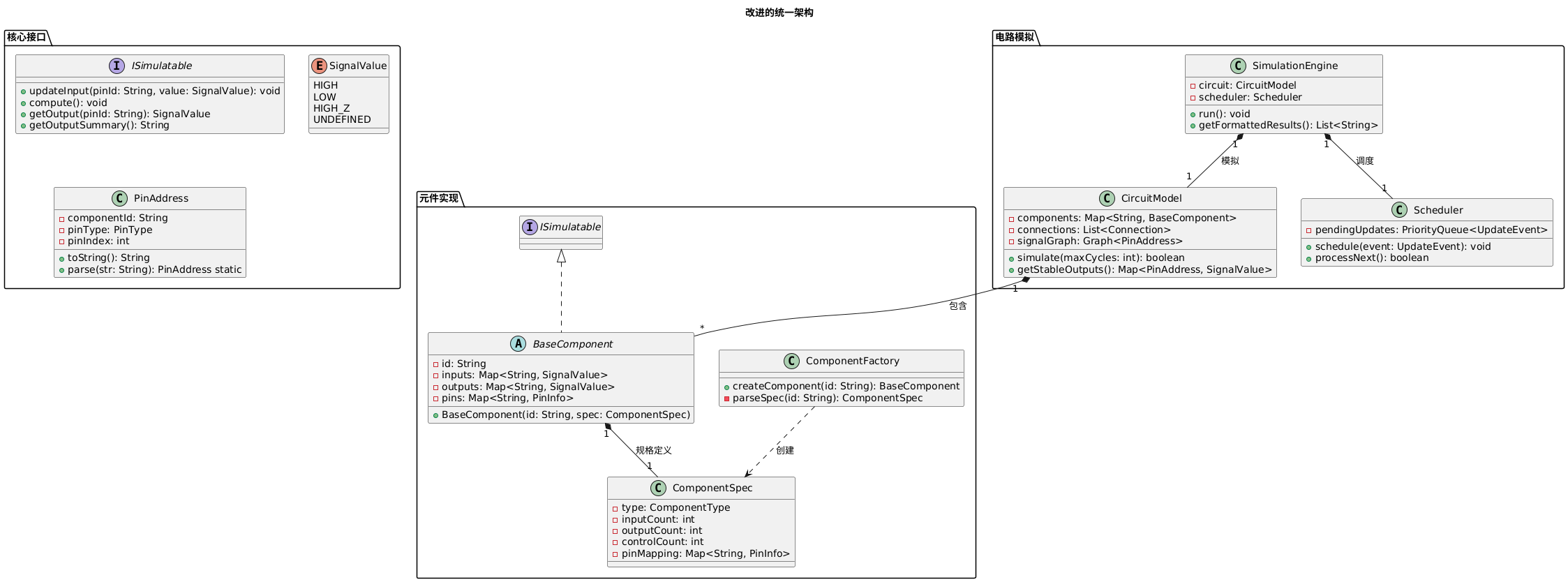
(1)统一架构设计
基于两个题集的经验,我提出以下改进架构:

(2)具体改进方案
方案1:统一引脚寻址系统
java
public class UnifiedPinSystem {
// 用户输入格式:元件ID-引脚号 → PinAddress
public static PinAddress parse(String str) {
// 支持多种格式:
// 1. 简单引脚:A-1 (外部输入)
// 2. 元件引脚:A(2)1-0 (元件输出)
// 3. 元件输入:A(2)1-1
// 统一转换为:元件ID:引脚类型:局部索引
}
// 元件内部使用本地索引,对外提供转换
public class ComponentPinMapper {
private Map<String, LocalPin> pinMap; // 全局ID → 本地引脚
class LocalPin {
PinType type;
int localIndex;
String description;
}
}
}
方案2:统一的输出格式化器
java
public class OutputFormatter {
public static String format(BaseComponent component) {
return switch (component.getType()) {
case AND_GATE, OR_GATE, NOT_GATE, XOR_GATE, XNOR_GATE ->
formatBasicGate((BasicGate) component);
case TRI_STATE_GATE ->
formatTriStateGate((TriStateGate) component);
case DECODER ->
formatDecoder((Decoder) component);
case MULTIPLEXER ->
formatMultiplexer((Multiplexer) component);
case DEMULTIPLEXER ->
formatDemultiplexer((Demultiplexer) component);
default -> "";
};
}
private static String formatDecoder(Decoder decoder) {
if (!decoder.isValid()) return "";
int zeroIndex = decoder.getZeroOutputIndex();
return decoder.getId() + ":" + zeroIndex; // M(2)1:0
}
}
方案3:基于事件的模拟引擎
public class EventDrivenSimulator {
private Map<PinAddress, List
private Queue
public void simulate() {
// 初始化:所有外部输入作为初始事件
eventQueue.addAll(initialEvents);
while (!eventQueue.isEmpty()) {
SignalEvent event = eventQueue.poll();
PinAddress target = event.getTarget();
BaseComponent component = getComponent(target.getComponentId());
// 更新元件输入
component.updateInput(target, event.getValue());
// 如果元件输出变化,产生新事件
if (component.outputChanged()) {
for (PinAddress outputPin : component.getOutputPins()) {
SignalValue newValue = component.getOutput(outputPin);
// 查找扇出:哪些引脚连接到这个输出
for (PinAddress fanoutPin : fanout.get(outputPin)) {
eventQueue.add(new SignalEvent(fanoutPin, newValue));
}
}
}
}
}
}
(3)代码质量改进

五、总结
通过题集4和题集5的实践,我获得了以下宝贵的经验:
(1)技术收获
面向对象设计能力:从简单的类设计到复杂的层次结构
算法设计思维:信号传播、依赖管理、状态模拟等算法实现
代码重构技巧:识别代码坏味道,进行持续改进
测试意识:通过测试用例发现问题,验证修复效果
(2)需要进一步学习的内容
设计模式深入应用:特别是工厂模式、策略模式在模拟系统中的应用
图论算法:依赖图分析、拓扑排序、环路检测
事件驱动架构:更高效的模拟引擎设计
领域驱动设计:为数字电路模拟建立更准确的领域模型
(3)对课程的建议
提供中间检查点:在复杂任务中设置里程碑,帮助学生及时发现设计问题
增加设计评审环节:同学间相互评审代码设计,学习不同实现思路
提供更多参考架构:展示不同复杂度的解决方案,帮助学生理解架构演进
强化测试驱动开发:提供单元测试框架和样例,培养测试意识
(4)自我反思
两个题集的最大教训是:先设计,后编码。题集5中我过早开始编码,导致后期发现架构问题难以修复。未来应该:
先完成完整的设计文档
定义清晰的接口和契约
编写关键算法的伪代码
建立测试用例
然后才开始实现
这两个题目集不仅是编程练习,更是软件工程实践的宝贵经验。我认识到,好的软件不是一次写成的,而是通过不断重构、测试和改进演化而来的。

浙公网安备 33010602011771号