20201314-李洋的第二次blog
一.前言:
- 经过这次题目集,首先感觉到难度已经开始增加。并且代码数量也是开始大幅度增加。
- 这三次的题目集主要涉及了一些,关于类的复合运用,以及多态,继承,等
- 这三次题目集还涉及到了,不同类的关系的使用,同样的类用了不同的方法进行调用
- 这三次还有关于正则表达式的练习,编写不同的正则表达式进行匹配,渐进式图形继承
设计的思路及其运用(封装,继承,多态,接口等),还有java集合框架的运用。
二.设计与分析
题目集7-2:

类图:

建立一个year的类;
class Year{
private int Yearvalue = 0;
public Year() { 无参构造方法
super();
// TODO Auto-generated constructor stub
}
public Year(int yearvalue) { 有参构造方法
super();
Yearvalue = yearvalue;
}
public void setYearvalue(int yearvalue) { 关于value的set方法
this.Yearvalue = yearvalue;
}
public int getYearvalue() { 关于value的get方法
return Yearvalue;
}
public boolean isLeapYear() {
if((Yearvalue%4==0&&Yearvalue%100!=0)||Yearvalue%400==0){
return true;
}
else{
return false;
}
}
定义一个检测年份是否为闰年,如果所输入的年份可以被4整除但是不可以被100整除,或者直接可以被400整除的话则这个年份为闰年则返回true,否则
则返回false。
public boolean validate() {
if(Yearvalue>=1900&&Yearvalue<=2050) {
return true;
}
else {
return false;
}
}
定义一个检测年份是否合格的方法,如果输入的年份大于等于1900并且小于等于2050是返回true否则返回false;
public void yearIncrement() {
this.Yearvalue = Yearvalue+1;
}
public void yearReduction() {
this.Yearvalue = Yearvalue-1;
}
定义两个方法,分别为年份增加和年份减少。
定义一个关于月份的类。
class Month{
private int Monthvalue = 0; 定义一个私有变量monthvalue。
private Year yearvalue; 用Year类来定义一个 yearvalue
public Month() {
super();
// TODO Auto-generated constructor stub
}
定义一个无参构造方法。
public Month(int monthvalue, Year yearvalue) {
super();
Monthvalue = monthvalue;
this.yearvalue = yearvalue;
}
定义一个有参构造方法
public Year getYearvalue() {
return yearvalue;
}
关于year的get方法。
public void setYearvalue(Year yearvalue) {
this.yearvalue = yearvalue;
}
关于year的set方法。
public int getMonthvalue() {
return Monthvalue;
}
关于Month的set方法。
public void setMonthvalue(int Monthvalue) {
this.Monthvalue = Monthvalue;
}
public void resetMin() {
this.Monthvalue = 1;
}
public void resetMax() {
this.Monthvalue = 12;
}
定义两个方法 一个是月份的初始化。
public boolean validate() {
if(Monthvalue>=1&&Monthvalue<=12) {
return true;
}
else {
return false;
}
}
定义一个月份合法检测方法,如果输入的月份大于等于1并且小于等于12
返回true。否则返回false。
public void monthIncrement() {
this.Monthvalue = Monthvalue+1;
}
public void monthReduction() {
this.Monthvalue = Monthvalue-1;
}
}
定义一个月份的增加和减少的方法。
定义一个Day的方法。
class Day{
private int dayvalue = 0; 定义一个私有变量 dayvalue.
private Month monthvalue; 定义一个Month类型的变量 monthvalue。
private int[] mon_maxnum = 定义一个私有变量数组{31,28,31,30,31,30,31,31,30,31,30,31};
public Day() {
super();
// TODO Auto-generated constructor stub
}
一个关于Day的无参构造方法。
public Day(int dayvalue, Month monthvalue, int[] mon_maxnum) {
super();
this.dayvalue = dayvalue;
this.monthvalue = monthvalue;
this.mon_maxnum = mon_maxnum;
}
一个关于Day的有参构造方法。
public int getDayvalue() {
return dayvalue;
}
关于day的get方法。
public void setDayvalue(int dayvalue) {
this.dayvalue = dayvalue;
}
关于day的set方法。
public Month getMonthvalue() {
return monthvalue;
}
关于month的get方法。
public void setMonthvalue(Month monthvalue) {
this.dayvalue = dayvalue;
}
关于的month的set方法。
public void resetMin() {
this.dayvalue = 1;
}
关于dayvalue的初始化方法。
public void resetMax() {
this.dayvalue = mon_maxnum[dayvalue-1];
}
关于dayvalue的初始化方法。
public boolean validate() {
if(dayvalue>=1&&dayvalue<=mon_maxnum[dayvalue-1]) {
return true;
}
else {
return false;
}
}
定义一个关于日期检测的方法。如果日期大于本月的最大值时,则输入违法
Return false 否则返回turn。
public void dayIncrement() {
this.dayvalue= dayvalue+1;
}
public void dayReduction() {
this.dayvalue = dayvalue-1;
}
}
定义两个方法,day的增加和减少。
定义一个计算的类。
class DateUtil{
private Day day; 定义一个day的私有变量。
private DateUtil date; 定义一个date 的私有变量
public DateUtil() {
super();
// TODO Auto-generated constructor stub
}
定义一个无参构造方法。
public DateUtil(Day day) {
super();
this.day = day;
}
public Day getDay() {
return day;
}
public void setDay(Day day) {
this.day = day;
}
定义一个有参构造方法。
public boolean checkInputValidity() {
if(day.validate()==true&&day.getMonthvalue().validate()==true&&day.getMonthvalue().getYearvalue().validate()==true) {
return true;
}
else {
return false;
}
}
检测所输入的日期,如果年月日都符合的话 返回true 否则返回false
public void nextDays(int n) {
int b = day.getMonthvalue().getMonthvalue();
int c = day.getDayvalue();
int a = day.getMonthvalue().getYearvalue().getYearvalue();
int i = 0;
int k = n;
if((b==1||b==3||b==5||b==7||b==8||b==10)){
if(c+k<=31){
i=c+k;
System.out.print(a+"-"+b+"-"+i);
System.exit(0);
}
if(c+k>31){
i=c+k-31;
b=b+1;
System.out.print(a+"-"+b+"-"+i);
System.exit(0);
}
}
if(b==4||b==6||b==9||b==11){
if(c+k<=30){
i=c+k;
System.out.print(a+"-"+b+"-"+i);
System.exit(0);
}
if(c+k>30){
i=c+k-30;
b=b+1;
System.out.print(a+"-"+b+"-"+i);
System.exit(0);
}
}
if(b==2&&(day.getMonthvalue().getYearvalue().isLeapYear()==true)){
if(c+k<=29){
i=c+k;
System.out.print(a+"-"+b+"-"+i);
System.exit(0);
}
if(c+k>29){
i=c+k-29;
b=b+1;
System.out.print(a+"-"+b+"-"+i);
System.exit(0);
}
}
if(b==2&&(day.getMonthvalue().getYearvalue().isLeapYear()==true)){
if(c+k<=28){
i=c+k;
System.out.print(a+"-"+b+"-"+i);
System.exit(0);
}
if(c+k>28){
i=c+k-28;
b=b+1;
System.out.print(a+"-"+b+"-"+i);
System.exit(0);
}
}
if(b==12){
if(c+k>31){
a=a+1;
b=1;
i=c+k-31;
System.out.print(a+"-"+b+"-"+i);
System.exit(0);
}
if(c+k<=31){
i=c+k;
System.out.print(a+"-"+b+"-"+i);
System.exit(0);
}
}
}
定义一个前n天的计算方法,此方法可以计算出前n天的日期
public void getpreviousday(int n) {
int b = day.getMonthvalue().getMonthvalue();
int c = day.getDayvalue();
int a = day.getMonthvalue().getYearvalue().getYearvalue();
int i = 0;
int k = n;
int h = b-1;
if((h==1||h==3||h==5||h==7||h==8||h==10)) {
if(c-n>=0) {
i=c-n;
System.out.print(a+"-"+b+"-"+i);
System.exit(0);
}
if(c-n<0) {
i=31+c-n;
b=b-1;
System.out.print(a+"-"+b+"-"+i);
System.exit(0);
}
}
if((h==4||h==6||h==9||h==11)) {
if(c-n>=0) {
i=c-n;
System.out.print(a+"-"+b+"-"+i);
System.exit(0);
}
if(c-n<0) {
i=30+c-n;
b=b-1;
System.out.print(a+"-"+b+"-"+i);
System.exit(0);
}
}
if(h==2&&(day.getMonthvalue().getYearvalue().isLeapYear()==true)) {
if(c-n>=0) {
i=c-n;
System.out.print(a+"-"+b+"-"+i);
System.exit(0);
}
if(c-n<0) {
i=29+c-n;
b=b-1;
System.out.print(a+"-"+b+"-"+i);
System.exit(0);
}
}
if(h==2&&(day.getMonthvalue().getYearvalue().isLeapYear()==true)) {
if(c-n>=0) {
i=c-n;
System.out.print(a+"-"+b+"-"+i);
System.exit(0);
}
if(c-n<0) {
i=28+c-n;
b=b-1;
System.out.print(a+"-"+b+"-"+i);
System.exit(0);
}
}
if(b==1&&c-n<0) {
a=a-1;
i=31+c-n;
b=12;
System.out.print(a+"-"+b+"-"+i);
System.exit(0);
}
}
}
定义一个计算两个日期之间的天数的方法
public int getDayofDates(DateUtil date) {
DateUtil pred = this;
DateUtil nextd = date;
int arr[] = {0,31,28,31,30,31,30,31,31,30,31,30,31};
int b = 0;
int c = 0;
int d = 0;
int e = 0;
int f = 0;
for(int i=0;i<nextd.getYear().getValue();i++) {
if(i%4==0&&i%100!=0||i%400==0) {
b++;
}
}
for(int i=0;i<nextd.getMonth().getValue();i++) {
d = d+arr[i];
}
d = d+b+nextd.getDay().getValue()+nextd.getYear().getValue()*365;
for(int i=0;i<pred.getYear().getValue();i++) {
if(i%4==0&&i%100!=0||i%400==0) {
e++;
}
}
for(int i=0;i<pred.getMonth().getValue();i++) {
f = f+arr[i];
}
f = f+e+pred.getDay().getValue()+pred.getYear().getValue()*365;
if(d>f) {
return d-f;
}
return f-d;
}
}
本题小结:
- 本题运用到了关于类之间的调用,以及前n天后n天的天数计算,和两个
日期之间的天数。
错误分析:
- 在写代码的过程中,类的关系调用不当,原因时因为类的关系理解不细,
在编写两个日期之间的天数是出现了错误,由于计算方法的不对,导致
计算的结果不正确,所以经过改正编写正确。
题目集7-4:

类图如下:

代码如下:
import java.util.Scanner;
public class Main {
public static void main(String[] args) {
Scanner input = new Scanner(System.in);
int year = 0;
int month = 0;
int day = 0;
int choice = input.nextInt();
if (choice == 1) {
int m = 0;
year = Integer.parseInt(input.next());
month = Integer.parseInt(input.next());
day = Integer.parseInt(input.next());
DateUtil date = new DateUtil(year, month, day);
if (!date.checkInputValidity()) {
System.out.println("Wrong Format");
System.exit(0);
}
m = input.nextInt();
if (m < 0) {
System.out.println("Wrong Format");
System.exit(0);
}
System.out.println(date.getNextNDays(m).showDate());
} else if (choice == 2) {
int n = 0;
year = Integer.parseInt(input.next());
month = Integer.parseInt(input.next());
day = Integer.parseInt(input.next());
DateUtil date = new DateUtil(year, month, day);
if (!date.checkInputValidity()) {
System.out.println("Wrong Format");
System.exit(0);
}
n = input.nextInt();
if (n < 0) {
System.out.println("Wrong Format");
System.exit(0);
}
System.out.println(date.getPreviousNDays(n).showDate());
}
else if (choice == 3) {
year = Integer.parseInt(input.next());
month = Integer.parseInt(input.next());
day = Integer.parseInt(input.next());
int anotherYear = Integer.parseInt(input.next());
int anotherMonth = Integer.parseInt(input.next());
int anotherDay = Integer.parseInt(input.next());
DateUtil fromDate = new DateUtil(year, month, day);
DateUtil toDate = new DateUtil(anotherYear, anotherMonth, anotherDay);
if (fromDate.checkInputValidity() && toDate.checkInputValidity()) {
System.out.println(fromDate.getDayofDates(toDate));
} else {
System.out.println("Wrong Format");
System.exit(0);
}
} else {
System.out.println("Wrong Format");
System.exit(0);
}
}
}
class Year{
protected int value = 0;
public Year() {
super();
// TODO Auto-generated constructor stub
}
public Year(int value) {
super();
this.value = value;
}
public void setValue(int value) {
this.value = value;
}
public int getValue() {
return value;
}
public boolean isLeapYear() {
if((value%4==0&&value%100!=0)||value%400==0){
return true;
}
else{
return false;
}
}
public boolean validate() {
if(value>=1900&&value<=2050) {
return true;
}
else {
return false;
}
}
public void yearIncrement() {
this.value = value+1;
}
public void yearReduction() {
this.value = value-1;
}
}
class Month{
protected int value = 0;
public Month() {
super();
// TODO Auto-generated constructor stub
}
public Month(int value) {
super();
this.value = value;
}
public void setValue(int value) {
this.value = value;
}
public int getValue() {
return value;
}
public void resetMin() {
value=1;
}
public void resetMax() {
value=12;
}
public boolean validate() {
if(1<=this.value&&12>=this.value)
return true;
return false;
}
public void monthIncrement() {
value++;
}
public void monthReduction() {
value--;
}
}
class Day{
protected int value;
public Day() {
}
public Day(int value) {
this.value = value;
}
public int getValue() {
return value;
}
public void setValue(int value) {
this.value = value;
}
public void dayIncrement() {
value++;
}
public void dayReduction() {
value--;
}
}
class DateUtil {
Year year;
Month month;
Day day;
int mon_maxnum[] = {31,28,31,30,31,30,31,31,30,31,30,31};
public DateUtil(){
}
public DateUtil(int y, int m, int d){
this.day = new Day(d);
this.month = new Month(m);
this.year = new Year(y);
}
public Year getYear() {
return year;
}
public void setYear(Year year) {
this.year = year;
}
public Month getMonth() {
return month;
}
public void setMonth(Month month) {
this.month = month;
}
public Day getDay() {
return day;
}
public void setDay(Day day) {
this.day = day;
}
public void setDayMin() {
this.day.value=1;
}
public void setDatMax() {
if(this.year.isLeapYear())
mon_maxnum[1]++;
this.day.value=mon_maxnum[this.month.value-1];
}
public boolean checkInputValidity(){
if(this.year.isLeapYear())
mon_maxnum[1]++;
if(this.year.validate()&&this.month.validate()&&this.day.value>=1&&this.day.value<=mon_maxnum[this.month.value-1])
return true;
return false;
}
public String showDate(){
return this.getYear().getValue()+"-"+this.getMonth().getValue()+"-"+this.getDay().getValue();
}
public DateUtil getNextNDays(int n){
int arr[] = {0,31,28,31,30,31,30,31,31,30,31,30,31};
int year=0, month=0, day=0;
int rest = restday(this);
if (rest>n) {
year=this.getYear().getValue();
int mday = arr[this.getMonth().getValue()];
if (this.getYear().isLeapYear()&&this.getMonth().getValue()==2) {
mday++;
}
mday-=this.getDay().getValue();
if (mday>=n) {
month = this.getMonth().getValue();
day = n+this.getDay().getValue();
}
else{
n-=mday;
month = this.getMonth().getValue()+1;
int k = month;
while(n-arr[k]>0&&k<=12){
n -= arr[k];
month++;
k++;
}
day = n;
}
}
else {
n-=rest;
year = this.getYear().getValue()+1;
int y = 365;
if (new Year(year).isLeapYear()) {
y++;
}
while(n-y>0){
n-=y;
year++;
y=365;
if (new Year(year).isLeapYear())
y++;
}
int k = 1;
while(n-arr[k]>0&&k<=12){
n -= arr[k];
k++;
}
month = k;
day = n;
}
return new DateUtil(year, month, day);
}
public int restday(DateUtil d) {
int n = 0;
int arr[] = {0,31,28,31,30,31,30,31,31,30,31,30,31};
for (int i = d.getMonth().getValue()+1; i <=12; i++) {
n+=arr[i];
}
n+=arr[d.getMonth().getValue()]-d.getDay().getValue();
if(d.getYear().isLeapYear()&&d.getMonth().getValue()<=2)
n++;
return n;
}
public DateUtil getPreviousNDays(int n){
int arr[] = {0,31,28,31,30,31,30,31,31,30,31,30,31};
int year=0, month=0, day=0;
int rest = 365-restday(this);
if (this.getYear().isLeapYear()) {
rest++;
}
if (rest>n) {
year=this.getYear().getValue();
int mday=this.getDay().getValue();
if (mday>n) {
month = this.getMonth().getValue();
day = mday-n;
}
else{
n-=mday;
month = this.getMonth().getValue()-1;
if (month==0) {
month = 12;
year=this.getYear().getValue()-1;
}
int k = month;
while(n-arr[k]>0&&k>=0){
n -= arr[k];
month--;
k--;
}
day = arr[k]-n;
if (new Year(year).isLeapYear()&&month==2) {
day++;
}
}
}
else {
n-=rest;
year = this.getYear().getValue()-1;
int y = 365;
if (new Year(year).isLeapYear()) {
y++;
}
while(n-y>0){
n-=y;
year--;
y=365;
if (new Year(year).isLeapYear())
y++;
}
int k = 12;
while(n-arr[k]>0&&k>=0){
n -= arr[k];
k--;
}
month = k;
day = arr[k]-n;
if (new Year(year).isLeapYear()&&month==2) {
day++;
}
}
return new DateUtil(year, month, day);
}
public int getDayofDates(DateUtil date) {
DateUtil pred = this;
DateUtil nextd = date;
int arr[] = {0,31,28,31,30,31,30,31,31,30,31,30,31};
int b = 0;
int c = 0;
int d = 0;
int e = 0;
int f = 0;
for(int i=0;i<nextd.getYear().getValue();i++) {
if(i%4==0&&i%100!=0||i%400==0) {
b++;
}
}
for(int i=0;i<nextd.getMonth().getValue();i++) {
d = d+arr[i];
}
d = d+b+nextd.getDay().getValue()+nextd.getYear().getValue()*365;
for(int i=0;i<pred.getYear().getValue();i++) {
if(i%4==0&&i%100!=0||i%400==0) {
e++;
}
}
for(int i=0;i<pred.getMonth().getValue();i++) {
f = f+arr[i];
}
f = f+e+pred.getDay().getValue()+pred.getYear().getValue()*365;
if(d>f) {
return d-f;
}
return f-d;
}
}
题目小结:
本题由于与第一题类似,所以关于每种方法的解释就没有过多的解释,唯一的不同点在与,类的调用方法不同,本题中类的调用方法为
错误分析:
由于与第一题并没有太大差别 所以此题并无太大的错误。
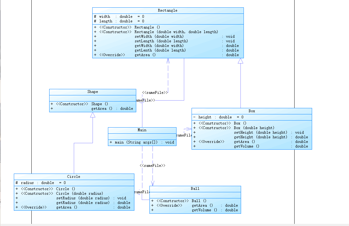
题目集7-3:

类图如下:

代码如下:
import java.util.Scanner;
public class Main {
public static void main(String[] args) {
Scanner input = new Scanner(System.in);
int a = input.nextInt();
switch(a) {
case 1:
double b = input.nextDouble();
if(b<0) {
System.out.println("Wrong Format");
}
else {
Circle c = new Circle();
c.setRadius(b);
System.out.println(String.format("Circle's area:%.2f",c.getArea()));
}
break;
case 2:
double width = input.nextDouble();
double length = input.nextDouble();
if(width<0||length<0) {
System.out.println("Wrong Format");
}
else {
Rectangle rectangle = new Rectangle();
rectangle.setLength(length);
rectangle.setWidth(width);
System.out.println(String.format("Rectangle's area:%.2f",rectangle.getArea()));
}
break;
case 3:
double r2 = input.nextDouble();
if(r2<0) {
System.out.println("Wrong Format");
}
else {
Ball ball = new Ball();
ball.setRadius(r2);
System.out.println(String.format("Ball's surface area:%.2f",ball.getArea()));
System.out.println(String.format("Ball's volume:%.2f",ball.getVolume()));
}
break;
case 4:
double length2 = input.nextDouble();
double width2 = input.nextDouble();
double height2 = input.nextDouble();
if(length2<0||width2<0||height2<0) {
System.out.println("Wrong Format");
}
else {
Box box = new Box();
box.setLength(length2);
box.setHeight(height2);
box.setWidth(width2);
System.out.println(String.format("Box's surface area:%.2f",box.getArea()));
System.out.println(String.format("Box's volume:%.2f",box.getVolume()));
}
break;
default:
System.out.println("Wrong Format");
}
}
}
定义的shape的类
class Shape{
public Shape() {
类的无参构造方法。
System.out.println("Constructing Shape");
}
public double getArea() {
return 0.0;
}
定义一个getArea方法。
}
定义一个Circle 继承 Shape
class Circle extends Shape{
public Circle() {
System.out.println("Constructing Circle");
}
无参构造方法
protected double radius = 0;
public Circle(double radius) {
super();
this.radius = radius;
}
有参构造方法
public void setRadius(double radius) {
this.radius = radius;
}
关于radius的set方法
public double getRadius(double radius) {
return radius;
}
关于radius 的get方法。
public double getArea() {
return Math.PI*radius*radius;
}
}
改写父类中的getArea函数。
定义一个Rectangle类 继承Shape
class Rectangle extends Shape{
public Rectangle() {
System.out.println("Constructing Rectangle");
}
无参构造方法。
protected double width = 0;
protected double length = 0;
public Rectangle(double width, double length) {
super();
this.width = width;
this.length = length;
}
有参构造方法。
public void setWidth(double width) {
this.width = width;
}
关于width的set函数。
public void setLength(double length) {
this.length = length;
}
关于width的get函数
public double getWidth(double width) {
return width;
}
public double getLenth(double length) {
return length;
}
关于Length的get函数。
public double getArea() {
return width*length;
}
}
改写父类中单getArea方法。
定义一个Ball类 继承Circle
class Ball extends Circle{
public Ball() {
System.out.println("Constructing Ball");
}
无参构造方法
public double getArea() {
return 4.0*Math.PI*radius*radius;
}
改写父类中的getArea函数
public double getVolume() {
return 4.0/3.0*Math.PI*radius*radius*radius;
}
}
定义一个表面积函数。
定义一个Bos类继承Rectangle
class Box extends Rectangle {
public Box() {
System.out.println("Constructing Box");
}
无参构造方法。
private double height = 0;
public Box(double height) {
super();
this.height = height;
}
有参构造方法。
public void setHeight(double height) {
this.height = height;
}
关于height的set函数。
public double getHeight(double height) {
return height;
}
关于Height的get函数。
public double getArea() {
return length*width*2+width*height*2+length*height*2;
}
改写父类中的 getArea函数。
public double getVolume() {
return length*width*height;
}
}
改写父类中的表面积函数。
本题小结:
本题主要时考验对于继承的运用,由于本题的计算方法并不难,所以在运算上没有太大的错误
主要知识点为关于类的继承,以及它的运用,经过了这一题,我对于继承有了一些了解
可以简单的运用到自己的代码中去。
题目集6(7-5)

代码如下:
import java.util.ArrayList;
import java.util.Scanner;
public class Main {
public static void main(String[] args) {
Scanner input = new Scanner(System.in);
int a = input.nextInt();
int b = input.nextInt();
int c = input.nextInt(); 输入三个数。
if(a<0||b<0||c<0){
System.out.print("Wrong Format"); 对于这三个数的判断
System.exit(0);
}
double d = 0;
double []li = new double [a+b+c] ; 定义一个double类型的数组
int i = 0;
for(;i<a;i++) {
Circle circle = new Circle();
circle.setRadius(input.nextDouble()); 将输入的半径传入到圆的类中去
if(circle.validate()==false) {
System.out.print("Wrong Format"); 对于输入的半径的合法判断。
System.exit(0);
}
else {
li[i] = circle.getArea(); 将算出的结果传入到定义好的double类型数组中去
}
}
for(int j = 0; j<b;j++,i++) {
Rectangle rectangle = new Rectangle();
rectangle.setLength(input.nextDouble());
rectangle.setWideth(input.nextDouble());
if(rectangle.validate()==false) {
System.out.print("Wrong Format"); 对于长方形的长宽的合法性判断。
System.exit(0);
}
else {
li[i] = rectangle.getArea(); 将计算的面积传入定义好的double类型的数组中。
}
}
for(int h = 0; h<c;h++,i++) {
Triangle triangle = new Triangle();
triangle.setSide1(input.nextDouble()); 传入三角形状的三条边。
triangle.setSide2(input.nextDouble());
triangle.setSide3(input.nextDouble());
if(triangle.validate()==false) {
System.out.print("Wrong Format"); 对于三条边的合法性判断
System.exit(0);
}
else {
li[i] = triangle.getArea(); 将计算好传入到定义好的duoble数组中去。
}
}
System.out.println("Original area:");
area(li);
System.out.print("Sum of area:");
he(li);
System.out.println();
System.out.println("Sorted area:");
paixu(li);
System.out.println();
System.out.print("Sum of area:"); 进行输出。
he(li);
}
public static void area(double[] li) { 将数组保留两位进行输出
for (double i: li) {
System.out.printf("%.2f ",i);
}
System.out.println();
}
public static void he(double[] li) {
double b = 0;
for(double i: li) {
b = b+i;
}
System.out.printf("%.2f",b);
}
public static void paixu(double[] li) { 把数组中的数据进行排序
double temp;
for(int i = 0;i<li.length-1;i++) {
for(int k = 0;k<li.length-i-1;k++) {
if(li[k]>li[k+1]) {
temp = li[k];
li[k] = li[k+1];
li[k+1] = temp;
}
}
}
for(double i: li) {
System.out.printf("%.2f ",i);
}
}
}
定义一个抽象的类
abstract class shape{
protected abstract double getArea(); 定义一个抽象的方法
protected abstract boolean validate(); 定义一个抽象的方法
}
定义一个Circle类继承shape
class Circle extends shape{
private double radius = 0; 定义一个变量 radius
public double getRadius() { raidus的get方法。
return radius;
}
public void setRadius(double radius) {
this.radius = radius;
}
定义一个radius的set方法
public Circle() {
super();
// TODO Auto-generated constructor stub
}
无参构造方法
protected double getArea() {
return radius*radius*Math.PI;
}
改写父类中的getArea方法。
protected boolean validate() {
if(radius>0) {
return true;
}
return false;
}
}
对于radius的合法检测。
定义一个Rectangle类继承shape
class Rectangle extends shape{
private double length = 0; 定义了两个私有变量。
private double wideth = 0;
public Rectangle(double length, double wideth) {
super();
this.length = length;
this.wideth = wideth;
}
定义一个有参构造方法
public Rectangle() {
super();
// TODO Auto-generated constructor stub
}
定义一个无参构造方法。
public double getLength() {
return length;
}
定义一个Length的get方法。
public void setLength(double length) {
this.length = length;
}
定义一个Width的get方法。
public double getWideth() {
return wideth;
}
定义一个Width的set方法。
public void setWideth(double wideth) {
this.wideth = wideth;
}
改写父类中的getAera函数。
protected double getArea() {
return wideth*length;
}
protected boolean validate() {
if(wideth<0||length<0) {
return false;
}
return true;
}
}
关于检测长宽合法性的一个函数。如果合法则返回true,如果不合法则返回false。
定义一个类Triangle 继承shape。
class Triangle extends shape{
private double side1 = 0; 声明一个私有变量side1.
private double side2 = 0; 声明一个私有变量side2.
private double side3 = 0; 声明一个私有变量side3.
public Triangle(double side1, double side2, double side3) {
super();
this.side1 = side1;
this.side2 = side2;
this.side3 = side3;
}
定义一个关于Triangle的有参构造方法。
public Triangle() {
super();
// TODO Auto-generated constructor stub
}
定义一个关于Triangle的无参构造方法
public double getSide1() {
return side1;
}
定义一个side1的get方法
public void setSide1(double side1) {
this.side1 = side1;
}
定义一个side2的get方法
public double getSide2() {
return side2;
}
定义一个side3的get方法
public void setSide2(double side2) {
this.side2 = side2;
}
定义一个side1的set方法
public double getSide3() {
return side3;
}
定义一个side2的set方法
public void setSide3(double side3) {
this.side3 = side3;
}
定义一个side3的set方法
protected double getArea() {
double a = (side1+side2+side3)/2.0;
double v = a*(a-side1)*(a-side2)*(a-side3);
return Math.sqrt(v);
}
改写父类中getArea方法
protected boolean validate() {
double a[] = new double[3];
a[0] = this.side1;
a[1] = this.side2;
a[2] = this.side3;
double temp = 0;
for(int i =0;i<2;i++){
for(int j = 0;j<2-i;j++){
if(a[j]>a[j+1]){
temp = a[j];
a[j] = a[j+1];
a[j+1] = temp;
}
}
}
if (a[0] + a[1] > a[2]) {
return true;
} else {
return false;
}
}
}
开始检测合法性。
本题小结:
本题主要是考验继承的运用,在继承的类中改写父类中的方法进行运用
刚刚开始不太了解继承的意义,经过这个题之后,大致会将继承运用到方法中。
题目集5(7-6)

类图如下:
代码如下:
import java.util.Scanner;
public class Main {
public static void main(String[] args) {
Scanner input = new Scanner(System.in);
double a = input.nextDouble();
double b = input.nextDouble();
double c = input.nextDouble();
if(a<=0||b<=0||c<=0) {
System.out.print("Wrong Format");
System.exit(0);
}
Circle circle = new Circle();
circle.setRadius(a);
double d = circle.getArea();
System.out.printf("%.2f",d);
System.out.println();
Rectangle rectangle = new Rectangle();
rectangle.setLength(b);
rectangle.setWidth(c);
double f = rectangle.getArea();
System.out.printf("%.2f",f);
}
}
interface GetArea {
double getArea();
}
class Circle implements GetArea{
private double radius = 0;
public Circle() {
super();
// TODO Auto-generated constructor stub
}
public Circle(double radius) {
super();
this.radius = radius;
}
public double getRadius() {
return radius;
}
public void setRadius(double radius) {
this.radius = radius;
}
public double getArea() {
return radius*radius*Math.PI;
}
}
class Rectangle implements GetArea{
private double length = 0;
private double width = 0;
public Rectangle() {
super();
// TODO Auto-generated constructor stub
}
public Rectangle(double length, double width) {
super();
this.length = length;
this.width = width;
}
public double getLength() {
return length;
}
public void setLength(double length) {
this.length = length;
}
public double getWidth() {
return width;
}
public void setWidth(double width) {
this.width = width;
}
public double getArea(){
return width*length;
}
}
本题小结:
这道题主要考察内容与上一题相似,所以没有写出过多的解释,因为上一题的原因,完成
这道题比较容易,没有出现什么明显的错误。
题目集5(7-4)

代码如下:
import java.util.Arrays;
import java.util.HashMap;
import java.util.Map;
import java.util.Scanner;
import java.util.Set;
import java.util.regex.Matcher;
import java.util.regex.Pattern;
public class Main {
/*
abstract、assert、boolean、break、byte、case、catch、
char、class、const、continue、default、do、double、else、
enum、extends、false、final、finally、float、
for、goto、if、implements、import、instanceof、
int、interface、long、native、new、null、package、
private、protected、public、return、short、static、
strictfp、super、switch、synchronized、this、throw、
throws、transient、true、try、void、volatile、while
*/
public static void main(String[] args) {
// TODO Auto-generated method stub
Scanner input=new Scanner(System.in);
String a;
StringBuilder ss=new StringBuilder(); 用builder定义一个变量。
Map<String, Integer> map=new HashMap<String, Integer>();
String []key= { "abstract","assert","boolean","break","byte","case","catch",
"char","class","const","continue","default","do","double","else",
"enum","extends","false","final","finally","float",
"for","goto","if","implements","import","instanceof",
"int","interface","long","native","new","null","package",
"private","protected","public","return","short","static",
"strictfp","super","switch","synchronized","this","throw",
"throws","transient","true","try","void","volatile","while"
};
定义一个关键字的数组。 for(int i=0;i<53;i++) map.put(key[i], 0);
将关键字存进去。
int j=0;
for(int i=0;;i++) {
a=input.nextLine();
if(a.equals("exit"))
break;
if(a.matches("(.*)//(.*)"))//匹配注释
首先匹配注释。
{String b[]=a.split("//");
ss.append(b[0]+" ");
//ss.append('\n');
}
else
{ss.append(a+" ");
//ss.append('\n');
}
}
将注释切割,
int count=0;
String s=ss.toString();
// System.out.println(s);
Pattern p=Pattern.compile("\"(.*?)\"");
Matcher m=p.matcher(s);
匹配另一种注释。
while(m.find()){
s=s.replace(m.group()," ");
p=Pattern.compile("\"(.*?)\"");
m=p.matcher(s);
}
p=Pattern.compile("/\\**(.*?)/");
m=p.matcher(s);
while(m.find()){
s=s.replace(m.group()," ");
m=p.matcher(s);
}
// System.out.println(s);
if(s.isEmpty())
{System.out.println("Wrong Format");
System.exit(0);
}
s=s.replaceAll("\\p{P}"," ");
String []s1=s.split("\\s+");
for(String e:s1) {
if(map.containsKey(e)) {
int num=map.get(e);
num++;
map.put(e,num);
count++;
}
}
//if(count==0)
Set set=map.keySet();
Object [] arr=set.toArray();
Arrays.sort(arr);
for(Object k:arr){
if(map.get(k)>0)
System.out.println(map.get(k)+"\t"+k);
}
}
}
本题小结:
本题考点较难,主要是关于字符串的正则表达式匹配问题,以及关于list 接口的运用问题
起初不会list 接口 所以完成不了此题目,但经过网上查询之后,了解到了list。
本题中还运用到了builder中的add函数。
三.改进建议:
对于这三次题目集,我觉得难度很适合我,虽然有一些是没有接触过,但是是可以通过
上网查询学到的, 经过了这几次的题目集,我觉得我的确是学到了很多东西,
所以我感觉,这次题目集比较适合我。并无改进建议。
四.总结:
(1)这几次的题目集主要是考查了一些知识点的运用
(2)例如考察了正则表达式的运用,以及正则表达式的编写。
(3)考察了关于类的运用,以及不同的类的关系。
(4)比较新的知识点 例如list接口的运用和掌握。
经过了这次的题目集,我已经对于一些知识点的掌握增强了许多,收获了很多,
了解了关于list接口以及一些函数的调用。
算法分析:
对于前两次题目集的对比
题目集7-2中类图显示是连接状,就好像一个很长的关系,这样类型的代码造成逻辑复杂
每个类之间有联系而不是独立的,逻辑较为复杂,容易出错。
题目集7-4中的类图显示,类图为发散装,这样子关系简单,类与类之间并无关系,逻辑简单
不容易出错。
浙公网安备 33010602011771号