OO第一单元总结
17231041 金陆洋
一点杂谈
由于这是我第一次写博客,在正式开始之前,就先谈一些个人的想法吧,权当是正菜之前的甜品了。
与Java的初见:作为一个菜鸡,第一次真正动手编写Java程序是上个学期的Java程序设计,那门课的大作业我写了一个小游戏,第一次真正了解了“对象”这一概念,也第一次了解了多线程,也因此,第一次接触了线程冲突这个令人头秃的问题。
而为了解决这个问题,当时年轻的我(其实现在也很年轻)根本不知道还有volatile/synchronized抑或是Lock锁这种东西,于是我十分头铁地采用了大量的Arrays.copyOf方法,啥?你问我为啥使用Array这么“朴素”的东西?那当然是为了挑战自己,提高自己的编程水平啦,其实是因为年轻的我当时还不知道容器(ArrayList、Map、Set等)这个如此好用的东西(当然,好用也是有局限性的,使用HashMap的心碎历程见下文),其实,就算是这样做其实也是会有问题的,但总算不会玩着玩着就报错了......😊
那接下来,就说一下我用的第一个Java IDE,也就是Eclipse,啥?你又要问我IntelliJ IDEA这么好用的IDE为啥不用捏?emmm,当时哪有这么善良的助教推荐IDEA,作为编程菜鸡又不知道,感觉比VC6.0好用,就这么用下去了😅
我在那回眸的一瞥错过了你,还好,这一次的错过,并不是永恒。
——本菜鸡
很显然,半年后,我用上了IDEA。
于是,我与Java就这么稀里糊涂地初见了,不知道他对我感觉咋样,我对他,感觉可能和初见沙河的感觉一样吧,但现在回想起来,这并不是Java的问题,而是,我太菜的问题。
这就好比人家拿来了钢筋混凝土让我造房子,我不知道咋用,然后用砖头造了一个,没过两天房子塌了,结果说人家材料不行
闲话少叙,下面进入正题,三次OO作业的总结。
OO第一次作业总结

这次作业的功能较为简单,因此,我采用的架构也相对简单,大致逻辑如下:
- 读入字符串
- 对读入的字符串进行格式检查
- 对输入格式正确的字符串进行分割,分割成多个项(Item)
- 对每一个项进行求导
- 对求导后得到的所有项进行合并同类项等化简
- 将化简后的项进行输出
用流程图表示如下:

存在的问题:
- 在main函数中进行读入,应新建InputString类进行单独处理,增强可拓展性
- 使用大正则进行匹配
public boolean checkFormat() { return input.matches("-?((\\d+(\\*x(\\^-?\\d+)?)?)|(x(\\^-?\\d+)?))" + "(\\+-?((\\d+(\\*x(\\^-?\\d+)?)?)|(x(\\^-?\\d+)?)))*"); }
其实,我这里匹配的已经不是最原始的字符串了,而是经过处理的(去掉空字符、替换加减号等),因此正则表达式似乎不那么复杂,但无论如何,这不是一种好的习惯(十分幸运,未发生爆栈问题,实测极限在1700-1800个字符)。
| jly.Input.checkFormat() | 1.0 | 1.0 | 1.0 |
| jly.Input.checkInteger() | 1.0 | 1.0 | 1.0 |
| jly.Input.checkLength() | 1.0 | 1.0 | 1.0 |
| jly.Input.clear() | 1.0 | 1.0 | 1.0 |
| jly.Input.Input(String) | 1.0 | 1.0 | 1.0 |
| jly.Item.changeFormat() | 9.0 | 9.0 | 9.0 |
| jly.Item.combine(Item) | 1.0 | 1.0 | 1.0 |
| jly.Item.delete() | 1.0 | 1.0 | 1.0 |
| jly.Item.derivative() | 1.0 | 1.0 | 1.0 |
| jly.Item.indexEquals(Item) | 1.0 | 1.0 | 1.0 |
| jly.Item.Item(BigInteger) | 1.0 | 1.0 | 1.0 |
| jly.Item.Item(BigInteger,BigInteger) | 1.0 | 1.0 | 1.0 |
| jly.Item.Item(String) | 1.0 | 1.0 | 1.0 |
| jly.Item.positive() | 1.0 | 1.0 | 1.0 |
| jly.Main.main(String[]) | 1.0 | 4.0 | 4.0 |
| jly.Polynomial.combineAll() | 3.0 | 11.0 | 11.0 |
| jly.Polynomial.derivative() | 1.0 | 8.0 | 8.0 |
| jly.Polynomial.Polynomial(String) | 1.0 | 1.0 | 1.0 |
| Total | 28.0 | 46.0 | 46.0 |
| Average | 1.56 | 2.56 | 2.56 |
从这张代码复杂度的图中我们可以看出来合并同类项(Polynomial.combineAll()方法)的复杂度较高,其实这就涉及到我程序中的第三个问题:没有真正做到一个方法只做一件事,为了方便,我在该方法中除合并同类项外还进行了一些其他化简以及toString()方法,导致耦合度较高。
发现的bug
自己的bug:正则表达式存在问题,某个位置少打了一个‘+’,导致只能识别一个空字符。因此
不要用大正则!!不要用大正则!!不要用大正则!!重要的话说三遍
别人的bug:/f/v的组合轰炸(太可怕了~~)其实第一次作业比较简单,感觉大家都没有什么bug。
OO第二次作业总结
这次作业,总结起来就是和hashMap奋战的一次惨痛经历。

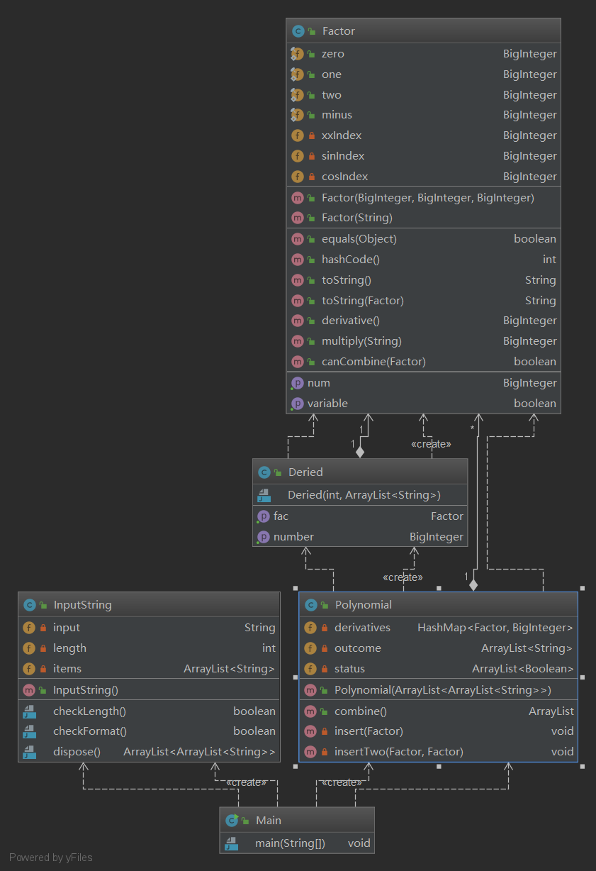
由于这一次的要求稍微复杂里一些,因此除新增的InputString类对输入字符串进行处理外(这次放弃了大正则,改为一项一项进行提取并匹配),还新增了Deried类作为多项式类和因子类的桥梁(Deried对象是乘法求导法则中的单独一项),此外总体思路与第一次作业相差不大。
例如:f(x) = 3*x*sin(x) ,f(x)' = 3*sin(x) + 3*x*cos(x), 那么Deried中就会有两个对象,分别是3*sin(x)和3*x*cos(x)。
| oo.Deried.Deried(int,ArrayList) | 4.0 | 3.0 | 4.0 |
| oo.Deried.getFac() | 1.0 | 1.0 | 1.0 |
| oo.Deried.getNumber() | 1.0 | 1.0 | 1.0 |
| oo.Factor.canCombine(Factor) | 1.0 | 6.0 | 6.0 |
| oo.Factor.derivative() | 3.0 | 3.0 | 3.0 |
| oo.Factor.equals(Object) | 3.0 | 3.0 | 5.0 |
| oo.Factor.Factor(BigInteger,BigInteger,BigInteger) | 1.0 | 1.0 | 1.0 |
| oo.Factor.Factor(String) | 1.0 | 7.0 | 10.0 |
| oo.Factor.getNum() | 1.0 | 1.0 | 1.0 |
| oo.Factor.hashCode() | 1.0 | 1.0 | 1.0 |
| oo.Factor.isVariable() | 1.0 | 1.0 | 1.0 |
| oo.Factor.multiply(String) | 1.0 | 1.0 | 1.0 |
| oo.Factor.toString() | 1.0 | 11.0 | 11.0 |
| oo.Factor.toString(Factor) | 1.0 | 20.0 | 20.0 |
| oo.InputString.checkFormat() | 3.0 | 2.0 | 4.0 |
| oo.InputString.checkLength() | 1.0 | 1.0 | 1.0 |
| oo.InputString.dispose() | 1.0 | 2.0 | 2.0 |
| oo.InputString.InputString() | 1.0 | 2.0 | 2.0 |
| oo.Main.main(String[]) | 3.0 | 7.0 | 7.0 |
| oo.Polynomial.combine() | 6.0 | 7.0 | 9.0 |
| oo.Polynomial.insert(Factor) | 1.0 | 9.0 | 9.0 |
| oo.Polynomial.insertTwo(Factor,Factor) | 1.0 | 9.0 | 9.0 |
| oo.Polynomial.Polynomial(ArrayList<arraylist>) | 1.0 | 5.0 | 5.0 |
从图中我们可以看出来,两个重写的toString()方法复杂度很高,这就暴露了这次代码的一个重大问题(不过当时没发现导致第三次作业没改过来😭),就是没有为x/sin/cos单独建类,而是统一到一个类中,导致我使用了较多的分支语句。
注:关于为什么有两个toString(),因为另一个toString()是为了合并诸如sin(x)^2+cos(x)^2这种因子使用的,小伙伴们不必过分纠结🙂
接下来,我想重点探(tu)讨(cao)一下HashMap这个神奇的东西。
这次作业,在助教的推荐下,我尝试使用了HashMap来存储求导之后的每一项。
众所周知,使用自定义类需要重写hashCode()和equals()方法,我就不过多赘述了,直接贴一下代码(应该没写错吧......)。
@Override public boolean equals(Object obj) { if (this == obj) { return true; } if (!(obj instanceof Factor)) { return false; } Factor fac = (Factor) obj; return this.xxIndex.equals(fac.xxIndex) && this.sinIndex.equals(fac.sinIndex) && this.cosIndex.equals(fac.cosIndex); } @Override public int hashCode() { return this.xxIndex.toString().hashCode() + this.sinIndex.toString().hashCode() + this.cosIndex.toString().hashCode(); }
在使用HsanMap的过程中,我发现合并同类项格外的简单,比ArrayList简单了不是一点半点。
等到了化简的时候,我就傻了眼。
当我想做类似如下事情的时候(由于HashMap遍历推荐使用迭代器):
List<String> list = new ArrayList<String>(); list.add("abc"); list.add("bbc"); list.add("abc"); list.add("cbc"); Iterator<String> it = list.iterator(); while (it.hasNext()) { String str = it.next(); Iterator<String> itAno = list.iterator(); while (itAno.hasNext()) { String strAno = itAno.next(); if (str.equals(strAno)) { it.remove(); itAno.remove(); } } } }
恭喜我自己,喜提Exception

其实不知可否通过添加try/catch块来解决这个问题,当时的尝试失败了,最终通过为每一个元素添加一个flag标志位解决了这个问题(菜鸡想不出别的办法了,求问各位大佬有更好的办法吗......)。

发现的bug:
自己的bug:依然是正则表达式的问题,由于改成一项一项进行匹配,忘记了最后一项末尾可能存在的空字符问题。
别人的bug:大多数是*sin(x)、sin(x) + 这种WF的问题。
OO第三次作业总结

这次的作业,采用了递归下降的方式,流程图如下:

这次的程序,与前两次的相比,更加面向过程了一些,其实这是个很大的问题,但当时只想完成作业,没有想这么多。
这次的程序,概括下来有如下几个特点(与前两次相比):
- 边checkoutFormat边求导(其实这导致了程序耦合度较高,不大可取)。
- 舍弃优化(不优化保命大法好)。
| oo.Factor.checkFormat() | 4.0 | 4.0 | 4.0 |
| oo.Factor.diff() | 1.0 | 4.0 | 4.0 |
| oo.Factor.Factor(String) | 1.0 | 1.0 | 1.0 |
| oo.Factor.triDiff() | 1.0 | 4.0 | 4.0 |
| oo.InputString.checkFormat() | 7.0 | 15.0 | 18.0 |
| oo.InputString.InputString() | 1.0 | 2.0 | 2.0 |
| oo.InputString.InputString(String) | 1.0 | 1.0 | 1.0 |
| oo.InputString.toItem() | 1.0 | 2.0 | 2.0 |
| oo.Item.checkFormat() | 6.0 | 9.0 | 9.0 |
| oo.Item.Item(String) | 1.0 | 6.0 | 6.0 |
| oo.Item.toFactor() | 1.0 | 4.0 | 4.0 |
| oo.Main.add(BigInteger) | 1.0 | 1.0 | 1.0 |
| oo.Main.add(char) | 1.0 | 1.0 | 1.0 |
| oo.Main.add(int) | 1.0 | 1.0 | 1.0 |
| oo.Main.add(String) | 1.0 | 1.0 | 1.0 |
| oo.Main.delete() | 1.0 | 1.0 | 1.0 |
| oo.Main.main(String[]) | 1.0 | 2.0 | 2.0 |
| Total | 31.0 | 59.0 | 62.0 |
| Average | 1.8235294117647058 | 3.4705882352941178 | 3.6470588235294117 |
可以看到checkFormat()的复杂度果然较高。
发现的bug:
自己的bug:由于采用了不优化大法,故幸运地没有被hack。🐶
别人的bug:作为幂次的整数忘记了前面可以加‘+’;优化时多去掉了一层括号。
找bug的策略
其实没啥策略,多构造几个测试样例(例如,在每个能加空格的地方都加两个空格,多加幂次运算等等),看其他人代码感觉太麻烦了,主要是看了半天还看不懂......
总结一下:随缘测试,随缘hack(*^_^*)
针对第三次作业的重构
由于我的第三次作业较为面向过程,也没有用到继承,故对其进行一些重构:

概括来说,就是将五种因子类(x/sin/cos/表达式/常数)统一继承factor基类,并建立求导接口。
使用如图所示的继承和接口的方式,可以显著提高程序的面向对象特性,也可以降低程序的复杂度,增强代码可读性,减少类和方法的长度,有效规避bug的出现等等优点不一而足,显然与原来的架构相比有着较为突出的优势。
结语(突如其来的中二)
在OO这条路上,我还只是一个初出茅庐的孩子,还有很多艰难险阻等着我去跨越,以后的路,也一定会越来越难走,但我有理由相信,凭借我的决心与毅力,我一定能顺利地抵达路途的终点(大佬们,快带带我~~~)。
愿指引明路的苍蓝星为我们闪烁