blog总结
第二次大作业——7-2 串口字符解析
1.整体思路
1.通过charAt的运用对字符串进行分析,
2.用if语句再对相应的情况进行不同的分析,输出不同的结论。
2.重要代码分析
判断无起始点且数据数不足时的情况

其他的情况用if语句和for循环的嵌套依次实现
参考SourceMonitor的生成报表内容以及PowerDesigner的相应类图

4.心得
优点:判断条件清晰,可修改性高。
缺点:使用的if - else 语句较多,导致代码结构复杂。
第三次大作业——7-1 点线形系列1-计算两点之间的距离
1.整体思路
1.通过正则表达式判断输入是否正确,
2.在判断输入个数是否正确
3.如果长度不等于他的长度,就输出wrong number of points或者wrong format。
核心代码:
判断是否正确:

计算长度:

3.度量分析

4.心得
1.用正则表达式判断可简洁代码,少走弯路。
2.字符串的应用在题目中有重要作用。
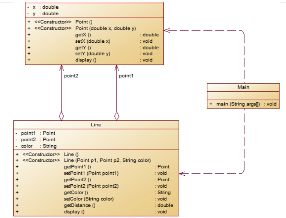
21级软件工程专业期中考试-7-1 点与线(类设计)
整体思路:1.构造一个point类以及line类
核心代码
point类
display()显示信息

line类
display()显示信息

做题类图

第四次大作业——7-2 点线型系列4—凸四边形的计算
1.整体思路
1.通过charAt的运用对字符串进行分析,
2.判断空闲、起始、结束以及奇偶校验位的数字是否存在和正确,
3.用if语句再对相应的情况进行不同的分析,输出不同的结论。
2.重要代码分析
判断四边形:

判断是否为三角形

电信计费
1.思路
1.通过遍历整个字符串获取“函数”中所有特殊字符和字符X的下标,保存于链表中,因为链表可以不需要在一开始声明长度这样可以在面对未知个含X项的函数中也能保存需要的下标。
2.通过正则表达式匹配字符串中的空格(空白),.replaceAll("\\s*", "") 然后使用replaceAll()方法将空格用 “” 代替达到删除空格的效果。
3.通过两个链表分别保存获取到的系数和指数,主要是最近用链表有点上头,java里的链表都是封装好了的,比c语言用起来顺手多了,毕竟add()方法就直接做好了尾接法,get()方法就直接能够返回指定下标的元素。不过泛型的数据不能直接和int型的数字进行比较,所以我还是选择声明链表的数据类型为Integer类型。
2.核心代码
判断

3.类图

实验2
思路
1. farmer,wolf,sheep,cabbage进行private的改进,将属性隐藏。
2
wolf,sheep 两个类添加带Stirng name参数的构造函数,当创建wolf,sheep对象时,假设输入了name参数,
输入狼时:输出要带有:啊呜~~~我 *name* 狼又回来了
输入羊时:输出要带有:咩咩,我是可爱的小羊*name*
3
增加Boat(船)类,设计船类的相应方法,并修改main方法中相关的代码。
实验2类图


浙公网安备 33010602011771号