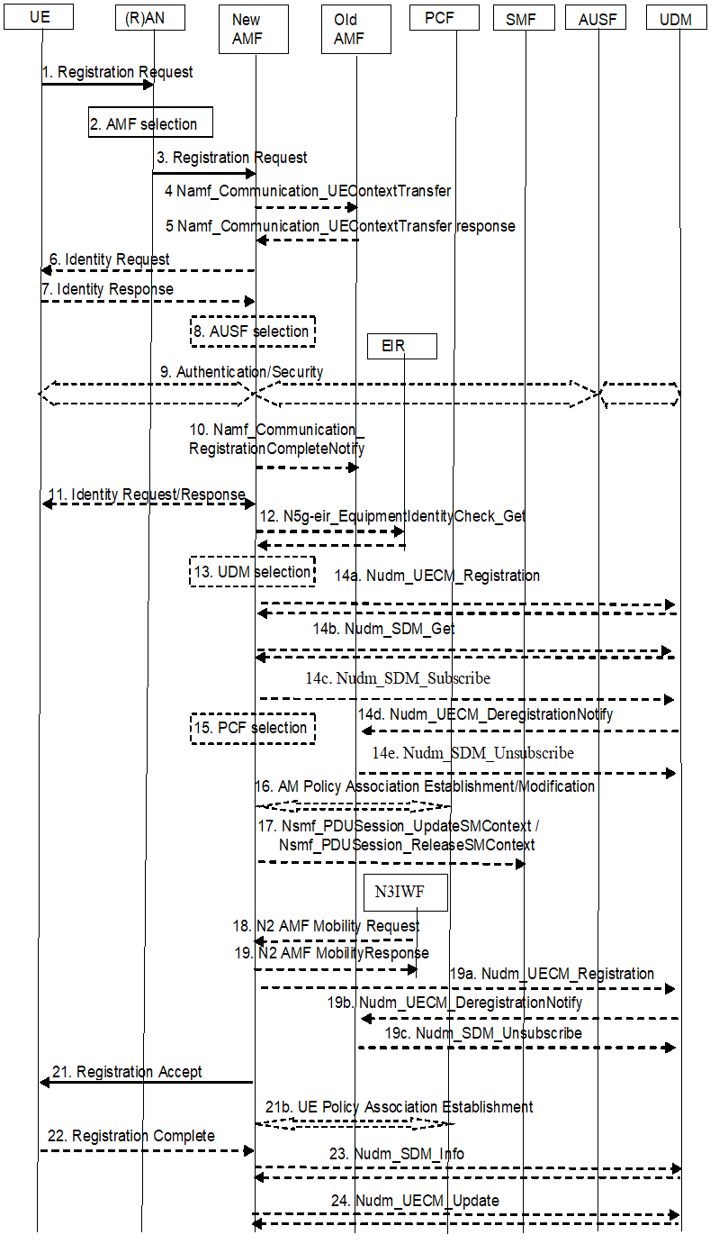
5G SA一般注册过程

-
Registration Request,UE 发向 (R)AN,消息内容包括包括:AN message (AN parameters, Registration Request (Registration type, SUCI or 5G-GUTI or PEI, last visited TAI (if available), Security parameters, Requested NSSAI, [Mapping Of Requested NSSAI], Default Configured NSSAI Indication, UE Radio Capability Update, UE MM Core Network Capability, PDU Session status, List Of PDU Sessions To Be Activated, Follow-on request, MICO mode preference, Requested DRX parameters, [LADN DNN(s) or Indicator Of Requesting LADN Information], [NAS message container] ]) 和UE Policy Container (the list of PSIs, indication of UE support for ANDSP and the operating system identifier)).
对于NG-RAN来说,AN Message一般包括Registration type, SUCI ,5G-S-TMSI或 GUAMI、the Selected PLMN ID、Requested NSSAI和 Establishment cause(来源于RRC消息)。此处的Registration type就对应上文中提到的的四种类型。
2. 如果注册消息中包含了SUPI或者未包含5G-GUTI来指示有效的AMF,RAN将基于(R)AT 和NSSAI选择AMF,如果SUPI或者5G-GUTI至少有一个存在就会直接选择一个AMF。
如果 (R)AN不能选择一个合适的AMF,则之后会将Registration Request转发给一个已经预先配置的AMF然后由(R)AN执行AMF selection。
3. Registration Request 由(R)AN经由N2口 发向新AMF:主要消息 N2 message(N2 parameters, Registration Request (第一步中介绍的) 和 UE Policy Container.。
在NG-RAN情况下,N2参数包括Selected PLMN ID, Location Information and Cell Identity,UE Context Request, Establishment Cause,Requested NSSAI(有可能携带)。
如果Registration type 指示这个过程是periodic registration update,那么之后的steps 4 to 19就不需要了。
如果Establishment Case是有优先服务(例如MPS或MCS),AMF包括一个消息优先级标题以指示优先级信息。其他NFs的基于服务的接口传递的时候也会包含消息优先级标题。
4. 由new AMF 发向old AMF: Namf_Communication_UEContextTransfer (complete Registration Request) 或 new AMF to UDSF: Nudsf_Unstructured Data Management_Query().
如果new AMF已经通过切换过程从old AMF收到了UEcontext,那么步骤4,5和10将不需要了。
对于紧急注册,如果UE有AMF不知道的5G-GUTI,后续的步骤4和5将被忽略,AMF立即会从UE请求SUPI。如果UE采用PEI来识别,那么SUPI请求也将被忽略 。是否允许不带用户标识的紧急呼叫取决于地方性法规。
5.由old AMF 发向new AMF: 对于Namf_Communication_UEContextTransfer (SUPI, UE Context in AMF)的响应 或者到new AMF的UDSF: Nudsf_Unstructured Data Management_Query(). Old AMF 可能会针对对应的UE Context启动一个专用定时器。
6. 由新AMF发向UE: Identity Request ().如果UE没有提供SUCI且也未从old AMF获得,那么AMF就会触发Identity Request来获取之。
7.由UE 发向new AMF: Identity Response ().UE 通过Identity Response消息反馈SUCI给new AMF。
8. AMF通过启动UE鉴权来激活AUSF,AMF会基于SUPI或者SUCI来选择一个AUSF。如果AMF配置过支持紧急注册,那么针对带有紧急注册原因的UE,就算是鉴权失败AMF也会继续注册过程。
9.a AUSF执行UE鉴权。
9.b AMF识别NAS security Context是否存在。
9.c AMF启动NGAP的NAS Security过程
9.d 5G-AN将存储Security Context并告诉AMF
10.由new AMF 发向 old AMF: Namf_Communication_RegistrationCompleteNotify ().
如果AMF已经改变了,那么new AMF就会通过Namf_Communication_RegistrationCompleteNotify通知old AMF UE在new AMF上已经注册成功了。
如果authentication/security流程失败,则注册将被拒绝。那么new AMF也会利用这条Namf_Communication_RegistrationCompleteNotify (包含reject indication reason code)来告诉old AMF失败拒绝的原因。而后old AMF将继续服务这个UE就如同UE context传送消息从来没发生过一样。
如果一个或多个old AMF支持S-NSSAI但是new AMF不支持,new AMF也会利用Namf_Communication_RegistrationCompleteNotify并表示出具体的PDU Session ID和Reject Cause发给old AMF。New AMF同时会将对应的PDU Session的状态做修改,old AMF需要通过Nsmf_PDUSession_ReleaseSMContext来通知SMF对于相应的UE Context做释放。
11.由new AMF 发向 UE: Identity Request/Response (PEI)。
如果UE没有提供PEI,且也没有从old AMF收到,那么new AMF就会通过这个流程来获取PEI。
对于紧急注册来说,UE可能在Registration Request中就带了PEI,如果这样的话,PEI的获取过程可以被忽略。
12. 可选步骤: new AMF 启动N5g-eir_EquipmentIdentityCheck_Get service来进行ME identity检查。
对于紧急注册,如果PEI被blocked了,运营商可根据自己的策略来决定紧急注册的过程是到此为止还是继续。
13. 如果后面的14步需要执行的话,new AMF会基于SUPI来选择一个UDM,UDM也会选择一个UDR实体。
14a-c. 如果自最近一次注册已经更换了AMF,或者UE提供了一个无效的上下文,或者如果UE注册到的同一个AMF但此AMF已经注册到non-3GPP系统( 比如UE已经注册到一个non-3GPP系统,而后又启动了到一个3GPP系统的注册过程),new AMF 注册到UDM并且从UDM得到注册成功的通知。且AMF也可能在签约数据改变时候从UDM获取签约数据信息的通知。
new AMF将为UDM提供服务UE的access type,设定access type为"3GPPaccess". 之后UDM将存储相关的access type和服务AMF信息。new AMF将在从UDM收到移动性相关的签约信息后生成一个MM context。
14d. 当UDM存储上一步骤中的access type和服务AMF相关的信息后。它将启动Nudm_UEContextManagement_DeregistrationNotification消息给已经存在的3GPP access的old AMF 。old AMF将移除UE的上下文信息。如果移除的原因是"InitialRegistration",old AMF将启动Namf_EventExposure_Notify 给所有这个UE相关的SMF通知这个UE已经从old AMF注销了。之后SMF将释放PDU Session。
14e. 如果old AMF对于另外的接入技术类型(例如non-3GPP access)没有UE Context,old AMF将通过Nudm_SDM_unsubscribe指示不再跟踪UDM数据。
15. new AMF将基于SUPI选择一个PCF。
16. 由new AMF 发向PCF: Npcf_AMPolicyControl_Get (SUPI).
如果AMF还没有获取到该UE的Access 和Mobility policy,或者AMF中的Access和Mobility policy不再有效,AMF将请求PCF通过本条消息来应用运营商的策略。在漫游状态时候还需要H-PCF 和 V-PCF的交互沟通接入和移动性策略。
由PCF 发向 new AMF: Response to Npcf_AMPolicyControl_Get (Access and Mobility policy data).
PCF 通过这条消息提供这个UE的Access 和 Mobility policy data AMF。对于紧急注册,这一步可以略过。
17. 由AMF 发向 SMF: Nsmf_PDUSession_UpdateSMContext ().
对于紧急注册来说,这一步只有当注册类型为移动注册更新时应用。
18. 由New AMF 发向N3IWF: N2 AMF Mobility Request ().
19. 由N3IWF 发向new AMF: N2 AMF Mobility Response ().
20. Void,此版本协议暂略。
21.由New AMF 发送给 UE: Registration Accept (5G-GUTI, Registration Area, Mobility restrictions, PDU Session status, Allowed NSSAI, [Mapping Of Allowed NSSAI], [Configured NSSAI for the Serving PLMN], [Mapping Of Configured NSSAI], [rejected S-NSSAIs], Periodic Registration Update timer, LADN Information and accepted MICO mode, IMS Voice over PS session supported Indication, Emergency Service Support indicator, Accepted DRX parameters, Network support of Interworking without N26, Access Stratum Connection Establishment NSSAI Inclusion Mode, Network Slicing Subscription Change Indication, Operator-defined access category definitions, [List of equivalent PLMNs]).
AMF用Registration Accept消息来告诉UE注册已经被接受了。5G-GUTI将包含在消息里发送给UE如果AMF分配了新的话。如果AMF分配了新的注册区域new Registration area,也将通过这条消息将之发送给UE。如果在这条消息中没有包括Registration area的话UE将默认使用old Registration area。如果包含Mobility restrictions也会给这个UE执行Mobility restrictions。AMF将在PDU Session status信元中指示UE已经建立的PDU Sessions的状态。UE将本地移除 没有指示建立的PDU session相关的内部资源。如果PDU Session status信息包含在Registration Request中,则AMF将PDU Session status 指示给UE.。NSSAI将包含所有Allowed S-NSSAIs。如果UE签约信息包括了subscribed LADN identification 信息的话,AMF在Registration Accept 信息中包含LADN Information for LADNs。如果UE在请求的消息里面包含了MICO mode,AMF将在这条消息中回应是否使用MICO mode。AMF 也将在这条消息中包含IMS Voice over PS session supported Indication的信元。为了设定IMS Voice over PS session supported Indication,AMF可能需要执行UE/RAN Radio information and Compatibility Request流程来检查UE 和 RAN的 radio capabilities related to IMS Voice over PS.。 如果AMF还没有从NG-RAN收到Voice Support Match Indicator ,那么基于系统实现,AMF将可能设定IMS Voice over PS session supported Indication且在后续流程中予以更新。
21b. 可选过程,new AMF将执行协议中定义的UE Policy关联建立。对于紧急注册来说,这一步可以略过。
22. 由UE 发向new AMF: Registration Complete ().
UE给AMF发送Registration Complete消息用于通知分配了new 5G-GUTI。
当"PDU Session(s) to be re-activated"没有包含在Registration Request的情况下,AMF将释放该UE的信令连接。
如果Registration Reuest消息包含了Follow-on request,AMF将在注册过程完毕后不会立即释放信令连接。
如果AMF知道自己或UE和5GC之间有一些信令处于挂起状态,则在完成注册过程后,AMF不应立即释放信令连接。
23. 条件步骤,AMF到UDM:AMF使用Nudm_SDM_Info来传递ACK消息给UDM来指示UE收到了网络切片相关信息并且会对应执行操作。
24. 条件步骤,AMF到UDM:在14a或者任意并列的步骤之后,AMF会发送"Homogeneous Support of IMS Voice over PS Sessions" 指示给UDM通过Nudm_UECM_Update,在3gpp中描述的移动相关的事件通知都将在此过程结束后发送给NF使用者。
浙公网安备 33010602011771号