实验3:OpenFlow协议分析实践
实验3:OpenFlow协议分析实践
基本要求
一、拓扑文件

二、Wireshark抓包结果
1.hello
控制器6633端口 ---> 交换机45524端口

交换机45524端口 ---> 控制器6633端口

2.Features Request
控制器6633端口(我需要你的特征信息) ---> 交换机45524端口

3.Set Config
控制器6633端口(请按照我给你的flag和max bytes of packet进行配置) ---> 交换机45524端口

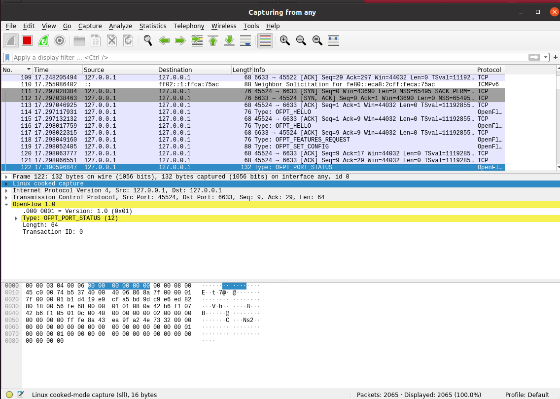
4.Port_Status
当交换机端口发生变化时,告知控制器相应的端口状态。

5.Features Reply
交换机端口45524(这是我的特征信息,请查收) ---> 控制器6633端口

6.Packet_In
交换机45524端口(有数据包进来,请指示)--- 控制器6633端口

7.Packet_Out

8.Flow_Mod

三、交互图

四、交换机与控制器建立通信时是使用TCP协议还是UDP协议?
TCP
进阶要求
1.hello
struct ofp_header {
uint8_t version; /* OFP_VERSION. */
uint8_t type; /* One of the OFPT_ constants. */
uint16_t length; /* Length including this ofp_header. */
uint32_t xid; /* Transaction id associated with this packet.
Replies use the same id as was in the request
to facilitate pairing. */
};
struct ofp_hello {
struct ofp_header header;
};


2.Features Request
/* Switch features. */
struct ofp_switch_features {
struct ofp_header header;
uint64_t datapath_id; /* Datapath unique ID. The lower 48-bits are for
a MAC address, while the upper 16-bits are
implementer-defined. */
uint32_t n_buffers; /* Max packets buffered at once. */
uint8_t n_tables; /* Number of tables supported by datapath. */
uint8_t pad[3]; /* Align to 64-bits. */
/* Features. */
uint32_t capabilities; /* Bitmap of support "ofp_capabilities". */
uint32_t actions; /* Bitmap of supported "ofp_action_type"s. */
/* Port info.*/
struct ofp_phy_port ports[0]; /* Port definitions. The number of ports
is inferred from the length field in
the header. */
};

3.Set Config
/* Switch configuration. */
struct ofp_switch_config {
struct ofp_header header;
uint16_t flags; /* OFPC_* flags. */
uint16_t miss_send_len; /* Max bytes of new flow that datapath should
send to the controller. */
};

4.Port_Status
/* A physical port has changed in the datapath */
struct ofp_port_status {
struct ofp_header header;
uint8_t reason; /* One of OFPPR_*. */
uint8_t pad[7]; /* Align to 64-bits. */
struct ofp_phy_port desc;
};

5.Features Reply
struct ofp_switch_features {
struct ofp_header header;
uint64_t datapath_id; /* Datapath unique ID. The lower 48-bits are for
a MAC address, while the upper 16-bits are
implementer-defined. */
uint32_t n_buffers; /* Max packets buffered at once. */
uint8_t n_tables; /* Number of tables supported by datapath. */
uint8_t pad[3]; /* Align to 64-bits. */
/* Features. */
uint32_t capabilities; /* Bitmap of support "ofp_capabilities". */
uint32_t actions; /* Bitmap of supported "ofp_action_type"s. */
/* Port info.*/
struct ofp_phy_port ports[0]; /* Port definitions. The number of ports
is inferred from the length field in
the header. */
};

6.Packet_In
/* Why is this packet being sent to the controller? */
enum ofp_packet_in_reason {
OFPR_NO_MATCH, /* No matching flow. */
OFPR_ACTION /* Action explicitly output to controller. */
};
/* Packet received on port (datapath -> controller). */
struct ofp_packet_in {
struct ofp_header header;
uint32_t buffer_id; /* ID assigned by datapath. */
uint16_t total_len; /* Full length of frame. */
uint16_t in_port; /* Port on which frame was received. */
uint8_t reason; /* Reason packet is being sent (one of OFPR_*) */
uint8_t pad;
uint8_t data[0]; /* Ethernet frame, halfway through 32-bit word,
so the IP header is 32-bit aligned. The
amount of data is inferred from the length
field in the header. Because of padding,
offsetof(struct ofp_packet_in, data) ==
sizeof(struct ofp_packet_in) - 2. */
};

7.Flow_Mod
struct ofp_flow_mod {
struct ofp_header header;
struct ofp_match match; /* Fields to match */
uint64_t cookie; /* Opaque controller-issued identifier. */
/* Flow actions. */
uint16_t command; /* One of OFPFC_*. */
uint16_t idle_timeout; /* Idle time before discarding (seconds). */
uint16_t hard_timeout; /* Max time before discarding (seconds). */
uint16_t priority; /* Priority level of flow entry. */
uint32_t buffer_id; /* Buffered packet to apply to (or -1).
Not meaningful for OFPFC_DELETE*. */
uint16_t out_port; /* For OFPFC_DELETE* commands, require
matching entries to include this as an
output port. A value of OFPP_NONE
indicates no restriction. */
uint16_t flags; /* One of OFPFF_*. */
struct ofp_action_header actions[0]; /* The action length is inferred
from the length field in the
header. */
};
struct ofp_action_header {
uint16_t type; /* One of OFPAT_*. */
uint16_t len; /* Length of action, including this
header. This is the length of action,
including any padding to make it
64-bit aligned. */
uint8_t pad[4];
};

8.Packet_Out
/* Send packet (controller -> datapath). */
struct ofp_packet_out {
struct ofp_header header;
uint32_t buffer_id; /* ID assigned by datapath (-1 if none). */
uint16_t in_port; /* Packet's input port (OFPP_NONE if none). */
uint16_t actions_len; /* Size of action array in bytes. */
struct ofp_action_header actions[0]; /* Actions. */
/* uint8_t data[0]; */ /* Packet data. The length is inferred
from the length field in the header.
(Only meaningful if buffer_id == -1.) */
};

个人总结
本实验的难度不大,只要实验步骤正确,一般是可以得到正确的结果的,主要是查找抓包结果的时候比较麻烦。在实验过程中,有的数据不在openflow_v1里,因此没有找到,后面询问同学后不过滤,找到了实验要求的数据;其次, FLOW_MOD 一直找不到,后来通过在命令框里的 CLI 中执行 pingall 命令后,就可以在wireshark抓包工具中看见 FLOW_MOD的数据包。通过本次实验的学习,学习了利用过滤器对抓取的数据包并用过滤方法来找到所需要的数据包。同时在抓包结果与openflow头文件源码对照学习中更了解openflow主要消息类型对应的数据结构定义,OpenFlow协议的数据包交互过程与机制,对OpenFlow消息类型的数据结构有了更深入的了解。
浙公网安备 33010602011771号