趣谈网络协议(1)—— 协议
--- --- 课程笔记:《趣谈网络协议》 刘超
一、协议的三要素 :
语法:内容要符合一定的规则和格式
语义:内容要代表某种意义
顺序:有先后次序的规定
购物网提交一个订单背后的工作:


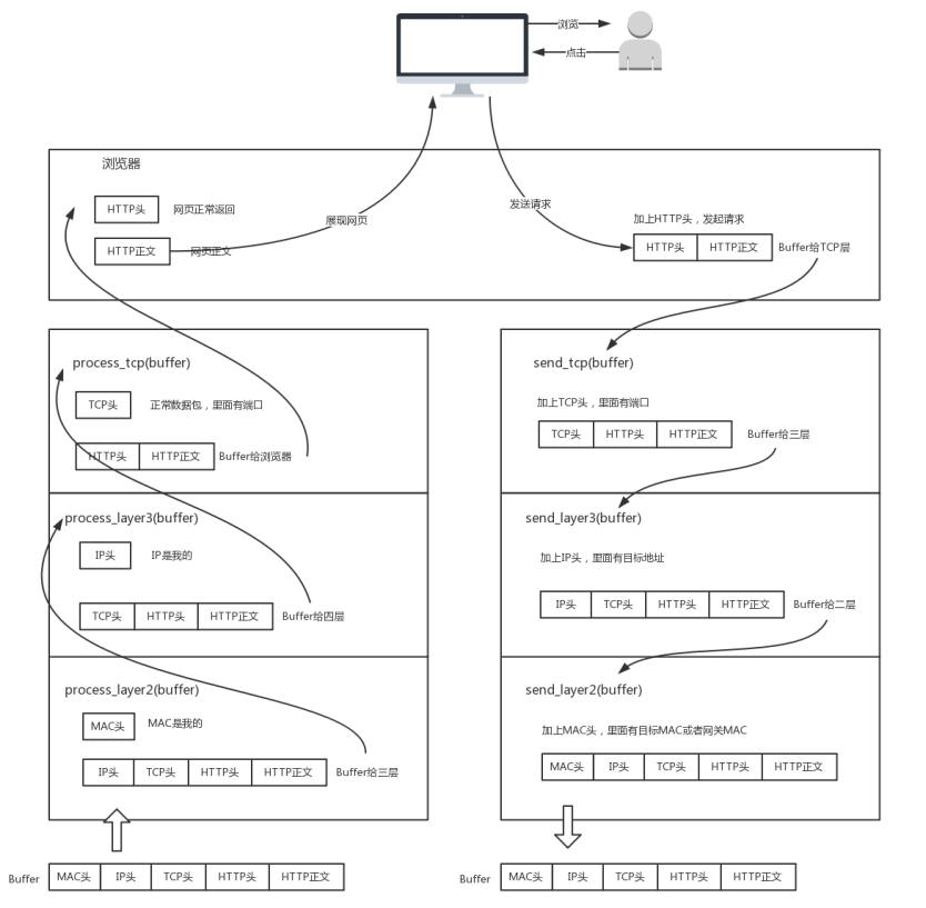
二、网络分层的真实含义
网络为什么要分层? 因为,是个复杂的程序都要分层。
只要是在网络上跑的包,都是完整的。可以有下层没上层,绝对不可能有上层没下层。
什么叫二层设备?就是只把 MAC 头摘下来,看看到底是丢弃、转发,还是自己留着。
那什么叫三层设备?就是把 MAC头摘下来之后,再把 IP 头摘下来,看看到底是丢弃、转发,还是自己留着。

总有一股莫名其妙的执拗劲儿......
浙公网安备 33010602011771号