摘要:
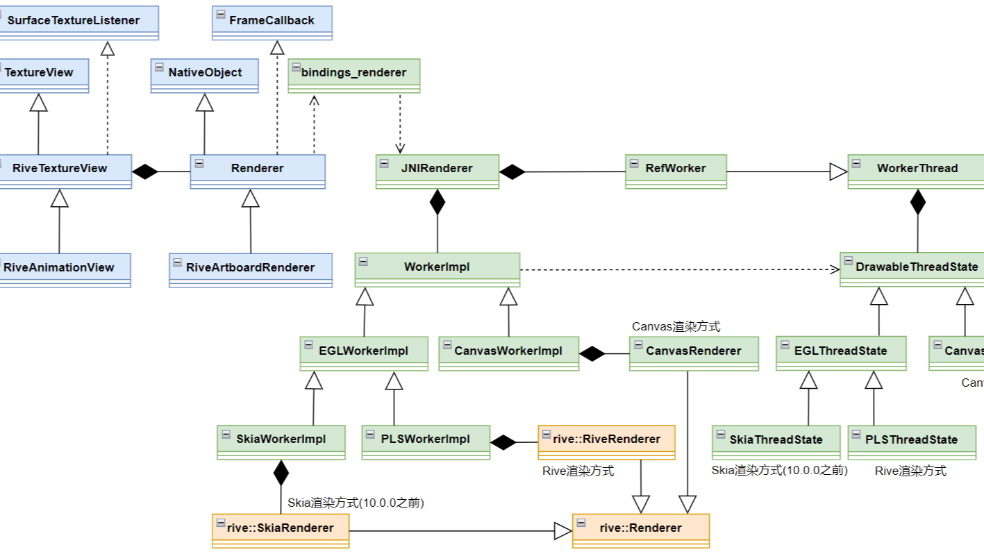
1 前言 本文基于 rive-android 10.1.0 进行源码分析,主要介绍 Rive 的渲染类型、RendererType 透传流程、Surface 透传流程、渲染流程、启动渲染流程、暂停渲染流程等内容。 rive-android 类图框架如下。图中,蓝色的类表示 rive-andr 阅读全文
1 前言 本文基于 rive-android 10.1.0 进行源码分析,主要介绍 Rive 的渲染类型、RendererType 透传流程、Surface 透传流程、渲染流程、启动渲染流程、暂停渲染流程等内容。 rive-android 类图框架如下。图中,蓝色的类表示 rive-andr 阅读全文
posted @ 2025-10-04 12:02
little_fat_sheep
阅读(112)
评论(0)
推荐(0)
摘要:
1 简介 RuntimeShader 是 Android 13(T)中新增的特性,用于逐像素渲染界面,它使用 AGSL(Android Graphics Shading Language)编写着色器代码,底层基于 Skia 图形渲染引擎。官方介绍详见 → RuntimeShader。 相较于 阅读全文
1 简介 RuntimeShader 是 Android 13(T)中新增的特性,用于逐像素渲染界面,它使用 AGSL(Android Graphics Shading Language)编写着色器代码,底层基于 Skia 图形渲染引擎。官方介绍详见 → RuntimeShader。 相较于 阅读全文
posted @ 2025-10-04 12:00
little_fat_sheep
阅读(65)
评论(0)
推荐(0)

浙公网安备 33010602011771号