1.ElasticSearch
1.什么是RestFul?
因为ElasticSearch中全部遵循RestFul风格,先来说说什么是RestFuk风格
- RestFul
- RestFul是一种软件架构风格
- 一个架构的设计如果遵循Rest原则,那么就称这个架构为RestFul风格
- Rest
- 全称:资源表现层状态转化(Resource Representational State Transfer), 设计原则,设计约束,设计思路,设计约定....
- 资源(Resource):把网络中的一切事物统称为资源,每一个资源都存在一个唯一的资源标识符(URL),比如一首歌,一张图片,静态页面,数据库记录...
- 表现层(Representational):把资源具体呈现出来的形式称为表现层
- 状态转化(State Transfer):当资源以某种表现形式展现出来的时候,客户端通过操作该资源使资源发生某种变化称为状态妆化
当资源在网络中展现出来的时候,我们都需要在网络中去定位他,定位这个资源就需要一个唯一的资源定位符,这个定位符就是URL;所以上面也说到了可以把网络中的一切称为资源
- 原则:
- 1.原则1:使用Rest的URL去替换传统的URL;
- 2.原则2:四个动词对应服务端的四种操作(CRUD)
- 传统的请求方式只有get和post,让这两个去对应CRUD,在这个时候,请求只有走到数据库了才知道具体是什么操作
- Rest请求方式,为了让客户端在请求的时候就知道具体是什么操作
- get(查询)
- post(更新或添加)
- put(添加或更新)
- delete(删除)
- 备注:当不适用第三方框架的时候,比如SpringMVC,SpringBoot,浏览器现在也只支持get,post
2.什么是全文检索
全文检索是计算机程序通过扫描文章中的每一个词,对每一个词建立一个索引,指明该词在文章中出现的次数和位置。当用户查询时根据建立的索引查找,类似于通过字典的检索字表查字的过程。
检索: 索(建立索引) 检:(检索索引)
全文检索(Full-Text Retrieval(检索))以文本作为检索对象,找出含有指定词汇的文本。全面、准确和快速是衡量全文检索系统的关键指标。
关于全文检索,我们要知道:
1. 只处理文本。
2. 不处理语义。处理语义就要上升到人工智能了
3. 搜索时英文不区分大小写。
4. 结果列表有相关度排序。
3. 什么是ElasticSearch
ElasticSearch 简称 ES ,是基于Apache Lucene构建的开源搜索引擎,是当前流行的企业级搜索引擎。Lucene本身就可以被认为迄今为止性能最好的一款开源搜索引擎工具包,但是lucene的API相对复杂,需要深厚的搜索理论。很难集成到实际的应用中去。但是ES是采用java语言编写,提供了简单易用的RestFul API,开发者可以使用其简单的RestFul API,开发相关的搜索功能,从而避免lucene的复杂性。
4. ES的诞生
多年前,一个叫做Shay Banon的刚结婚不久的失业开发者,由于妻子要去伦敦学习厨师,他便跟着也去了。在他找工作的过程中,为了给妻子构建一个食谱的搜索引擎,他开始构建一个早期版本的Lucene。
直接基于Lucene工作会比较困难,所以Shay开始抽象Lucene代码以便Java程序员可以在应用中添加搜索功能。他发布了他的第一个开源项目,叫做“Compass”。
后来Shay找到一份工作,这份工作处在高性能和内存数据网格的分布式环境中,因此高性能的、实时的、分布式的搜索引擎也是理所当然需要的。然后他决定重写Compass库使其成为一个独立的服务叫做Elasticsearch。
第一个公开版本出现在2010年2月,在那之后Elasticsearch已经成为Github上最受欢迎的项目之一,代码贡献者超过300人。一家主营Elasticsearch的公司就此成立,他们一边提供商业支持一边开发新功能,不过Elasticsearch将永远开源且对所有人可用。
Shay的妻子依旧等待着她的食谱搜索……
5. ES的应用场景
ES主要以轻量级JSON作为数据存储格式,这点与MongoDB有点类似,但它在读写性能上优于 MongoDB 。同时也支持地理位置查询 ,还方便地理位置和文本混合查询 。 以及在统计、日志类数据存储和分析、可视化这方面是引领者。
- 国外:
Wikipedia(维基百科)使用ES提供全文搜索并高亮关键字、StackOverflow(IT问答网站)结合全文搜索与地理位置查询、Github使用Elasticsearch检索1300亿行的代码。 - 国内:
百度(在云分析、网盟、预测、文库、钱包、风控等业务上都应用了ES,单集群每天导入30TB+数据, 总共每天60TB+)、新浪 、阿里巴巴、腾讯等公司均有对ES的使用。
使用比较广泛的平台ELK(ElasticSearch, Logstash, Kibana)。
6. ES的安装
6.1 准备环境
# 0.安装前准备
- centos7 +
- java 8 +
- elastic 6.8.0+
# 1.在官方网站下载ES
- wget http://artifacts.elastic.co/downloads/elasticsearch/elasticsearch-6.8.0.tar.gz
# 2.安装JDK(必须JDK1.8+)
- rpm -ivh jdk-8u181-linux-x64.rpm
/*注意:默认安装位置 /usr/java/jdk1.8.0_171-amd64*/
# 3.配置环境变量
- vim /etc/profile
在文件末尾加入:
export JAVA_HOME=/usr/java/jdk1.8.0_171-amd64
export PATH=$PATH:$JAVA_HOME/bin
# 4.重载系统配置
- source /etc/profile
安装JDK,也可以使用yum直接安装
1.查看是否已安装JDK
# yum list installed |grep java
2.卸载CentOS系统Java环境
# yum -y remove java-1.8.0-openjdk* *表示卸载所有openjdk相关文件输入
# yum -y remove tzdata-java.noarch 卸载tzdata-java
3.查看JDK软件包版本
# yum -y list java* 或者使用# yum searchjava | grep -i --color JDK
查看JDK软件包列表
安装JDK
# yum install java-1.8.0-openjdk* 安装java1.8.0所有程序
yum install -y java-1.8.0-openjdk-devel.x86_64
注意:输入确认(y)直到控制台返回Complete安装成功
查看java版本信息
# java -version
输入javac java命令后显示帮助信息就算是安装成功了
使用yum安装环境变量自动就配好了

6.2 安装ES服务
# 1. ES不能以root用户身份启动必须创建普通用户
- a.在linux系统中创建新的组
groupadd es
- b.创建新的用户es并将es用户放入es组中
useradd es -g es
- c.修改es用户密码
passwd es
# 2.使用普通用户登录并上传安装包

# 3.解压缩elasticsearch
- tar -zxvf elasticsearch-6.4.1.tar.gz

# 4.进入ES安装目录查看目录结构
- bin 可执行的二进制文件的目录
- config 配置文件的目录
- lib 运行时依赖的库
- logs 运行时日志文件
- modules 运行时依赖的模块
- plugins 可以安装官方以及第三方插件

# 5.进入bin目录中启动ES服务
- ./elasticsearch
- 出现下图红色日志说明启动成功:

# 6.执行如下命令测试客户端操作
- curl http://localhost:9200

注:es默认有两个端口号,9200作为Http协议,主要用于外部通讯 ,9300作为Tcp协议,jar之间就是通过tcp协议通讯 ES集群之间是通过9300进行通讯
6.3开启远程连接权限
注意:ES服务默认启动是受保护的,只允许本地客户端连接,如果想要通过远程客户端访问,必须开启远程连接
# 1.开启ES远程访问
- vim elasticsearch.yml 将原来network修改为以下配置:
network.host: 0.0.0.0
-
原始配置

-
修改后配置

# 2.重启启动ES服务
- [es@localhost bin]$ ./elasticsearch

# 3.重新启动es出现如下错误
- ERROR: [3] bootstrap checks failed
[1]: max file descriptors [4096] for elasticsearch process is too low, increase to at least [65535]
[2]: max number of threads [3802] for user [es] is too low, increase to at least [4096]
[3]: max virtual memory areas vm.max_map_count [65530] is too low, increase to at least [262144]
# 4.解决错误[1] 使用root用户修改系统配置
- vim /etc/security/limits.conf 在最后面追加下面内容
* soft nofile 65536
* hard nofile 65536
* soft nproc 4096
* hard nproc 4096

# 5.登录重新在检测配置是否生效(一定要重新登录)
- ulimit -Hn
ulimit -Sn
ulimit -Hu
ulimit -Su

# 6.解决错误[2] 使用root用户修改系统配置
- vim /etc/security/limits.d/20-nproc.conf
启动ES用户名 soft nproc 4096


# 7.解决错误[3] 使用root用户修改系统配置
- vim /etc/sysctl.conf
vm.max_map_count=655360


# 8.执行如下命令检测是否生效
- sysctl -p

# 9.退出从新登录之后重新启动ES服务
- [es@localhost bin]$ ./elasticsearch

# 10.通过浏览器访问ES服务
- http://192.168.8.129:9200/

11.访问失败,关闭Linux的防火墙
systemctl stop firewalld 关闭防火墙
systemctl start firewalld 打开防火墙
systemctl status firewalld 查看状态

12.访问成功

7.ES中的基本概念
7.1 接近实时(NRT Near Real Time )
Elasticsearch是一个接近实时的搜索平台。这意味着,从索引一个文档直到这个文档能够被搜索到有一个轻微的延迟(通常是1秒内)
7.2 索引(index)
一个索引就是一个拥有几分相似特征的文档的集合。比如说,你可以有一个客户数据的索引,另一个产品目录的索引,还有一个订单数据的索引。一个索引由一个名字来标识(必须全部是小写字母的),并且当我们要对这个索引中的文档进行索引、搜索、更新和删除的时候,都要使用到这个名字。索引类似于关系型数据库中Database 的概念。在一个集群中,如果你想,可以定义任意多的索引。
7.3 类型(type)
在一个索引中,你可以定义一种或多种类型。一个类型是你的索引的一个逻辑上的分类/分区,其语义完全由你来定。通常,会为具有一组共同字段的文档定义一个类型。比如说,我们假设你运营一个博客平台并且将你所有的数 据存储到一个索引中。在这个索引中,你可以为用户数据定义一个类型,为博客数据定义另一个类型,当然,也可 以为评论数据定义另一个类型。类型类似于关系型数据库中Table的概念。
NOTE: 在5.x版本以前可以在一个索引中定义多个类型,6.x之后版本也可以使用,但是不推荐,在7~8.x版本中彻底移除一个索引中创建多个类型
7.4 映射(Mapping)
Mapping是ES中的一个很重要的内容,它类似于传统关系型数据中table的schema,用于定义一个索引(index)中的类型(type)的数据的结构。 在ES中,我们可以手动创建type(相当于table)和mapping(相关与schema),也可以采用默认创建方式。在默认配置下,ES可以根据插入的数据自动地创建type及其mapping。 mapping中主要包括字段名、字段数据类型和字段索引类型
7.5 文档(document)
一个文档是一个可被索引的基础信息单元,类似于表中的一条记录。比如,你可以拥有某一个员工的文档,也可以拥有某个商品的一个文档。文档以采用了轻量级的数据交换格式JSON(Javascript Object Notation)来表示。
7.6 概念关系图

7.7 Es中5版本过度到6版本的比较大的变化
上面讲到的是5版本的模型,在5.x版本以前可以在一个索引中定义多个类型,在6版本中可以正常工作,在7版本中,类型将被弃用,在8版本中,则背完全移除,之后一个索引中只能存储一种类型,在官方文档中也给出了相应的解释,说之前把一个索引比如一个数据库是一个错误的比喻,因为一个索引中,不同类型的字段中,具有相同名称的字段会出现问题

8. Kibana的安装
Kibana是一个针对Elasticsearch的开源分析及可视化平台,使用Kibana可以查询、查看并与存储在ES索引的数据进行交互操作,使用Kibana能执行高级的数据分析,并能以图表、表格和地图的形式查看数据。主要用来对es的数据做可视化,我们今天主要用他的dev tools来做对es的数据操作
kibaan和es的版本必须严格一直
root用户
# 1.下载Kibana
- https://www.elastic.co/downloads/kibana
# 2. 安装下载的kibana
- rpm -ivh kibana-6.2.4-x86_64.rpm
# 3. 查找kibana的安装位置
- find / -name kibana
# 4. 编辑kibana配置文件
- [root@localhost /]# vim /etc/kibana/kibana.yml
# 5. 修改如下配置
- server.host: "192.168.8.129" #ES服务器主机地址
- elasticsearch.hosts: ["http://192.168.8.129:9200"] #ES服务器地址

# 6. 启动kibana
- systemctl start kibana
systemctl stop kibana
systemctl status kibana
# 7. 访问kibana的web界面
- http://192.168.8.129:5601/ #kibana默认端口为5601 使用主机:端口直接访问即可

9. Kibana的基本操作(dev tools)

9.1 索引(Index)的基本操作
PUT /dangdang/ 创建索引
DELETE /dangdang 删除索引
DELETE /* 删除所有索引
GET /_cat/indices?v 查看索引信息
9.2 类型(type)的基本操作
创建类型
1.创建/dangdang索引并创建(product)类型
PUT /dangdang
{
"mappings": {
"product": {
"properties": {
"title": { "type": "text" },
"name": { "type": "text" },
"age": { "type": "integer" },
"created": {
"type": "date"
}
}
}
}
}
注意: 这种方式创建类型要求索引不能存在
Mapping Type: : text , keyword , date ,integer, long , double , boolean or ip
查看类型
GET /dangdang/_mapping/product # 语法:GET /索引名/_mapping/类型名

9.3 文档(document)的基本操作(就相当于一条数据)
添加文档
PUT /ems/emp/1 #/索引/类型/id
{
"name":"赵小六",
"age":23,
"bir":"2012-12-12",
"content":"这是一个好一点的员工"
}
若需要系统帮我们生成id,需要使用post
POST /ems/emp
{
"name":"赵小六2",
"age":25,
"bir":"2012-11-11",
"content":"这是一个"
}
查询文档
GET /ems/emp/1
返回结果:
{
"_index": "ems",
"_type": "emp",
"_id": "1",
"_version": 1,
"found": true,
"_source": {
"name": "赵小六",
"age": 23,
"bir": "2012-12-12",
"content": "这是一个好一点的员工"
}
}
删除文档
DELETE /ems/emp/1
{
"_index": "ems",
"_type": "emp",
"_id": "1",
"_version": 2,
"result": "deleted", #删除成功
"_shards": {
"total": 2,
"successful": 1,
"failed": 0
},
"_seq_no": 1,
"_primary_term": 1
}
更新文档
1.第一种方式 更新原有的数据
POST /ems/emp/1/_update
{
"doc":{
"name":"xiaohei"
}
}
2.第二种方式 添加新的数据,并跟新
POST /ems/emp/1/_update
{
"doc":{
"name":"xiaohei",
"age":11,
"dpet":"你好部门"
}
}
3.第三种方式 在原来数据基础上更新
POST /ems/emp/1/_update
{
"script": "ctx._source.age += 5"
}
4.删除原来的数据,添加新数据,会丢失原来的数据
POST /ems/emp/1
{
"name":"123"
}
ES的使用语法风格为:
<REST Verb> /<Index>/<Type>/<ID>
REST操作 /索引/类型/文档id
批量操作 _bulk
关键字
- 添加:index
- 删除:delete
- 更新:update
PUT /ems/emp/_bulk
{"update":{"_id":"1"}}
{"doc":{"name":"lisi"}}
{"delete":{"_id":2}}
{"index":{"_id":"1"}}
{"name":"xxx","age":23}
注意:批量时不会因为一个失败而全部失败,而是继续执行后续操作,批量在返回时按照执行的状态开始返回
10. ES中高级检索(Query)
10.1 检索方式 _search
索:创建索引 检:查询索引
ES官方提供了两中检索方式:一种是通过 URL 参数进行搜索,另一种是通过 DSL(Domain Specified Language) 进行搜索。官方更推荐使用第二种方式第二种方式是基于传递JSON作为请求体(request body)格式与ES进行交互,这种方式更强大,更简洁。

- 使用语法
URL查询: GET /索引/类型/_search?参数
DSL查询: GET /索引/类型/_search {}
10.2 测试数据
1.删除索引
DELETE /ems
2.创建索引并指定类型
PUT /ems
{
"mappings":{
"emp":{
"properties":{
"name":{
"type":"text"
},
"age":{
"type":"integer"
},
"bir":{
"type":"date"
},
"content":{
"type":"text"
},
"address":{
"type":"keyword"
}
}
}
}
}
3.插入测试数据
PUT /ems/emp/_bulk
{"index":{}}
{"name":"小黑","age":23,"bir":"2012-12-12","content":"为开发团队选择一款优秀的MVC框架是件难事儿,在众多可行的方案中决择需要很高的经验和水平","address":"北京"}
{"index":{}}
{"name":"王小黑","age":24,"bir":"2012-12-12","content":"Spring 框架是一个分层架构,由 7 个定义良好的模块组成。Spring 模块构建在核心容器之上,核心容器定义了创建、配置和管理 bean 的方式","address":"上海"}
{"index":{}}
{"name":"张小五","age":8,"bir":"2012-12-12","content":"Spring Cloud 作为Java 语言的微服务框架,它依赖于Spring Boot,有快速开发、持续交付和容易部署等特点。Spring Cloud 的组件非常多,涉及微服务的方方面面,井在开源社区Spring 和Netflix 、Pivotal 两大公司的推动下越来越完善","address":"无锡"}
{"index":{}}
{"name":"win7","age":9,"bir":"2012-12-12","content":"Spring的目标是致力于全方位的简化Java开发。 这势必引出更多的解释, Spring是如何简化Java开发的?","address":"南京"}
{"index":{}}
{"name":"梅超风","age":43,"bir":"2012-12-12","content":"Redis是一个开源的使用ANSI C语言编写、支持网络、可基于内存亦可持久化的日志型、Key-Value数据库,并提供多种语言的API","address":"杭州"}
{"index":{}}
{"name":"张无忌","age":59,"bir":"2012-12-12","content":"ElasticSearch是一个基于Lucene的搜索服务器。它提供了一个分布式多用户能力的全文搜索引擎,基于RESTful web接口","address":"北京"}
10.2 URL检索(了解即可)
GET /ems/emp/_search?q=*&sort=age:asc
_search 搜索的API
q=* 匹配所有文档
sort 以结果中的指定字段排序
GET /ems/emp/search?q=*&sort=age:desc&size=5&from=0&source=name,age,bir

10.3 DSL检索(必须掌握)
NOTE: 以下重点讲解DSL语法,基于requestbody请求体
GET /ems/emp/_search
{
"query": {"match_all": {}}, //查询所有
"sort": [ //排序
{
"age": {
"order": "desc"
}
}
]
}
10.4 DSL高级检索(Query)
0. 查询所有(match_all)
match_all关键字: 返回索引中的全部文档
GET /ems/emp/_search
{
"query": { "match_all": {} }
}
1. 查询结果中返回指定条数(size)
size 关键字: 指定查询结果中返回指定条数。 默认返回值10条
GET /ems/emp/_search
{
"query": { "match_all": {} },
"size": 1
}
2. 分页查询(from)
from 关键字: 用来指定起始返回位置,和size关键字连用可实现分页效果
GET /ems/emp/_search
{
"query": {"match_all": {}},
"sort": [
{
"age": {
"order": "desc"
}
}
],
"size": 2,
"from": 1
}
3. 查询结果中返回指定字段(_source)
_source 关键字: 是一个数组,在数组中用来指定展示那些字段
GET /ems/emp/_search
{
"query": { "match_all": {} },
"_source": ["account_number", "balance"]
}
4. 关键词查询(term)
term 关键字: 用来使用关键词查询
GET /ems/emp/_search
{
"query": {
"term": {
"address": {
"value": "北京"
}
}
}
}
NOTE1: 通过使用term查询得知ES中默认使用分词器为标准分词器(StandardAnalyzer),标准分词器对于英文以单词分词,对于中文以单字分词。
NOTE2: 通过使用term查询得知,在ES的Mapping Type 中 keyword , date ,integer, long , double , boolean or ip 这些类型不分词,只有text类型分词。
NOTE3: 关键字必须全部小写,因为分词器已经默认分为小写了
5. 范围查询(range)
range 关键字: 用来指定查询指定范围内的文档
gte 大于等于 gt 大于 lte 小于等于 lt小于
GET /ems/emp/_search
{
"query": {
"range": {
"age": {
"gte": 8,
"lte": 30
}
}
}
}
6. 前缀查询(prefix)
prefix 关键字: 用来检索含有指定前缀的关键词的相关文档,大写查不出来
GET /ems/emp/_search
{
"query": {
"prefix": {
"content": {
"value": "redis"
}
}
}
}
7. 通配符查询(wildcard)
wildcard 关键字: 通配符查询 ? 用来匹配一个任意字符 * 用来匹配多个任意字符
GET /ems/emp/_search
{
"query": {
"wildcard": {
"content": {
"value": "re*"
}
}
}
}
8. 多id查询(ids)
ids 关键字 : 值为数组类型,用来根据一组id获取多个对应的文档
GET /ems/emp/_search
{
"query": {
"ids": {
"values": ["lg5HwWkBxH7z6xax7W3_","lQ5HwWkBxH7z6xax7W3_"]
}
}
}
9. 模糊查询(fuzzy)
fuzzy 关键字: 用来模糊查询含有指定关键字的文档
GET /ems/emp/_search
{
"query": {
"fuzzy": {
"content":"spring"
}
}
}
fuzzy 模糊查询 最大模糊错误 必须在0-2之间
# 搜索关键词长度为 2 不允许存在模糊 0
# 搜索关键词长度为3-5 允许一次模糊 0 1
# 搜索关键词长度大于5 允许最大2模糊
10. 布尔查询(bool)
bool 关键字: 用来组合多个条件实现复杂查询
must: 相当于&& 同时成立
should: 相当于|| 成立一个就行
must_not: 相当于! 不能满足任何一个
GET /ems/emp/_search
{
"query": {
"bool": {
"must": [
{
"range": {
"age": {
"gte": 0,
"lte": 30
}
}
}
],
"must_not": [
{"wildcard": {
"content": {
"value": "redi?"
}
}}
]
}
},
"sort": [
{
"age": {
"order": "desc"
}
}
]
}
11. 高亮查询(highlight)
highlight 关键字: 可以让符合条件的文档中的关键词高亮
GET /ems/emp/_search
{
"query": {
"term": {
"content": {
"value": "redis"
}
}
},
"highlight": {
"fields": {
"*": {}
}
}
}
自定义高亮html标签: 可以在highlight中使用pre_tags和post_tags
GET /ems/emp/_search
{
"query":{
"term":{
"content":"框架"
}
},
"highlight": {
"pre_tags": ["<span style='color:red'>"],
"post_tags": ["</span>"],
"fields": {
"*":{}
}
}
}
多字段高亮 使用require_field_match开启多个字段高亮,如果不写,es为了效率,只会默认content字段高亮
GET /ems/emp/_search
{
"query":{
"term":{
"content":"框架"
}
},
"highlight": {
"pre_tags": ["<span style='color:red'>"],
"post_tags": ["</span>"],
"require_field_match":false,
"fields": {
"*":{}
}
}
}
12. 多字段查询(multi_match)
1.如果搜索的字段分词,他会对query进行先分词,在搜索
2.如果搜索的字段不分词,他会直接使用query整体进行该字段分词
GET /ems/emp/_search
{
"query": {
"multi_match": {
"query": "中国",
"fields": ["name","content"] #这里写要检索的指定字段
}
}
}
13. 多字段分词查询(query_string)
可以指定分词器
GET /dangdang/book/_search
{
"query": {
"query_string": {
"query": "中国声音",
"analyzer": "ik_max_word",
"fields": ["name","content"]
}
}
}
更多操作自行查看官方文档:https://www.elastic.co/guide/en/elasticsearch/reference/6.8/release-notes-6.8.11.html

11. IK分词器
NOTE: 默认ES中采用标准分词器进行分词,这种方式并不适用于中文网站,因此需要修改ES对中文友好分词,从而达到更佳的搜索的效果。
11.1 在线安装IK
在线安装IK (v5.5.1版本后开始支持在线安装 )
# 0.必须将es服务中原始数据删除
- 进入es安装目录中将data目录数据删除
rm -rf data
注意:安装前一定要先jps查看es的进程,然后 kill 杀死进程,在安装分词器,否则安装完之后es的初始索引会变红
# 1. 在es安装目录中执行如下命令
[es@linux elasticsearch-6.2.4]$ ./bin/elasticsearch-plugin install https://github.com/medcl/elasticsearch-analysis-ik/releases/download/v6.8.0/elasticsearch-analysis-ik-6.8.0.zip
-> Downloading https://github.com/medcl/elasticsearch-analysis-ik/releases/download/v6.2.4/elasticsearch-analysis-ik-6.2.4.zip
[=================================================] 100%
-> Installed analysis-ik
[es@linux elasticsearch-6.2.4]$ ls plugins/
analysis-ik
[es@linux elasticsearch-6.2.4]$ cd plugins/analysis-ik/
[es@linux analysis-ik]$ ls
commons-codec-1.9.jar elasticsearch-analysis-ik-6.2.4.jar httpcore-4.4.4.jar
commons-logging-1.2.jar httpclient-4.5.2.jar plugin-descriptor.properties
# 2. 重启es生效
# 3.测试ik安装成功
两种形式
GET /_analyze
{
"text": "中华人民共和国国歌",
"analyzer": "ik_smart"
}
GET /_analyze
{
"text": "中华人民共和国国歌",
"analyzer": "ik_max_word"
}
# 4.在线安装IK配置文件
- es安装目录中config目录analysis-ik/IKAnalyzer.cfg.xml
NOTE: 要求版本严格与当前使用版本一致,如需使用其他版本替换 6.2.4 为使用的版本号
11.2 本地安装IK
可以将对应的IK分词器下载到本地,然后再安装
# 1. 下载对应版本
- [es@linux ~]$ wget https://github.com/medcl/elasticsearch-analysis-ik/releases/download/v6.2.4/elasticsearch-analysis-ik-6.2.4.zip
# 2. 解压
- [es@linux ~]$ unzip elasticsearch-analysis-ik-6.2.4.zip #先使用yum install -y unzip
# 3. 移动到es安装目录的plugins目录中
- [es@linux ~]$ ls elasticsearch-6.2.4/plugins/
[es@linux ~]$ mv elasticsearch elasticsearch-6.2.4/plugins/
[es@linux ~]$ ls elasticsearch-6.2.4/plugins/
elasticsearch
[es@linux ~]$ ls elasticsearch-6.2.4/plugins/elasticsearch/
commons-codec-1.9.jar config httpclient-4.5.2.jar plugin-descriptor.properties
commons-logging-1.2.jar elasticsearch-analysis-ik-6.2.4.jar httpcore-4.4.4.jar
# 4. 重启es生效
# 5. 本地安装ik配置目录为
- es安装目录中/plugins/analysis-ik/config/IKAnalyzer.cfg.xml
11.3 测试IK分词器
NOTE: IK分词器提供了两种mapping类型用来做文档的分词分别是 ik_max_word 和ik_smart
ik_max_word 和 ik_smart 什么区别?
ik_max_word: 会将文本做最细粒度的拆分,比如会将“中华人民共和国国歌”拆分为“中华人民共和国,中华人民,中华,华人,人民共和国,人民,人,民,共和国,共和,和,国国,国歌”,会穷尽各种可能的组合;
ik_smart: 会做最粗粒度的拆分,比如会将“中华人民共和国国歌”拆分为“中华人民共和国,国歌”。
测试数据(ik分词器,有两种拆分形式,所以在创建索引的时候可以指定分词器类型,不指定,就默认标准分词器)
analyzer:指定添加数据的时候应该使用什么样的分词器
search_analyzer:使用关键词搜索的时候,应该使用什么样的分词器
建立索引的分词器必须和搜索的分词器严格一致
DELETE /ems
PUT /ems
{
"mappings":{
"emp":{
"properties":{
"name":{
"type":"text",
"analyzer": "ik_max_word",
"search_analyzer": "ik_max_word"
},
"age":{
"type":"integer"
},
"bir":{
"type":"date"
},
"content":{
"type":"text",
"analyzer": "ik_max_word",
"search_analyzer": "ik_max_word"
},
"address":{
"type":"keyword"
}
}
}
}
}
PUT /ems/emp/_bulk
{"index":{}}
{"name":"小黑","age":23,"bir":"2012-12-12","content":"为开发团队选择一款优秀的MVC框架是件难事儿,在众多可行的方案中决择需要很高的经验和水平","address":"北京"}
{"index":{}}
{"name":"王小黑","age":24,"bir":"2012-12-12","content":"Spring 框架是一个分层架构,由 7 个定义良好的模块组成。Spring 模块构建在核心容器之上,核心容器定义了创建、配置和管理 bean 的方式","address":"上海"}
{"index":{}}
{"name":"张小五","age":8,"bir":"2012-12-12","content":"Spring Cloud 作为Java 语言的微服务框架,它依赖于Spring Boot,有快速开发、持续交付和容易部署等特点。Spring Cloud 的组件非常多,涉及微服务的方方面面,井在开源社区Spring 和Netflix 、Pivotal 两大公司的推动下越来越完善","address":"无锡"}
{"index":{}}
{"name":"win7","age":9,"bir":"2012-12-12","content":"Spring的目标是致力于全方位的简化Java开发。 这势必引出更多的解释, Spring是如何简化Java开发的?","address":"南京"}
{"index":{}}
{"name":"梅超风","age":43,"bir":"2012-12-12","content":"Redis是一个开源的使用ANSI C语言编写、支持网络、可基于内存亦可持久化的日志型、Key-Value数据库,并提供多种语言的API","address":"杭州"}
{"index":{}}
{"name":"张无忌","age":59,"bir":"2012-12-12","content":"ElasticSearch是一个基于Lucene的搜索服务器。它提供了一个分布式多用户能力的全文搜索引擎,基于RESTful web接口","address":"北京"}
GET /ems/emp/_search
{
"query":{
"term":{
"content":"框架"
}
},
"highlight": {
"pre_tags": ["<span style='color:red'>"],
"post_tags": ["</span>"],
"fields": {
"*":{}
}
}
}
11.4 配置扩展词
es已经做的非常智能了,能够将以前的所有词都录入到库中,但是随着网络的发展,不断出现的网络红词,分词器是做不到的,比如蓝瘦,杠精等等这些词语都是查不到的,所以这个时候我们就需要自己来配置一下分词器
IK支持自定义扩展词典和停用词典,所谓扩展词典就是有些词并不是关键词,但是也希望被ES用来作为检索的关键词,可以将这些词加入扩展词典。停用词典就是有些词是关键词,但是出于业务场景不想使用这些关键词被检索到,可以将这些词放入停用词典。
如何定义扩展词典和停用词典可以修改IK分词器中config目录中IKAnalyzer.cfg.xml这个文件。
NOTE:词典的编码必须为UTF-8,否则无法生效
**本地安装和在线安装的ik分词器的配置文件所在位置是不一样的,在线安装的配置文件路径elasticsearch-6.8.0/config/analysis-ik/,本地安装配置文件的路径:plugins/ik/config/**
1. 修改vim IKAnalyzer.cfg.xml
<?xml version="1.0" encoding="UTF-8"?>
<!DOCTYPE properties SYSTEM "http://java.sun.com/dtd/properties.dtd">
<properties>
<comment>IK Analyzer 扩展配置</comment>
<!--用户可以在这里配置自己的扩展字典 -->
<entry key="ext_dict">ext_dict.dic</entry>
<!--用户可以在这里配置自己的扩展停止词字典-->
<entry key="ext_stopwords">ext_stopword.dic</entry>
</properties>
2. 在ik分词器目录下config目录中创建ext_dict.dic文件 编码一定要为UTF-8才能生效
vim ext_dict.dic 加入扩展词即可
3. 在ik分词器目录下config目录中创建ext_stopword.dic文件
vim ext_stopword.dic 加入停用词即可
4.重启es生效
11.5配置远程扩展词典和远程停用词典
引言:我们在实际开发中,不会经常去主动搜索热搜词语,然后去手动修改es的本地扩展词典,而是需要动态的使用redis对词语进行定期的计数,然后将达到一定数量的词语写入到一个文本文件,然后让es去动态的读取文件即可
1.创建一个web项目,以ext.txt作为远程词典,这里我们就不模拟redis的动态写入了

2.启动项目,然后使用浏览器访问文本文件,看能否访问的到:http://172.17.0.153:8989/es/ext.txt
3.修改es配置文件地址,填写刚刚浏览器的访问地址即可

4.测试,检索成功
5.当我们往文本文件中添加数据的时候(注意:添加数据的时候必须换行),不用启动项目,等待es自动加载即可(注意:这个时候,之前的数据不会有这个热搜词语,以后加的数据才会有)


12.(过滤查询) Filter Query
12.1 过滤查询
其实准确来说,ES中的查询操作分为2种: 查询(query)和过滤(filter)。查询即是之前提到的query查询,它 (查询)默认会计算每个返回文档的得分,然后根据得分排序。而过滤(filter)只会筛选出符合的文档,并不计算 得分,且它可以缓存文档 。所以,单从性能考虑,过滤比查询更快。
换句话说,过滤适合在大范围筛选数据,而查询则适合精确匹配数据。一般应用时, 应先使用过滤操作过滤数据, 然后使用查询匹配数据。

结论:因为filter可以筛选出符合条件的文档,但不计算分数排序,但是可以缓存,所以我们在做查询的时候,先去做filter筛选出符合条件的文档,然后再去使用query查询filter筛选出的数据,在进行计算分数并排序,然后返回给客户端,这样就可以极大的提高查询效率
12.2 过滤语法
GET /ems/emp/_search
{
"query": {
"bool": {
"must": [
{"match_all": {}}
],
"filter": {
"range": {
"age": {
"gte": 10
}
}
}
}
}
}
NOTE: 在执行filter和query时,先执行filter在执行query
NOTE:Elasticsearch会自动缓存经常使用的过滤器,以加快性能。
12.3 常见的过滤器类型
term 、 terms Filter
GET /ems/emp/_search # 使用term过滤
{
"query": {
"bool": {
"must": [
{"term": {
"name": {
"value": "小黑"
}
}}
],
"filter": {
"term": {
"content":"框架"
}
}
}
}
}
GET /dangdang/book/_search #使用terms过滤
{
"query": {
"bool": {
"must": [
{"term": {
"name": {
"value": "中国"
}
}}
],
"filter": {
"terms": {
"content":[
"科技",
"声音"
]
}
}
}
}
}
ranage filter
GET /ems/emp/_search
{
"query": {
"bool": {
"must": [
{"term": {
"name": {
"value": "中国"
}
}}
],
"filter": {
"range": {
"age": {
"gte": 7,
"lte": 20
}
}
}
}
}
}
exists filter
过滤存在指定字段,获取字段不为空的索引记录使用
GET /ems/emp/_search
{
"query": {
"bool": {
"must": [
{"term": {
"name": {
"value": "中国"
}
}}
],
"filter": {
"exists": {
"field":"aaa"
}
}
}
}
}
ids filter
过滤含有指定字段的索引记录
GET /ems/emp/_search
{
"query": {
"bool": {
"must": [
{"term": {
"name": {
"value": "中国"
}
}}
],
"filter": {
"ids": {
"values": ["1","2","3"]
}
}
}
}
}
更多操作查看官方文档
13.Java操作ES
比较简单的es实现,当数据量巨大的时候,使用ELK框架,这些理论将不在适用

13.1 引入maven依赖
<dependency>
<groupId>org.elasticsearch</groupId>
<artifactId>elasticsearch</artifactId>
<version>6.8.0</version>
</dependency>
<dependency>
<groupId>org.elasticsearch.client</groupId>
<artifactId>transport</artifactId>
<version>6.8.0</version>
</dependency>
<dependency>
<groupId>org.elasticsearch.plugin</groupId>
<artifactId>transport-netty4-client</artifactId>
<version>6.8.0</version>
</dependency>
13.2创建索引和类型
Rest的创建方式
// 1.在restful的创建方式
PUT /dangdang
{
"mappings": {
"book":{
"properties": {
"name":{
"type":"text",
"analyzer": "ik_max_word"
},
"age":{
"type":"integer"
},
"sex":{
"type":"keyword"
},
"content":{
"type":"text",
"analyzer": "ik_max_word"
}
}
}
}
}
0. 创建客户端操作对象
//创建es客户端操作对象
@Test
public void tsetInit() throws UnknownHostException {
//创建es客户端 是一个抽象类,不能直接new,只能new 他的实现类 (ctrl + t)
TransportClient transportClient = new PreBuiltTransportClient(Settings.EMPTY);
//设置es操作服务器的主机和端口
transportClient.addTransportAddress(new TransportAddress(InetAddress.getByName("192.168.10.41"),9300));
//操作
//释放资源
transportClient.close();
}

1. 创建索引(一般情况下,创建索引不会使用java代码,都是在kabnan中定义好,一般用java代码是用来操作文档的)
public class TestIndexAndTypeMapping {
private TransportClient transportClient;
@Test
public void createIndex() throws UnknownHostException {
this.transportClient = new PreBuiltTransportClient(Settings.EMPTY);
transportClient.addTransportAddress(new TransportAddress(InetAddress.getByName("192.168.10.41"),9300));
//创建索引,必须保证创建的索引不存在
CreateIndexResponse dangdang = transportClient.admin().indices().prepareCreate("dangdang").get();
//获取信息
boolean acknowledged = dangdang.isAcknowledged();
System.out.println(acknowledged);
transportClient.close();
}
}

2. 删除索引
//删除索引
@Test
public void deleteIndex() throws UnknownHostException {
this.transportClient = new PreBuiltTransportClient(Settings.EMPTY);
transportClient.addTransportAddress(new TransportAddress(InetAddress.getByName("192.168.10.41"),9300));
//删除索引
AcknowledgedResponse dangdang = transportClient.admin().indices().prepareDelete("dangdang").get();
boolean acknowledged = dangdang.isAcknowledged();
System.out.println(acknowledged);
transportClient.close();
}
3.创建索引和类型
//创建索引 类型 mapping
@Test
public void createIndexAndTypeMapping() throws UnknownHostException, ExecutionException, InterruptedException {
this.transportClient = new PreBuiltTransportClient(Settings.EMPTY);
transportClient.addTransportAddress(new TransportAddress(InetAddress.getByName("192.168.10.41"),9300));
//创建一个索引的请求对象
CreateIndexRequest dangdang = new CreateIndexRequest("dangdang");
//索引设置类型
//参数1:类型名 参数二:映射的json格式 参数3:映射的格式类型
dangdang.mapping("book","{\n" +
" \"properties\": {\n" +
" \"name\":{\n" +
" \"type\":\"text\",\n" +
" \"analyzer\": \"ik_max_word\"\n" +
" },\n" +
" \"age\":{\n" +
" \"type\":\"integer\"\n" +
" },\n" +
" \"sex\":{\n" +
" \"type\":\"keyword\"\n" +
" },\n" +
" \"content\":{\n" +
" \"type\":\"text\",\n" +
" \"analyzer\": \"ik_max_word\"\n" +
" }\n" +
" }\n" +
" }", XContentType.JSON);
//创建索引,必须保证创建的索引不存在
CreateIndexResponse createIndexResponse = transportClient.admin().indices().create(dangdang).get();
boolean acknowledged = createIndexResponse.isAcknowledged();
System.out.println(acknowledged);
transportClient.close();
}
13.3 文档的操作
1.指定id文档记录
//添加一个文档
@Test
public void tsetInit() throws UnknownHostException {
TransportClient transportClient = new PreBuiltTransportClient(Settings.EMPTY);
transportClient.addTransportAddress(new TransportAddress(InetAddress.getByName("192.168.10.41"),9300));
Book book = new Book("1", "在一起", 23, new Date(), "我们在疫情下努力学习!", "北京");
//转为json放入
String s = JSONObject.toJSONString(book);
//索引一条文档
IndexResponse indexResponse = transportClient.prepareIndex("dangdang", "book", "1").setSource(s, XContentType.JSON).get();
System.out.println(indexResponse.status());
transportClient.close();
}
2.自定生成id文档记录
@Test
public void tsetInit() throws UnknownHostException {
TransportClient transportClient = new PreBuiltTransportClient(Settings.EMPTY);
transportClient.addTransportAddress(new TransportAddress(InetAddress.getByName("192.168.10.41"),9300));
Book book = new Book(null,"在一起", 23, new Date(), "我们在疫情下努力学习!", "北京");
//转为json放入
String s = JSONObject.toJSONString(book);
//索引一条文档
IndexResponse indexResponse = transportClient.prepareIndex("dangdang", "book").setSource(s, XContentType.JSON).get();
System.out.println(indexResponse.status());
transportClient.close();
}
3.更新一条文档
//更新一条文档
@Test
public void tsetupdate() throws UnknownHostException {
TransportClient transportClient = new PreBuiltTransportClient(Settings.EMPTY);
transportClient.addTransportAddress(new TransportAddress(InetAddress.getByName("192.168.10.41"),9300));
Book book = new Book();
book.setName("123");
book.setContent("99999");
//转为json放入
String s = JSONObject.toJSONString(book);
UpdateResponse updateResponse = transportClient.prepareUpdate("dangdang", "book", "1").setDoc(s, XContentType.JSON).get();
System.out.println(updateResponse.status());
transportClient.close();
}
4.删除一条文档
//删除一条文档
@Test
public void tsetDelete() throws UnknownHostException {
TransportClient transportClient = new PreBuiltTransportClient(Settings.EMPTY);
transportClient.addTransportAddress(new TransportAddress(InetAddress.getByName("192.168.8.129"),9300));
DeleteResponse deleteResponse = transportClient.prepareDelete("dangdang", "book", "1").get();
System.out.println(deleteResponse.status());
transportClient.close();
}
5.查询一条文档
//查询一条文档
@Test
public void findById() throws UnknownHostException {
TransportClient transportClient = new PreBuiltTransportClient(Settings.EMPTY);
transportClient.addTransportAddress(new TransportAddress(InetAddress.getByName("192.168.8.129"),9300));
GetResponse documentFields = transportClient.prepareGet("dangdang", "book", "1").get();
System.out.println(documentFields.getSource().toString());
transportClient.close();
}
6.各种查询 查询所有
//各种查询 查询所有
@Test
public void findAll() throws Exception{
TransportClient transportClient = new PreBuiltTransportClient(Settings.EMPTY);
transportClient.addTransportAddress(new TransportAddress(InetAddress.getByName("192.168.8.129"),9300));
SearchResponse searchResponse = transportClient.prepareSearch("dangdang").setTypes("book").setQuery(QueryBuilders.matchAllQuery()).get();
System.out.println("总条数"+searchResponse.getHits().getTotalHits());
System.out.println("最大的分"+searchResponse.getHits().getMaxScore());
SearchHit[] hits = searchResponse.getHits().getHits();
for (SearchHit hit : hits) {
System.out.println(hit.getSourceAsString());
}
transportClient.close();
}
7.termQuery
//termQuery
@Test
public void term() throws Exception{
TransportClient transportClient = new PreBuiltTransportClient(Settings.EMPTY);
transportClient.addTransportAddress(new TransportAddress(InetAddress.getByName("192.168.8.129"),9300));
TermQueryBuilder termQueryBuilder = QueryBuilders.termQuery("content", "学习");
SearchResponse searchResponse = transportClient.prepareSearch("dangdang")
.setTypes("book")
.setQuery(termQueryBuilder) //查询条件
.get();
System.out.println("总条数"+searchResponse.getHits().getTotalHits());
System.out.println("最大的分"+searchResponse.getHits().getMaxScore());
SearchHit[] hits = searchResponse.getHits().getHits();
for (SearchHit hit : hits) {
System.out.println(hit.getSourceAsString());
}
transportClient.close();
}
8.批量操作
//批量操作
@Test
public void testBulk() throws IOException {
TransportClient transportClient = new PreBuiltTransportClient(Settings.EMPTY);
transportClient.addTransportAddress(new TransportAddress(InetAddress.getByName("192.168.8.129"),9300));
Emp emp = new Emp("12","张三丰",23,new Date(),"太极创始人","武当山");
//添加
IndexRequest indexRequest = new IndexRequest("ems","emp",emp.getId())
.source(JSONObject.toJSONStringWithDateFormat(emp,"yyyy-MM-dd"),XContentType.JSON);
//删除
DeleteRequest deleteRequest = new DeleteRequest("ems","emp","be78FnMBpzP5KMxRDdbD");
//修改
Emp emp1 = new Emp();
emp1.setContent("Spring 框架是一个分层架构,由 7 个定义良好的模块组成,这是一个开源框架,他非常不错!使用真的很方便");
UpdateRequest updateRequest = new UpdateRequest("ems", "emp", "bO78FnMBpzP5KMxRDdbD")
.doc(JSONObject.toJSONString(emp1), XContentType.JSON);
//返回批量更新对象
BulkRequestBuilder bulkRequestBuilder = transportClient.prepareBulk();
BulkResponse bulkItemResponses = bulkRequestBuilder
.add(indexRequest)
.add(deleteRequest)
.add(updateRequest)
.get();
BulkItemResponse[] items = bulkItemResponses.getItems();
for (BulkItemResponse item : items) {
System.out.println(item.status());
}
transportClient.close();
}
13.6 各种查询文档操作
1.查询所有文档
@Test
public void tsetInit() throws UnknownHostException {
TransportClient transportClient = new PreBuiltTransportClient(Settings.EMPTY);
transportClient.addTransportAddress(new TransportAddress(InetAddress.getByName("192.168.8.129"),9300));
MatchAllQueryBuilder matchAllQueryBuilder = QueryBuilders.matchAllQuery();
SearchResponse searchResponse = transportClient.prepareSearch("ems")
.setTypes("emp")
.setQuery(matchAllQueryBuilder)
.get();
System.out.println("查询总条数"+searchResponse.getHits().totalHits);
System.out.println("最大得分"+searchResponse.getHits().getMaxScore());
for (SearchHit hit : searchResponse.getHits().getHits()) {
System.out.println(hit);
}
transportClient.close();
}
2.查询所有文档并分页 排序
@Test
public void tsetInit() throws UnknownHostException {
TransportClient transportClient = new PreBuiltTransportClient(Settings.EMPTY);
transportClient.addTransportAddress(new TransportAddress(InetAddress.getByName("192.168.8.129"),9300));
MatchAllQueryBuilder matchAllQueryBuilder = QueryBuilders.matchAllQuery();
SearchResponse searchResponse = transportClient.prepareSearch("ems")
.setTypes("emp")
.setQuery(matchAllQueryBuilder)
.setFrom(0) //从第一页开始,每页显示两条
.setSize(2)
.addSort("age", SortOrder.ASC)
.get();
System.out.println("查询总条数"+searchResponse.getHits().totalHits);
System.out.println("最大得分"+searchResponse.getHits().getMaxScore());
for (SearchHit hit : searchResponse.getHits().getHits()) {
System.out.println(hit);
}
transportClient.close();
}
3.返回指定字段
/**
* 查询返回指定字段(source) 默认返回所有
* setFetchSource 参数1:包含哪些字段 参数2:排除哪些字段
* setFetchSource("*","age") 返回所有字段中排除age字段
* setFetchSource("name","") 只返回name字段
* setFetchSource(new String[]{},new String[]{})
*/
@Test
public void testMatchAllQuerySource() throws UnknownHostException {
TransportClient transportClient = new PreBuiltTransportClient(Settings.EMPTY).addTransportAddress(new TransportAddress(InetAddress.getByName("172.16.251.142"), 9300));
SearchResponse searchResponse = transportClient.prepareSearch("dangdang").setTypes("book").setQuery(QueryBuilders.matchAllQuery()).setFetchSource("*","age").get();
SearchHits hits = searchResponse.getHits();
System.out.println("符合条件的记录数: "+hits.totalHits);
for (SearchHit hit : hits) {
System.out.print("当前索引的分数: "+hit.getScore());
System.out.print(", 对应结果:=====>"+hit.getSourceAsString());
System.out.println(", 指定字段结果:"+hit.getSourceAsMap().get("name"));
System.out.println("=================================================");
}
}
4.term查询
/**
* term查询
*/
@Test
public void testTerm() throws UnknownHostException {
TransportClient transportClient = new PreBuiltTransportClient(Settings.EMPTY).addTransportAddress(new TransportAddress(InetAddress.getByName("172.16.251.142"), 9300));
TermQueryBuilder queryBuilder = QueryBuilders.termQuery("name","中国");
SearchResponse searchResponse = transportClient.prepareSearch("dangdang").setTypes("book").setQuery(queryBuilder).get();
}
5.range查询
/**
* rang查询
* lt 小于
* lte 小于等于
* gt 大于
* gte 大于等于
*/
@Test
public void testRange() throws UnknownHostException {
TransportClient transportClient = new PreBuiltTransportClient(Settings.EMPTY).addTransportAddress(new TransportAddress(InetAddress.getByName("172.16.251.142"), 9300));
RangeQueryBuilder rangeQueryBuilder = QueryBuilders.rangeQuery("age").lt(45).gte(8);
SearchResponse searchResponse = transportClient.prepareSearch("dangdang").setTypes("book").setQuery(rangeQueryBuilder).get();
}
6.prefix查询
/**
* prefix 前缀查询
*
*/
@Test
public void testPrefix() throws UnknownHostException {
TransportClient transportClient = new PreBuiltTransportClient(Settings.EMPTY).addTransportAddress(new TransportAddress(InetAddress.getByName("172.16.251.142"), 9300));
PrefixQueryBuilder prefixQueryBuilder = QueryBuilders.prefixQuery("name", "中");
SearchResponse searchResponse = transportClient.prepareSearch("dangdang").setTypes("book").setQuery(prefixQueryBuilder).get();
}
7.wildcard查询
/**
* wildcardQuery 通配符查询
*
*/
@Test
public void testwildcardQuery() throws UnknownHostException {
TransportClient transportClient = new PreBuiltTransportClient(Settings.EMPTY).addTransportAddress(new TransportAddress(InetAddress.getByName("172.16.251.142"), 9300));
WildcardQueryBuilder wildcardQueryBuilder = QueryBuilders.wildcardQuery("name", "中*");
SearchResponse searchResponse = transportClient.prepareSearch("dangdang").setTypes("book").setQuery(wildcardQueryBuilder).get();
}
8.ids查询
/**
* ids 查询
*/
@Test
public void testIds() throws UnknownHostException {
TransportClient transportClient = new PreBuiltTransportClient(Settings.EMPTY).addTransportAddress(new TransportAddress(InetAddress.getByName("172.16.251.142"), 9300));
IdsQueryBuilder idsQueryBuilder = QueryBuilders.idsQuery().addIds("1","2");
SearchResponse searchResponse = transportClient.prepareSearch("dangdang").setTypes("book").setQuery(idsQueryBuilder).get();
}
9.fuzzy模糊查询
/**
* fuzzy 查询
*/
@Test
public void testFuzzy() throws UnknownHostException {
TransportClient transportClient = new PreBuiltTransportClient(Settings.EMPTY).addTransportAddress(new TransportAddress(InetAddress.getByName("172.16.251.142"), 9300));
FuzzyQueryBuilder fuzzyQueryBuilder = QueryBuilders.fuzzyQuery("content", "国人");
SearchResponse searchResponse = transportClient.prepareSearch("dangdang").setTypes("book").setQuery(fuzzyQueryBuilder).get();
}
10.bool查询
/**
* bool 查询
*/
@Test
public void testBool() throws UnknownHostException {
TransportClient transportClient = new PreBuiltTransportClient(Settings.EMPTY).addTransportAddress(new TransportAddress(InetAddress.getByName("172.16.251.142"), 9300));
BoolQueryBuilder boolQueryBuilder = QueryBuilders.boolQuery();
boolQueryBuilder.should(QueryBuilders.matchAllQuery());
boolQueryBuilder.mustNot(QueryBuilders.rangeQuery("age").lte(8));
boolQueryBuilder.must(QueryBuilders.termQuery("name","中国"));
SearchResponse searchResponse = transportClient.prepareSearch("dangdang").setTypes("book").setQuery(boolQueryBuilder).get();
}
11.高亮查询
public class TestDocumentHighlightQuery {
List<Emp> emps = new ArrayList<>();
//高亮查询
//高亮原理:查询出高亮的,然后判断出该对象是否有符合条件的高亮,如果有,就直接替换成高亮显示的字段即可,因为es中查询的高亮的返回值分为两部分,一部分原数据,一部分高亮
@Test
public void tsetInit() throws UnknownHostException {
TransportClient transportClient = new PreBuiltTransportClient(Settings.EMPTY);
transportClient.addTransportAddress(new TransportAddress(InetAddress.getByName("192.168.8.129"),9300));
HighlightBuilder highlightBuilder = new HighlightBuilder().field("*").requireFieldMatch(false).preTags("<span style='clolr:red;'>").postTags("</span>");
SearchResponse searchResponse = transportClient.prepareSearch("ems")
.setTypes("emp")
.setQuery(QueryBuilders.multiMatchQuery("框架", "content", "name"))
.highlighter(highlightBuilder).get();
for (SearchHit hit : searchResponse.getHits().getHits()) {
Emp emp = new Emp();
//封装原始结果
Map<String, Object> sourceAsMap = hit.getSourceAsMap();
emp.setId(hit.getId());
emp.setName(sourceAsMap.get("name").toString());
emp.setAge(Integer.valueOf(sourceAsMap.get("age").toString()));
// emp.setBir(new SimpleDateFormat("yyyy-MM-dd").parse(sourceAsMap.get("bir").toString());
emp.setContent(sourceAsMap.get("content").toString());
emp.setAddress(sourceAsMap.get("address").toString());
//高亮处理
Map<String, HighlightField> highlightFields = hit.getHighlightFields();
if(highlightFields.containsKey("name")){
String nameHigh = highlightFields.get("name").fragments()[0].toString();
emp.setName(nameHigh);
}
if(highlightFields.containsKey("content")){
String contentHigh = highlightFields.get("content").fragments()[0].toString();
emp.setContent(contentHigh);
}
emps.add(emp);
}
//遍历集合
emps.forEach(emp-> System.out.println(emp));
transportClient.close();
}
}
12.过滤查询 filterQuery
//过滤查询 主要用来做查询数据之前,多大量数据精选筛选的
@Test
public void tsetInit() throws UnknownHostException {
TransportClient transportClient = new PreBuiltTransportClient(Settings.EMPTY);
transportClient.addTransportAddress(new TransportAddress(InetAddress.getByName("192.168.8.129"),9300));
SearchResponse searchResponse = transportClient.prepareSearch("ems")
.setTypes("emp")
.setPostFilter(QueryBuilders.rangeQuery("age").gte(0).lte(10)) //过滤
.setQuery(QueryBuilders.matchAllQuery())
.get();
for (SearchHit hit : searchResponse.getHits().getHits()) {
System.out.println(hit.getSourceAsString());
}
transportClient.close();
}
13.综合案例
@Test
public void queryAll() throws UnknownHostException {
TransportClient transportClient = new PreBuiltTransportClient(Settings.EMPTY);
transportClient.addTransportAddress(new TransportAddress(InetAddress.getByName("192.168.8.129"),9300));
SearchResponse searchResponse = transportClient.prepareSearch("ems")
.setTypes("emp")
.setFrom(0) //分页
.setSize(20)
.addSort("age",SortOrder.DESC) //排序
.setSource(SearchSourceBuilder.searchSource().fetchSource("*","bir")) //指定字段
.setPostFilter(QueryBuilders.rangeQuery("age").gte(0).lte(50)) //过滤出符合条件的字段
.setQuery(QueryBuilders.multiMatchQuery("框架爱好者","name","content")) //搜索
.highlighter(new HighlightBuilder().field("*").requireFieldMatch(false).preTags("<span style='coloe:red;'>").postTags("</span>")) //高亮
.get();
long totalHits = searchResponse.getHits().getTotalHits();
System.out.println("总条数"+ totalHits);
for (SearchHit hit : searchResponse.getHits().getHits()) {
System.out.println(hit.getSourceAsString());
}
transportClient.close();
}
14.SpringBoot Data 操作ES
官方网站:https://spring.io/projects/spring-data-elasticsearch

14.1 引入依赖
<dependency>
<groupId>org.springframework.boot</groupId>
<artifactId>spring-boot-starter-data-elasticsearch</artifactId>
</dependency>
14.2 编写配置
在6版本以前,推荐使用transportClient,也就是方式一,在6版本之后官方推荐使用rest客户端,也就是方式二 RestHighLevelClient
- 方式一
spring:
data:
elasticsearch:
cluster-nodes: 172.16.251.142:9300
- 方式二
/**
* date:
* Author:CDL
* desc: es配置类
* version:1.0
*/
@Configuration
public class RestClientConfig extends AbstractElasticsearchConfiguration {
//这个client用来替换transportClient
@Override
@Bean
public RestHighLevelClient elasticsearchClient() {
//定义客户端配置对象 因为是rest客户端 所以说9200端口 ,若果是transportClient,走的是tcp接口,应该用9300
final ClientConfiguration clientConfiguration = ClientConfiguration.builder()
.connectedTo("192.168.8.129:9200")
.build();
//通过restClient对象创建
return RestClients.create(clientConfiguration).rest();
}
}
- 测试restClient
@SpringBootTest
public class TestRestClient {
/**
* 复杂查询使用,比如高亮,符合条件的查询,但当我们做一些简单的crud的时候,就需要对象转换json去操作es,这个时候,就可以直接使用ElaticSearchRepository接口,就可以不要不用对象转json,json转对象
* 简单的crud使用ElaticSearchRepository接口,复杂的使用restHighLevelClient
*/
@Autowired
private RestHighLevelClient restHighLevelClient;
//添加文档
@Test
public void testAddIndex() throws IOException {
IndexRequest indexRequest = new IndexRequest("ems","emp","12");
indexRequest.source("{\"name\":\"小黑\",\"age\":23}", XContentType.JSON);
IndexResponse indexResponse = restHighLevelClient.index(indexRequest, RequestOptions.DEFAULT);
System.out.println(indexResponse.status());
}
//删除文档
@Test
public void testDeleteIndex() throws IOException {
//参数1: 索引 参数2:类型 参数3:删除id
DeleteRequest deleteRequest = new DeleteRequest("ems","emp","cO78FnMBpzP5KMxRDdbD");
DeleteResponse deleteResponse = restHighLevelClient.delete(deleteRequest, RequestOptions.DEFAULT);
System.out.println(deleteResponse.status());
}
//更新文档
@Test
public void testUpdate() throws IOException {
UpdateRequest updateRequest = new UpdateRequest("ems","emp","12");
updateRequest.doc("{\"name\":\"张三\",\"age\":23}",XContentType.JSON);
UpdateResponse updateResponse = restHighLevelClient.update(updateRequest, RequestOptions.DEFAULT);
System.out.println(updateResponse.status());
}
//批量更新
@Test
public void testBulk() throws IOException {
BulkRequest bulkRequest = new BulkRequest();
//添加
IndexRequest request = new IndexRequest("ems","emp","11");
request.source("{\"name\":\"李四\",\"age\":23}",XContentType.JSON);
//删除
//修改
bulkRequest.add(request);
BulkResponse bulkResponse = restHighLevelClient.bulk(bulkRequest, RequestOptions.DEFAULT);
BulkItemResponse[] items = bulkResponse.getItems();
for (BulkItemResponse item : items) {
System.out.println(item.status());
}
}
//查询所有
@Test
public void testQueryAll() throws IOException {
SearchRequest searchRequest = new SearchRequest("ems");
//创建搜索条件
SearchSourceBuilder searchSourceBuilder = new SearchSourceBuilder();
//查询所有
searchSourceBuilder.query(QueryBuilders.matchAllQuery());
searchRequest.types("emp").source(searchSourceBuilder);
SearchResponse searchResponse = restHighLevelClient.search(searchRequest, RequestOptions.DEFAULT);
SearchHit[] hits = searchResponse.getHits().getHits();
for (SearchHit hit : hits) {
System.out.println(hit.getSourceAsString());
}
}
@Test
public void testSearch() throws IOException {
//创建搜索对象
SearchRequest searchRequest = new SearchRequest("ems");
//搜索构建对象
SearchSourceBuilder searchSourceBuilder = new SearchSourceBuilder();
searchSourceBuilder.query(QueryBuilders.matchAllQuery())//执行查询条件
.from(0)//起始条数
.size(20)//每页展示记录
.postFilter(QueryBuilders.matchAllQuery()) //过滤条件
.sort("age", SortOrder.DESC)//排序
.highlighter(new HighlightBuilder().field("*").requireFieldMatch(false));//高亮
//创建搜索请求
searchRequest.types("emp").source(searchSourceBuilder);
SearchResponse searchResponse = restHighLevelClient.search(searchRequest, RequestOptions.DEFAULT);
System.out.println("符合条件的文档总数: "+searchResponse.getHits().getTotalHits());
System.out.println("符合条件的文档最大得分: "+searchResponse.getHits().getMaxScore());
SearchHit[] hits = searchResponse.getHits().getHits();
for (SearchHit hit : hits) {
System.out.println(hit.getSourceAsMap());
}
}
}
14.3 编写entity
@Data
/**
* 在项目启动的时候,就会创建该索引
* indexName:用来自定这个对象转为json文档存入哪个索引中,要求es服务器中不能存在此索引名,因为这个注解,当我们启动springboot的时候会自动创建ems索引,如果存在此索引,就会报错
* type:用来自定在当前这个索引下创建的类型名称
*/
@Document(indexName = "ems",type = "emp") //将emp对象映射成文档 会自动转换成json文档 放到ems索引下的emp类型下
public class Emp{
@Id
private String id;
//Field:用在属性上,代表mapping中的一个字段
@Field(type = FieldType.Text,analyzer ="ik_max_word")
private String name;
@Field(type =FieldType.Integer)
private Integer age;
@Field(type = FieldType.Date)
private Date bir;
@Field(type = FieldType.Text,analyzer ="ik_max_word")
private String content;
@Field(type = FieldType.Keyword)
private String address;
}
@Document: 代表一个文档记录
`indexName`: 用来指定索引名称
`type`: 用来指定索引类型
@Id: 用来将对象中id和ES中_id映射
@Field: 用来指定ES中的字段对应Mapping
`type`: 用来指定ES中存储类型
`analyzer`: 用来指定使用哪种分词器

14.4 编写BookRepository
/**
* date:
* Author:CDL
* desc: 自定义emp的Respository
* version:1.0
*/
public interface EmpRespository extends ElasticsearchRepository<Emp,String> {
}
14.5 添加或更新一条记录(当传入的id存在则更新,不存在则添加,当跟新的时候,必须把原始的值都穿入,否则跟新之后,就会变为空)
@Autowired
private EmpRespository empRespository;
//当EmpRespository实现了ElasticsearchRepository接口之后,就不用再去对象转json,json转对象了
@Test
public void testSave(){
Emp s = new Emp();
s.setId(UUID.randomUUID().toString());
s.setName("张三丰");
s.setAge(30);
s.setBir(new Date());
s.setContent("武当山");
s.setAddress("武侠大师,一身创建多种武功,太极,武当剑法.....");
empRespository.save(s);
}
14.6 删除记录
@Test
public void deleteById(){
empRespository.deleteById("12");
}
@Test
public void deleteAll(){
empRespository.deleteAll();
}
14.7 查询
输出结果,会发现结果已经自动封装了
/**
* 查询所有
*/
@Test
public void testFindAll(){
Iterable<Book> books = bookRespistory.findAll();
for (Book book : books) {
System.out.println(book);
}
}
/**
* 查询一个
*/
@Test
public void testFindOne(){
Optional<Book> byId = bookRespistory.findById("21");
System.out.println(byId.get());
}
14.8 查询并排序
/**
* 排序查询
*/
@Test
public void testFindAllOrder(){
Iterable<Book> books = bookRespistory.findAll(Sort.by(Sort.Order.asc("createDate")));
books.forEach(book -> System.out.println(book) );
}
14.9 查询分页
//分页
@Test
public void testPage(){
Page<Emp> search = empRespository.search(QueryBuilders.matchAllQuery(), PageRequest.of(0, 20));
for (Emp emp : search) {
System.out.println(emp);
}
}
14.10 ElasticsearchRepository自定义查询
| Keyword | Sample | Elasticsearch Query String |
|---|---|---|
And |
findByNameAndPrice |
{"bool" : {"must" : [ {"field" : {"name" : "?"}}, {"field" : {"price" : "?"}} ]}} |
Or |
findByNameOrPrice |
{"bool" : {"should" : [ {"field" : {"name" : "?"}}, {"field" : {"price" : "?"}} ]}} |
Is |
findByName |
{"bool" : {"must" : {"field" : {"name" : "?"}}}} |
Not |
findByNameNot |
{"bool" : {"must_not" : {"field" : {"name" : "?"}}}} |
Between |
findByPriceBetween |
{"bool" : {"must" : {"range" : {"price" : {"from" : ?,"to" : ?,"include_lower" : true,"include_upper" : true}}}}} |
LessThanEqual |
findByPriceLessThan |
{"bool" : {"must" : {"range" : {"price" : {"from" : null,"to" : ?,"include_lower" : true,"include_upper" : true}}}}} |
GreaterThanEqual |
findByPriceGreaterThan |
{"bool" : {"must" : {"range" : {"price" : {"from" : ?,"to" : null,"include_lower" : true,"include_upper" : true}}}}} |
Before |
findByPriceBefore |
{"bool" : {"must" : {"range" : {"price" : {"from" : null,"to" : ?,"include_lower" : true,"include_upper" : true}}}}} |
After |
findByPriceAfter |
{"bool" : {"must" : {"range" : {"price" : {"from" : ?,"to" : null,"include_lower" : true,"include_upper" : true}}}}} |
Like |
findByNameLike |
{"bool" : {"must" : {"field" : {"name" : {"query" : "?*","analyze_wildcard" : true}}}}} |
StartingWith |
findByNameStartingWith |
{"bool" : {"must" : {"field" : {"name" : {"query" : "?*","analyze_wildcard" : true}}}}} |
EndingWith |
findByNameEndingWith |
{"bool" : {"must" : {"field" : {"name" : {"query" : "*?","analyze_wildcard" : true}}}}} |
Contains/Containing |
findByNameContaining |
{"bool" : {"must" : {"field" : {"name" : {"query" : "**?**","analyze_wildcard" : true}}}}} |
In |
findByNameIn(Collection<String>names) |
{"bool" : {"must" : {"bool" : {"should" : [ {"field" : {"name" : "?"}}, {"field" : {"name" : "?"}} ]}}}} |
NotIn |
findByNameNotIn(Collection<String>names) |
{"bool" : {"must_not" : {"bool" : {"should" : {"field" : {"name" : "?"}}}}}} |
Near |
findByStoreNear |
Not Supported Yet ! |
True |
findByAvailableTrue |
{"bool" : {"must" : {"field" : {"available" : true}}}} |
False |
findByAvailableFalse |
{"bool" : {"must" : {"field" : {"available" : false}}}} |
OrderBy |
findByAvailableTrueOrderByNameDesc |
{"sort" : [{ "name" : {"order" : "desc"} }],"bool" : {"must" : {"field" : {"available" : true}}}} |
当我们自定义的时候,我们只需要符合表格中的方法,ElasticsearchRepository就会帮我们自动封装,比如表格第一行,根据价格和姓名查询,我们在自定义的之后,方法名只要要符合 fingBy + 属性名 + And + 属性名 即可,其他的同理
//自定义EmpRepository
public interface EmpRepository extends ElasticsearchRepository<Emp,String> {
//根据姓名查询
List<Emp> findByName(String name);
//根据年龄查询
List<Emp> findByAge(Integer age);
//根据姓名和地址
List<Emp> findByNameAndAddressAndAge(String name,String address,Integer age);
//根据姓名或年龄查询
List<Emp> findByNameOrAge(String name,Integer age);
//查询年龄大于等于 8
List<Emp> findByAgeGreaterThanEqual(Integer value);
}
//基础查询 根据姓名 姓名和年龄 地址 等
@Test
public void testFindByName(){
List<Emp> emps = empRepository.findByName("张君宝");
List<Emp> emps1 = empRepository.findByAge(23);
List<Emp> emps2 = empRepository.findByNameAndAddressAndAge("张君宝", "武当山",23);
List<Emp> emps3 = empRepository.findByNameOrAge("张君宝", 2);
List<Emp> emps4 = empRepository.findByAgeGreaterThanEqual(23);
emps4.forEach(emp-> System.out.println(emp));
}
14.10 实现复杂查询 高亮查询
//复杂查询RestHighLevelClient 高亮
@Test
public void testSearchQuery() throws Exception {
List<Emp> emps = new ArrayList<Emp>();
//创建搜索请求
SearchRequest searchRequest = new SearchRequest("ems");
//创建搜索对象
SearchSourceBuilder searchSourceBuilder = new SearchSourceBuilder();
searchSourceBuilder.query(QueryBuilders.termQuery("content","武侠"))//设置条件
.sort("age", SortOrder.DESC)//排序
.from(0) //起始条数(当前页-1)*size的值
.size(20)//每页展示条数
.highlighter(new HighlightBuilder().field("*").requireFieldMatch(false).preTags("<span style='color:red'>").postTags("</span>"));//设置高亮
searchRequest.types("emp").source(searchSourceBuilder);
//执行搜索
SearchResponse searchResponse = restHighLevelClient.search(searchRequest, RequestOptions.DEFAULT);
SearchHit[] hits = searchResponse.getHits().getHits();
for (SearchHit hit : hits) {
//原始文档
Map<String, Object> sourceAsMap = hit.getSourceAsMap();
Emp emp = new Emp();
emp.setId(hit.getId());
emp.setAge(Integer.parseInt(sourceAsMap.get("age").toString()));
emp.setBir(new SimpleDateFormat("yyyy-MM-dd").parse(sourceAsMap.get("bir").toString()));
emp.setContent(sourceAsMap.get("content").toString());
emp.setName(sourceAsMap.get("name").toString());
emp.setAddress(sourceAsMap.get("address").toString());
//高亮字段
Map<String, HighlightField> highlightFields = hit.getHighlightFields();
if(highlightFields.containsKey("content")){
emp.setContent(highlightFields.get("content").fragments()[0].toString());
}
if(highlightFields.containsKey("name")){
emp.setName(highlightFields.get("name").fragments()[0].toString());
}
if(highlightFields.containsKey("address")){
emp.setAddress(highlightFields.get("address").fragments()[0].toString());
}
//放入集合
emps.add(emp);
}
emps.forEach(emp-> System.out.println(emp));
}
15.ES中的集群
15.1 相关概念
集群(cluster)
1.单节点压力问题 并发压力 物理资源上限压力
2.数据冗余备份能力
一个集群就是由一个或多个节点组织在一起,它们共同持有你整个的数据,并一起提供索引和搜索功能。一个集群 由一个唯一的名字标识,这个名字默认就是elasticsearch。这个名字是重要的,因为一个节点只能通过指定某个集群的名字,来加入这个集群。在产品环境中显式地设定这个名字是一个好习惯,但是使用默认值来进行测试/开发也是不错的。
节点(node)
一个节点是你集群中的一个服务器,作为集群的一部分,它存储你的数据,参与集群的索引和搜索功能。和集群类似,一个节点也是由一个名字来标识的,默认情况下,这个名字是一个随机的漫威漫画角色的名字,这个名字会在启动的时候赋予节点。这个名字对于管理工作来说挺重要的,因为在这个管理过程中,你会去确定网络中的哪些服务器对应于Elasticsearch集群中的哪些节点。
一个节点可以通过配置集群名称的方式来加入一个指定的集群。默认情况下,每个节点都会被安排加入到一个叫 做“elasticsearch”的集群中,这意味着,如果你在你的网络中启动了若干个节点,并假定它们能够相互发现彼此,它们将会自动地形成并加入到一个叫做“elasticsearch”的集群中。
在一个集群里,只要你想,可以拥有任意多个节点。而且,如果当前你的网络中没有运行任何Elasticsearch节点, 这时启动一个节点,会默认创建并加入一个叫做“elasticsearch”的集群。
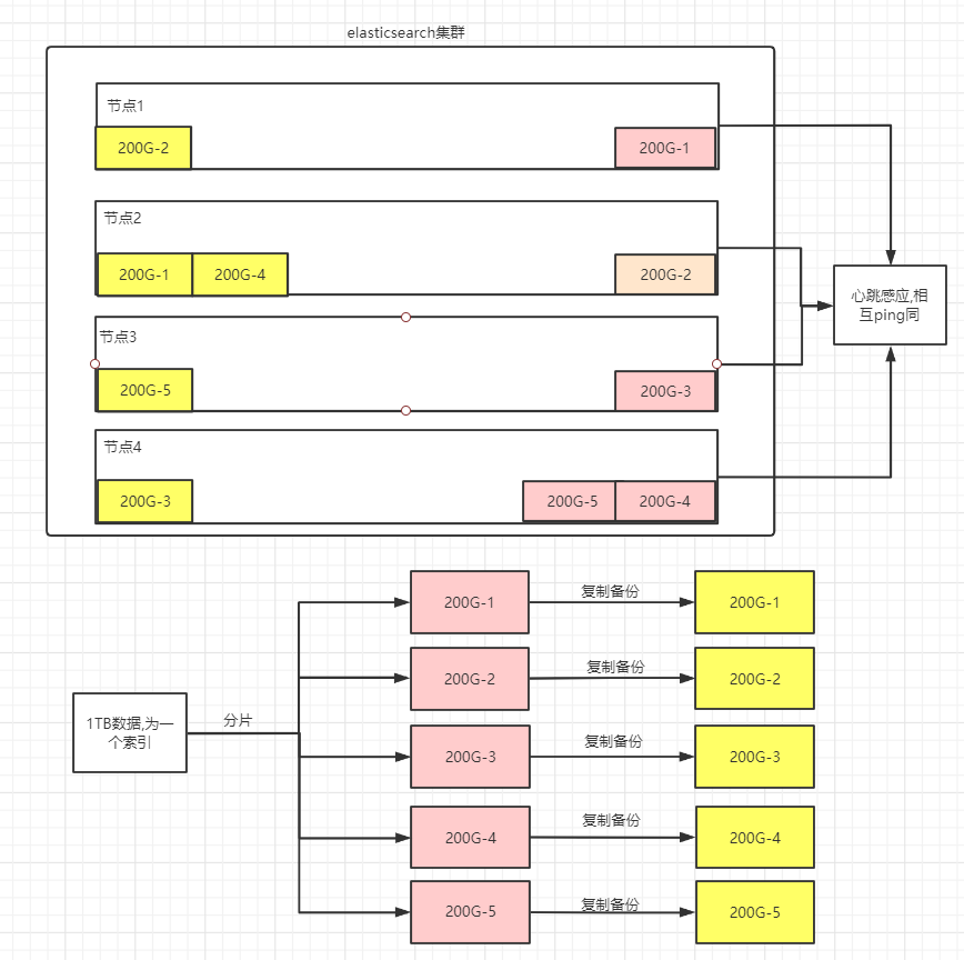
分片和复制(shards & replicas)
一个索引可以存储超出单个结点硬件限制的大量数据。比如,一个具有10亿文档的索引占据1TB的磁盘空间,而任一节点都没有这样大的磁盘空间;或者单个节点处理搜索请求,响应太慢。为了解决这个问题,Elasticsearch提供了将索引划分成多份的能力,这些份就叫做分片。当你创建一个索引的时候,你可以指定你想要的分片的数量。每个分片本身也是一个功能完善并且独立的“索引”,这个“索引”可以被放置 到集群中的任何节点上。 分片之所以重要,主要有两方面的原因:
允许你水平分割/扩展你的内容容量允许你在分片(潜在地,位于多个节点上)之上进行分布式的、并行的操作,进而提高性能/吞吐量 至于一个分片怎样分布,它的文档怎样聚合回搜索请求,是完全由Elasticsearch管理的,对于作为用户的你来说,这些都是透明的。
在一个网络/云的环境里,失败随时都可能发生,在某个分片/节点不知怎么的就处于离线状态,或者由于任何原因 消失了。这种情况下,有一个故障转移机制是非常有用并且是强烈推荐的。为此目的,Elasticsearch允许你创建分 片的一份或多份拷贝,这些拷贝叫做复制分片,或者直接叫复制。复制之所以重要,主要有两方面的原因:
在分片/节点失败的情况下,提供了高可用性。因为这个原因,注意到复制分片从不与原/主要 (original/primary)分片置于同一节点上是非常重要的。 扩展你的搜索量/吞吐量,因为搜索可以在所有的复制上并行运行
总之,每个索引可以被分成多个分片。一个索引也可以被复制0次(意思是没有复制)或多次。一旦复制了,每个 索引就有了主分片(作为复制源的原来的分片)和复制分片(主分片的拷贝)之别。分片和复制的数量可以在索引创建的时候指定。在索引创建之后,你可以在任何时候动态地改变复制数量,但是不能改变分片的数量。
默认情况下,Elasticsearch中的每个索引被分片5个主分片和1个复制,这意味着,如果你的集群中至少有两个节点,你的索引将会有5个主分片和另外5个复制分片(1个完全拷贝),这样的话每个索引总共就有10个分片。一个 索引的多个分片可以存放在集群中的一台主机上,也可以存放在多台主机上,这取决于你的集群机器数量。主分片和复制分片的具体位置是由ES内在的策略所决定的。
集群架构图


15.2 快速搭建集群
1. 将原有ES安装包复制三份
cp -r elasticsearch-6.2.4/ master/
cp -r elasticsearch-6.2.4/ slave1/
cp -r elasticsearch-6.2.4/ slave2/
2. 删除复制目录中data目录
#注意:由于复制目录之前使用过因此需要在创建集群时将原来数据删除
rm -rf master/data
rm -rf slave1/data
rm -rf slave2/data
3. 编辑没有文件夹中config目录中jvm.options文件跳转启动内存(因为我们一台机器上模拟的三个节点,所以我们需要把es的占用内存调小,或者把虚拟机的内存调大)
vim master/config/jvm.options
vim slave1/config/jvm.options
vim slave2/config/jvm.options
#分别加入: -Xms512m -Xmx512m
4. 分别修改三个文件夹中config目录中elasticsearch.yml文件
vim master/config/elasticsearch.yml
vim salve1/config/elasticsearch.yml
vim slave2/config/elasticsearch.yml
#分别修改如下配置:
cluster.name: my-es #集群名称(集群名称必须一致)
node.name: es-03 #节点名称(节点名称不能一致)
network.host: 0.0.0.0 #监听地址(必须开启远程权限,并关闭防火墙)
http.port: 9200 #监听端口(在一台机器时服务端口不能一致)
discovery.zen.ping.unicast.hosts: ["172.30.2.175:9301", "172.30.2.201:9302"] #另外两个节点的ip,TCP端口
gateway.recover_after_nodes: 3 #集群可做master的最小节点数
transport.tcp.port: 9300 #集群TCP端口,默认没有,需要自己写(在一台机器搭建必须修改) 9301 9302 9303
5. 启动多个es
./master/bin/elasticsearch
./slave1/bin/elasticsearch
./slave2/bin/elasticsearch
6. 查看节点状态



7. 查看集群健康状态(查看任意节点都一样,若需要使用kabana操作,修改kabana配置文件即可,)
http://10.102.115.3:9200/_cat/health?v

8.若往集群中添加一个索引,再去访问http://10.102.115.3:9200/_cat/health?v 就可以看到es集群中的分片信息

15.3 安装head插件(查看es集群详细状态的可视化工具)
在root下安装
1. 访问github网站
搜索: elasticsearch-head 插件
2. 安装git
yum install git
3. 将elasticsearch-head下载到本地
git clone git://github.com/mobz/elasticsearch-head.git
4. 安装nodejs
#注意: 没有wget的请先安装yum install -y wget
wget http://cdn.npm.taobao.org/dist/node/latest-v8.x/node-v8.1.2-linux-x64.tar.xz
5. 解压缩nodejs
xz -d node-v10.15.3-linux-arm64.tar.xz
tar -xvf node-v10.15.3-linux-arm64.tar
6. 配置环境变量
mv node-v10.15.3-linux-arm64 nodejs
mv nodejs /usr/nodejs
vim /etc/profile
export NODE_HOME=/usr/nodejs
export PATH=$PATH:$JAVA_HOME/bin:$NODE_HOME/bin
source /etc/profile
7. 进入elasticsearch-head的目录
npm config set registry https://registry.npm.taobao.org
npm install
npm run start
8. 编写elastsearch.yml配置文件开启head插件的访问
http.cors.enabled: true
http.cors.allow-origin: "*"
9. 启动访问head插件 默认端口9100
http://ip:9100 查看集群状态



当我们使用java操作集群的时候,这里填写所有集群的编号即可


浙公网安备 33010602011771号