oo第一阶段总结
1、基于度量来分析自己的程序结构
类的属性个数、方法个数、每个方法规模、每个方法的控制分支数目、类总代码规模:
第一次作业:共有两个类——ComputePoly和Poly,其中前者有两个属性和五个方法,后者有两个属性和七个方法。ComputePoly类中parsefault方法规模较大,约占300行,其余方法均大约在30行左右,共有大约400行代码。除去parsefault方法外,其余方法控制分支均在5个以下,而parsefault方法有23个控制分支。Poly类中每个方法规模都较小,大约占10行左右,每个方法均有一个控制分支,总代码规模在70行左右。
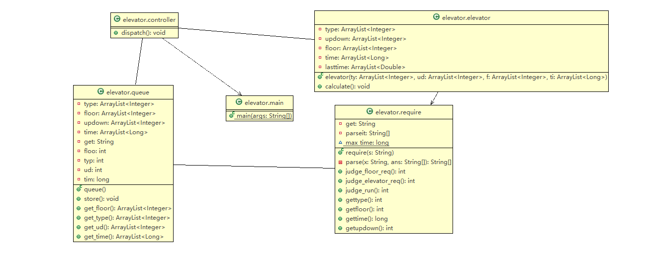
第二次作业:共有6个类,同指导书推荐相比多出Main类。其中,调度器类有1个方法,规模很小(仅有8行);电梯类有一个方法和五个属性,该方法规模很大,大约有200行,控制分支数达到30个,用于计算和输出,该类共计230行;Main类有一个方法,共10行;请求队列类有5个方法和9个属性,每个方法规模均适中,store方法(存储请求)占60行,控制分支数有7个,其余四个返回请求队列方法各占5行,共110行;请求类有3个属性和8个方法,每个方法大约占10行,共130行。楼层类未使用。
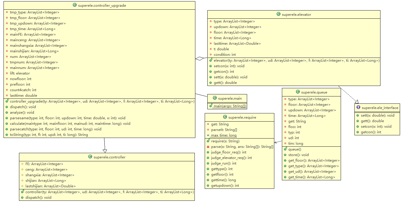
第三次作业:共有7个类,同指导书推荐相比多出Main类。其中,调度器类有5个属性和1个方法,该方法共4行,该类约20行;电梯类有四个方法和两个有效属性,每个方法大约占10行,该类共40行;Main类有一个方法,共10行;请求队列类及请求类均与第二次作业类似,代码量及逻辑未有较大改动;继承调度器类的超级调度器类共有16个属性和6个方法,除了parsecatch(分析当前指令的捎带指令序列)方法,其余方法均在50行左右,控制分支个数大约在5个上下,parsecatch方法有350行,有42个控制分支,该类共620行。
第一次作业度量分析及类图:


类的内聚性较强,但相互间的耦合性较差。
第二次作业度量分析及类图:


类的内聚性较强,耦合性一般。
第三次作业度量分析及类图:


类的内聚性较强,耦合性较差。
总的来说还是因为思路是面向过程的思路,导致某个类的某个方法基本把所有事就做完了,所以出现上面的分析结果。
2、自己程序的bug
第一次作业:未通过压力测试的公测。该bug产生原因是我对多项式之间可能有的符号数估计错误,导致存储符号的数组没开够,少开了一个,因此导致程序异常,与程序设计结构无关。说明开数组时不应过多吝惜内存,应适当使用“土豪式开法”,比如多项式个数不超过20个,那么我可以用大小为30的数组,可一定程度上增加程序的鲁棒性,同时,应谨慎处理分类树中边界测试的情况。
第二次作业:被互测发现仅输入RUN后无输出、数字前导零多余java中String长度时会导致程序异常的bug。这两个bug其实与程序逻辑无关,是因为我的Readme写的过于随意,没有对上述两种情况作出说明,导致极容易产生歧义(但这里我觉得不爆Java中的数组长度)。
第三次作业:暂未发现bug。
3、发现别人程序bug所采用的策略
第一次作业:我采用的测试策略为根据分类树构造数据进行测试,可以保证测试到分类树中所有情况。同时,我通过分析被测者代码发现其作者并未使用正则表达式来规范输入,而是穷举各种错误情况,很容易出现数组越界情况,因此我构造了很多开头及结尾输入错误的样例,并在一个结尾输入错误的样例中造成其程序crash。
第二次作业:同样根据分类树构造小数据进行测试,同时构造了多组100条的随机数据,未发现别人bug。
第三次作业:同样根据分类树构造小数据进行测试,同第二次作业,我也构造了多组100条的随机数据,检测到该程序逻辑上并无大问题。与第一次作业类似,我分配到的测试任务并未使用正则表达式检测输入,因此我也构造了很多含有前导零和正号的合法输入及其它非法输入,并在一个楼层和时间均含有正号的合法样例中造成其程序运行错误。
4、心得体会
作为一个纯小白,这三次作业可谓是历经千辛万苦才做完,并且debug用的时间比写程序的要多上一倍还多。但同时收获肯定是有的。且不论对Java中对象继承、接口的使用,单就设计和debug这两方面我便受益匪浅。这三次作业做完,我觉得还是在用面向过程的思维写程序,每个作业中我都有类规模不均匀、某些类毫无用处的现象出现,但也算沾了面向对象一点边,比如在程序中一定程度地体现了类与类之间互相不透明的特性。这三次作业下来我最深的体会便是bug是永远改不完的,任何一个程序都不能绝对地说没有任何bug;同时一个好的设计会让你事半功倍,具体实现方式比如思维导图等都很有效。关于评价方面,我觉得既然互为同学,应该手下留情,更多地关注和告知别人设计、程序、思路上的错误(如建议他人改用正则表达式等),而不是死盯着Readme中的微小漏洞不放(当然,Readme没写明白的该扣还得扣);但同时作为测试者,也需要对被测者负责,尽量多看看被测者的程序,如果有bug应如实上报,最好告知对方此bug出现的原因,这样测试者学习了被测者的程序,也得到了分数,而被测者得知了自己程序的bug所在和修改思路,对双方都有好处。最后,祝愿同学们学有所得,心满意足地结束oo课程,也希望同学们评价时公平公正,不要伤了和气。
浙公网安备 33010602011771号