DRNI部署网络模型介绍
本文摘自新华三公众号,用于自己学习。
DRNI部署网络模型介绍
一、单级DRNI场景
对应组网中,在Device A与Device B之间部署DRNI,实现下连设备的双归属接入。
在传统方式中Device C在接入网络时需要考虑链路的冗余备份,虽然可以采用部署MSTP 等环路保护协议的方式,但是这种方式下链路的利用率很低,浪费大量的带宽资源。
为了实现冗余备份同时提高链路的利用率,Device A与Device B之间可以部署单级DRNI,对于下连设备在聚合层面相当于一台设备,形成负载分担,两台成员设备会共同进行流量转发。同时如果其中一台设备发生故障,那么流量可以快速切换到另一台设备,从而保证业务的正常运行。

二、多级DRNI互联场景
单级DRNI场景是基本的部署模型,只有一级设备组成DRNI,实际组网中会有多级设备互联,每级设备都可以组成DRNI系统,这样就形成了多级DRNI互联场景。
多级DRNI互联可以在保证可靠性、提供链路利用率的同时扩展双归属接入的网络规模,可以在大二层数据中心网络中提供稳定可靠的网络环境。
在数据中心(DC)内部构建一个稳定的大二层网络,核心层和汇聚层之间、汇聚层和接入层之间部署DRNI,形成无环拓扑。
在多级DRNI场景中,汇聚层设备和核心层设备均可以作为双活网关,实现网关备份和三层转发,同时汇聚层设备和核心层设备之间采用DRNI组成聚合链路,保证设备级可靠性并形成负载分担。

三、DRNI与STP结合应用场景
在接入层设备部署DRNI系统实现跨设备链路聚合后,实际组网中还需要考虑接入层和汇聚层常见的环路问题,这时就可以将DRNI和STP结合应用,在接入层设备上部署DRNI,提供接入设备的高可靠性和负载分担,同时在接入层与汇聚层设备间部署生成树,避免产生环路。
整个DRNI系统是一个STP桥,对于DR接口来说,DRNI系统的两台成员设备相等于虚拟为同一台设备,DR接口作为跨设备聚合接口共同计算STP状态,而DRNI系统的单挂口,则会单独计算STP协议状态,DR系统中IPP口不参与生成树的拓扑计算。
当DRNI设备非根设备时,整个DRNI系统具有唯一一个根端口。同时,实际部署DRNI结合STP场景时需要保证DR系统中成员设备生成树全局配置、DR口及IPP口生成树端口配置完全一致,否则可能会导致网络有震荡。
部分设备DR口的生成树信息需要在DR系统的主设备上查看。

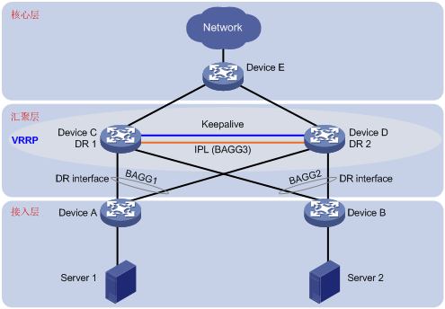
四、DRNI与VRRP结合应该场景
DRNI系统如果作为网络中的网关设备,可以在接入层设备上部署DRNI,提供接入设备的高可靠性和负载分担,同时在DRNI系统成员设备上部署VRRP,为用户侧提供冗余备份的网关,保证用户侧流量故障时三层转发不中断。
在DRNI与VRRP结合应用的场景中,VRRP协议做了相应的特殊处理,不完全参考协议标准,DRNI系统结合VRRP协议仅需部署VRRP标准协议模式即可,不需部署VRRP负载均衡模式,DR口下挂的业务流量通过跨设备链路聚合HASH到两个VRRP网关上,且两个VRRP网关均有转发能力,从而在简化用户配置的同时实现了三层转发流量的负载分担。

五、DRNI与双活网关结合应用场景
除了DRNI结合VRRP协议的场景外,DRNI系统也可以与双活网关结合实现三层转发。
双活网关场景需要分别在接入层设备Device A和Device B上配置对应的VLAN虚接口IP地址和MAC地址,该VLAN虚接口作为下连业务流量的双活网关,两端的虚拟IP和虚拟MAC配置要求完全一致,目的是为DRNI系统提供相同的虚拟IP和虚拟MAC,使其作为下连设备的网关IP地址和MAC地址进行三层转发。
同时Device A和Device B设备之间需要三层互通,保证上行链路故障时可以根据路由进行绕行转发。

六、EVPN支持DRNI场景
在对应场景下,Device A、Device B、DeviceD为分布式EVPN网关,Device A和Device B通过DRNI虚拟为一台VTEP设备,Device A和Device B之间通过IPL同步MAC地址和ARP信息,以确保两台VTEP设备上的MAC地址和ARP信息保持一致。
Device C作为路由反射器在Device A、Device B、Device D之间反射路由。
组网中DRNI系统间的IPL连接既可以是以太网聚合链路,也可以是VXLAN隧道。
当IPL连接为以太网聚合链路时,称为有Peerlink组网,而使用VXLAN隧道时称为无Peerlink组网。
在EVPN支持DRNI组网中,业务流量的下行方向跨VTEP设备形成链路聚合,实现了用户侧链路的备份,从而避免单条以太网链路故障导致虚拟机无法访问网络。
同时,在EVPN分布式有Peerlink组网中部分终端会单挂在DR系统中的一个成员设备上,称为单挂AC,该情况下需要配置evpn drni local local-ip-address remote remote-ip-address命令,VTEP设备发布从单挂AC学习到的路由信息时,将路由的下一跳设置为本命令配置的当前VTEP设备本地地址,从而保证该AC的流量不会错误地转发到另一台VTEP设备。
VTEP设备从remote-ip-address接收到EVPN路由后,不会与其建立VXLAN隧道,以免单挂AC的流量转发失败。
而采用VXLAN隧道作为IPL的无Peerlink组网如果存在单挂AC,可以不执行本命令,此时设备会使用IPL链路的源地址作为从单挂AC学习到的路由的下一跳。
有Peerlink组网

无Peerlink组网


浙公网安备 33010602011771号