052_尚硅谷_指针及其内存布局
1.指针的基本介绍
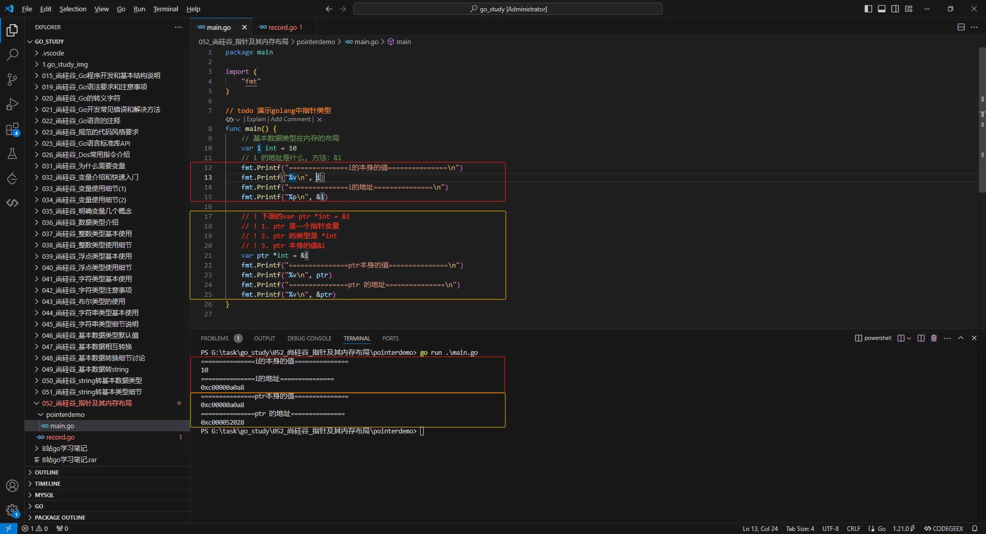
2.基本数据类型在内存的布局
3.指针类型, 指针变量存的是一个地址, 这个地址指向的空间存的才是值
4.获取指针类型所指向的变量本身的值
5.举例说明指向
2.基本数据类型在内存的布局
3.指针类型, 指针变量存的是一个地址, 这个地址指向的空间存的才是值
4.获取指针类型所指向的变量本身的值
5.举例说明指向