1.基本数据类型和string的转换
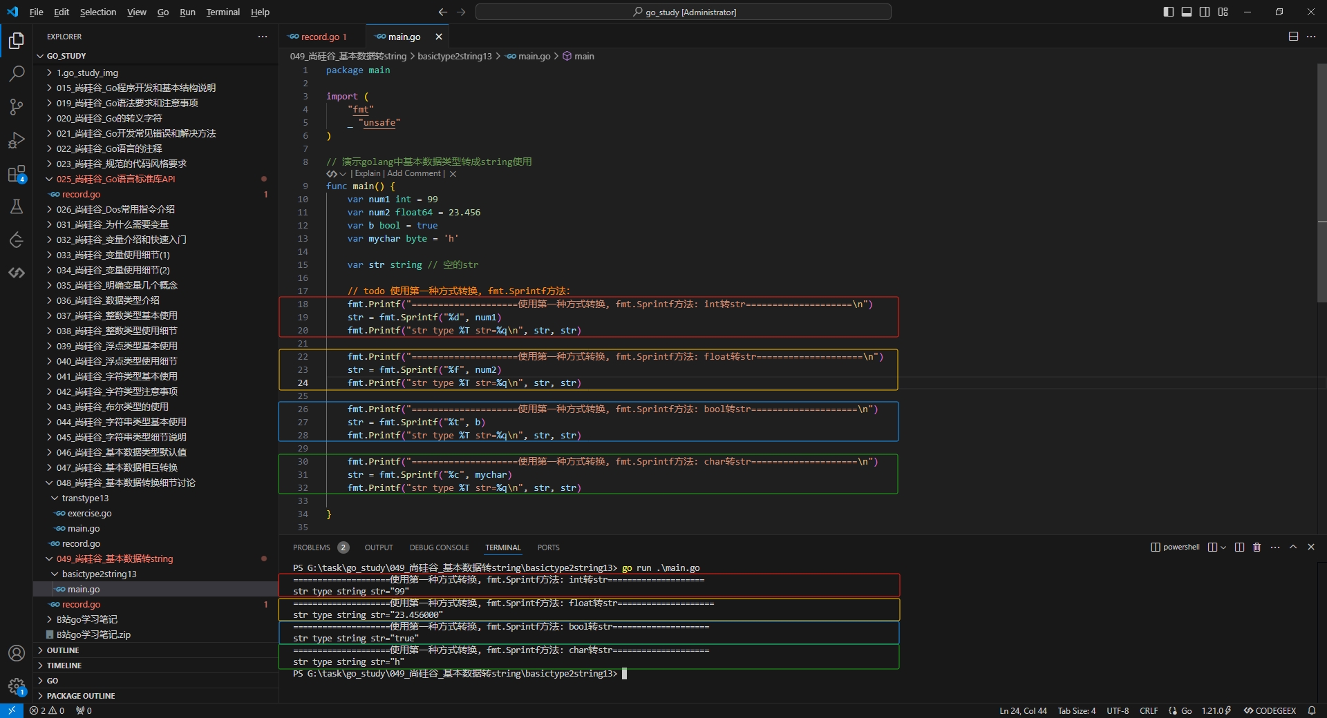
2.第一种方式转换,fmt.Sprintf方法
3.第二种方式转换,strconv函数转换方法
4.strconv函数方法:int转str
posted on 2025-05-07 22:02 与太阳肩并肩 阅读(5) 评论(0) 收藏 举报
博客园 © 2004-2025 浙公网安备 33010602011771号 浙ICP备2021040463号-3