oop-second-blog pear
1.前言
1.一些碎碎念
这三次作业在我看来都是比较具有挑战性的,以题促学,为了写出这三道题目,我们需要去学习更多java中独特的语法和基本结构,同时这也加深了我对java语言中的基础知识的理解和掌握,做得到了从“会听”到“会用”的进步。令我受益匪浅,也掌握了一些对字符串的基本处理操作,这是我以前学c语言时未曾深入研究学习到的。
2.分析
1.第四次题目集
本次题目集变化不大,新增了两种题目的处理,分别是选择题和填空题,故在处理上与普通题目逻辑相似,只是需要新建几个类对新增题目进行处理,新增的题目异常情况的处理与一般题目相同,故不太需要进行新的异常处理
2.第五次题目集
新题目,对电路进行设计,此题目前还较为简单,没有串并联的混合情况,目前只需要考虑单个电器多个控制器在电路中的情况,其他并无什么可说的
3.第六次题目集
题目迭代,新增了串并联混连电路的设计,且有主电路和多个分电路,电器新增电阻,需要计算每个电器的分压,处理难度提升,需要新增串联电路类便于处理
2.设计与分析
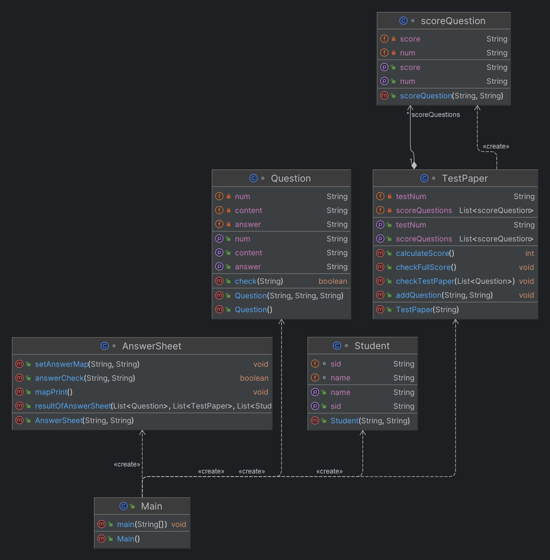
1.答题程序最终版

复杂度分析:| Complexity metrics | ���� | 9 6�� 2024 11:08:17 CST | | |
|----------------------------------------------------------------------------------------------------------------------------|---------|-------------------------|-------|------|
| Method | CogC | ev(G) | iv(G) | v(G) |
| "AnswerSheet.AnswerSheet(String, String)" | 0 | 1 | 1 | 1 |
| "AnswerSheet.answerCheck1(String, String)" | 0 | 1 | 1 | 1 |
| "AnswerSheet.answerCheck2(String, String)" | 18 | 7 | 3 | 7 |
| "AnswerSheet.answerCheck3(String, String)" | 5 | 3 | 2 | 3 |
| AnswerSheet.getNum() | 0 | 1 | 1 | 1 |
| AnswerSheet.getSid() | 0 | 1 | 1 | 1 |
| AnswerSheet.mapPrint() | 1 | 1 | 2 | 2 |
| "AnswerSheet.resultOfAnswerSheet(List
| "AnswerSheet.setAnswerMap(String, String)" | 0 | 1 | 1 | 1 |
| "GapFill.GapFill(String, String, String)" | 0 | 1 | 1 | 1 |
| MCQs.MCQs() | 0 | 1 | 1 | 1 |
| "MCQs.MCQs(String, String)" | 0 | 1 | 1 | 1 |
| Main.main(String[]) | 76 | 6 | 28 | 29 |
| Question.Question() | 0 | 1 | 1 | 1 |
| "Question.Question(String, String, String)" | 0 | 1 | 1 | 1 |
| Question.check(String) | 0 | 1 | 1 | 1 |
| Question.getAnswer() | 0 | 1 | 1 | 1 |
| Question.getContent() | 0 | 1 | 1 | 1 |
| Question.getNum() | 0 | 1 | 1 | 1 |
| "SCQs.SCQs(String, String, String)" | 0 | 1 | 1 | 1 |
| "Student.Student(String, String)" | 0 | 1 | 1 | 1 |
| Student.getName() | 0 | 1 | 1 | 1 |
| Student.getSid() | 0 | 1 | 1 | 1 |
| TestPaper.TestPaper(String) | 0 | 1 | 1 | 1 |
| "TestPaper.addQuestion(String, String)" | 0 | 1 | 1 | 1 |
| TestPaper.calculateScore() | 1 | 1 | 2 | 2 |
| TestPaper.checkFullScore() | 2 | 1 | 3 | 3 |
| TestPaper.checkTestPaper(List
| TestPaper.getScoreQuestions() | 0 | 1 | 1 | 1 |
| TestPaper.getTestNum() | 0 | 1 | 1 | 1 |
| TestPaper.setTestNum(String) | 0 | 1 | 1 | 1 |
| scoreQuestion.getNum() | 0 | 1 | 1 | 1 |
| scoreQuestion.getScore() | 0 | 1 | 1 | 1 |
| "scoreQuestion.scoreQuestion(String, String)" | 0 | 1 | 1 | 1 |
| scoreQuestion.setNum(String) | 0 | 1 | 1 | 1 |
| scoreQuestion.setScore(String) | 0 | 1 | 1 | 1 |
| | | | | |
| Class | OCavg | OCmax | WMC | |
| AnswerSheet | 5.67 | 34 | 51 | |
| GapFill | 1.00 | 1 | 1 | |
| MCQs | 1.00 | 1 | 2 | |
| Main | 29.00 | 29 | 29 | |
| Question | 1.00 | 1 | 6 | |
| SCQs | 1.00 | 1 | 1 | |
| Student | 1.00 | 1 | 3 | |
| TestPaper | 2.00 | 6 | 16 | |
| scoreQuestion | 1.00 | 1 | 5 | |
| | | | | |
| Package | v(G)avg | v(G)tot | | |
| | 3.25 | 117 | | |
| | | | | |
| Module | v(G)avg | v(G)tot | | |
| untitled12 | 3.25 | 117 | | |
| | | | | |
| Project | v(G)avg | v(G)tot | | |
| project | 3.25 | 117 | | |
public void resultOfAnswerSheet(List<Question>allQuestion,List<TestPaper>allTestPaper,List<Student>allStudent,List<String>deleteQuestions,List<SCQs>allSCQs,List<GapFill>allGap){
List<scoreQuestion> question=new ArrayList<>();
int testPaperExist=0;
//根据号码找到相应的测试卷
for (TestPaper a:allTestPaper){
if(a.getTestNum().equals(this.num)){
question=a.getScoreQuestions();
testPaperExist=1;
break;
}
}
if (testPaperExist==0)
{
System.out.println("The test paper number does not exist");
}
//打印testPaper的题目分数
// for(scoreQuestion test:question){
// System.out.println(test.getNum()+"-"+test.getScore());
// }
else if(testPaperExist==1)
{
int score=0;
int []eachScore=new int[question.size()];
int count=1;
//因为答卷使用的是TreeMap故取出来的键对值是按顺序排列的
for(scoreQuestion test:question){
String num=test.getNum();
String sigalScore= test.getScore();
String QuestionContent=null;
String Questionanswer=null;
int flag=0;
int mark=1;//题目没有被删除
int tag=1;
int type=0;
//有没有被删除,只需要对delete进行遍历即可
for (String element:deleteQuestions){
if(num.equals(element)){
//System.out.printf("the question %s invalid~0\n",element);
flag=1;
mark=0;//题目被删除
break;
}
}
//需要寻找三次
if(flag!=1)//此时若题目未被删除flag=0,找到了题目flag=2
{
//普通题
for(Question test1:allQuestion){
if (test1.getNum().equals(num)){
QuestionContent= test1.getContent();
Questionanswer=test1.getAnswer();
type=1;
flag=2;
break;
}
}
//选择题
for(SCQs test2:allSCQs)
{
if(test2.num.equals(num))
{
QuestionContent=test2.content;
Questionanswer=test2.answer;
type=2;
flag=2;
break;
}
}
//填空题
for(GapFill test3:allGap){
if(test3.num.equals(num)){
QuestionContent=test3.content;
Questionanswer=test3.answer;
type=3;
flag=2;
break;
}
}
}
//若此时flag=0既不是删除也找不到题目即为
if(flag==0){
//System.out.println("non-existent question~0");
tag=0;
}
//若在题目集中找到题目
boolean answerExist=false;
for(Map.Entry<String,String> entry:this.answerMap.entrySet()){
if(count==Integer.parseInt(entry.getKey())){
answerExist=true;
if(mark!=0&&tag!=0){
if(type==1){
System.out.printf("%s~%s~%s\n",QuestionContent,entry.getValue(),answerCheck1(Questionanswer,entry.getValue()));
if (Questionanswer.equals(entry.getValue())){
score+=Integer.parseInt(sigalScore);
eachScore[count-1]=Integer.parseInt(sigalScore);
}
} else if (type==2) {
//System.out.println("用户答案"+entry.getValue()+" "+"标准答案"+QuestionAnswer);
String move=entry.getValue().trim();
System.out.printf("%s~%s~%s\n",QuestionContent,move,answerCheck2(Questionanswer,entry.getValue()));
if(answerCheck2(Questionanswer,entry.getValue()).equals("true")){
score+=Integer.parseInt(sigalScore);
eachScore[count-1]=Integer.parseInt(sigalScore);
}else if(answerCheck2(Questionanswer,entry.getValue()).equals("partially correct")){
score+=Integer.parseInt(sigalScore)/2;
eachScore[count-1]=Integer.parseInt(sigalScore)/2;
}
} else if (type==3) {
System.out.printf("%s~%s~%s\n",QuestionContent,entry.getValue(),answerCheck3(Questionanswer,entry.getValue()));
if(answerCheck3(Questionanswer,entry.getValue()).equals("true")){
score+=Integer.parseInt(sigalScore);
eachScore[count-1]=Integer.parseInt(sigalScore);
}else if(answerCheck3(Questionanswer,entry.getValue()).equals("partially correct")){
score+=Integer.parseInt(sigalScore)/2;
eachScore[count-1]=Integer.parseInt(sigalScore)/2;
}
}
}
break;
}
}
if(!answerExist){
System.out.println("answer is null");
} else if (answerExist&&mark==0) {
System.out.printf("the question %s invalid~0\n",num);
} else if (answerExist&&tag==0) {
System.out.println("non-existent question~0");
}
count++;
}
//找寻考生姓名
String yourName=null;
int yourNameExist=0;
for(Student stu2:allStudent)
{
if(this.sid.equals(stu2.sid)){
yourName= stu2.getName();
yourNameExist=1;
}
}
if(yourNameExist==0){
yourName="not found";
System.out.printf("%s %s\n",this.sid,yourName);
}
//格式约束
else{
System.out.printf("%s %s:",this.sid,yourName);
for(int x:eachScore){
System.out.printf(" %d",x);
}
System.out.printf("~%d\n",score);
}
}
}
解释:本次题目新增了判断逻辑,我是先进行了一个类的判断,判断题目类型进入相应的判断逻辑,同样寻找题目存在时,需要在三个list寻找三次,此处有点繁琐,并且这个方法有点过于冗长,打印卷面信息部分其实可以拆分出一个方法来进行实现
优点时:
- 结构清晰:代码按照功能分块,包括题目的查找、题目有效性的判断、不同类型题目的打分逻辑以及对学生信息的查找,每个部分相对独立,易于理解和维护。
- 注释完整:代码中包含了大量的注释,有助于理解每个部分的功能和作用。
- 异常处理:代码中对一些异常情况进行了处理,如测试卷不存在、题目不存在或被删除等,保证了程序的健壮性。
有以下缺点:
- 代码重复:在判断题目类型并进行打分的部分,使用了多个if-else语句,导致代码重复,不易维护。
- 可读性较差:代码中存在大量的嵌套循环和条件判断,使得代码的可读性较差,不易理解。
- 效率较低:在查找题目和答案时,使用了多个循环遍历,效率较低,可以考虑使用哈希表等数据结构进行优化。
- 硬编码:代码中存在一些硬编码,如题目的类型和分数,不利于代码的扩展和维护。
2.家居强电路一

| Complexity metrics | ���� | 9 6�� 2024 11:49:21 CST | ||
|---|---|---|---|---|
| Method | CogC | ev(G) | iv(G) | v(G) |
| Main.main(String[]) | 64 | 3 | 41 | 43 |
| continuousController.continuousController() | 0 | 1 | 1 | 1 |
| "continuousController.continuousController(double, double, String, double)" | 0 | 1 | 1 | 1 |
| continuousController.getOutput() | 0 | 1 | 1 | 1 |
| controlDevice.controlDevice() | 0 | 1 | 1 | 1 |
| "controlDevice.controlDevice(double, double, String)" | 0 | 1 | 1 | 1 |
| controlledDevice.controlledDevice() | 0 | 1 | 1 | 1 |
| "controlledDevice.controlledDevice(double, double, int)" | 0 | 1 | 1 | 1 |
| electricalEquipment.electricalEquipment() | 0 | 1 | 1 | 1 |
| "electricalEquipment.electricalEquipment(double, double)" | 0 | 1 | 1 | 1 |
| fan.calculateSpeed() | 3 | 3 | 1 | 3 |
| fan.fan() | 0 | 1 | 1 | 1 |
| "fan.fan(double, double, int, double)" | 0 | 1 | 1 | 1 |
| fluorescentLamp.calculateBrightness() | 2 | 2 | 1 | 2 |
| fluorescentLamp.fluorescentLamp() | 0 | 1 | 1 | 1 |
| "fluorescentLamp.fluorescentLamp(double, double, int, double)" | 0 | 1 | 1 | 1 |
| incandescentLamp.calculateBrightness() | 3 | 3 | 1 | 3 |
| incandescentLamp.incandescentLamp() | 0 | 1 | 1 | 1 |
| "incandescentLamp.incandescentLamp(double, double, int, double)" | 0 | 1 | 1 | 1 |
| stepController.getOutput() | 4 | 1 | 1 | 5 |
| stepController.stepController() | 0 | 1 | 1 | 1 |
| "stepController.stepController(double, double, String, int)" | 0 | 1 | 1 | 1 |
| switchOn.getOutput() | 2 | 1 | 1 | 2 |
| switchOn.switchOn() | 0 | 1 | 1 | 1 |
| "switchOn.switchOn(double, double, String, int)" | 0 | 1 | 1 | 1 |
| Class | OCavg | OCmax | WMC | |
| Main | 37.00 | 37 | 37 | |
| continuousController | 1.00 | 1 | 3 | |
| controlDevice | 1.00 | 1 | 2 | |
| controlledDevice | 1.00 | 1 | 2 | |
| electricalEquipment | 1.00 | 1 | 2 | |
| fan | 1.67 | 3 | 5 | |
| fluorescentLamp | 1.33 | 2 | 4 | |
| incandescentLamp | 1.67 | 3 | 5 | |
| stepController | 2.33 | 5 | 7 | |
| switchOn | 1.33 | 2 | 4 | |
| Package | v(G)avg | v(G)tot | ||
| 3.08 | 77 | |||
| Module | v(G)avg | v(G)tot | ||
| untitled12 | 3.08 | 77 | ||
| Project | v(G)avg | v(G)tot | ||
| project | 3.08 | 77 |
$$
$$
public static void main(String[] args) {
Scanner input=new Scanner(System.in);
int count=1;
int mode=0;
switchOn k1=new switchOn(220,0,"unKnow",-1);
continuousController L1=new continuousController();
L1.pin1=220;
stepController F1=new stepController();
F1.pin1=220;
ArrayList<electricalEquipment> arrayList=new ArrayList<>();
while(true){
//程序的结束条件
String line=input.nextLine();
if(line.equals("end")){
break;
}
//控制器的选择
if(count==1){
line=line.substring(1, line.length()-1);
String[] parts = line.split("\\s|-");
if(parts[1].charAt(0)=='K'){
// System.out.println("开关控制");
k1.id=parts[1];
mode=1;
} else if (parts[1].charAt(0)=='F') {
// System.out.println("分档调速器控制");
F1.id=parts[1];
mode=2;
} else if (parts[1].charAt(0)=='L') {
// System.out.println("连续调速器控制");
L1.id=parts[1];
mode=3;
}
} else if (count==2) {
line=line.substring(1, line.length()-1);
String[] parts = line.split("\\s|-");
if(parts[2].charAt(0)=='B'){
incandescentLamp b1=new incandescentLamp();
b1.id=parts[2];
// System.out.println("控制白炽灯");
arrayList.add(b1);
} else if (parts[2].charAt(0)=='R') {
fluorescentLamp r1=new fluorescentLamp();
r1.id=parts[2];
// System.out.println("控制日光灯");
arrayList.add(r1);
} else if (parts[2].charAt(0)=='D') {
fan f1=new fan();
f1.id=parts[2];
arrayList.add(f1);
// System.out.println("控制吊扇");
}
}
//对控制器的操作部分
if(mode==1&&count>3&&!line.equals("end")){
// System.out.println("进入开关操作部分"+line);
line=line.substring(1);
if(line.equals(k1.id)){
k1.state*=(-1);
k1.pin2= k1.getOutput();
electricalEquipment test=arrayList.get(0);
if(test instanceof incandescentLamp){
incandescentLamp a=(incandescentLamp) test;
a.pin1= k1.pin2;
a.brightness=a.calculateBrightness();
// System.out.println(a.brightness);
} else if (test instanceof fluorescentLamp) {
fluorescentLamp a=(fluorescentLamp) test;
a.pin1= k1.pin2;;
a.brightness= a.calculateBrightness();
// System.out.println(a.brightness);
} else if (test instanceof fan) {
fan a=(fan) test;
a.pin1= k1.pin2;
a.speed=a.calculateSpeed();
// System.out.println(a.speed);
}
}
}
if(mode==2&&count>3&&!line.equals("end")){
// System.out.println("进入分档调节器操作部分"+line);
line=line.substring(3);
if(line.equals("+")){
F1.step+=1;
F1.pin2= F1.getOutput();
electricalEquipment test=arrayList.get(0);
if(test instanceof incandescentLamp)
{
incandescentLamp a=(incandescentLamp) test;
a.pin1= F1.pin2;
a.brightness=a.calculateBrightness();
// System.out.println(a.brightness);
} else if (test instanceof fluorescentLamp) {
fluorescentLamp a=(fluorescentLamp) test;
a.pin1= F1.pin2;
a.brightness=a.calculateBrightness();
// System.out.println(a.brightness);
} else if (test instanceof fan) {
fan a=(fan) test;
a.pin1= F1.pin2;
a.speed=a.calculateSpeed();
// System.out.println(a.speed);
}
}else if(line.equals("-")){
F1.step-=1;
F1.pin2= F1.getOutput();
electricalEquipment test=arrayList.get(0);
if(test instanceof incandescentLamp)
{
incandescentLamp a=(incandescentLamp) test;
a.pin1= F1.pin2;
a.brightness=a.calculateBrightness();
// System.out.println(a.brightness);
} else if (test instanceof fluorescentLamp) {
fluorescentLamp a=(fluorescentLamp) test;
a.pin1= F1.pin2;
a.brightness=a.calculateBrightness();
// System.out.println(a.brightness);
} else if (test instanceof fan) {
fan a=(fan) test;
a.pin1= F1.pin2;
a.speed=a.calculateSpeed();
// System.out.println(a.speed);
}
}
}
if(mode==3&&count>3&&!line.equals("end")){
// System.out.println("进入连续调节器操作部分"+line);
line=line.substring(4);
L1.step=Double.parseDouble(line);
L1.pin2= L1.getOutput();
electricalEquipment test=arrayList.get(0);
if(test instanceof incandescentLamp){
incandescentLamp a=(incandescentLamp) test;
a.pin1= L1.pin2;
a.brightness= a.calculateBrightness();
// System.out.println(a.brightness);
} else if (test instanceof fluorescentLamp) {
fluorescentLamp a=(fluorescentLamp) test;
a.pin1= L1.pin2;
a.brightness= a.calculateBrightness();
// System.out.println(a);
} else if (test instanceof fan) {
fan a=(fan) test;
a.pin1= L1.pin2;
a.speed= a.calculateSpeed();
// System.out.println(a.speed);
}
}
count++;//循环次数加一
}
if(mode==1) {
if (k1.state == 1) {
System.out.printf("@%s:closed\n", k1.id);
} else if (k1.state==-1) {
System.out.printf("@%s:turned on\n", k1.id);
}
} else if (mode==2) {
System.out.printf("@%s:%d\n",F1.id,F1.step);
}else if(mode==3){
System.out.printf("@%S:%.2f\n",L1.id,L1.step);
}
electricalEquipment test=arrayList.get(0);
if(test instanceof incandescentLamp){
incandescentLamp a=(incandescentLamp) test;
System.out.printf("@%s:%d\n",a.id,(int)a.brightness);
} else if (test instanceof fluorescentLamp) {
fluorescentLamp a=(fluorescentLamp) test;
System.out.printf("@%s:%d\n",a.id,(int)a.brightness);
} else if (test instanceof fan) {
fan a=(fan) test;
System.out.printf("@%s:%d\n",a.id,(int)a.speed);
}
}
解释:
优点:
- 模块化:代码通过创建不同的类来表示不同的设备(如开关、灯泡、风扇)和控制设备(如开关控制器、步进控制器、连续控制器),这有助于代码的模块化和重用。
- 可扩展性:通过使用数组列表来存储设备,可以很容易地添加新的设备类型,而无需修改现有代码。
- 分层设计:代码将输入处理、设备控制输出和设备状态更新分成了不同的部分,这有助于维护和调试。
缺点:
- 缺乏错误处理:代码没有对可能出现的错误(如无效输入、设备控制失败等)进行适当处理,这可能导致程序在运行时崩溃或产生不可预知的行为。
- 代码重复:在处理不同类型的设备时,代码中有大量的重复逻辑,这违反了DRY(Don’t Repeat Yourself)原则,增加了维护难度。
- 硬编码:代码中的一些值(如设备的ID、控制器的类型等)是硬编码的,这限制了代码的灵活性和可配置性。
- 缺乏单元测试:代码没有提供任何单元测试,这使得难以确保每个部分都按预期工作。
3.家居强电路二

| Complexity metrics | ���� | 9 6�� 2024 12:03:29 CST | ||
|---|---|---|---|---|
| Method | CogC | ev(G) | iv(G) | v(G) |
| AFan.AFan() | 0 | 1 | 1 | 1 |
| "AFan.AFan(double, double, String, double, double)" | 0 | 1 | 1 | 1 |
| DL.DL() | 0 | 1 | 1 | 1 |
| DL.allR() | 3 | 1 | 1 | 3 |
| DL2.DL2() | 0 | 1 | 1 | 1 |
| DL2.allR() | 1 | 1 | 1 | 2 |
| Main.main(String[]) | 67 | 3 | 27 | 28 |
| continuousController.continuousController() | 0 | 1 | 1 | 1 |
| "continuousController.continuousController(double, double, String, double)" | 0 | 1 | 1 | 1 |
| continuousController.getOutput() | 0 | 1 | 1 | 1 |
| controlDevice.controlDevice() | 0 | 1 | 1 | 1 |
| "controlDevice.controlDevice(double, double, String)" | 0 | 1 | 1 | 1 |
| controlledDevice.controlledDevice() | 0 | 1 | 1 | 1 |
| "controlledDevice.controlledDevice(double, double, String, double, double)" | 0 | 1 | 1 | 1 |
| electricalEquipment.electricalEquipment() | 0 | 1 | 1 | 1 |
| "electricalEquipment.electricalEquipment(double, double)" | 0 | 1 | 1 | 1 |
| fan.calculateSpeed() | 3 | 3 | 1 | 3 |
| fan.fan() | 0 | 1 | 1 | 1 |
| "fan.fan(double, double, String, double, double)" | 0 | 1 | 1 | 1 |
| fluorescentLamp.calculateBrightness() | 2 | 2 | 1 | 2 |
| fluorescentLamp.fluorescentLamp() | 0 | 1 | 1 | 1 |
| "fluorescentLamp.fluorescentLamp(double, double, String, double, double)" | 0 | 1 | 1 | 1 |
| incandescentLamp.calculateBrightness() | 3 | 3 | 1 | 3 |
| incandescentLamp.incandescentLamp() | 0 | 1 | 1 | 1 |
| "incandescentLamp.incandescentLamp(double, double, String, double, double)" | 0 | 1 | 1 | 1 |
| stepController.getOutput() | 4 | 1 | 1 | 5 |
| stepController.stepController() | 0 | 1 | 1 | 1 |
| "stepController.stepController(double, double, String, int)" | 0 | 1 | 1 | 1 |
| switchOn.getOutput() | 2 | 1 | 1 | 2 |
| switchOn.switchOn() | 0 | 1 | 1 | 1 |
| "switchOn.switchOn(double, double, String, int)" | 0 | 1 | 1 | 1 |
| Class | OCavg | OCmax | WMC | |
| AFan | 1.00 | 1 | 2 | |
| DL | 2.00 | 3 | 4 | |
| DL2 | 1.50 | 2 | 3 | |
| Main | 28.00 | 28 | 28 | |
| continuousController | 1.00 | 1 | 3 | |
| controlDevice | 1.00 | 1 | 2 | |
| controlledDevice | 1.00 | 1 | 2 | |
| electricalEquipment | 1.00 | 1 | 2 | |
| fan | 1.67 | 3 | 5 | |
| fluorescentLamp | 1.33 | 2 | 4 | |
| incandescentLamp | 1.67 | 3 | 5 | |
| stepController | 2.33 | 5 | 7 | |
| switchOn | 1.33 | 2 | 4 | |
| Package | v(G)avg | v(G)tot | ||
| 2.29 | 71 | |||
| Module | v(G)avg | v(G)tot | ||
| oop1 | 2.29 | 71 | ||
| Project | v(G)avg | v(G)tot | ||
| project | 2.29 | 71 |
while (true){
//程序的结束条件
String line=input.nextLine();
if(line.equals("end")){
break;
}
//无乱序,处理分支电路
if(line.charAt(1)=='T'){
DL dl=new DL();
dl.id=line.substring(1,3);
electricalEquipments.add(dl);//把这个电路存起来
line=line.substring(4);
//匹配设备
Pattern pattern1 = Pattern.compile("([A-Z][0-9])");
Matcher matcher1 = pattern1.matcher(line);
Set<String> id=new HashSet<>();
while (matcher1.find()){
id.add(matcher1.group(1));
}
// for(String test:id){
// System.out.println(test);
// }
//前三位为控制器开关,分档调节,连续调节,将每一个元器件存入到该条电路中
for(String test:id){
if(test.charAt(0)=='K'){
switchOn k=new switchOn(0,0,test,-1);
dl.electricalEquipments.add(k);
equipments.add(k);
switchOns.add(k);
} else if (test.charAt(0)=='F') {
stepController s=new stepController(0,0,test,0);
dl.electricalEquipments.add(s);
equipments.add(s);
} else if (test.charAt(0)=='L') {
continuousController c=new continuousController(0,0,test,0);
dl.electricalEquipments.add(c);
equipments.add(c);
} else if (test.charAt(0)=='B') {
incandescentLamp i=new incandescentLamp(0,0,test,0,10);
dl.electricalEquipments.add(i);
equipments.add(i);
} else if (test.charAt(0)=='R') {
incandescentLamp i=new incandescentLamp(0,0,test,0,5);
dl.electricalEquipments.add(i);
equipments.add(i);
} else if (test.charAt(0)=='D') {
fan f=new fan(0,0,test,0,20);
dl.electricalEquipments.add(f);
equipments.add(f);
}else if(test.charAt(0)=='A'){
AFan a=new AFan(0,0,test,0,20);
dl.electricalEquipments.add(a);
equipments.add(a);
}
}
dl.allR();
} else if (line.charAt(1)=='M') {
DL2 dl2=new DL2();
dl2.id=line.substring(1,3);
electricalEquipments.add(dl2);
line=line.substring(4);
Pattern pattern1 = Pattern.compile("([A-Z][0-9])");
Matcher matcher1 = pattern1.matcher(line);
Set<String> id=new HashSet<>();
while (matcher1.find()){
id.add(matcher1.group(1));
}
int count=0;
for(String test:id){
for(electricalEquipment test1:electricalEquipments){
if (test1 instanceof DL){
if(((DL) test1).id.equals(test)){
dl2.DLs.add((DL) test1);
System.out.println("该条串联线路电阻"+((DL) test1).r);
count++;
}
}
}
}
System.out.println("找到串联电路的条数"+count);
if(count== id.size()){
System.out.println("并联成功");
dl2.allR();
System.out.println("并联电路的电阻"+dl2.r);
}
}else if(line.charAt(1)=='K'){
line=line.substring(1);
for(switchOn test:switchOns){
if(line.equals(((switchOn) test).id)){
test.state=-1* test.state;
System.out.println("改变了开关状态");
}
}
}
}
解释:
优点:
- 模块化:代码通过创建不同的类来表示电路的不同部分(如开关、灯泡、风扇等),这有助于代码的模块化和重用。
- 可扩展性:通过使用列表来存储电路和设备,可以很容易地添加新的设备类型和电路布局,而无需修改现有代码。
- 分层设计:代码将输入处理、电路状态更新和输出显示分成了不同的部分,这有助于维护和调试。
缺点:
- 缺乏错误处理:代码没有对可能出现的错误(如无效输入、电路配置错误等)进行适当处理,这可能导致程序在运行时崩溃或产生不可预知的行为。
- 在处理不同类型的设备时,代码中有大量的重复逻辑,这违反了DRY(Don’t Repeat Yourself)原则,增加了维护难度。
4.改进建议
可以改进的地方很多,我的代码仍然不够完善
- 添加错误处理:对可能出现的错误进行捕获和处理,以提高程序的健壮性。
- 重构代码:将重复的逻辑提取到单独的方法中,以减少代码重复和提高可读性。
- 添加测试点:方便对报错的异常处理进行修复
- 模块化:一个主函数里处理了太多内容,应该拆分书写为每个类的方法
- 文本处理:创建一个解析器类来处理输入字符串,而不是在主循环中直接解析。使用正则表达式来验证输入格式,确保输入符合预期。
5.总结
这三次作业要处理的信息以及类与类的关联性都大大增加,无疑增加了不少难度,电路串并联的引入更要考虑每一个电器假如时对整体电路的影响,以及串联电路作为一个电器的思想接入电路,都要求我们更加熟悉和设计类与类之间的关系,用到java的多态和继承,大大提升了我们解决复杂问题的能力。

浙公网安备 33010602011771号