SpringBoot篇
为了解决企业级应用开发的复杂性而创建的,简化开发。
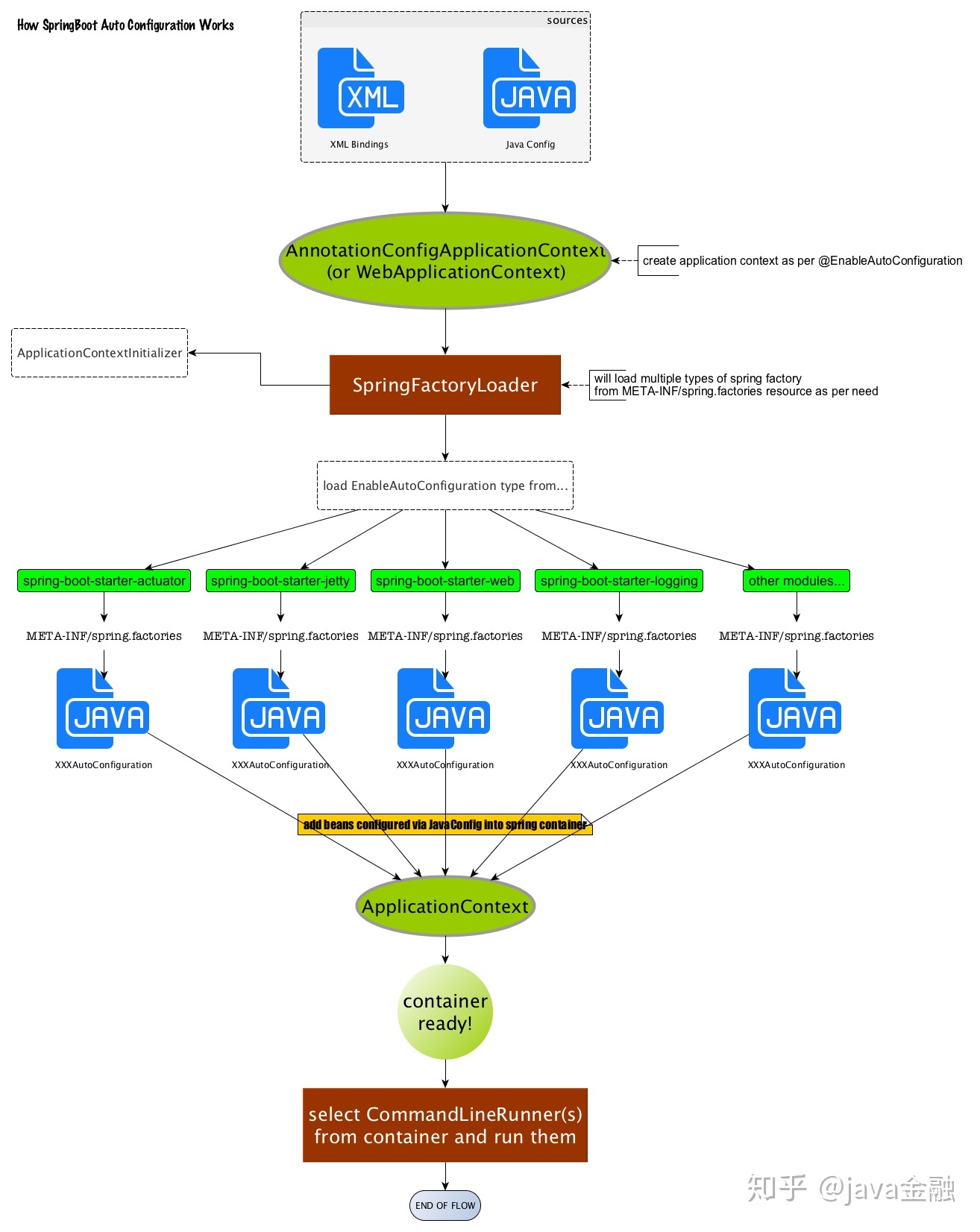
1、自动配置原理
Spring Boot启动的时候会通过@EnableAutoConfiguration注解找到META-INF/spring.factories配置文件中的所有自动配置类,并对其进行加载,这些自动配置类都是以AutoConfiguration结尾来命名的,它实际上就是一个JavaConfig形式的Spring容器配置类,通过@Bean注解导入到Spring容器中,以Properties结尾命名的类是和配置文件进行绑定的。它能通过这些以Properties结尾命名的类中取得在全局配置文件中配置的属性,我们可以通过修改配置文件对应的属性来修改自动配置的默认值,来完成自定义配置。

2、run方法的作用
- 推断应用的类型是普通的项目还是Web项目。
- 查找并加载所有可用初始化器 , 设置到initializers属性中。
- 找出所有的应用程序监听器,设置到listeners属性中。
- 推断并设置main方法的定义类,找到运行的主类。

3、配置文件
3.1、优先级
-
spring boot项目中同时存在application.properties和application.yml文件时,两个文件都有效,但是application.properties的优先级会比application.yml高。
-
级别高的会覆盖级别低的,级别高没有的,级别低有的配置项会同样生效。
-
优先级说明
项目根目录/config/文件夹下项目根目录/文件夹下项目根目录/src/main/resources/config/文件夹下项目根目录/src/main/resources/文件夹下

本文来自博客园,作者:是老胡啊,转载请注明原文链接:https://www.cnblogs.com/solar-9527/p/15906455.html

浙公网安备 33010602011771号