域名劫持原理与实践

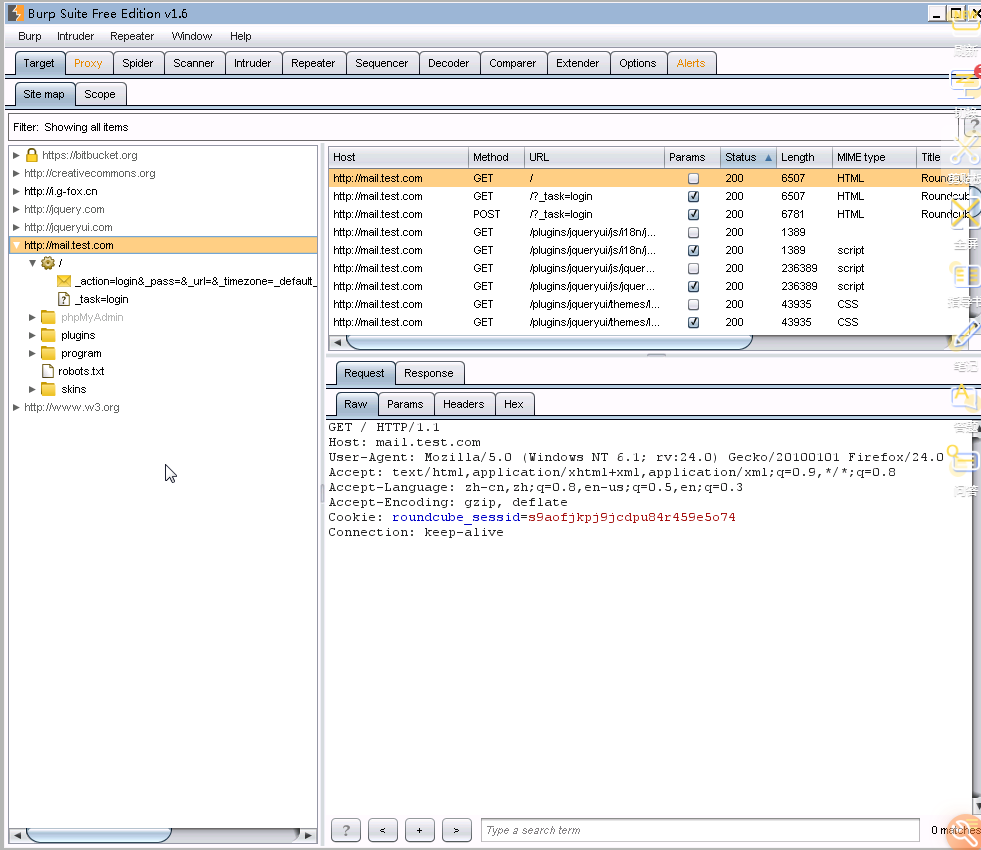
这里我们先使用burpsuite对该站点进行目录扫描。
1、配置好IE代理,截取数据包。
2、右键send to spider。

发现存在phpmyadmin。如果未出现请单击Filter将Hide empty folders(隐藏空文件夹)的勾去掉。

然后在地址栏添加phpmyadmin

接下来对phpmyadmin进行暴力破解,随便输入一个用户名和密码,比如此处我输入:用户名:root 密码:123,页面提示错误,然后查看burpsuite截获到的数据包

找到Authorization,选中Basic后边的字符串,进行如下步骤:右键convert selection->base64->base64-decode

可以看到刚才输入的用户名和密码

右键send to intruder,在Positions选项卡下单击clear$。

选中root:123,单击add$。

切换到payloads选项卡下,设置payload type,在add处添加用户名,separator for position1 处添加一个冒号

加载桌面上一个密码字典pass.txt

配置payload processing

单击intruder下的start attack,一段时间后,发现了一个length和其他的不同。

双击打开,复制红色区域的字符串

粘贴在decoder下,选择decode as base64,可以看到用户名密码为root:1234567890,登录

接下来需要知道网站的路径是什么,一般网站搭建好后都会存在info.php,phpinfo.php,php_info.php等测试文件,一一访问下,发现存在phpinfo.php文件,并得知网站目录为C:/xampp/xampp/htdocs。

此时需要通过phpmyadmin拿这个站点的shell,选择SQL

执行成功,访问下http://mail.test.com/test.php

发现返回空白页面,接下来用中国菜刀连接一

重启下dns服务,输入命令:net stop named和net start named,回车

刷新 http://mail.test.com,发现劫持成功。页面会显示为:“欢迎来到合天网安实验室!”


浙公网安备 33010602011771号