PriorityBlockingQueue详解
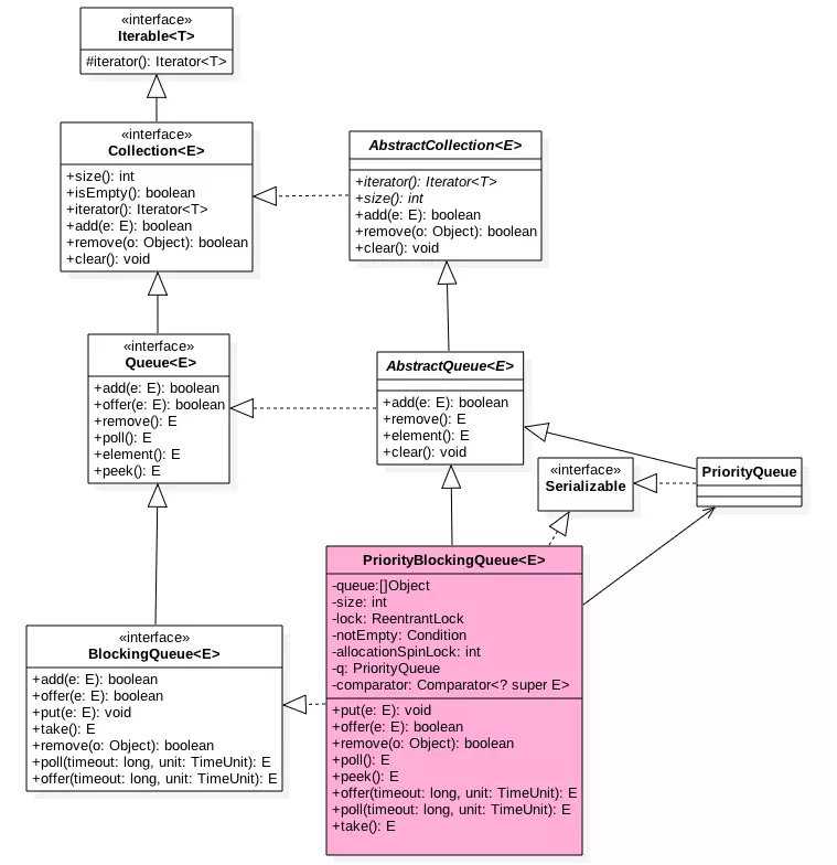
PriorityBlockingQueue是带优先级的无界阻塞线程安全队列,每次出队返回优先级最高的元素,是二叉树最小堆的实现,队列的元素按照其自然顺序进行排序,或者根据构造队列时提供的 Comparator 进行排序,具体取决于所使用的构造方法。
队列中的元素必须是可比较的,即实现Comparable接口,或者在构建函数时提供可对队列元素进行比较的Comparator对象。

private transient Object[] queue; //存放队列元素
/** * The number of elements in the priority queue. */ private transient int size; /** * The comparator, or null if priority queue uses elements' * natural ordering. */ private transient Comparator<? super E> comparator; /** * Lock used for all public operations */ private final ReentrantLock lock; /** * Condition for blocking when empty */ private final Condition notEmpty; /** * Spinlock for allocation, acquired via CAS. 用于自旋扩容 */ private transient volatile int allocationSpinLock; /** * A plain PriorityQueue used only for serialization, * to maintain compatibility with previous versions * of this class. Non-null only during serialization/deserialization. */ private PriorityQueue<E> q;//序列化
/**
* Default array capacity.
*/
private static final int DEFAULT_INITIAL_CAPACITY = 11;
offer(E)
入队操作。此处虽然PriorityBlockingQueue是阻塞队列,但是其并没有阻塞的入队方法,因为该队列是无界的,所以入队是不会阻塞的。
public boolean offer(E e) { if (e == null) throw new NullPointerException(); final ReentrantLock lock = this.lock; lock.lock(); int n, cap; Object[] array; //queue的长度小于64,queue的长度增加2,否则增加原来的1.5倍 while ((n = size) >= (cap = (array = queue).length)) tryGrow(array, cap); try { Comparator<? super E> cmp = comparator; if (cmp == null) siftUpComparable(n, e, array); else siftUpUsingComparator(n, e, array, cmp); size = n + 1; notEmpty.signal(); } finally { lock.unlock(); } return true; }
扩容函数
/** * Tries to grow array to accommodate at least one more element * (but normally expand by about 50%), giving up (allowing retry) * on contention (which we expect to be rare). Call only while * holding lock. * * @param array the heap array * @param oldCap the length of the array */ private void tryGrow(Object[] array, int oldCap) { lock.unlock(); // must release and then re-acquire main lock Object[] newArray = null; if (allocationSpinLock == 0 && UNSAFE.compareAndSwapInt(this, allocationSpinLockOffset, 0, 1)) { try { int newCap = oldCap + ((oldCap < 64) ? (oldCap + 2) : // grow faster if small (oldCap >> 1)); if (newCap - MAX_ARRAY_SIZE > 0) { // possible overflow int minCap = oldCap + 1; if (minCap < 0 || minCap > MAX_ARRAY_SIZE) throw new OutOfMemoryError(); newCap = MAX_ARRAY_SIZE; } if (newCap > oldCap && queue == array) newArray = new Object[newCap]; } finally { allocationSpinLock = 0; } }
//第一个线程cas成功后,第二线程回到这里,让第二个线程让出cpu,不一定 if (newArray == null) // back off if another thread is allocating Thread.yield(); lock.lock(); if (newArray != null && queue == array) { queue = newArray; System.arraycopy(array, 0, newArray, 0, oldCap); } }
tryGrow目的是扩容,这里要思考下为啥在扩容前要先释放锁,然后使用cas控制只有一个线程可以扩容成功。我的理解是为了性能,因为扩容时候是需要花时间的,如果这些操作时候还占用锁那么其他线程在这个时候是不能进行出队操作的,也不能进行入队操作,这大大降低了并发性。
所以在扩容前释放锁,这允许其他出队线程可以进行出队操作,但是由于释放了锁,所以也允许在扩容时候进行入队操作,这就会导致多个线程进行扩容会出现问题,所以这里使用了一个spinlock用cas控制只有一个线程可以进行扩容,失败的线程调用Thread.yield()让出cpu,目的意在让扩容线程扩容后优先调用lock.lock重新获取锁,但是这得不到一定的保证,有可能调用Thread.yield()的线程先获取了锁。
那copy元素数据到新数组为啥放到获取锁后面那?原因应该是因为可见性问题,因为queue并没有被volatile修饰。另外有可能在扩容时候进行了出队操作,如果直接拷贝可能看到的数组元素不是最新的。而通过调用Lock后,获取的数组则是最新的,并且在释放锁前 数组内容不会变化。
对堆进行调整
private static <T> void siftUpUsingComparator(int k, T x, Object[] array, Comparator<? super T> cmp) { while (k > 0) {//从下到上调整,直到根节点 int parent = (k - 1) >>> 1; Object e = array[parent]; if (cmp.compare(x, (T) e) >= 0) break; array[k] = e; k = parent; } array[k] = x; }
PriorityQueue.offer()方法将元素插入到队列的最后,然后自上而下调整堆。
注意的是PriorityBlockingQueue并不会阻塞数据生产者,而只会在没有可消费的数据时,阻塞数据的消费者。因此使用的时候要特别注意,生产者生产数据的速度绝对不能快于消费者消费数据的速度,否则时间一长,会最终耗尽所有的可用堆内存空间。在实现PriorityBlockingQueue时,内部控制线程同步的锁采用的是公平锁。
Poll函数
在队列头部获取并移除一个元素,如果队列为空,则返回null
public E poll() { final ReentrantLock lock = this.lock; lock.lock(); try { return dequeue(); } finally { lock.unlock(); } } private E dequeue() { int n = size - 1; if (n < 0) //没有元素直接返回 return null; else { Object[] array = queue; E result = (E) array[0]; E x = (E) array[n]; array[n] = null; Comparator<? super E> cmp = comparator; if (cmp == null) siftDownComparable(0, x, array, n); else siftDownUsingComparator(0, x, array, n, cmp); size = n; return result; } } private static <T> void siftDownComparable(int k, T x, Object[] array, int n) { if (n > 0) { Comparable<? super T> key = (Comparable<? super T>)x; int half = n >>> 1; // loop while a non-leaf while (k < half) { int child = (k << 1) + 1; // assume left child is least Object c = array[child]; int right = child + 1; if (right < n && ((Comparable<? super T>) c).compareTo((T) array[right]) > 0) c = array[child = right]; if (key.compareTo((T) c) <= 0) break; array[k] = c; k = child; } array[k] = key; } }
take操作
获取队列头元素,如果队列为空则阻塞。
public E take() throws InterruptedException { final ReentrantLock lock = this.lock; lock.lockInterruptibly(); E result; try { while ( (result = dequeue()) == null) notEmpty.await(); } finally { lock.unlock(); } return result; }
PriorityBlockingQueue类似于ArrayBlockingQueue内部使用一个独占锁来控制同时只有一个线程可以进行入队和出队,另外前者只使用了一个notEmpty条件变量而没有notFull这是因为前者是无界队列,当put时候永远不会处于await所以也不需要被唤醒。
PriorityBlockingQueue始终保证出队的元素是优先级最高的元素,并且可以定制优先级的规则,内部通过使用一个二叉树最小堆算法来维护内部数组,这个数组是可扩容的,当当前元素个数>=最大容量时候会通过算法扩容。
值得注意的是为了避免在扩容操作时候其他线程不能进行出队操作,实现上使用了先释放锁,然后通过cas保证同时只有一个线程可以扩容成功。
SynchronousQueue: 一种无缓冲的等待队列
声明一个SynchronousQueue有两种公平模式和非公平模式:
如果采用公平模式:SynchronousQueue会采用公平锁,并配合一个FIFO队列来阻塞多余的生产者和消费者,从而体系整体的公平策略;
非公平模式(SynchronousQueue默认):SynchronousQueue采用非公平锁,同时配合一个LIFO队列来管理多余的生产者和消费者,
而后一种模式,如果生产者和消费者的处理速度有差距,则很容易出现饥渴的情况,即可能有某些生产者或者是消费者的数据永远都得不到处理。
参考:
https://www.jianshu.com/p/fdf2163073d1
浙公网安备 33010602011771号