消息存储
RocketMQ消息存储整体架构

RocketMQ采用的是混合型的存储结构,为Broker单个实例下所有的队列共用一个日志数据文件(即为CommitLog)来存储。而Kafka采用的是独立型的存储结构,每个队列一个文件。
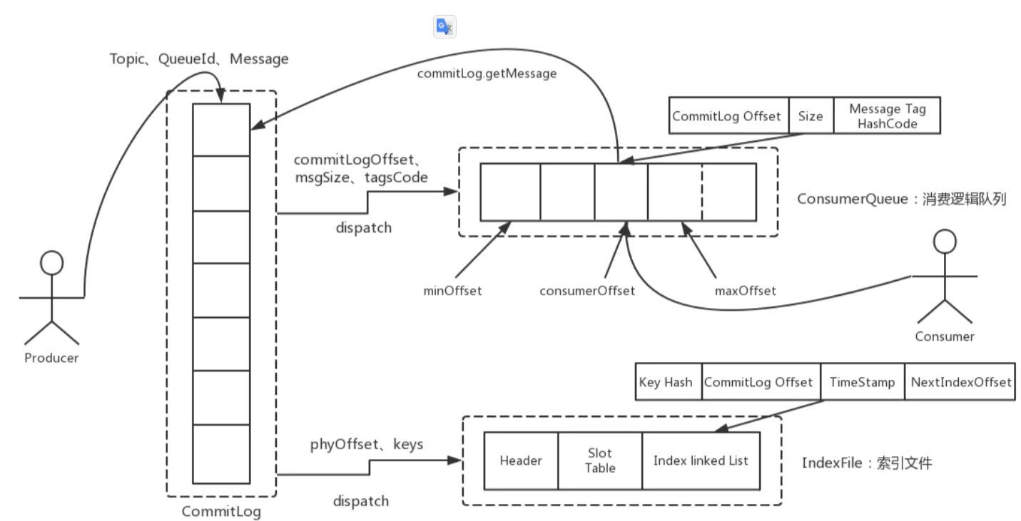
RocketMQ的混合型存储结构针对Producer和Consumer分别采用数据和索引部分相分离的存储结构,Producer发送消息至Broker端,然后Broker端使用同步或者异步的方式对消息刷盘持久化,保存至CommitLog中。只要消息被刷盘持久化至磁盘文件CommitLog中,那么Producer发送的消息就不会丢失,Consumer端第一次没法拉取到待消费的消息,Broker服务端也能够通过长轮询机制等待一定时间延迟后再次发起拉取消息的请求。
使用Broker端的后台服务线程—ReputMessageService不停地分发请求并异步构建ConsumeQueue(逻辑消费队列)和IndexFile(索引文件)数据,Consumer即可根据ConsumerQueue来查找待消费的消息。其中,ConsumeQueue(逻辑消费队列)作为消费消息的索引,保存指定Topic下的队列消息在CommitLog中的起始物理偏移量offset,消息大小size和消息Tag的HashCode值。而IndexFile(索引文件)则只是为了消息查询提供了一种通过key或时间区间来查询消息的方法。
RocketMQ文件存储模型层次结构
(2)RocketMQ数据存储组件层;主要是RocketMQ的存储核心类—DefaultMessageStore,为RocketMQ消息数据文件的访问入口,通过类的“putMessage()”和“getMessage()”方法完成对CommitLog消息存储的日志数据文件进行读写操作;在组件初始化时候,会启动很多存储相关的后台服务线程,包括AllocateMappedFileService(MappedFile预分配服务线程)、ReputMessageService(回放存储消息服务线程)、HAService(Broker主从同步高可用服务线程)、StoreStatsService(消息存储统计服务线程)、IndexService(索引文件服务线程)等;
(3)RocketMQ存储逻辑对象层:主要包含RocketMQ数据文件存储直接相关的三个模型类IndexFile、ConsumerQueue和CommitLog。IndexFile为索引数据文件提供访问服务,ConsumerQueue为逻辑消息队列提供访问服务,CommitLog则为消息存储的日志数据文件提供访问服务。这三个模型类也是构成了RocketMQ存储层的整体结构
(4)封装的文件内存映射层:RocketMQ主要采用JDK NIO中的MappedByteBuffer和FileChannel两种方式完成数据文件的读写。其中,采用MappedByteBuffer这种内存映射磁盘文件的方式完成对大文件的读写,在RocketMQ中将该类封装成MappedFile类。对于每类大文件(IndexFile/ConsumerQueue/CommitLog),在存储时分隔成多个固定大小的文件(单个IndexFile文件大小约为400M、单个ConsumerQueue文件大小约5.72M、单个CommitLog文件大小为1G),其中每个分隔文件的文件名为前面所有文件的字节大小数+1,即为文件的起始偏移量,实现了整个大文件的串联。每一种类的单个文件均由MappedFile类提供读写操作服务(其中,MappedFile类提供了顺序写/随机读、内存数据刷盘、内存清理等和文件相关的服务)
(5)磁盘存储层:部署RocketMQ服务器所用的磁盘。需要考虑不同磁盘类型(如SSD或者普通的HDD)特性以及磁盘的性能参数(如IOPS、吞吐量和访问时延等指标)对顺序写/随机读操作带来的影响
(1)消息生产与消息消费相互分离,Producer端发送消息最终写入是CommitLog(消息存储的日志数据文件),Consumer端先从ConsumeQueue(消息逻辑队列)读取持久化消息的起始物理位置偏移量offset、大小size和消息Tag的HashCode值,随后再从CommitLog中进行读取待拉取消费消息的真正实体内容部分;
(2)RocketMQ的CommitLog文件采用混合型存储(所有Topic下的消息队列共用同一个CommitLog的日志数据文件),通过建立类似索引文件—ConsumeQueue的方式来区分不同Topic下面的不同MessageQueue的消息,同时为消费消息起到一定的缓冲作用(只有ReputMessageService异步服务线程通过doDispatch异步生成ConsumeQueue队列的元素后,Consumer端才能进行消费)。只要消息写入并刷盘至CommitLog文件后,消息就不会丢失,即使ConsumeQueue中的数据丢失,也可以通过CommitLog来恢复。
(3)RocketMQ每次读写文件的时候真的是完全顺序读写么?发送消息时,生产者端的消息确实是顺序写入CommitLog;订阅消息时,消费者端也是顺序读取ConsumeQueue,根据其中的起始物理位置偏移量offset读取消息真实内容却是随机读取CommitLog。缺点:
a、对于CommitLog来说写入消息虽然是顺序写,但是读却变成了完全的随机读;
b、Consumer端订阅消费一条消息,需要先读ConsumeQueue,再读Commit Log,一定程度上增加了开销;
Mmap内存映射技术—MappedByteBuffer
Mmap内存映射和普通标准IO操作的本质区别在于并不需要将文件中的数据先拷贝至OS的内核IO缓冲区,而是可以直接将用户进程私有地址空间中的一块区域与文件对象建立映射关系,程序就好像可以直接从内存中完成对文件读/写操作一样。只有当缺页中断发生时,直接将文件从磁盘拷贝至用户态的进程空间内,只进行了一次数据拷贝。对于容量较大的文件来说(文件大小一般需要限制在1.5~2G以下),采用Mmap的方式其读/写的效率和性能都非常高。
a.Mmap映射的内存空间释放的问题;由于映射的内存空间本身就不属于JVM的堆内存区(Java Heap),因此其不受JVM GC的控制,卸载这部分内存空间需要通过系统调用 unmap()方法来实现。然而unmap()方法是FileChannelImpl类里实现的私有方法,无法直接显示调用。RocketMQ中的做法是,通过Java反射的方式调用“sun.misc”包下的Cleaner类的clean()方法来释放映射占用的内存空间;
b.MappedByteBuffer内存映射大小限制;因为其占用的是虚拟内存(非JVM的堆内存),大小不受JVM的-Xmx参数限制,但其大小也受到OS虚拟内存大小的限制。一般来说,一次只能映射1.5~2G 的文件至用户态的虚拟内存空间,这也是为何RocketMQ默认设置单个CommitLog日志数据文件为1G的原因了;
当遇到OS进行脏页回写,内存回收,内存swap等情况时,就会引起较大的消息读写延迟。
预先分配MappedFile
在消息写入过程中(调用CommitLog的putMessage()方法),CommitLog会先从MappedFileQueue队列中获取一个 MappedFile,如果没有就新建一个。MappedFile的创建过程是将构建好的一个AllocateRequest请求(具体做法是,将下一个文件的路径、下下个文件的路径、文件大小为参数封装为AllocateRequest对象)添加至队列中,后台运行的AllocateMappedFileService服务线程(在Broker启动时,该线程就会创建并运行),会不停地run,只要请求队列里存在请求,就会去执行MappedFile映射文件的创建和预分配工作,分配的时候有两种策略,一种是使用Mmap的方式来构建MappedFile实例,另外一种是从TransientStorePool堆外内存池中获取相应的DirectByteBuffer来构建MappedFile。在创建分配完下个MappedFile后,还会将下下个MappedFile预先创建并保存至请求队列中等待下次获取时直接返回。RocketMQ中预分配MappedFile的设计非常巧妙,下次获取时候直接返回就可以不用等待MappedFile创建分配所产生的时间延迟。
文件预热:预热的目的主要有两点;第一点,由于仅分配内存并进行mlock系统调用后并不会为程序完全锁定这些内存,因为其中的分页可能是写时复制的。因此,就有必要对每个内存页面中写入一个假的值。其中,RocketMQ是在创建并分配MappedFile的过程中,预先写入一些随机值至Mmap映射出的内存空间里。第二,调用Mmap进行内存映射后,OS只是建立虚拟内存地址至物理地址的映射表,而实际并没有加载任何文件至内存中。程序要访问数据时OS会检查该部分的分页是否已经在内存中,如果不在,则发出一次缺页中断。
RocketMQ存储相关的模型与封装类
(2) ConsumeQueue:消息消费的逻辑队列,其中包含了这个MessageQueue在CommitLog中的起始物理位置偏移量offset,消息实体内容的大小和Message Tag的哈希值。从实际物理存储来说,ConsumeQueue对应每个Topic和QueuId下面的文件。单个文件大小约5.72M,每个文件由30W条数据组成,每个文件默认大小为600万个字节,当一个ConsumeQueue类型的文件写满了,则写入下一个文件;
(3)IndexFile:用于为生成的索引文件提供访问服务,通过消息Key值查询消息真正的实体内容。在实际的物理存储上,文件名则是以创建时的时间戳命名的,固定的单个IndexFile文件大小约为400M,一个IndexFile可以保存 2000W个索引;
(4)MapedFileQueue:对连续物理存储的抽象封装类,源码中可以通过消息存储的物理偏移量位置快速定位该offset所在MappedFile(具体物理存储位置的抽象)、创建、删除MappedFile等操作;
(5)MappedFile:文件存储的直接内存映射业务抽象封装类,源码中通过操作该类,可以把消息字节写入PageCache缓存区(commit),或者原子性地将消息持久化的刷盘(flush)
浙公网安备 33010602011771号