05 配置中心的搭建
搭建Config Server
Spring Cloud的三部曲
1. 增加依赖
2. 启用注解@EnableXXX
3. 配置文件
Step1: 新建Config Server微服务,添加依赖
<dependency>
<groupId>org.springframework.cloud</groupId>
<artifactId>spring-cloud-config-server</artifactId>
</dependency>
<dependency>
<groupId>org.springframework.cloud</groupId>
<artifactId>spring-cloud-starter-netflix-eureka-client</artifactId>
</dependency>
Step2: 将Config Server 注册到Eureka Server上
启动类增加 @EnableEurekaClient 注解 ,作为Eureka Client 注册到注册中心上去
@SpringBootApplication @EnableEurekaClient @EnableConfigServer public class ConfigApplication { public static void main(String[] args) { SpringApplication.run(ConfigApplication.class, args); } }
application.yml 新增配置如下
启动@EnableConfigServer,将服务变更为Config Server
启动类增加 @EnableConfigServer注解
application.yml 新增配置如下
spring: application: name: config cloud: config: server: git: uri: https://github.com/XiangYuXiHu/spring-cloud-config-center username: XiangYuXiHu password: basedir: E:/cloud-config //本地缓存的文件地址 force-pull: true eureka: client: service-url: defaultZone: http://localhost:8761/eureka/
Cannot pull from remote the working tree is not clean. 这种报错可以通过配置强制拉属性force-pull: true 。 由于Spring Cloud配置服务器会复制远程git存储库,如果本地副本变得不干净,那么Spring Cloud配置服务器就不能更新远程存储库中的本地副本。通过设置强制拉属性为true,使Spring Cloud配置服务器从远程存储库中强制pull。
测试:

搭建Config Client
Step1.添加spring-cloud-config-client依赖
在Order工程中添加 spring-cloud-config-client 依赖
<dependency>
<groupId>org.springframework.cloud</groupId>
<artifactId>spring-cloud-config-client</artifactId>
</dependency>
Step2. 新建bootstrap.yml
spring: application: name: order cloud: config: profile: dev # 可配置多个,不推荐使用,因为需要设置具体的ip.服务端修改或者新增IP后,要同步修改 # uri: http://localhost:9898/,http://localhost:9999/ discovery: # 指定Config Server在服务发现中的service Id ,默认为configserver service-id: CONFIG # 表示使用服务发现组件中的Config Server,而不自己指定Config Server的uri,默认为false enabled: true
配置信息一定要写到bootstrap.yml中。 如果配到application.yml中,spring.cloud.config.uri 就会访问默认的8888端口,而非配置的端口。
bootstrap.yml 是被一个父级的 Spring ApplicationContext 加载的,在加载application.yml 的 ApplicationContext之前。配置在 bootstrap.yml 中的属性优先级更高,默认情况下不能被本地配置覆盖。
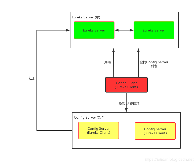
配置中心的高可用
Config Server注册到注册中心上的场景
启动多个Config Server即可。 下面我们来验证下:

配置中心再启动另外一个端口:

去Eureka Server上看也可以:

然后重启下order微服务,观察日志 中的 server url
Multiple Config Server Urls found listed. Fetching config from server at : http://localhost:8083/ Located environment: name=artisan-order, profiles=[dev], label=null, version=06a183a4820a618cc1dc53b33d77e22106a9c4e4, state=null Located property source: CompositePropertySource {name='configService', propertySources=[MapPropertySource {name='configClient'}, MapPropertySource {name='https://github.com/spring-cloud-config-center/order-dev.yml'}, MapPropertySource {name='https://github.com/yangshangwei/spring-cloud-config-center/order.yml'}]}
再次重启下 ,或者多重启几次:
Multiple Config Server Urls found listed. Fetching config from server at : http://localhost:8082/ Located environment: name=artisan-order, profiles=[dev], label=null, version=06a183a4820a618cc1dc53b33d77e22106a9c4e4, state=null Located property source: CompositePropertySource {name='configService', propertySources=[MapPropertySource {name='configClient'}, MapPropertySource {name='https://github.com/spring-cloud-config-center/order-dev.yml'}, MapPropertySource {name='https://github.com/yangshangwei/spring-cloud-config-center/order.yml'}]}
Config Server未注册到注册中心上的场景
借助负载均衡设备即可 ,比如 Nginx , F5,A10等等

浙公网安备 33010602011771号