电影推荐系统-[实时推荐部分](六)总结
(1)注意括号的类型
Map()
.map{有嵌套语句},如果内容单一就写.map()
一定要注意括号的类型!
(2)对于MongoDB的配置信息的表现形式
-
用Lazy值

-
Map()

-
scala.collection.mutable.Map[String,Any]()

-
组合使用
例如,在StreamingRecommender类中就是这样用的:



(3)对于MongoClient的使用

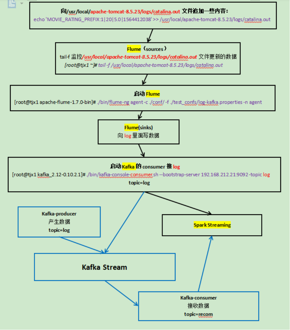
(4)对于实时部分的过程图:

这里蓝色部分是用API实现的,蓝色的使用Kafka Stream这部分在企业中不常用。



浙公网安备 33010602011771号