HTML与CSS学习第11天
HTML学习第11天

目录
1. 空间转换
1.1 空间转换概述
- 目标:使用transform属性实现元素在空间内的位移,旋转,缩放
- 空间定义:从坐标轴的角度定义,x,y,z三条坐标轴构成了一个立体空间,z轴位置与视线位置相同,z轴正方向指向面向屏幕之前的你。
- 空间转换也称3D转换
1.2 空间转换的使用1(位移)
-  属性名:transform 方向 语法 x,y,z三个方向 transform:translate3d(x,y,z) x方向 transform:translateX() y方向 transform:translateY() z方向 transform:translateZ() 
-  属性值(正负均可): - 数字+px
- 百分比(相对于盒子自身大小)
 
1.2.2 透视
-  透视原理:近大远小,近实远虚 
-  translateZ()观察不到位移效果,需要给移动的盒子的父盒子设置perspective属性。 属性名 属性值 perspective(视距) 数字+px,数值一般在800-1200之间 
-  perspective实际上指的是人眼与电脑屏幕的距离,从而实现近大远小的效果 
案例
<!DOCTYPE html>
<html lang="en">
<head>
    <meta charset="UTF-8">
    <meta http-equiv="X-UA-Compatible" content="IE=edge">
    <meta name="viewport" content="width=device-width, initial-scale=1.0">
    <title>Document</title>
    <style>
        /* 清除默认边距 */
        *{
            margin: 0;
            padding: 0;
        }
        .box1{
            position: relative;
            width: 400px;
            height: 400px;
            background-color: pink;
            /* 加上perspective属性可见 */
            perspective: 1000px;
        }
        .box2{
            position: absolute;
            
            width: 200px;
            height: 200px;
            background-color: red;
            transition: all 2s;
            left: 50%;
            top:50%;
        }
        .box1:hover .box2{
            
            /* 3D转换,z轴看不到效果 */
            transform: translate3d(-50%,-50%,-300px);
        }
    </style>
</head>
<body>
    <div class="box1">
        <div class="box2">
        </div>
    </div>
</body>
</html>
- 效果图

1.3 空间转换的使用2(旋转)
-  属性名:transform 
-  属性值: 属性值 说明 rotateZ(数字+deg) 绕坐标轴Z轴旋转 rotateX(数字+deg) 绕坐标轴X轴旋转 rotateY(数字+deg) 绕坐标轴Y轴旋转 
-  判断正负值方向 - 左手定则:左手握住旋转轴,拇指指向旋转轴的正值方向,手指弯曲的方向为旋转正值方向
 
案例:绕x轴旋转
<!DOCTYPE html>
<html lang="en">
<head>
    <meta charset="UTF-8">
    <meta http-equiv="X-UA-Compatible" content="IE=edge">
    <meta name="viewport" content="width=device-width, initial-scale=1.0">
    <title>Document</title>
    <style>
        /* 清除默认间距 */
        *{
            margin: 0;
            padding: 0;
        }
        .box{
            width: 400px;
            height:400px;
            border: 1px solid #000;
        }
        .box img{
            width: 100%;
            transition: all 2s;
        }
        .box:hover img{
            transform: rotateX(360deg);
        }
        .box
    </style>
</head>
<body>
    <div class="box">
        <img src="../day10/images/rotate.png" alt="">
    </div>
</body>
</html>
- 效果图

拓展
- rotate3d(x,y,z,角度度数):用于设置自定义旋转轴的位置以及旋转的角度
- x,y,z取值为0-1之间的数字
1.4 立体呈现
-  作用:呈现立体图形 属性 作用 transform-style:preserve-3d 使子元素处于真正的3d空间 
-  呈现立体图形的步骤 - 盒子父元素添加transform-style:preserve-3d;
- 按需求设置子盒子的位置(位移或旋转)
 
-  注意点 - 空间内,转换元素都有自己独立的坐标轴,互不干扰
 
-  图解 

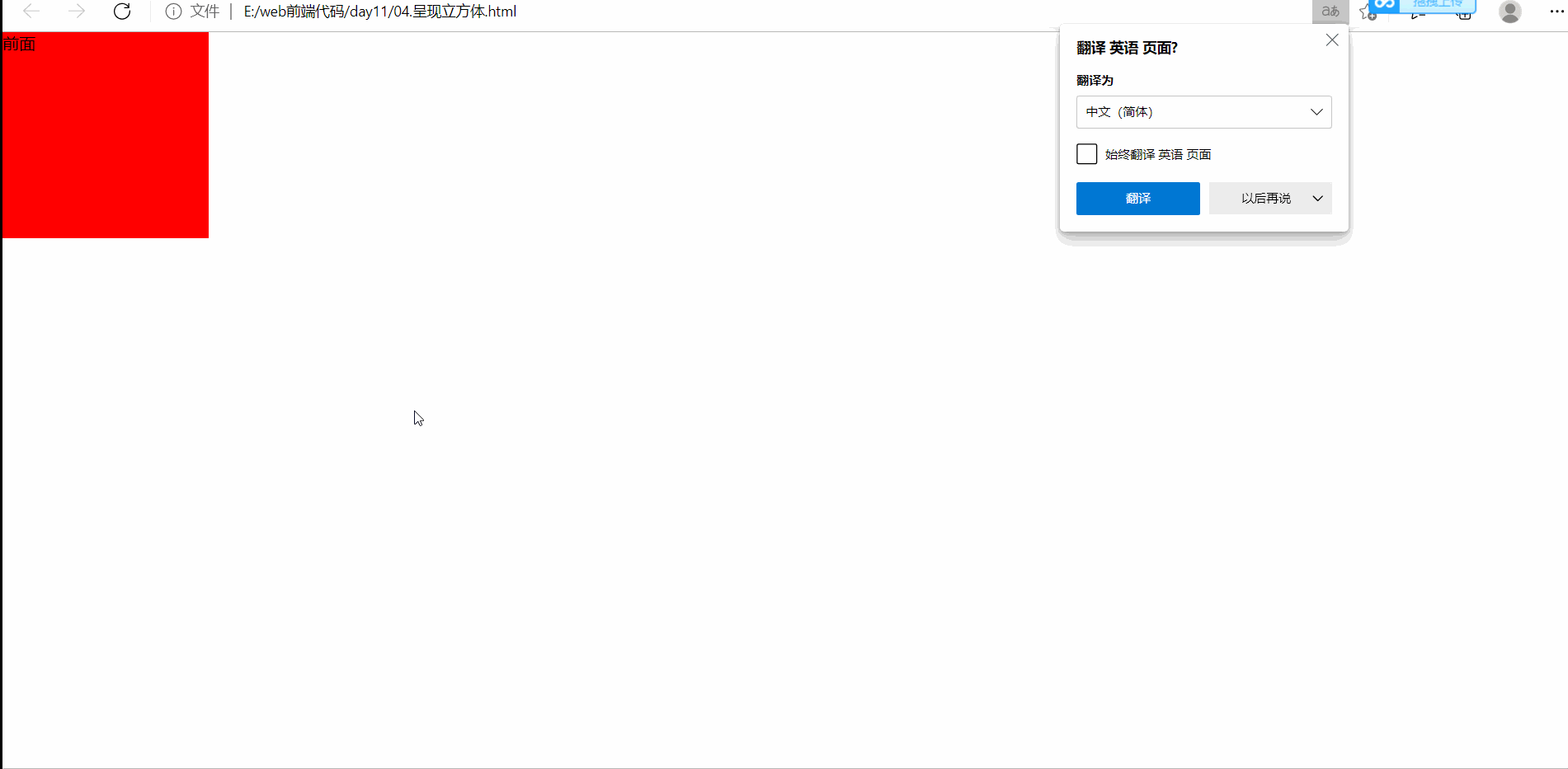
案例:呈现立方体
<!DOCTYPE html>
<html lang="en">
<head>
    <meta charset="UTF-8">
    <meta http-equiv="X-UA-Compatible" content="IE=edge">
    <meta name="viewport" content="width=device-width, initial-scale=1.0">
    <title>Document</title>
    <style>
        /* 清除默认边距 */
        *{
            margin: 0;
            padding: 0;
        }
        .father{
            position: relative;
            width: 200px;
            height: 200px;
            background-color: pink;
            /* 立体空间 */
            transform-style: preserve-3d;
            transition: all 2s;
        }
        .son1{
            position: absolute;
            width: 200px;
            height: 200px;
            background-color: red;
            transform:translateZ(200px);
        }
        .son2{
            position: absolute;
            width: 200px;
            height: 200px;
            background-color: blue;
        }
        .father:hover{
            transform:rotateY(90deg);
        }
    </style>
</head>
<body>
    <div class="father">
        <div class="son1">前面</div>
        <div class="son2">后面</div>
    </div>
</body>
</html>
- 效果图
 ![在这里插入图片描述]() 
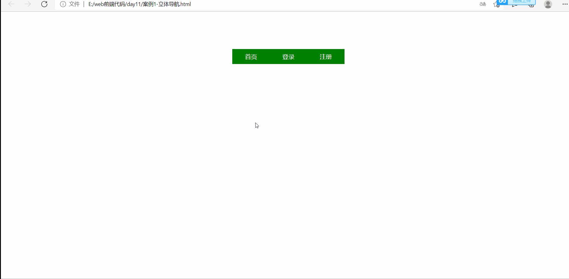
综合案例:实现3d导航
<!DOCTYPE html>
<html lang="en">
<head>
    <meta charset="UTF-8">
    <meta http-equiv="X-UA-Compatible" content="IE=edge">
    <meta name="viewport" content="width=device-width, initial-scale=1.0">
    <title>Document</title>
    <style>
        /* 清除默认间距 */
        *{
            padding: 0;
            margin: 0;
        }
        .nav{
            width: 300px;
            margin:100px auto;
        }
        .nav ul{
            list-style: none;
        }
        .nav a{
            text-decoration: none;
            color: #fff;
        }
        .nav li{
            position: relative;
            float: left;
            width: 100px;
            height: 40px;
            /* ps */
            /* background-color: pink; */
            /* 构造立体空间 */
            transform-style: preserve-3d;
            /* 查看立体效果 */
            /* transform:rotateX(20deg) rotateY(20deg); */
            transition: all 1s;
        }
        .nav li a{
            position: absolute;
            width: 100%;
            height: 100%;
            display: block;
            text-align: center;
            line-height: 40px;
        }
        .nav li a:nth-of-type(1){
            background-color: green;
            /* 绿色盒子前移20px */
            transform: translateZ(20px);
        }
        .nav li a:nth-of-type(2){
            background-color: orange;
            /* 黄色的页面先沿y轴旋转90度,在上移20px */
            transform: rotateX(90deg) translateZ(20px);
        }
        .nav li:hover{
            /* li这个立方体旋转 */
            transform: rotateX(-90deg);
        }
    </style>
</head>
<body>
    <div class="nav">
        <ul>
            <li>
                <a href="#">首页</a>
                <a href="#">home page</a>
            </li>
            <li>
                <a href="#">登录</a>
                <a href="#">logic</a>
            </li>
            <li>
                <a href="#">注册</a>
                <a href="#">regist</a>
            </li>
        </ul>
    </div>
</body>
</html>
- 效果图

注意点
- 旋转会改变坐标轴的指向,判断z轴方向就是看你从哪个方向看去可以看到这个标签的平面。
1.5 空间转换的使用3(缩放)
-  语法 属性 作用 transform:scaleX(倍数) width缩放 transform:scaleY(倍数) height缩放 transform:scaleZ(倍数) 厚度缩放 transform:scale3d(倍数) 三个方向的长度都缩放 
案例
<!DOCTYPE html>
<html lang="en">
<head>
    <meta charset="UTF-8">
    <meta http-equiv="X-UA-Compatible" content="IE=edge">
    <meta name="viewport" content="width=device-width, initial-scale=1.0">
    <title>Document</title>
    <style>
        /* 清除默认间距 */
        *{
            padding: 0;
            margin: 0;
        }
        .nav{
            width: 300px;
            margin:100px auto;
        }
        .nav ul{
            list-style: none;
        }
        .nav a{
            text-decoration: none;
            color: #fff;
        }
        .nav li{
            position: relative;
            float: left;
            width: 100px;
            height: 40px;
            /* ps */
            /* background-color: pink; */
            /* 构造立体空间 */
            transform-style: preserve-3d;
            /* 查看立体效果 */
            /* transform:rotateX(20deg) rotateY(20deg); */
            transform: scale3d(0.5,0.5,0.5);
            transition: all 1s;
        }
        .nav li a{
            position: absolute;
            width: 100%;
            height: 100%;
            display: block;
            text-align: center;
            line-height: 40px;
        }
        .nav li a:nth-of-type(1){
            background-color: green;
            /* 绿色盒子前移20px */
            transform: translateZ(20px);
        }
        .nav li a:nth-of-type(2){
            background-color: orange;
            /* 黄色的页面先沿y轴旋转90度,在上移20px */
            transform: rotateX(90deg) translateZ(20px);
        }
        .nav li:hover{
            /* li这个立方体旋转 */
            transform: rotateX(-90deg) ;
            /* 3d缩放 */
            
        }
    </style>
</head>
<body>
    <!-- 在立方体li中查看效果 -->
    <div class="nav">
        <ul>
            <li>
                <a href="#">首页</a>
                <a href="#">home page</a>
            </li>
            <li>
                <a href="#">登录</a>
                <a href="#">logic</a>
            </li>
            <li>
                <a href="#">注册</a>
                <a href="#">regist</a>
            </li>
        </ul>
    </div>
</body>
</html>
- 效果图

2. 动画
2.1 动画与过渡
| 过程 | 说明 | 
|---|---|
| 过渡 | 实现2个状态间的变化过程 | 
| 动画 | 实现多个状态间的变化过程,动画过程可以控制(重复播放,最终画面,是否暂停) | 
2.2 动画的定义与使用
-  定义动画(css样式) -  两个状态间变化 <style> @keyframes 动画名称 { from{ } to{ } } </style>
-  多个状态间变化 
-  @keyframes 动画名称 { 0%{} 10%{} .... 100%{} }
 
-  
-  使用动画(在要使用动画的标签的选择器中书写,样式中书写) - animation:动画名称,动画花费时长
 
案例:两个状态变化
<!DOCTYPE html>
<html lang="en">
<head>
    <meta charset="UTF-8">
    <meta http-equiv="X-UA-Compatible" content="IE=edge">
    <meta name="viewport" content="width=device-width, initial-scale=1.0">
    <title>Document</title>
    <style>
        .box{
            width: 200px;
            height: 200px;
            background-color: pink;
            /* 使用动画 */
            animation: widthchange 2s;
        }
        /* 定义动画 */
        @keyframes widthchange {
            from{
                width: 200px;
            }
            to{
                width: 600px;
            }
        }
    </style>
</head>
<body>
    <div class="box"></div>
</body>
</html>
- 效果图

注意点
- 动画默认在页面刷新时自动播放
案例:百分比动画
<!DOCTYPE html>
<html lang="en">
<head>
    <meta charset="UTF-8">
    <meta http-equiv="X-UA-Compatible" content="IE=edge">
    <meta name="viewport" content="width=device-width, initial-scale=1.0">
    <title>Document</title>
    <style>
        .box{
            width: 200px;
            height: 400px;
            background-color: pink;
            /* 使用动画 */
            animation: change-w-h 10s;
        }
        /* 定义百分比动画 */
        @keyframes change-w-h {
            0%{
                width: 200px;
            }
            50%{
                width: 200px;
                height: 100px;
            }
            100%{
                width: 400px;
                height: 400px;
            }
        }
    </style>
</head>
<body>
    <div class="box"></div>
</body>
</html>
- 效果图

2.3 动画属性
-  完整的动画属性 -  animation: name duration timing-function delay iteration-count direction fill-mode;
 
-  
-  
  属性名 说明 取值 animation-name 动画名称 animation-duration 动画时长 animation-delay 延迟时间 animation-fill-mode 动画执行完毕时的状态 forwards:最后一帧状态,backwards:第一帧状态 animation-timing-function 速度曲线 steps(数字):逐帧动画,linear:匀速变化 animation-iteration-count 重复次数 1.infinite为无限循环,2.数字代表循环次数 animation-direction 动画执行方向 alternate为反向 animation-play-state 暂停动画 pause为暂停,通常配合:hover使用 
注意点
- 动画名称和动画时长必须赋值
- 取值不分先后顺序
- 如果有2个时间值,第一个表示动画时长,第二个表示延迟时间
匀速变化案例
<!DOCTYPE html>
<html lang="en">
<head>
    <meta charset="UTF-8">
    <meta http-equiv="X-UA-Compatible" content="IE=edge">
    <meta name="viewport" content="width=device-width, initial-scale=1.0">
    <title>Document</title>
    <style>
        .box{
            width: 200px;
            height: 200px;
            /* 匀速变化 */
            animation: changewidth 2s linear;
            background-color: pink;
        }
        @keyframes changewidth {
            from{
                width: 200px;
            }
            to{
                width: 800px;
            }
        }
    </style>
</head>
<body>
    <div class="box"></div>
</body>
</html>
- 效果图

逐帧变化案例
<!DOCTYPE html>
<html lang="en">
<head>
    <meta charset="UTF-8">
    <meta http-equiv="X-UA-Compatible" content="IE=edge">
    <meta name="viewport" content="width=device-width, initial-scale=1.0">
    <title>Document</title>
    <style>
        .box{
            width: 200px;
            height: 200px;
            /* 匀速变化 */
            /* animation: changewidth 2s linear; */
            /* 逐帧变化 */
            animation: changewidth 2s steps(3);
            background-color: pink;
        }
        @keyframes changewidth {
            from{
                width: 200px;
            }
            to{
                width: 800px;
            }
        }
    </style>
</head>
<body>
    <div class="box"></div>
</body>
</html>
- 效果图

延迟时间案例
<!DOCTYPE html>
<html lang="en">
<head>
    <meta charset="UTF-8">
    <meta http-equiv="X-UA-Compatible" content="IE=edge">
    <meta name="viewport" content="width=device-width, initial-scale=1.0">
    <title>Document</title>
    <style>
        .box{
            width: 200px;
            height: 200px;
            /* 匀速变化 */
            /* animation: changewidth 2s linear; */
            /* 逐帧变化 */
            animation: changewidth 2s steps(3);
            background-color: pink;
        }
        .box2{
            width: 200px;
            height: 200px;
            /* 匀速变化 */
            /* animation: changewidth 2s linear; */
            /* 逐帧变化 */
            /* 延迟时间1s */
            animation: changewidth 2s steps(3) 1s;
            background-color: blue;
        }
        
        @keyframes changewidth {
            from{
                width: 200px;
            }
            to{
                width: 800px;
            }
        }
    </style>
</head>
<body>
    <div class="box"></div>
    <div class="box2"></div>
</body>
</html>
- 效果图

动画无限循环案例
<!DOCTYPE html>
<html lang="en">
<head>
    <meta charset="UTF-8">
    <meta http-equiv="X-UA-Compatible" content="IE=edge">
    <meta name="viewport" content="width=device-width, initial-scale=1.0">
    <title>Document</title>
    <style>
        .box{
            width: 200px;
            height: 200px;
            /* 匀速变化 */
            /* animation: changewidth 2s linear; */
            /* 逐帧变化 */
            /* 重复次数 1.数字,2.infinite 无限循环 */
            animation: changewidth 2s steps(3) infinite;
            background-color: pink;
        }
        .box2{
            width: 200px;
            height: 200px;
            /* 匀速变化 */
            /* animation: changewidth 2s linear; */
            /* 逐帧变化 */
            /* 延迟时间1s */
            animation: changewidth 2s steps(3) 1s;
            background-color: blue;
        }
        
        @keyframes changewidth {
            from{
                width: 200px;
            }
            to{
                width: 800px;
            }
        }
    </style>
</head>
<body>
    <div class="box"></div>
    <!-- <div class="box2"></div> -->
</body>
</html>
- 效果图

使动画带有反向的效果
<!DOCTYPE html>
<html lang="en">
<head>
    <meta charset="UTF-8">
    <meta http-equiv="X-UA-Compatible" content="IE=edge">
    <meta name="viewport" content="width=device-width, initial-scale=1.0">
    <title>Document</title>
    <style>
        .box{
            width: 200px;
            height: 200px;
            /* 匀速变化 */
            /* animation: changewidth 2s linear; */
            /* 逐帧变化 */
            /* 重复次数 1.数字,2.infinite 无限循环 */
            /* 动画反向:alternate */
            animation: changewidth 2s linear infinite alternate;
            background-color: pink;
        }
        .box2{
            width: 200px;
            height: 200px;
            /* 匀速变化 */
            /* animation: changewidth 2s linear; */
            /* 逐帧变化 */
            /* 延迟时间1s */
            animation: changewidth 2s steps(3) 1s;
            background-color: blue;
        }
        
        @keyframes changewidth {
            from{
                width: 200px;
            }
            to{
                width: 800px;
            }
        }
    </style>
</head>
<body>
    <div class="box"></div>
    <!-- <div class="box2"></div> -->
</body>
</html>
- 效果图

动画执行完毕时的状态
- 首先去除无限循环属性值:infinite,和动画反向属性值:alternate
<!DOCTYPE html>
<html lang="en">
<head>
    <meta charset="UTF-8">
    <meta http-equiv="X-UA-Compatible" content="IE=edge">
    <meta name="viewport" content="width=device-width, initial-scale=1.0">
    <title>Document</title>
    <style>
        .box{
            width: 200px;
            height: 200px;
            /* 匀速变化 */
            /* animation: changewidth 2s linear; */
            /* 逐帧变化 */
            /* 重复次数 1.数字,2.infinite 无限循环 */
            /* 动画反向:alternate */
            /* 动画停留在最后一帧 */
            animation: changewidth 2s linear forwards;
            background-color: pink;
        }
        .box2{
            width: 200px;
            height: 200px;
            /* 匀速变化 */
            /* animation: changewidth 2s linear; */
            /* 逐帧变化 */
            /* 延迟时间1s */
            animation: changewidth 2s steps(3) 1s;
            background-color: blue;
        }
        
        @keyframes changewidth {
            from{
                width: 200px;
            }
            to{
                width: 800px;
            }
        }
    </style>
</head>
<body>
    <div class="box"></div>
    <!-- <div class="box2"></div> -->
</body>
</html>
- 效果图

动画暂停
<!DOCTYPE html>
<html lang="en">
<head>
    <meta charset="UTF-8">
    <meta http-equiv="X-UA-Compatible" content="IE=edge">
    <meta name="viewport" content="width=device-width, initial-scale=1.0">
    <title>Document</title>
    <style>
        .box{
            width: 200px;
            height: 200px;
            background-color: pink;
            animation-name: changewidth;
            animation-duration: 2s;
            animation-delay: 2s;
            animation-iteration-count: infinite;
            animation-direction: alternate;
            
        }
        .box:hover{
            /* 动画暂停 */
            animation-play-state: paused;
        }
        @keyframes changewidth {
            from{
                width: 200px;
            }
            to{
                width: 800px;
            }
        }
    </style>
</head>
<body>
    <div class="box"></div>
</body>
</html>
- 效果图

2.4 精灵图逐帧动画(其他情况一般为补间动画(匀速))
-  设计步骤 - 准备显示区域
 - 设置盒子大小尺寸为一张小图的尺寸,背景图为精灵图
 
-  定义动画 - 改变背景图片的位置
 
-  使用动画 
-  添加速度曲线steps(N),N为精灵图中小图的格数 
-  添加无限循环的效果 
-  实现代码 
<!DOCTYPE html>
<html lang="en">
<head>
    <meta charset="UTF-8">
    <meta http-equiv="X-UA-Compatible" content="IE=edge">
    <meta name="viewport" content="width=device-width, initial-scale=1.0">
    <title>Document</title>
    <style>
        .box{
            width: 140px;
            height: 140px;
            background-color: pink;
            margin: 100px 100px;
            /* 使用动画 */
            background: url("./images/bg.png") 0 0;
            
            animation: sprite-animation 1s steps(12) infinite,run 2s linear forwards;
        }
        /* 定义一个跑步动画 */
        @keyframes run {
            from{
                transform:translateX(0px);
            }
            to{
                transform:translateX(500px);
            }
        }
        /* 定义动画 */
        @keyframes sprite-animation{
            0%{
                /* 盒子自身也移动 */
                background-position: 0 0;
            }
            100%{
                
                background-position: -1680px 0;
            }
        }
    </style>
</head>
<body>
    <div class="box"></div>
</body>
</html>
- 效果图

注意点
- 多组动画的使用可以在animation属性中用逗号隔开
- 如果动画的from中的状态与元素的初始状态相同,可以省略from
2.5 走马灯
- 实现逐帧无缝图片位移
- 图解:图7的后面填充图1,2,3(视显示区域而定(目的是不留白)),当移动到图7末端时,从头再来
[外链图片转存失败,源站可能有防盗链机制,建议将图片保存下来直接上传(img-kn9agYDm-1645710728519)(QQ截图20220203123051.png)]
- 实现代码
<!DOCTYPE html>
<html lang="en">
<head>
    <meta charset="UTF-8">
    <meta http-equiv="X-UA-Compatible" content="IE=edge">
    <meta name="viewport" content="width=device-width, initial-scale=1.0">
    <title>Document</title>
    <style>
        /* 清除默认边距 */
        *{
            margin: 0;
            padding: 0;
        }
        .box{
            width: 600px;
            height: 113px;
            border: 1px solid #000;
            background-color: pink;
            margin: 100px auto;
            overflow: hidden;
        }
        .box ul {
            list-style: none;
            width: 2000px;
            animation: movelight 7s linear infinite;
        }
        .box ul li{
            width: 200px;
            height: 113px;
            float: left;
            
            
        }
        .box ul li img{
            width: 100%;
            height: 100%;
        }
        /* 定义动画 */
        @keyframes movelight {
            to{
                transform: translateX(-1400px);
            }
        }
        /* 暂停动画 */
        .box:hover ul{
            animation-play-state: paused;
        }
    </style>
</head>
<body>
    <div class="box">
        <ul>
            <li><img src="./images/1.jpg" alt=""></li>
            <li><img src="./images/2.jpg" alt=""></li>
            <li><img src="./images/3.jpg" alt=""></li>
            <li><img src="./images/4.jpg" alt=""></li>
            <li><img src="./images/5.jpg" alt=""></li>
            <li><img src="./images/6.jpg" alt=""></li>
            <li><img src="./images/7.jpg" alt=""></li>
            <li><img src="./images/1.jpg" alt=""></li>
            <li><img src="./images/2.jpg" alt=""></li>
            <li><img src="./images/3.jpg" alt=""></li>
        </ul>
    </div>
</body>
</html>
- 效果图

 
                    
                     
                    
                 
                    
                
 
                
            
         
         浙公网安备 33010602011771号
浙公网安备 33010602011771号