03-requests库

  • 接口测试经常会用到抓包工具,用来抓取接口测试中发送的HTTP请求信息和接收的响应信息。然后查看里面的具体内容。
  • fiddler是一款常用的HTTP抓包工具,抓包原理是代理式抓包。
  • Filters设置过滤项

  • Inspectors查看请求消息和响应消息,点击Raw查看原始的请求消息和响应消息

 

  • 首先客户端得使用代理,Filder才能抓到包
  • 浏览器抓包:可以通过其代理配置,指定使用fiddler作为代理,从而让fiddler抓到包。
  • 手机抓包:
  • 手机使用的WIFI和运行fiddler的电脑必须使用同一个子网
  • 还得设置fiddler允许远程机器连接自己

  • 然后手机上设置代理
  • 代理的主机名就是运行fiddler的机器的ip地址,通过在机器上执行ipconfig获取
  • 端口是fiddler监听端口:8888
  • 缺省app是可以使用代理的
  • 设置完成后,fiddler需要重启才能抓包
  • Fiddler如果要捕获https请求,还需要一些额外的设置:

 

  • 将证书下载后,导入到浏览器
  • Fiddler左侧的session有很多都是不需要的,可以通过主机名来过滤,设置完成后点击Actions中的Run Filterset now立即生效
  • 构建请求消息头:
1 import requests
2 
3 headers = {
4     'user-agent': 'my-app/0.0.1',
5     'auth-type': 'jwt-token'
6 }
7 
8 r = requests.post("http://httpbin.org/post", headers=headers)
9 print(r.text)

  •  构建参数传递给服务器
 1 import requests
 2 import os
 3 
 4 urlpara = {
 5     'wd': 'iph&one',
 6     'rsv_spt': '1'
 7 }
 8 proxies = {
 9     'http': 'http://127.0.0.1:8888',
10     'https': 'http://127.0.0.1:8888',
11 }
12 
13 response = requests.get('https://www.baidu.com/s', params=urlpara, proxies=proxies, verify=False)
14 print(response.text)

  • requests库怎么传送XML格式的消息体:
 1 import requests
 2 
 3 proxies = {
 4     'http': 'http://127.0.0.1:8888',
 5     'https': 'http://127.0.0.1:8888',
 6 }
 7 
 8 payload = '''
 9 <?xml version="1.0" encoding="UTF-8"?>
10 <WorkReport>
11     <Overall>良好</Overall>
12     <Progress>30%</Progress>
13     <Problems>暂无</Problems>
14 </WorkReport>
15 '''
16 
17 r = requests.post("http://httpbin.org/post",
18                   data=payload.encode('utf8'), proxies=proxies)
19 print(r.text)
  • 专门用作HTTP测试的网站:http://httpbin.org/post
  • requests库怎么传送urlencoded格式消息体:
 1 import requests
 2 
 3 proxies = {
 4     'http': 'http://127.0.0.1:8888',
 5     'https': 'http://127.0.0.1:8888',
 6 }
 7 payload = {'key1': 'value1', 'key2': 'value2'}
 8 
 9 # 由于payload是urlencoded格式,会自动转成urlencoded格式,不需要额外的编码
10 r = requests.post("http://httpbin.org/post", data=payload)
11 print(r.text)

  •  传递给data的一定是字典类型,才是urlencoded格式。
  • json表示字符串只能用双引号,而Python字典表示字符串可以用单引号。
  • json表示字符串最后一个元素不能有,,而Python可以有,。
  • json中有对象、数组的概念
  • requests库传送json格式的请求体:
  • 第一种方法将json格式当成普通的字符串去传递,用utf-8编码成字节串:

 

 1 import requests, json
 2 
 3 proxies = {
 4     'http': 'http://127.0.0.1:8888',
 5     'https': 'http://127.0.0.1:8888',
 6 }
 7 payload = '''{
 8     "Overall": "良好",
 9     "Progress": "30%",
10     "Problems": [
11         {
12             "No": 1,
13             "desc": "问题1...."
14         },
15         {
16             "No": 2,
17             "desc": "问题2...."
18         },
19     ]
20 }'''
21 
22 r = requests.post("http://httpbin.org/post", data=payload.encode('utf-8'), proxies=proxies)
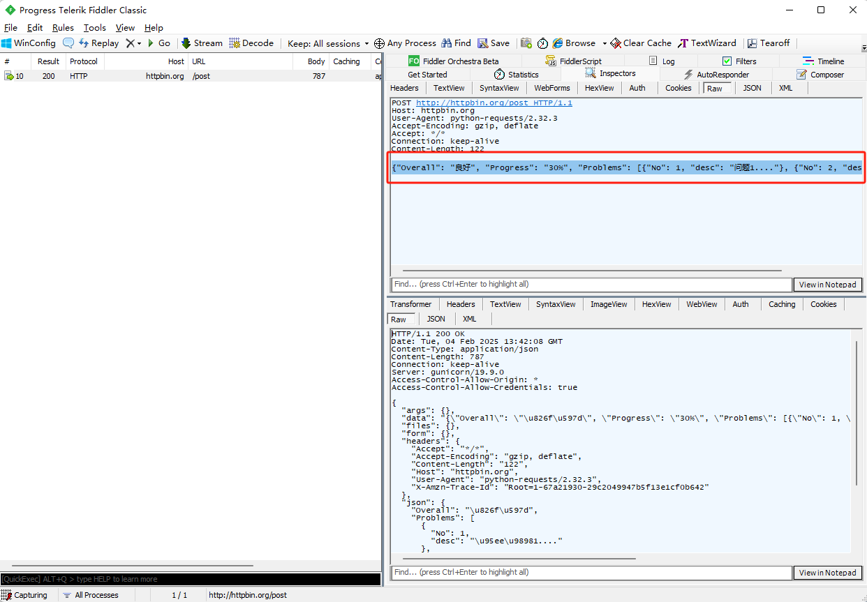
  • 第二种方法是将payload当成Python中的数据对象字典去处理,利用json的序列化方法将Python中的字典对象转换成字符串传输。
 1 import requests, json
 2 
 3 proxies = {
 4     'http': 'http://127.0.0.1:8888',
 5     'https': 'http://127.0.0.1:8888',
 6 }
 7 payload = {
 8     "Overall": "良好",
 9     "Progress": "30%",
10     "Problems": [
11         {
12             "No": 1,
13             "desc": "问题1...."
14         },
15         {
16             "No": 2,
17             "desc": "问题2...."
18         }
19     ]
20 }
21 # 这时payload被当做了Python的字典对象
22 # 调用json的dumps方法将Python中的对象转换成字符串
23 # 发送的数据其实是:{"Overall": "\u826f\u597d", "Progress": "30%", "Problems": [{"No": 1, "desc": "\u95ee\u98981...."}, {"No": 2, "desc": "\u95ee\u98982...."}]}
24 # 为什么中文问题变成了"\u826f\u597d"
25 # 这是因为在做json的dumps的时候缺省的会把里面非ASCII的字符,比如中文用对应的Unicode编码来表示,"\u826f\u597d"其实就是良好的Unicode表示法
26 # r = requests.post("http://httpbin.org/post", data=json.dumps(payload), proxies=proxies)
27 r = requests.post("http://httpbin.org/post", data=json.dumps(payload, ensure_ascii=False).encode(), proxies=proxies)
28 # ensure_ascii=False 会将所有的字符都编码,但是默认dumps会以默认的拉丁去编码还是会报错,所以最后还需要再编码下,encode默认的参数就是UTF-8
29 # {"Overall": "良好", "Progress": "30%", "Problems": [{"No": 1, "desc": "问题1...."}, {"No": 2, "desc": "问题2...."}]}

  •  requests库传送json格式的请求体终极方案:
 1 import requests, json
 2 
 3 proxies = {
 4     'http': 'http://127.0.0.1:8888',
 5     'https': 'http://127.0.0.1:8888',
 6 }
 7 payload = {
 8     "Overall": "良好",
 9     "Progress": "30%",
10     "Problems": [
11         {
12             "No": 1,
13             "desc": "问题1...."
14         },
15         {
16             "No": 2,
17             "desc": "问题2...."
18         }
19     ]
20 }
21 
22 r = requests.post("http://httpbin.org/post", json=payload, proxies=proxies)

  •  查看HTTP响应的状态码、响应头相关信息,响应头是一个类字典格式、响应的消息体
 1 import requests
 2 
 3 proxies = {
 4     'http': 'http://127.0.0.1:8888',
 5     'https': 'http://127.0.0.1:8888',
 6 }
 7 response = requests.get('http://mirrors.sohu.com/', proxies=proxies)
 8 print(response.status_code)
 9 print(response.headers['Server'])
10 print(response.text)
  • requests库是以什么样的编码格式对数据进行解码的
  • requests会根据响应的消息头比如Content-Type对编码格式做推测,但是有时候服务端并不一定会在消息头中指定编码格式。这时requests库可能推测有误,需要我们指定编码格式来解码。
  • 响应头中指定了Content-Type的案例:
1 import requests
2 
3 response = requests.get('http://mirrors.sohu.com/')
4 # response.encoding='utf8'
5 print(response.text)
6 print(response.encoding)

  •  响应头中未指定Content-Type案例,最后是用ISO-8859-1解码的,有乱码,这时:
1 import requests
2 
3 response = requests.get('https://www.byhy.net/', verify=False)
4 
5 # response.encoding='utf8'
6 print(response.text)
7 print(response.encoding)

  •  代码中指定成utf-8:
1 import requests
2 
3 response = requests.get('https://www.byhy.net/', verify=False)
4 
5 response.encoding='utf8'
6 print(response.text)
7 print(response.encoding)
  • 解决Fiddler响应乱码:
  • 点击Response body is encoded. Click to decode 或者选中工具栏上面的Decode。

 

  • 获取相应的字节串:
1 import requests
2 
3 response = requests.get('https://www.byhy.net/', verify=False)
4 
5 response.encoding='utf8'
6 print(response.content)
  • loads是把json格式的字符串反序列化成Python中的数据对象,然后通过obj['form']就可以获取,如果不反序列化成Python中的对象,直接从json字符串中取出数据是很麻烦的。
1 import requests, json
2 
3 response = requests.post("http://httpbin.org/post", data={1:1,2:2})
4 # loads是将json格式的字符串反序列化为Python中的数据对象
5 obj = json.loads(response.content.decode('utf-8'))
6 print(obj)

  •  json.loads()详细解释:
 1 import json
 2 
 3 # 假如HTTP响应的消息体中返回的是以下类型
 4 text = '123'  # 这其实也是一个json格式
 5 obj = json.loads(text)
 6 print(obj, type(obj))  # obj表示的是数字123
 7 text = '"123"'
 8 obj = json.loads(text)
 9 print(obj, type(obj))  # obj表示的是字符串123
10 
11 text = '["123",1,3]'
12 obj = json.loads(text)
13 print(obj, type(obj))  # obj表示的是列表
14 
15 # 总结:任何一种Python中的数据对象,都可以被json反序列化出来
  • requests库为我们提供了更方便的方法,可以使用Response对象的json方法,将其转换成Python中的数据对象,方便进行后续操作。底层也是调用json库中的loads。
1 import requests
2 
3 response = requests.post("http://httpbin.org/post", data={1: 1, 2: 2})
4 obj = response.json()
5 print(obj['form']['2'])

  •  data中如果传入的是字符串,requests库会使用缺省编码latin-1编码为字节串放到http消息体中发送出去。
  • 打印完成的HTTP消息:

 

posted @ 2025-02-04 18:07  lzp123456  阅读(18)  评论(0)    收藏  举报