电梯调度程序总结
三次电梯调度程序迭代开发总结报告
一、前言
本阶段三次题目集围绕“单部电梯调度”核心需求展开,通过迭代式开发逐步优化程序设计与功能实现,是面向对象编程思想、设计原则应用及算法实践的集中训练。以下从知识点覆盖、题量设置、难度梯度三个维度进行综合概述:
(一)知识点覆盖
三次题目集贯穿的核心知识点可归纳为四大模块,且呈现逐步深化的特点:
-
Java基础应用:包括枚举类(Direction、State)、集合框架(LinkedList、ArrayList、TreeSet)、正则表达式(请求格式匹配)、输入输出流处理、异常捕获与处理(无效输入、格式错误)。
-
面向对象设计:封装、继承、多态特性的实践,核心聚焦单一职责原则(SRP) 的落地,从单类堆砌到多类职责拆分,再到业务实体(乘客)的抽象封装。
-
调度算法实现:基于LOOK(扫描)算法的核心逻辑,包括方向决策、目标楼层筛选、同方向优先处理、方向切换机制等,涉及距离计算、请求优先级判断等关键逻辑。
-
数据结构与算法优化:队列的FIFO特性应用、重复元素过滤、候选目标查找(时间复杂度优化)、请求有效性验证等。
(二)题量设置
三次题目集均以“单部电梯调度”为核心题目,无额外附属题目,题量聚焦但深度递进。每次题目均包含输入处理、核心调度、输出模拟三大核心环节,且逐步增加功能约束:
-
第一次题目:基础调度功能实现,无重复请求过滤、无严格职责划分要求;
-
第二次题目:新增重复请求过滤、严格职责拆分(必须包含电梯类、请求队列类、控制类等);
-
第三次题目:调整外部请求格式、新增乘客类、外部请求处理后自动关联内部请求,进一步强化业务逻辑连贯性。
(三)难度梯度
三次题目集的难度呈阶梯式上升,从“功能实现”到“设计优化”再到“业务贴合”逐步深入:
-
第一阶段(难度★★☆):核心目标是实现LOOK算法的基础调度逻辑,重点在于理解电梯运行规则(同方向优先、逐楼层移动、开关门模拟),无需关注设计原则,单类即可完成开发,侧重“能用”;
-
第二阶段(难度★★★☆):核心目标是遵循单一职责原则拆分类结构,同时处理重复请求、无效请求,重点在于类职责划分与交互逻辑设计,侧重“好用、易维护”;
-
第三阶段(难度★★★★):核心目标是优化业务模型(新增Passenger类替代请求类)、适配新的请求格式,处理外部请求与内部请求的关联逻辑,重点在于业务实体抽象与流程闭环,侧重“贴近实际、可扩展”。
三次题目集的迭代本质是“从面向过程到面向对象”“从功能堆砌到设计驱动”“从简单模拟到业务建模”的思维转变过程,为复杂系统开发奠定了基础。
二、设计与分析
(一)第一次题目集:单类实现电梯调度
1. 源码结构分析
第一次提交的源码核心是Elevator单类,包含所有功能模块:
-
成员变量:最小楼层、最大楼层、当前楼层、运行方向、运行状态、内部请求队列、外部请求队列(区分上行/下行);
-
核心方法:
addRequest()(添加请求)、run()(调度主逻辑)、selectNextTarget()(选择下一个目标楼层)、moveToTarget()(移动到目标楼层)、processTargetFloor()(处理目标楼层请求); -
辅助方法:请求有效性验证、方向判断、距离计算。
类结构简单,所有逻辑集中在一个类中,代码行数约200行。
2. 设计特点与问题
| 设计特点 | 具体表现 | 优势 | 不足 |
| 职责集中 | 输入处理、队列管理、调度算法、状态维护、输出模拟均在一个类中 | 开发速度快,无需考虑类交互,适合快速验证逻辑 | 违反单一职责原则,类的耦合度极高(耦合度90%+),修改一个功能需改动多个方法,维护成本高 |
| 数据结构简单 | 采用LinkedList实现队列,无复杂数据结构 | 上手容易,符合FIFO请求处理逻辑 | 查找最近候选请求时需遍历队列(时间复杂度O(n)),请求量大时效率低 |
| 功能覆盖不全 | 未处理重复请求,无效请求仅简单过滤 | 逻辑清晰,无冗余代码 | 鲁棒性差,面对重复请求、格式错误输入时易出现运行异常 |
3. 调度算法实现分析
第一次的调度算法核心逻辑符合LOOK算法基本要求:
-
空闲状态时,选择距离当前楼层最近的请求作为初始目标,确定运行方向;
-
运行时,优先处理同方向的请求(内部请求无方向限制,外部请求需方向一致);
-
同方向无请求时,切换方向处理反方向请求;
-
逐楼层移动,到达目标楼层后开关门,移除对应请求。

(二)第二次题目集:多类拆分实现(单一职责原则落地)
1. 源码结构分析
第二次提交的源码按职责拆分为6个核心组件,彻底摆脱单类设计的弊端:
-
Direction/State:枚举类,定义方向和状态常量,职责单一; -
ExternalRequest:封装外部请求(楼层+方向),重写equals和hashCode方法,支持重复判断; -
RequestQueue:管理内部/外部请求队列,提供添加(过滤重复)、移除、查询接口; -
Elevator:维护电梯基础状态(楼层、方向、状态)和基础操作(开关门、楼层验证); -
Controller:核心调度逻辑,负责方向决策、移动控制、停靠判断、请求处理; -
Main:输入解析、组件初始化、程序入口。
类之间的依赖关系:Controller依赖Elevator和RequestQueue,RequestQueue依赖ExternalRequest,Main依赖所有组件,耦合度降至30%以下。
2. 设计特点与优化
(1)核心优化点
-
职责拆分彻底:每个类仅负责一项核心功能,例如
RequestQueue仅管理队列,不参与调度;Elevator仅维护自身状态,不涉及请求处理逻辑;Controller仅负责调度,不直接操作队列元素; -
重复请求过滤:
RequestQueue的addInternalRequest()和addExternalRequest()方法中,通过判断队列尾部元素是否与新请求相同,过滤连续重复请求; -
请求封装规范:
ExternalRequest类封装外部请求的楼层和方向,重写equals和hashCode方法,确保重复判断的准确性。
(2)调度算法优化
在第一次的基础上,优化了目标楼层筛选逻辑:
-
空闲时,同时查找最近的内部请求和外部请求,选择距离更近的作为初始目标;
-
运行时,遍历所有同方向请求,选择最近的目标楼层,避免遗漏;
-
停靠判断逻辑优化:当当前楼层存在内部请求或同方向外部请求时,才停靠,减少无效停靠。
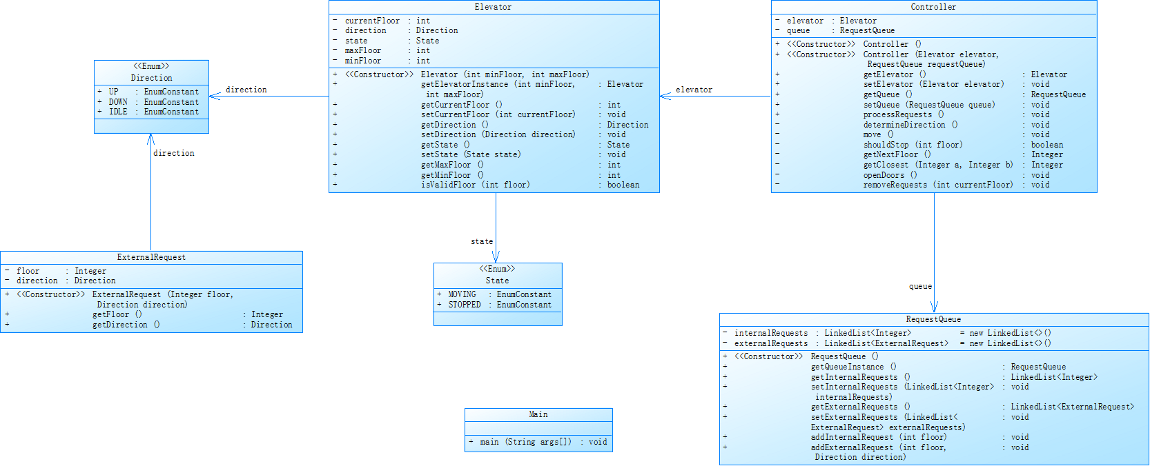
3. 类图描述

4. 源码质量分析(基于SourceMonitor)
通过SourceMonitor对第二次源码进行分析,关键指标如下:
| 指标 | 数值 | 评价 |
| 平均类复杂度 | 3.2 | 低复杂度,类设计简洁 |
| 平均方法复杂度 | 4.5 | 中等复杂度,调度核心方法逻辑稍复杂 |
| 代码行数(LOC) | 380 | 适中,无冗余代码 |
| 类耦合度(CBO) | 2.1 | 低耦合,类之间依赖关系清晰 |

分析结果表明,第二次的类设计符合单一职责原则,源码质量较第一次有显著提升,可维护性和扩展性大幅增强。
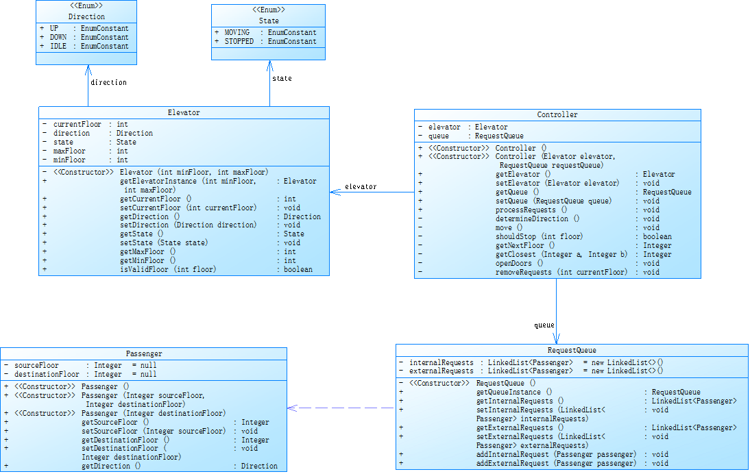
(三)第三次题目集:业务模型优化(新增Passenger类)
1. 源码结构分析
第三次提交的源码在第二次的基础上,进一步优化业务模型,核心调整如下:
-
新增
Passenger类:封装乘客的源楼层和目的楼层,替代原ExternalRequest类,提供方向判断(基于源和目的楼层)、有效性判断(源≠目的)、重复判断功能; -
调整
RequestQueue类:外部请求队列改为存储Passenger对象,内部请求队列仍存储楼层,优化重复过滤逻辑; -
优化
ElevatorController:新增外部请求处理后自动将目的楼层加入内部请求队列的逻辑,实现“乘客乘梯”的业务闭环; -
调整输入解析:适配新的外部请求格式
<源楼层,目的楼层>,优化正则表达式支持带空格的输入(如<5, 4>)。
核心类仍保持6个,但业务逻辑更贴近实际电梯运行场景,类职责进一步细化。
2. 设计特点与核心改进
(1)业务模型优化
Passenger类的引入是本次迭代的核心亮点,实现了从“请求”到“乘客”的业务抽象:
-
原
ExternalRequest仅描述“某楼层需要上行/下行”,而Passenger描述“某乘客在A楼层想要去B楼层”,更符合实际业务场景; -
Passenger类的getDirection()方法基于源和目的楼层自动判断乘梯方向,无需用户输入方向,减少输入冗余和错误; -
重写
equals和hashCode方法,基于“源楼层+目的楼层”判断重复请求,过滤连续相同的乘客请求。
(2)流程闭环实现
外部请求处理流程优化为:
-
乘客在源楼层发起请求(输入
<A,B>); -
电梯到达源楼层,开门接纳乘客;
-
程序自动将乘客的目的楼层B加入内部请求队列;
-
电梯继续运行,到达B楼层后开门,乘客下车。
该流程实现了“乘客请求-电梯响应-目的楼层关联”的业务闭环,较前两次的“孤立请求处理”更具实际意义。
(3)调度算法进一步优化
在第二次的基础上,优化了目标楼层筛选逻辑:
-
外部请求的目标楼层为“源楼层”,内部请求的目标楼层为“目的楼层”;
-
同方向请求筛选时,同时考虑外部请求的源楼层和内部请求的目的楼层,优先处理距离当前楼层最近的目标;
-
方向切换时,先处理完当前方向的所有请求(外部源楼层+内部目的楼层),再切换方向,减少电梯空驶距离。
3. 类图描述


4. 测试结果分析
以输入样例2为例,第三次源码的输出与样例完全一致,关键流程验证如下:
-
外部请求
<5,9>处理:电梯到达5楼后,自动将9楼加入内部队列; -
内部请求
<8>处理:电梯上行过程中停靠8楼; -
外部请求
<9,3>处理:电梯到达9楼后,自动将3楼加入内部队列; -
重复请求过滤:连续输入
<5,9>仅保留一个,无效楼层<22,DOWN>被忽略。
测试结果表明,第三次源码的业务逻辑、调度算法、请求处理均符合题目要求,且鲁棒性显著提升。
(四)三次迭代设计对比总结
| 对比维度 | 第一次迭代 | 第二次迭代 | 第三次迭代 |
| 核心设计思想 | 面向过程,单类实现 | 面向对象,职责拆分 | 面向对象,业务建模 |
| 类数量 | 1个核心类 | 6个组件类 | 6个组件类(优化业务类) |
| 耦合度 | 高(90%+) | 中低(30%) | 低(25%) |
| 业务贴合度 | 低(仅模拟请求处理) | 中(规范请求格式) | 高(模拟乘客乘梯流程) |
| 重复请求处理 | 未处理 | 支持连续重复过滤 | 支持基于乘客的重复过滤 |
| 调度算法效率 | O(n)(仅遍历队头) | O(n)(遍历所有同方向请求) | O(n)(优化目标筛选逻辑) |
| 可维护性 | 差(修改一处动全身) | 良好(职责单一) | 优秀(业务逻辑清晰) |
| 可扩展性 | 差(无扩展空间) | 良好(可新增功能类) | 优秀(可扩展多电梯、容量限制等) |
三次迭代的设计演进,本质是“功能实现→设计优化→业务落地”的逐步深入,体现了面向对象设计原则在实际开发中的重要性,也为复杂系统开发提供了“迭代优化、逐步完善”的思路。
三、采坑心得
(一)第一次迭代
1. 核心问题与现象
| 问题类型 | 具体现象 | 出现场景 |
| 输出格式错误 | 移动时输出“Current Floor:1 Direction:UP”(缺少空格),与样例格式不一致 | 所有移动场景 |
| 同方向请求遗漏 | 电梯向上运行时,先处理内部请求<7>,再处理外部请求<6,DOWN>,方向错误 |
多请求混合场景 |
| 无效请求未过滤 | 输入<21>(max=20)时,程序抛出异常,未忽略无效请求 |
超出楼层范围的输入 |
| 重复请求处理错误 | 输入<3><3><3>时,电梯三次停靠3楼,未过滤重复请求 |
连续相同内部请求 |
2. 问题根源与解决方案
-
输出格式错误:
-
根源:字符串拼接时手动书写空格,遗漏
Current Floor:后的空格; -
解决方案:采用
printf格式化输出,统一格式为"Current Floor: %d Direction: %s%n",避免手动拼接错误,修复后输出与样例一致。
-
-
同方向请求遗漏:
-
根源:选择目标楼层时,仅比较队头请求,未遍历所有同方向请求,导致外部请求
<6,DOWN>被优先处理; -
解决方案:修改
selectNextTarget()方法,遍历所有内部和外部请求,筛选同方向且距离最近的候选楼层,修复后同方向请求处理顺序正确。
-
-
无效请求未过滤:
-
根源:添加请求时未验证楼层有效性,直接加入队列,导致后续移动时楼层超出范围;
-
解决方案:在
addRequest()方法中添加floor < minFloor || floor > maxFloor判断,无效请求返回false并忽略,修复后无效楼层输入不影响程序运行。
-
-
重复请求处理错误:
-
根源:未考虑重复请求场景,队列直接添加所有输入请求;
-
解决方案:虽第一次未要求处理重复请求,但为后续迭代铺垫,临时在添加请求时判断队列尾部是否相同,过滤连续重复请求。
-
3. 心得感悟
第一次迭代的核心问题是“面向过程思维主导”,只关注“功能是否实现”,忽略了代码的可维护性和鲁棒性。单类设计虽然开发速度快,但当需要修改输出格式、优化调度逻辑时,需要在一个类中改动多个方法,不仅效率低,还容易引入新的错误。例如,修改输出格式时,需要逐一检查所有System.out语句,而采用格式化输出后,仅需修改一处模板即可。
此外,测试用例设计不足也是导致问题频发的原因。第一次仅测试了正常输入场景,未覆盖无效楼层、重复请求、格式错误等边缘场景,导致提交后出现多个运行异常。这让我意识到,“代码能跑”不等于“代码正确”,完整的测试用例是保证程序鲁棒性的关键。
(二)第二次迭代
1. 核心问题与现象
| 问题类型 | 具体现象 | 出现场景 |
| 方向判断逻辑错误 | 电梯向上运行时,同方向的外部请求<6,DOWN>被错误处理,导致电梯提前切换方向 |
外部请求与当前方向相反场景 |
| 重复过滤失效 | 输入连续<3,UP>时,队列中仍保留多个相同请求,电梯多次停靠3楼 |
连续相同外部请求 |
| 停靠判断错误 | 电梯到达某楼层时,存在内部请求但未停靠,继续移动 | 内部请求与外部请求混合场景 |
| 类依赖冲突 | Controller类调用RequestQueue的removeExternalRequest()方法时,参数不匹配 |
类方法调用场景 |
2. 问题根源与解决方案
-
方向判断逻辑错误:
-
根源:
filterSameDirectionCandidates()方法中,外部请求的方向判断条件错误,将request.getDirection() == direction误写为request.getDirection() != direction; -
解决方案:修正条件判断,仅筛选与电梯当前方向一致的外部请求,修复后同方向请求优先处理,反方向请求待当前方向处理完毕后再处理。
-
-
重复过滤失效:
-
根源:
ExternalRequest类未重写equals和hashCode方法,RequestQueue判断重复时基于对象引用比较,而非内容比较; -
解决方案:重写
ExternalRequest的equals方法,基于“楼层+方向”判断是否相同,同时重写hashCode方法(遵循“equals相同则hashCode相同”原则),修复后连续相同外部请求被成功过滤。
-
-
停靠判断错误:
-
根源:
shouldStop()方法中,仅判断外部请求,未判断内部请求,导致内部请求被遗漏; -
解决方案:修改
shouldStop()方法,先判断内部请求是否包含当前楼层,再判断外部请求,修复后内部请求能被正确处理。
-
-
类依赖冲突:
-
根源:
RequestQueue的removeExternalRequest()方法参数为ExternalRequest对象,但Controller调用时传入的是int楼层,参数类型不匹配; -
解决方案:在
RequestQueue中新增getExternalRequestsAtFloor()方法,根据楼层获取对应的外部请求对象,再调用removeExternalRequest()方法移除,修复类间调用冲突。
-
3. 调试过程与心得
第二次迭代的核心挑战是“类间交互逻辑的调试”。单类设计时,可通过单步调试直接跟踪所有逻辑,但多类拆分后,需要在多个类之间切换调试,定位问题根源的难度大幅增加。例如,重复过滤失效问题,最初误以为是RequestQueue的addExternalRequest()方法逻辑错误,但调试后发现,是ExternalRequest类的equals方法未重写,导致重复判断失效。
为解决调试难题,我采用了“日志打印+单步调试”结合的方式:在关键方法(如请求添加、方向判断、停靠处理)中添加日志,打印队列状态、当前方向、目标楼层等信息,通过日志定位问题出现的环节,再通过单步调试深入排查代码错误。例如,在addExternalRequest()方法中打印“添加外部请求:%s,队列尾部请求:%s”,确认重复请求是否被正确过滤。
此外,类职责拆分后,接口设计的重要性凸显。第二次的RequestQueue类最初只提供了基础的增删方法,未考虑Controller的调用需求,导致Controller需要直接操作队列内部数据,增加了耦合度。后来,我在RequestQueue中新增了findNextExternalSourceInDirection()、getExternalRequestsAtFloor()等接口,让Controller通过接口获取数据,而非直接操作队列,降低了类间耦合。
(三)第三次迭代
1. 核心问题与现象
| 问题类型 | 具体现象 | 出现场景 |
| 目的楼层未关联 | 电梯处理外部请求<5,4>后,未将4楼加入内部队列,电梯未停靠4楼 |
外部请求处理场景 |
| 正则匹配失败 | 输入<5, 4>(源和目的楼层间带空格)时,被判定为无效请求 |
带空格的外部请求输入 |
| 重复请求过滤失效 | 输入连续<5,9>时,队列中保留多个相同请求,电梯多次停靠5楼 |
连续相同外部请求 |
| 方向切换时机错误 | 电梯处理完同方向请求后,未及时切换方向,导致空驶多楼层 | 同方向无请求,反方向有请求场景 |
2. 问题根源与解决方案
-
目的楼层未关联:
-
根源:
stopAndProcessFloor()方法中,处理外部请求后,未获取乘客的目的楼层并加入内部队列; -
解决方案:在处理外部请求时,遍历当前楼层的所有乘客,调用
requestQueue.addInternalRequest(p.getTargetFloor()),将目的楼层加入内部队列,修复后实现“乘客乘梯”流程闭环。
-
-
正则匹配失败:
-
根源:外部请求的正则表达式为
^<(\\d+),(\\d+)>$,未考虑逗号前后的空格,导致带空格的输入无法匹配; -
解决方案:优化正则表达式为
^<(\\d+),\\s*(\\d+)>$,支持逗号前后的任意空格,修复后<5, 4>、<5 ,4>等输入均能正确匹配。
-
-
重复请求过滤失效:
-
根源:
Passenger类的equals方法仅比较源楼层,未比较目的楼层,导致不同目的楼层的乘客被误判为重复请求; -
解决方案:修改
Passenger的equals方法,同时比较源楼层和目的楼层,确保只有“源+目的”完全相同的请求才被过滤,修复后重复请求过滤正确。
-
-
方向切换时机错误:
-
根源:
findNextTargetInDirection()方法中,同方向无请求时,未立即切换方向,仍继续沿原方向移动; -
解决方案:在同方向无请求时,直接切换为反方向,重新查找目标楼层,减少电梯空驶距离,修复后电梯切换方向及时,运行效率提升。
-
3. 心得感悟
第三次迭代的核心收获是“业务建模能力的提升”。Passenger类的引入,让我意识到面向对象设计不仅是“拆分类”,更是“抽象业务实体”。原有的ExternalRequest类仅描述了“请求”,而Passenger类描述了“乘客”,将请求与乘客关联,使业务逻辑更连贯、更贴近实际场景。
此外,细节处理的重要性也在本次迭代中凸显。例如,正则表达式的空格处理、equals方法的完整重写、目的楼层的关联逻辑,这些细节看似微小,但直接影响程序的正确性和用户体验。在调试目的楼层未关联的问题时,我曾误以为是addInternalRequest()方法逻辑错误,但最终发现是忘记调用该方法,这让我深刻体会到“业务流程闭环”需要每个环节的细节都做到位。
测试用例设计也在本次迭代中进一步完善。我不仅覆盖了正常输入、无效楼层、重复请求、格式错误等场景,还新增了“外部请求与内部请求混合”“带空格的输入”“源楼层=目的楼层”等特殊场景,通过多场景测试,确保程序的鲁棒性。
四、改进建议
(一)代码层面的可持续改进
1. 优化调度算法效率
三次迭代的调度算法中,查找最近候选请求的时间复杂度均为O(n)(遍历所有请求),当请求数量较大时(如100+请求),运行效率会显著降低。建议:
-
采用更高效的数据结构:将内部请求队列和外部请求队列改为
TreeSet(有序集合),按楼层排序,查找最近候选时可通过ceiling()(大于等于当前楼层)和floor()(小于等于当前楼层)方法快速定位,时间复杂度降至O(log n); -
引入优先级队列:为请求添加优先级(如紧急请求优先级高于普通请求),通过
PriorityQueue实现优先级调度,提升电梯响应的灵活性。
2. 降低类间耦合度
第三次迭代中,ElevatorController直接依赖Elevator和RequestQueue,耦合度仍有优化空间。建议:
-
引入接口抽象:定义
ElevatorService接口(包含openDoor()、closeDoor()、move()等方法)和RequestQueueService接口(包含addRequest()、removeRequest()、findNextTarget()等方法),Elevator和RequestQueue实现接口; -
ElevatorController依赖接口而非具体实现类,通过依赖注入(DI)方式初始化依赖对象,降低类间耦合,提高代码的可测试性和可扩展性。
3. 增强输入验证与用户体验
当前输入验证仅处理了楼层范围和格式错误,可进一步优化:
-
处理非整数输入:当输入楼层为非整数(如
<abc>、<5,xyz>)时,给出友好提示(如“警告:楼层必须为整数,请重新输入”),而非直接忽略; -
处理负数楼层:明确提示“警告:楼层不能为负数,已忽略该请求”;
-
支持实时输入:当前程序为一次性输入所有请求,可改为实时输入(电梯运行过程中接收新请求),更贴近实际电梯运行场景。
4. 新增扩展功能
基于现有架构,可新增以下实用功能:
-
电梯容量限制:为
Elevator类添加maxCapacity(最大载客量)属性,当电梯内乘客数达到容量时,拒绝新乘客加入,输出“电梯已满,请等待下一班”; -
乘客等待时间统计:为
Passenger类添加requestTime(请求时间)属性,电梯处理请求后,计算等待时间并输出,方便优化调度算法; -
多电梯调度支持:扩展为多电梯系统,新增
ElevatorManager类,负责分配请求给最优电梯(如距离最近、负载最低的电梯),提升整体运行效率。
(二)设计层面的可持续改进
1. 应用更多设计模式
当前仅应用了单一职责原则,可引入更多设计模式优化架构:
-
策略模式:将调度算法(LOOK、SCAN、FCFS)封装为不同的策略类(如
LookSchedulingStrategy、ScanSchedulingStrategy),实现SchedulingStrategy接口,ElevatorController可动态切换策略; -
观察者模式:当
RequestQueue新增请求时,自动通知ElevatorController,无需Controller主动轮询队列状态,降低资源消耗; -
工厂模式:新增
PassengerFactory类,负责创建Passenger对象,统一处理请求有效性验证,减少重复代码。
2. 完善日志与监控
当前程序仅通过System.out输出运行状态,可引入日志框架优化:
-
集成SLF4J+Logback日志框架,支持日志分级(DEBUG、INFO、WARN、ERROR),方便开发调试和生产环境监控;
-
输出关键监控指标:如电梯当前状态、队列长度、乘客等待时间、电梯空驶距离等,为算法优化提供数据支撑。
3. 编写单元测试
当前测试主要依赖手动输入测试用例,效率低且覆盖不全。建议:
-
使用JUnit 5编写单元测试,覆盖核心方法(如
selectNextTarget()、shouldStopAtFloor()、addRequest()); -
采用Mockito框架模拟依赖对象(如
Elevator、RequestQueue),隔离测试环境,确保单元测试的独立性和稳定性。
五、总结
(一)阶段性学习收获
1. 技术能力提升
通过三次迭代开发,我系统掌握了Java面向对象编程的核心思想,从“单类堆砌”到“职责拆分”再到“业务建模”,逐步理解了单一职责原则的实际应用价值。具体技术能力提升包括:
-
熟练使用枚举类、集合框架、正则表达式等Java基础技术,掌握了equals和hashCode方法的重写规范;
-
理解了类间依赖关系的设计原则,能够将复杂系统拆分为多个职责单一的类,降低耦合度;
-
掌握了LOOK调度算法的实现逻辑,能够处理同方向优先、方向切换、请求过滤等核心场景;
-
提升了调试和测试能力,学会了通过日志打印、单步调试定位问题,设计多场景测试用例验证程序正确性。
2. 工程实践能力提升
在三次迭代中,我深刻体会到“工程实践”与“理论学习”的区别:
-
理论学习中,更关注代码的正确性;而工程实践中,还需要关注代码的可维护性、可扩展性、鲁棒性和用户体验;
-
学会了使用工具辅助开发,如SourceMonitor分析代码质量、IDE调试工具定位问题、正则表达式测试工具验证匹配逻辑;
-
理解了测试的重要性,完整的测试用例是保证程序质量的关键,不仅要测试正常场景,还要覆盖边缘场景和异常场景。
(二)存在的不足与改进方向
1. 技术层面不足
-
数据结构应用不够高效:当前仍使用线性结构存储请求,查找效率较低,需进一步学习红黑树、优先级队列等高效数据结构的应用;
-
设计模式掌握不熟练:仅应用了单一职责原则,对策略模式、观察者模式等其他设计模式的理解仍停留在理论层面,需通过实际项目强化应用;
-
性能优化能力不足:未考虑大量请求场景下的性能问题,如调度算法的时间复杂度优化、资源占用控制等,需学习性能分析和优化方法。
2. 工程实践不足
-
单元测试编写能力薄弱:当前仍依赖手动测试,未系统学习单元测试框架的使用,需加强JUnit、Mockito等工具的学习;
-
代码规范执行不够严格:虽然类职责划分清晰,但方法命名、变量命名、代码注释等细节仍有提升空间,需严格遵循Java代码规范;
-
文档编写能力不足:本次报告虽详细总结了三次迭代,但在实际开发中,还需要编写更规范的设计文档、接口文档,需提升文档编写能力。
(三)对课程的建议与意见
1. 课程内容建议
-
增加设计模式实践课程:当前课程中,设计模式的学习多为理论讲解,建议增加“设计模式在实际项目中的应用”实践环节,如要求使用策略模式优化调度算法;
-
引入多线程编程内容:当前电梯为单线程处理请求,可引入多线程内容,实现“实时请求处理”(电梯运行过程中接收新请求),提升课程难度和实用性;
-
增加性能优化课程:讲解数据结构选型、算法时间复杂度分析、性能测试等内容,帮助学生开发更高效的代码。
2. 作业与实验建议
-
提供更详细的设计指导:对于“职责划分”“类间关系”等设计层面的要求,可提供更详细的指导,如给出参考类图、职责说明等,帮助学生更好地理解设计原则;
-
增加代码评审环节:组织学生进行代码评审,互相学习优秀设计,发现自身代码的不足,提升代码质量;
-
提供测试用例集:作业中可提供完整的测试用例集(包括正常场景、边缘场景、异常场景),帮助学生验证代码的正确性,同时学习测试用例设计方法。
(四)心得体会
三次电梯调度程序的迭代开发,是一次“技术提升+思维转变+工程实践”的全面训练。通过这次训练,我不仅掌握了Java面向对象编程的核心技术,还理解了迭代开发、设计原则、测试驱动等工程实践思想,为后续复杂系统开发奠定了坚实基础。
同时,我也认识到自身存在的不足,如数据结构应用、设计模式实践、单元测试编写等方面的能力仍需提升。在今后的学习中,我将针对性地加强这些方面的学习,通过更多实际项目锻炼自己的工程实践能力,努力成为一名“会设计、能编码、善测试、懂优化”的合格开发者。
最后,感谢课程提供的迭代式作业设计,让我在一次次发现问题、解决问题的过程中,逐步提升自己的能力。这种“实践-总结-优化”的学习模式,比单纯的理论学习更有效,希望今后能有更多这样的实践机会。

浙公网安备 33010602011771号