uniTreeView多选
uniTreeView多选

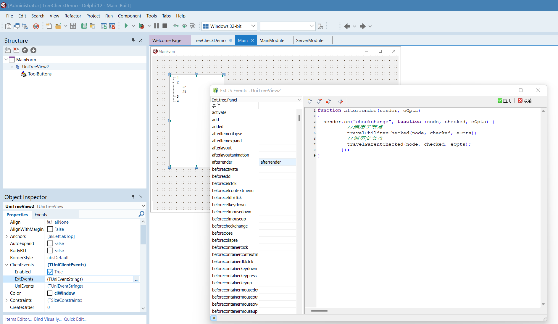
function afterrender(sender, eOpts) { sender.on("checkchange", function (node, checked, eOpts) { //遍历子节点 travelChildrenChecked(node, checked, eOpts); //遍历父节点 travelParentChecked(node, checked, eOpts); }); }
form.script 设置
/** 递归遍历父节点 **/ var travelParentChecked = function (node, checkStatus, opts) { //父节点 var upNode = node.parentNode; if (upNode != null) { var opts = {}; opts["isPassive"] = true; //父节点当前选中状态 var upChecked = upNode.data.checked; //选中状态,遍历父节点,判断有父节点下的子节点是否都全选 if (checkStatus) { var allChecked = true; //此时父节点不可能是选中状态 //如果有一个节点未选中,可以判断,当前父节点肯定是未选中状态,所以此时不必向上遍历 upNode.eachChild(function (child) { if (!child.data.checked) { allChecked = false; return false; } }); upNode.set("checked", allChecked); if (allChecked) { travelParentChecked(upNode, allChecked, opts); } else { //如果后台传递数据时,选择状态正确的话,此处不需要执行 //travelParentChecked(upNode, allChecked, opts); } } else { //未选中,让父节点全都 不选 if (upNode.data.checked) { upNode.set("checked", checkStatus); travelParentChecked(upNode, checkStatus, opts); } else { //travelParentChecked(upNode, allChecked, opts); } } } }; /** 递归遍历子节点,复选框 **/ var travelChildrenChecked = function (node, checkStatus, eOpts) { var isLeaf = node.data.leaf; if (!isLeaf) { node.expand(false, function () { if (eOpts["isPassive"] == null) { //主动点击 node.eachChild(function (child) { child.set("checked", checkStatus); travelChildrenChecked(child, checkStatus, eOpts); //child.fireEvent('checkchange',child, checked);//不知什么原因,不起作用 }); } }); } node.set("checked", checkStatus); };
本文来自博客园,作者:{咏南中间件},转载请注明原文链接:https://www.cnblogs.com/hnxxcxg/p/18780310

浙公网安备 33010602011771号