Python3+Django-[-001-]-天天生鲜项目之需求分析
一、页面图
1.1 用户模块 注册 登录 用户中心-信息页 用户中心-订单页 用户中心-地址页 1.2 商品模块 首页 商品详情页 商品列表页 商品搜索结果页 1.3 购物车模块 购物车页面 1.4 订单模块 提交订单页面
架构图

二、功能图
天天生鲜项目-功能图 2.1 用户模块 注册 注册用户激活 登录 显示用户个人信息 显示用户的浏览记录 显示用户的默认地址 添加用户的收获地址 显示用户的订单信息 2.2 商品模块 首页信息的显示(种类信息,商品信息) 商品详情信息 商品列表信息及分页 商品新品信息 商品的搜索 2.3 购物车模块 用户购物车信息的 购物车信息编辑(更新,删除) 详情页和列表页加入购物车 2.4 订单模块 展示用户选择的商品信息 订单的创建 订单支付
架构图

三、功能详情
3.1. 用户模块
1. 注册页
注册时校验用户名是否已被注册
完成用户信息的注册
给用户的注册邮箱发送邮件,用户点击邮件中的激活链接完成用户的账户激活
2. 登录页
实现用户的登录功能
3. 用户中心的
用户中心信息页:显示登录用户的信息,包括用户名,电话和地址,同时页面下方显示出用户的最近浏览的商品信息
用户中心地址页:显示登录用户默认的收件地址,页面下方的表单可以新增用户得收货地址
用户中心订单页:显示登录用户的订单信息
4. 其他
如果用户已经登录,页面顶部显示登录用户的信息
3.2 商品相关
1. 首页
动态指定首页轮播图商品信息
动态指定首页活动信息
动态获取商品的种类信息并显示
动态指定首页显示的每个种类的商品(包含图片和文字商品)
点击某一个商品时跳转到商品的详情页面
2. 商品详情页
显示某个商品的详情信息
页面的左下方显示出该种类商品的2个新品信息
3. 商品列表页
显示出某一个种类的商品的列表数据,分页显示并支持按照默认,价格,和人气进行排序
页面左下方显示出该种类商品2个新品信息
4. 其他
通过页面搜索框搜索商品信息
3.3 购物车相关
列表页和详情页面蒋商品添加到购物车
用户登录后,首页,详情页,列表页显示登录用户购物车中的商品数目
购物车页面,对用户购物车中商品的操作,如选择某件商品,增加或者减少购物车中的商品的数目
3.4 订单相关
提交订单页面,显示用户准备购买的商品信息
点击提交订单完成订单的创建
用户中心订单显示用户的订单信息
点击支付完成订单支付
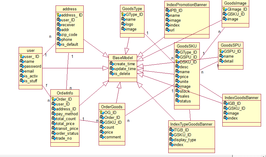
四、数据库设计
数据库设计 4.1 用户表 user_info ID主键 用户名 密码 邮箱 是否激活 权限标识 4.2 地址表 ID 用户ID 收件人 地址 是否默认标识 邮编 联系方式 4.3 商品SKU表 ID 名称 简介 价格 单位 库存 销量 列表页图片 状态 种类ID spu ID 4.4 商品SPU表 ID 名称 详情 4.5 商品的图片表 ID 图片 商品SKU ID 4.6 商品种类表 ID 种类的名称 logo图 图片海报 4.7 首页轮播商品表 ID 商品SKU id 图片 index(显示顺序) 4.8 首页促销活动表 ID 图片 活动url地址 index 4.9 首页分类商品展示表 id sku id 种类id 展示标识(0:标题,1:图片) index redis实现购物车功能 redis实现最近浏览记录功能 5.0 订单信息表 ID 订单id 用户id 支付状态 地址id 支付方式 总金额 总数目 运费 创建时间 5.1订单商品表 ID sku id 商品数量 商品下单价格 订单id 评论

当有些人一出生就有的东西,我们要为之奋斗几十年才拥有。但有一样东西,你一辈子都不会有,那就是我们曾经一无所有。

浙公网安备 33010602011771号